1.1 Retail Onboarding
Retail Onboarding is the process of collecting, evaluating, and authorizing the customer information for secured retail banking.
The Relationship Managers can initiate this process when the customer shows interest in any of the bank’s products or approaches the bank for an availing facility. The information collected throughout this process is stored in the bank’s database for future reference.
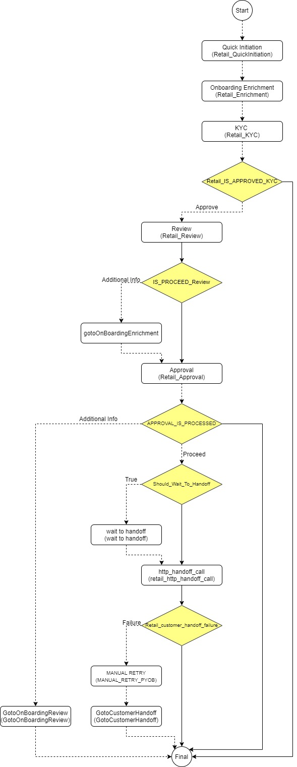
Process Flow Diagram
The flow diagram illustrating the different stages in the Retail Onboarding process
is shown below for reference:
- Onboarding Initiation
In the Initiation stage, the Relationship Manager can capture brief information about the retail customer to be onboarded using Oracle Banking Enterprise Party Management. - Onboarding Enrichment
In the Enrichment stage, the relationship manager can capture detailed information about the retail customer to be added in the Oracle Banking Enterprise Party Management. - KYC Check
KYC check for the retail customer is populated based on the product selected by that customer. The banks can directly perform the KYC check by themselves or reach external agencies for the KYC Information. - Recommendation
In this stage, the final Recommendation user reviews the customer details and moves the task to Approval stage if the details are appropriate. - Approval
In this stage, an approver can view the customer information and decide to approve or reject the party onboarding application based on comments provided in Recommendation stage.
Parent topic: Party Management
