1.1 Retail Onboarding

Retail party onboarding in a bank involves the process of enrolling new individual customers into the bank's system to establish their accounts and services. This process is designed specifically for retail or individual customers, distinct from corporate or institutional clients.

Retail party onboarding encompasses collecting, evaluating, and authorizing customer information to facilitate secure retail banking operations.

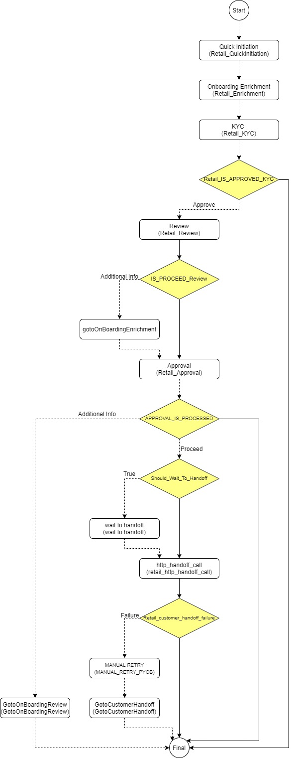
Process Flow Diagram

The flow diagram illustrating the different stages in the Retail Onboarding process is shown below for reference: