7.1 About Batch Processing Utilities
TBAML database utilities enable you to configure and perform batch-related system
preprocessing and post-processing activities.
- Managing Alert Purge Utility: Provides the capability to remove alerts (along with their matches and activities) generated erroneously or which have exceeded the retention policies of the organization.
- Managing Batch Control Utility: Manages the start and termination of a batch process (from data management to event post-processing) and enables access to the currently running batch.
- Managing Calendar Manager Utility: Updates calendars in the TBAML system based on predefined business days, holidays, and days off or non-business days.
- Managing Data Retention Manager: Provides the capability to manage the processing of partitioned tables in Behavior Detection. This utility purges data from the system based on configurable retention period defined in database.
- Database Statistics Management: The system uses a script to manage Oracle database statistics. These statistics determine the appropriate execution path for each database query.
- Managing Truncate Manager: Truncates tables that require complete replacement of their data.
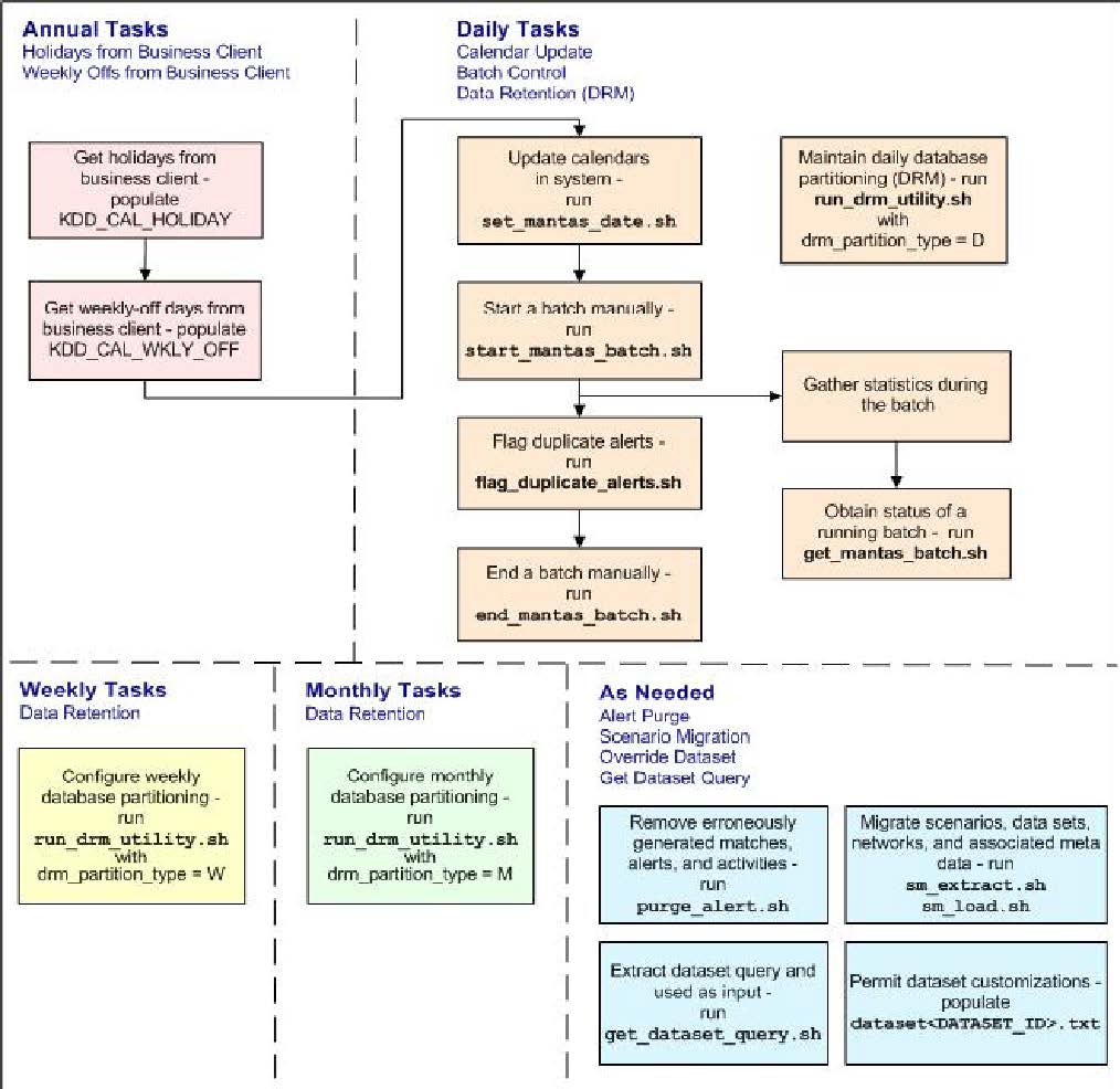
The following image illustrates the frequency with which you use these batch-related
database utilities when managing activities: daily, weekly, monthly, annually, or as
needed.
Figure 7-1 Managing Database Activities with Utilities
The above image illustrates the following:
- Daily tasks are initially dependent on the annual tasks that you perform, such as obtaining holiday and weekly off-days from an Oracle client.
- Daily tasks can include updating calendars and managing batch processes. You may must configure data partitioning on a daily, weekly, or monthly basis.
Tasks that you perform when needed can include deleting extraneous or invalid matches and events, or migrating scenarios and other information from one environment to another, such as from test to production.
