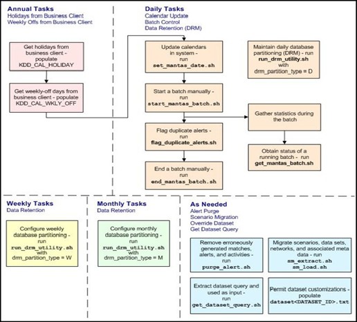
8.1 Administrative Utilities
Behavior Detection database utilities enable you to configure and perform batch-related system pre- processing and post-processing activities.
- Alert Purge: Provides the capability to remove erroneously generated matches, alerts, and activities (See Alert Purge Utility for more information).
- Batch Control: Manages the start and termination of a batch process (from Data Ingestion to alert post-processing) and enables access to the currently running batch (See Batch Control Utility for more information).
- Calendar Manager: Updates calendars in the Oracle Financial Services Behavior Detection Plat- form system based on predefined business days, holidays, and days off, or non-business days (See Calendar Manager Utility for more information).
- Data Retention Manager: Provides the capability to manage the processing of partitioned tables in Behavior Detection. This utility purges data from the system based on configurable retention period defined in database (See Data Retention Manager for more information).
The following figure illustrates the frequency with which you use these batch-related database utilities when managing activities: daily, weekly, monthly, annually, or as needed.
Figure 8-1 Managing Database Activities with Utilities
