7 Managing Batch Processing Utilities
OFSBD provides utilities that enable you to set up and modify a selection of batch-related database processes.
Behavior Detection database utilities enable you to configure and perform
batch-related system pre-processing and post-processing activities. These are described
in the following sections:
- Managing Common Resources for Batch Processing Utilities: Configuration files enable the utilities to share common resources such as database configuration, directing output files, and setting up logging activities.
- Managing Annual Activities: Calendar management tasks must be performed at least annually, such as loading holidays and weekly off-days, to ensure accurate population of business calendars.
- Managing Alert Purge Utility: Provides the capability to remove alerts (along with their matches and activities) generated erroneously or which have exceeded the retention policies of the organization.
- Managing Batch Control Utility: Manages the start and termination of a batch process (from data management to alert post-processing) and enables access to the currently running batch.
- Managing Calendar Manager Utility: Updates calendars in the OFSBD system based on predefined business days, holidays, and days off or non-business days.
- Managing Data Retention Manager: Provides the capability to manage the processing of partitioned tables in Behavior Detection. This utility purges data from the system based on configurable retention period defined in database.
- Database Statistics Management: The system uses a script to manage Oracle database statistics. These statistics determine the appropriate execution path for each database query.
- Managing Flag Duplicate Alerts Utility: Enables you to run a script daily after the generation of alerts to identify pairs of alerts that are possible duplicates and adds a system comment to each alert.
- Managing Notifications: Enables you to configure users of the Alert Viewer subsystem to receive e-mail when alerts are assigned to them.
- Refreshing Temporary Tables: Enables you to manage temporary tables created as part of the detection process.
- Managing Truncate Manager: Calls the script to truncate tables that require complete replacement of their data.
- Managing ETL Process for Scenario Tuning: Calls the scripts to insert and update records in DATA tables.
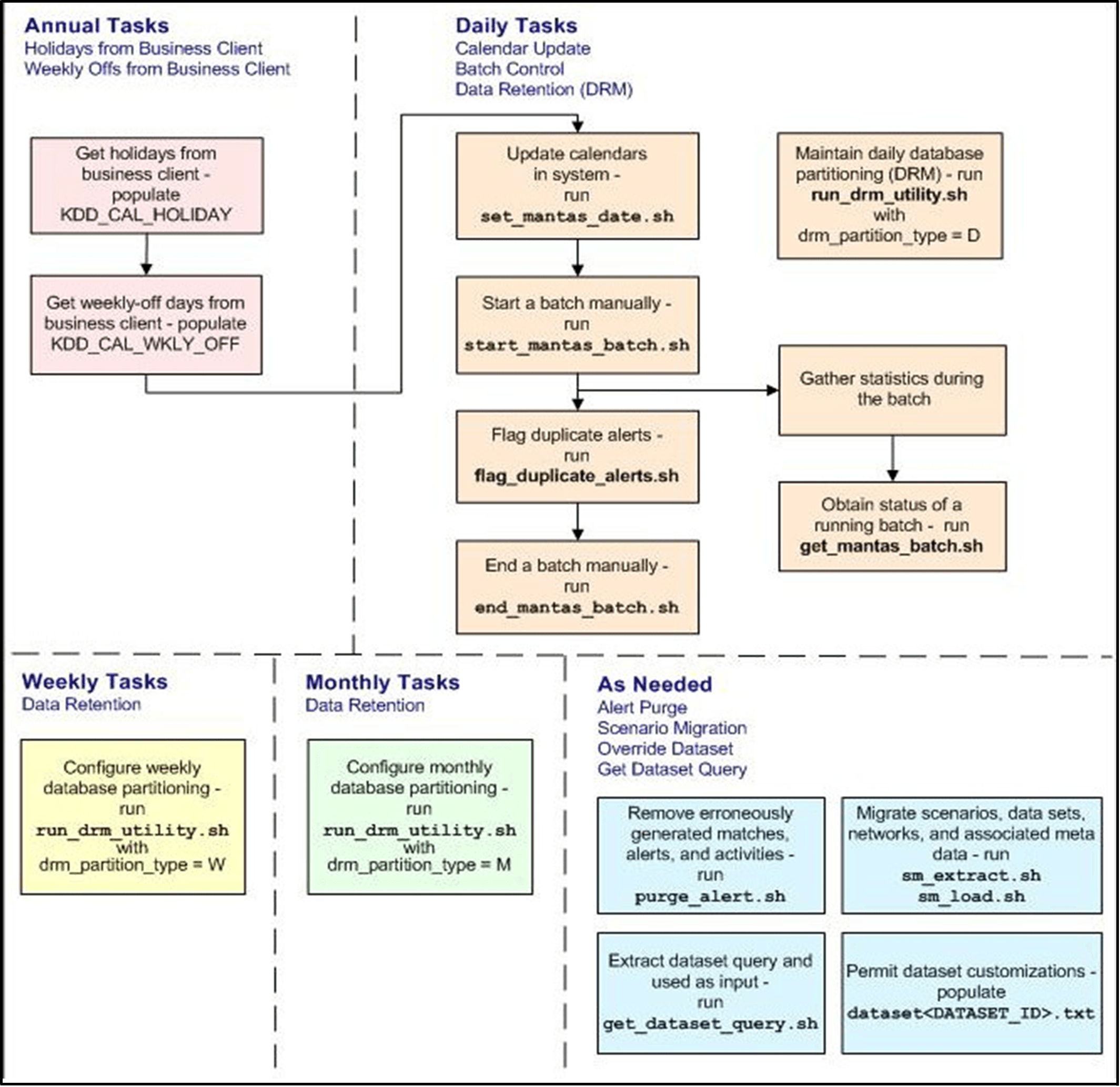
The following image illustrates the frequency with which you use these batch-related
database utilities when managing activities: daily, weekly, monthly, annually, or as
needed.
Figure 7-1 Managing Database Activities with Utilities
This image illustrates the following:
- Daily tasks are initially dependent on the annual tasks that you perform, such as obtaining holiday and weekly off-days from an Oracle client.
- Daily tasks can include updating Behavior Detection calendars and managing batch processes. You may must configure data partitioning on a daily, weekly, or monthly basis.
Note:
Either the Sber Bank IRS Batch or Product IRS Batch should be executed. Do not execute these batches together or in sequence.