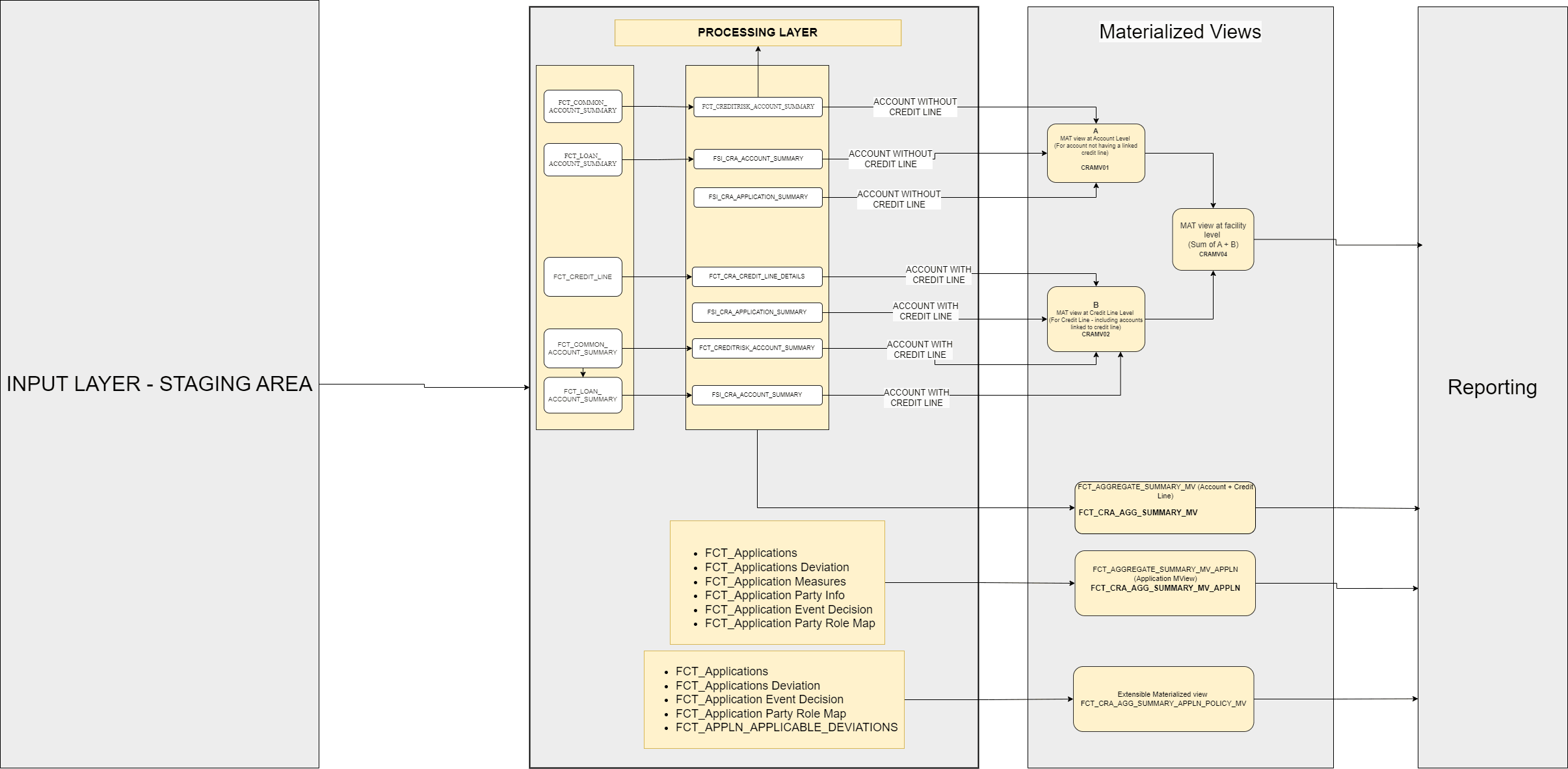
2.1 Process Flow
The following illustration shows the process flow of the OFS CRA Solution.


Figure 2-1 Materialized View for Account with credit line

Figure 2-2 Materialized view for application

Figure 2-3 Materialized View with account level

The following points describes the process flow:
- Input Data Requirement: In this layer, the required data must be loaded into the setup tables and Stage Tables.
- Data Mapping: In this layer, the application plots the processed data into data that can be readily consumed by OFS Credit Risk Analytics.
- Processing: In this layer, data is transferred from the input tables to the processing tables by Run Execution.
- Materialized View: This view provides data at the account level, focusing on account-related metrics or attributes and measures.
- Reporting Layer: This makes up the OFS Credit Risk Analytics Component. CRA has predefined reports to view and analyze data and results. Reports can be viewed in a user-friendly format using the Oracle Business Intelligence Enterprise Edition Components. The reports are presented in multiple dashboards that can be modified as per the specific requirements.
