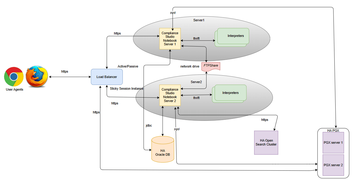
2.1 High Availability Architecture
The high availability of Compliance Studio is currently supported in an ACTIVE-PASSIVE mode where only one of the nodes is up at any given time. The HA configuration will need to hit the primary node at all times. When the primary node fails, it requires the secondary node to be fired up manually (the additional manual steps are required, see the section). The manual steps are minimal, and the node can be made active with minimum application downtime.
Note:
The Architecture was validated with HA Proxy but other Load Balancer could also be used if needed assuming the same capabilities.The following illustration shows the HA architecture of the Compliance
Studio for active-passive mode.
