9.1 CS Data Process Flow
The process flow for building Customer Screening models in Compliance Studio involves
the configuring, creation Sandboxes and the creation of Models mapped to the Sandboxes.
You can use these CS models to perform model visualizations and test for the outcomes.
You can then publish a model into production and make it available to users after you
have determined that the models and the parameters used to construct the models meet the
requirements of your business logic.


Figure 9-1 Simulation Process Flow

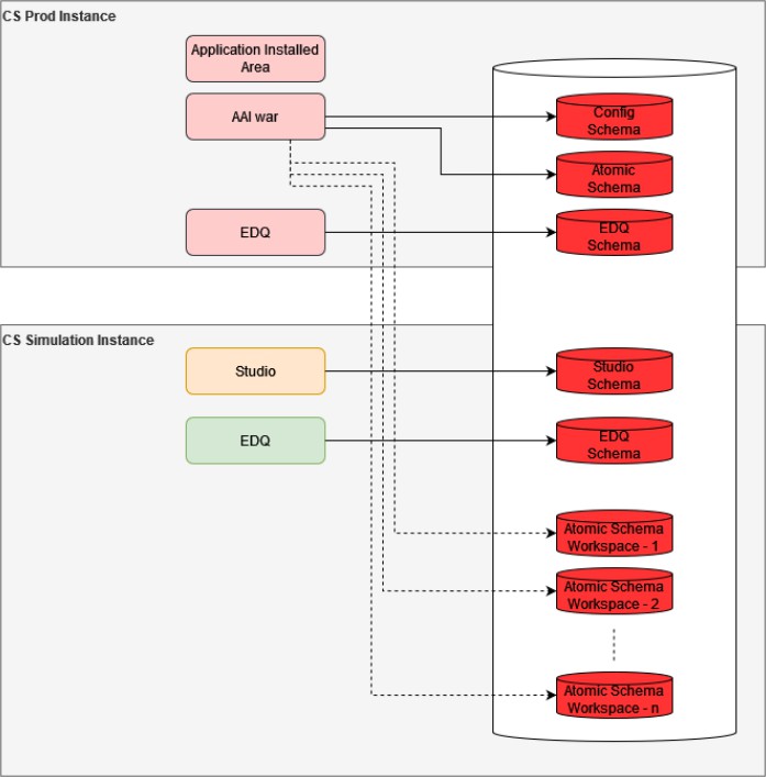
Figure 9-2 CS Data Flow
