12.1 TF Process Flow
The process flow for building Transaction Filtering models in Compliance Studio involves the configuring, creation Sandboxes and the creation of Models mapped to the Sandboxes. You can use these TF models to perform model visualizations and test for the outcomes. You can then publish a model into production and make it available to users after you have determined that the models and the parameters used to construct the models meet the requirements of your business logic.
Figure 12-1 Simulation Process Flow

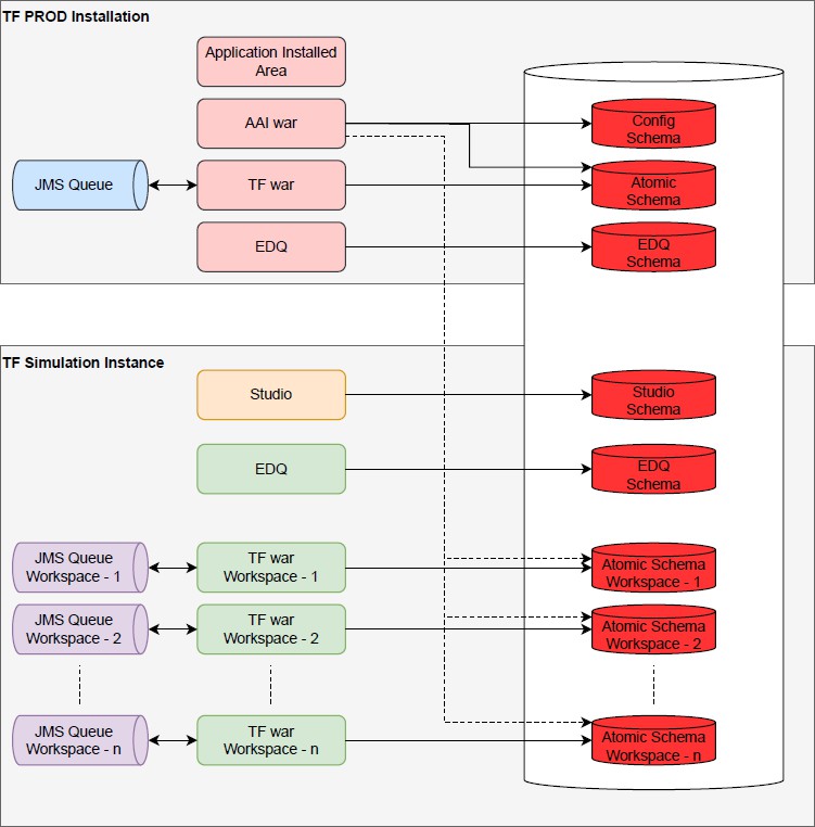
Figure 12-2 TF Data Flow
