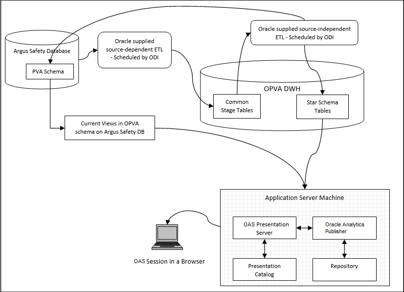
Architecture
Figure 1-1 The Oracle Argus Analytics Architecture

The Oracle Argus Analytics architecture includes the following principal components:
- A predefined Analytics application, based on Oracle Analytics Server (OAS), including OAS Presentation Services, and a predefined set of Oracle Analytics Publisher reports, accessible through prebuilt interactive dashboards.
Parent topic: Getting Started with Oracle Argus Analytics