Introducción

Este curso de 30 minutos Oracle by Example (OBE) describe cómo desplegar paquetes de actualización de idioma y corrección de idioma mediante Change Assistant con la conexión al servidor de Application Interface Services (AIS).

En este OBE:

    1. Verifique las preferencias de conexión de Change Assistant Update Center y AIS.
    2. Busque paquetes de idiomas de JD Edwards EnterpriseOne multiplataforma en Oracle JD Edwards Update Center mediante Change Assistant.
    3. Descargue y despliegue el paquete de corrección de idioma turco TRK_LF0043 con Change Assistant.
    4. Revise los informes de despliegue del paquete de corrección del idioma turco TRK_LF0043.

Nota:

Puede seguir los mismos pasos para desplegar paquetes de actualización de idioma mediante Change Assistant.

Antecedentes

A partir de la versión 9.2.26.0 de Tools, Update Manager admite la implementación de archivos de paquetes de idiomas entregables multiplataforma (PAR) mediante la aplicación Work With Software Updates (Trabajo con actualizaciones de software).

Puede desplegar estos paquetes de idioma mediante Change Assistant:

  • Paquetes de idioma acumulativos (UN)
  • Paquetes de corrección de idioma
  • Paquetes de actualización de idioma

Los paquetes de corrección de idioma y actualización de idioma son paquetes de idioma multiplataforma disponibles en el Centro de actualizaciones de JD Edwards.

  • Correcciones de idioma (LNG_LF####, ejemplo TRK_LF0043)

  • Paquetes de actualización de idioma (ejemplo LNG{PartNumber}_enhancement, TRK242_OTC)

Esta mejora le permite implementar paquetes de idioma sin ninguna dependencia en el servidor de implementación de Windows.

La aplicación de actualizaciones de idioma mediante Change Assistant permite la gestión y automatización remotas de parches.

Tarea 1: Verificación del centro de actualización de Change Assistant y las preferencias de conexión de AIS

Para verificar el centro de actualización de JD Edwards y las conexiones del servidor AIS:

  1. Inicie Change Assistant desde el escritorio.

    El formulario Autenticación de token se muestra si no ha proporcionado las credenciales o si tiene un token caducado.

    Formulario de autenticación de token
    Pantalla de autenticación de token
    1. Haga clic en Aceptar en el formulario Autenticación de token.
    2. Introduzca sus credenciales de inicio de sesión y autentique para iniciar Change Assistant.
  2. En Change Assistant, en el menú Editar, seleccione Preferencias. Se muestra el formulario Preferencias.
    JD Edwards EnterpriseOne y World Change Assistant - Navegación de preferencias
    JD Edwards EnterpriseOne y World Change Assistant: navegación por preferencias
  3. En el separador Autenticación, verifique las credenciales del centro de actualizaciones.
    JD Edwards EnterpriseOne y World Change Assistant - Preferencias
    JD Edwards EnterpriseOne y World Change Assistant - Preferencias
  4. En el separador AIS, introduzca credenciales de AIS EnterpriseOne válidas.
    Formulario de preferencias: ficha AIS
    Formulario de preferencias: separador AIS
    • Autorización: Basic
    • ID DE USUARIO: AIS User ID
    • Contraseña: AIS Password
    • Medio ambiente: Target AIS Environment
    • Rol: *ALL
    • URL: AIS URL
  5. Asegúrese de que la casilla de control Desactivar conexión AIS no esté seleccionada.
  6. Haga clic en OK (Aceptar) para guardar las preferencias. La barra de estado de la parte inferior de la pantalla verifica las conexiones.
    Estado de conexión de AIS/REST
    Estado de conexión de AIS/REST

Tarea 2: Búsqueda de paquetes de corrección de idioma en el centro de actualizaciones

Para buscar paquetes de corrección de idioma de JD Edwards EnterpriseOne multiplataforma en el centro de actualizaciones:

  1. Seleccione Buscar paquetes en el nodo de árbol de Change Assistant.
  2. En la sección Búsqueda avanzada, defina los siguientes criterios:
    • Type (Tipo): seleccione JD Edwards EnterpriseOne.
    • Versión: seleccione 9.2.
    • Platform: seleccione Multi-platform.
    • Entorno de destino: seleccione PS920 o un entorno de destino válido para desplegar el paquete.
    • Buscar por nombres: si es necesario, introduzca cualquier información adicional para reducir el ámbito de la búsqueda.
    JD Edwards EnterpriseOne y World Change Assistant - Búsqueda avanzada
    JD Edwards EnterpriseOne y World Change Assistant - Búsqueda avanzada
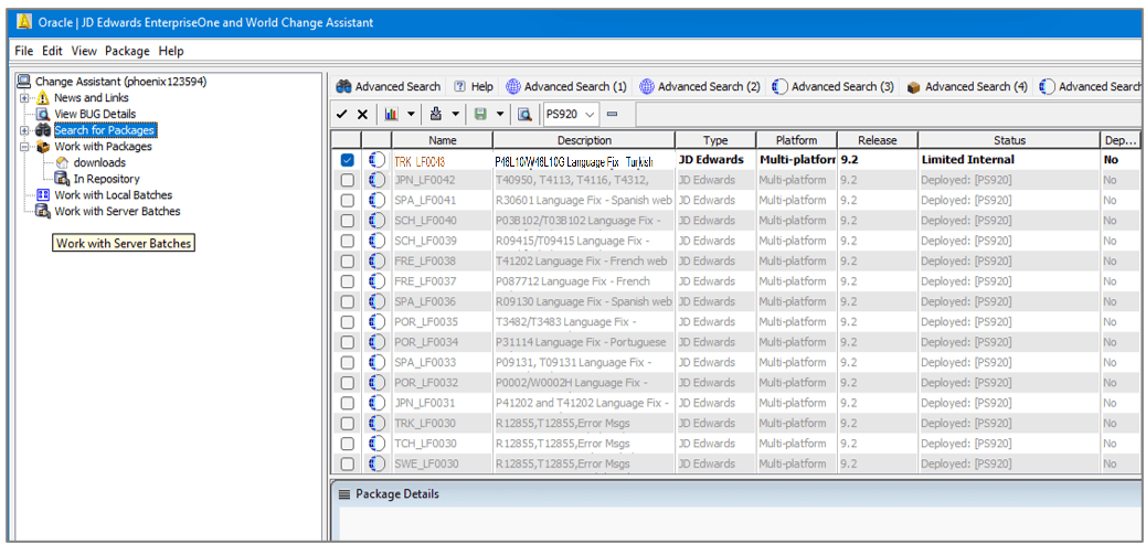
  3. Haga clic en Buscar. El resultado de búsqueda muestra los paquetes de corrección de idioma según los criterios de búsqueda.
    JD Edwards EnterpriseOne y World Change Assistant - Resultados de la búsqueda
    JD Edwards EnterpriseOne y World Change Assistant - Resultados de la búsqueda

    Los resultados de la búsqueda son conscientes del entorno. Los paquetes que ya se han desplegado en el entorno especificado aparecen atenuados y no se pueden seleccionar. Puede mostrar u ocultar los paquetes desplegados mediante los botones Mostrar y ocultar botones de alternancia.

Tarea 3: Descarga y despliegue del paquete de corrección de idioma con Change Assistant

Para descargar y desplegar el archivo de paquete de corrección de idioma TRK_LF0043:

  1. En Change Assistant, haga clic en Botón Suprimir en la barra de herramientas para anular la selección de todos los paquetes.
    JD Edwards EnterpriseOne y World Change Assistant - Resultados de la búsqueda
    JD Edwards EnterpriseOne y World Change Assistant - Resultados de la búsqueda
  2. Seleccione el paquete de corrección de idioma TRK_LF0043. Los nombres de los paquetes tienen estos formatos:
    • Correcciones de idioma (LNG_LF####, ejemplo TRK_LF0043)

    • Paquetes de idioma (ejemplo LNG{PartNumber}_enhancement TRK242_OTC)

  3. Haga clic en Descargar en y desplegar y seleccione la ubicación.
    JD Edwards EnterpriseOne y World Change Assistant
    JD Edwards EnterpriseOne and World Change Assistant
    Se muestra el formulario Selección de entorno de despliegue web.

    Note:

    Cuando el servidor de servicios de interfaz de aplicación (AIS) está activo, los paquetes descargados se importan a la tabla EnterpriseOne Software Archive Repository (F96700R).
  4. En el formulario Selección de entorno de despliegue web, seleccione la casilla de control Sustituir para sustituir los datos en el entorno de destino en lugar de agregar datos del paquete de corrección de idioma.
    Formulario de selección de entorno de despliegue web
    Pantalla de selección de entorno de despliegue web
  5. Seleccione la casilla de control PS920 del entorno de destino.
  6. Haga clic en Aceptar para iniciar la descarga y desplegar el paquete. El sistema descarga el paquete de idioma seleccionado y comienza a desplegarlo.
  7. En el formulario Resumen de despliegue de Change Assistant, haga clic en Mostrar detalles para ver la pantalla Resumen de despliegue. Cuando se complete el despliegue, el sistema mostrará el informe Actividad por lotes.
    Informe de resumen de despliegue de Change Assistant
    Informe de resumen de despliegue de Change Assistant

Tarea 4: Revisión del despliegue del paquete de corrección de idioma mediante Change Assistant

Después de desplegar el paquete de corrección de idioma con Change Assistant, verifique el informe Actividad por lotes.

  1. Al finalizar correctamente el despliegue, el sistema muestra el informe Actividad por lotes. Verifique que el valor Replace (Sustituir) del informe esté definido en false y que el informe contenga un enlace al Informe de actividad de paquete para el paquete desplegado TRK_LF0043.
    Informe de actividad por lotes
    Informe de actividad por lotes
  2. Haga clic en el enlace TRK_LF0043 para revisar el informe TRK_LF0043 Summary. La sección Informes proporciona enlaces a las versiones R96701L y R98403XB.
    Informe de resumen de actividad de paquete
    Informe de resumen de actividad de paquete
  3. Revise el informe Despliegue Web de Actualización de Idioma (R96701L) y las cuatro versiones del informe Cargar Datos XML en Tabla (R98403XB).

Más recursos de aprendizaje

Para obtener más recursos de aprendizaje, visite LearnJDE.

Para obtener documentación sobre el producto, visite JD Edwards en Oracle Help Center.