Présentation
Cette vidéo de 30 minutesOracle by Example (OBE) décrit comment déployer des ensembles de correction de langue et de mise à jour de langue à l'aide de Change Assistant avec la connexion au serveur des services d'interface d'application (AIS).
Dans cet OBE, vous allez :
- Vérifiez le centre de mise à jour de Change Assistant et les préférences de connexion AIS.
- Recherchez des ensembles linguistiques JD Edwards EnterpriseOne multiplateformes dans le centre de mise à jour d'Oracle JD Edwards à l'aide de Change Assistant.
- Téléchargez et déployez l'ensemble de correction en langue turque
TRK_LF0043
à l'aide de Change Assistant.
- Consultez les rapports de déploiement pour l'ensemble de correctifs en langue turque
TRK_LF0043
.
Remarque :
Vous pouvez suivre les mêmes étapes pour déployer des ensembles de mise à jour de langue à l'aide de Change Assistant.Contexte
À partir de la version 9.2.26.0 d'Outils, Update Manager prend en charge le déploiement de fichiers de paquetages linguistiques de produit livrable multiplateforme à l'aide de l'application Work With Software Updates.
Vous pouvez déployer ces ensembles de langues à l'aide de Change Assistant :
- Paquets linguistiques cumulatifs (ONU)
- Ensembles de correction de langue
- Ensembles de mise à jour des langues
Les ensembles de correction de langue et de mise à jour de langue sont des ensembles de langues multiplateformes disponibles dans le centre de mise à jour JD Edwards.
-
Correctifs de langue (
, exempleLNG_LF####
)TRK_LF0043 -
Ensembles de mise à jour de langue (
exempleLNG{PartNumber}_enhancement,
)TRK242_OTC
Cette amélioration vous permet de déployer des packages de langage sans aucune dépendance sur le serveur de déploiement Windows.
L'application des mises à jour linguistiques à l'aide de Change Assistant permet la gestion et l'automatisation des correctifs à distance.
Tâche 1 : Vérifier le centre de mise à jour de Change Assistant et les préférences de connexion AIS
Pour vérifier les connexions au centre de mise à jour JD Edwards et au serveur AIS :
- Lancez Change Assistant à partir de votre bureau.
Le formulaire d'authentification par jeton s'affiche si vous n'avez pas fourni les données d'identification ou si vous avez un jeton expiré.
Formulaire d'authentification par jeton - Cliquez sur OK dans le formulaire Authentification par jeton.
- Entrez vos données d'identification de connexion et authentifiez-vous pour lancer Change Assistant.
- Dans Change Assistant, dans le menu Modifier, sélectionnez Préférences. Le formulaire Préférences s'affiche.
JD Edwards EnterpriseOne and World Change Assistant - Navigation dans les préférences - Dans l'onglet Authentification, vérifiez les données d'identification du centre de mise à jour.
JD Edwards EnterpriseOne and World Change Assistant - Préférences - Dans l'onglet AIS, entrez des données d'identification AIS EnterpriseOne valides.
Formulaire de préférences - Onglet AIS - Autorisation :
Basic - ID UTILISATEUR :
AIS User ID - Mot de passe :
AIS Password - Environnement :
Target AIS Environment - Rôle :
*ALL - URL :
AIS URL
- Autorisation :
- Assurez-vous que la case
Désactiver la connexion AIS n'est pas cochée. - Cliquez sur OK pour enregistrer les préférences. La barre d'état située au bas de l'écran vérifie les connexions.
Statut de la connexion AIS/REST
Tâche 2 : Recherche d'ensembles de correction linguistique dans le centre de mise à jour
Pour rechercher des packages de correction de langue JD Edwards EnterpriseOne multiplateformes sur le centre de mise à jour :
- Sélectionnez Rechercher des ensembles dans le noeud d'arbre Change Assistant.
- Dans la section Recherche avancée, définissez les critères suivants :
- Type : Sélectionnez
.JD Edwards EnterpriseOne - Version : Sélectionnez
.9.2 - Plate-forme : Sélectionnez
.Multi-platform - Environnement cible : Sélectionnez
ou un environnement cible valide pour déployer l'ensemble.PS920 Rechercher par noms : Si nécessaire, entrez des informations supplémentaires pour réduire la portée de la recherche.
JD Edwards EnterpriseOne and World Change Assistant - Recherche avancée - Type : Sélectionnez
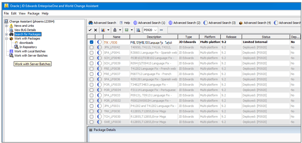
- Cliquez sur Rechercher. Le résultat de la recherche affiche les ensembles de correction de langue selon les critères de recherche.
JD Edwards EnterpriseOne and World Change Assistant - Résultats de la recherche Les résultats de la recherche sont sensibles à l'environnement. Les ensembles déjà déployés dans l'environnement spécifié sont grisés et ne peuvent pas être sélectionnés. Vous pouvez afficher ou masquer les ensembles déployés à l'aide des boutons .
Tâche 3 : Télécharger et déployer un package de correction de langage à l'aide de Change Assistant
Pour télécharger et déployer le fichier de l'ensemble de correctifs de langue TRK_LF0043
:
- Dans Change Assistant, cliquez sur
dans la barre d'outils pour désélectionner tous les ensembles.
JD Edwards EnterpriseOne and World Change Assistant - Résultats de la recherche - Sélectionnez l'ensemble de correction de langue
TRK_LF0043
. Les noms de package sont dans les formats suivants :
-
Correctifs de langue (
LNG_LF#### , exempleTRK_LF0043 ) -
Ensembles linguistiques (
LNG{PartNumber}_enhancement exempleTRK242_OTC )
-
- Cliquez sur Télécharger vers et déployer et sélectionnez l'emplacement.
JD Edwards EnterpriseOne and World Change Assistant Sélection de l'environnement de déploiement Web s'affiche.Note :
Lorsque le serveur AIS (Application Interface Services) est actif, les ensembles téléchargés sont importés dans la table EnterpriseOne Software Archive Repository (F96700R). - Dans le formulaire Sélection de l'environnement de déploiement Web, cochez la case Remplacer pour remplacer les données dans l'environnement cible au lieu d'ajouter des données à partir de l'ensemble de correction de langue.
Formulaire de sélection de l'environnement de déploiement Web - Cochez la case
PS920 de l'environnement cible. - Cliquez sur OK pour démarrer le téléchargement et déployer l'ensemble. Le système télécharge le package de langue sélectionné et commence à le déployer.
- Dans le formulaire Sommaire du déploiement de Change Assistant, cliquez sur Afficher les détails pour voir l'écran Sommaire du déploiement. Une fois le déploiement terminé, le système affiche le rapport Activité par lots.
Rapport sommaire du déploiement de Change Assistant
Tâche 4 : Vérifier le déploiement du package Language Fix à l'aide de Change Assistant
Après avoir déployé l'ensemble de correction de langue à l'aide de Change Assistant, vérifiez le rapport d'activité par lots.
- Une fois le déploiement terminé, le système affiche le rapport Activité par lots. Vérifiez que la valeur Remplacer dans le rapport est réglée à
false et que le rapport contient un lien vers le rapport d'activité d'ensemble pour l'ensemble déployéTRK_LF0043
.Rapport Activité par lots - Cliquez sur le lien
TRK_LF0043
pour consulter le rapport Sommaire TRK_LF0043. La section des rapports fournit des liens vers les versions R96701L et R98403XB .
Rapport Sommaire des activités d'ensemble -
Review the Language Update Web Deploy (R96701L) report and the four versions of the Load XML Data to Table (R98403XB) report.
- Le rapport Déploiement Web de mise à jour de la langue (R96701L) affiche le sommaire du déploiement dans l'environnement
PS920 .Rapport sommaire de déploiement Web pour la mise à jour de la langue - Les quatre versions du rapport Charger les données XML dans une table (R98403XB) affichent les détails des tables copiées suivantes :
- R98403XB XJDE0030 – Tables de contrôle de système
Rapport Tables de contrôle de système - R98403XB XJDE0031 – Tables du dictionnaire de données
Rapport Tables du dictionnaire de données - R98403XB XJDE0032 – Tables d'objets centraux
Rapport Tables d'objets centraux - R98403XB XJDE0033 – Tables de contrôle
Rapport sur les données du langage des tables de contrôle
- R98403XB XJDE0030 – Tables de contrôle de système
- Le rapport Déploiement Web de mise à jour de la langue (R96701L) affiche le sommaire du déploiement dans l'environnement
Liens connexes
Autres ressources d'apprentissage
Pour plus de ressources de formation, visitez LearnJDE.
Pour obtenir de la documentation sur le produit, visitez JD Edwards à partir d'Oracle Help Center.
Déploiement d'ensembles de correction linguistique et de mise à jour linguistique à l'aide de Change Assistant avec AIS
G45194-01
Octobre 2025
Copyright © 2025, Oracle et/ou ses sociétés affiliées.