Introduction

Cette 30 minutes Oracle by Example (OBE) explique comment déployer des packages de correction de langue et de mise à jour de langue à l'aide de Change Assistant avec la connexion au serveur AIS (Application Interface Services).

Dans ce tutoriel OBE, vous allez :

    1. Vérifiez les préférences de connexion à Change Assistant Update Center et AIS.
    2. Recherchez des packages de langues JD Edwards EnterpriseOne sur plusieurs plates-formes dans le centre de mise à jour Oracle JD Edwards à l'aide de Change Assistant.
    3. Téléchargez et déployez le package de correctifs en langue turque TRK_LF0043 à l'aide de Change Assistant.
    4. Consultez les rapports de déploiement pour le package de correctifs en turc TRK_LF0043.

Remarque :

Vous pouvez suivre les mêmes étapes pour déployer des packages de mise à jour de langue à l'aide de Change Assistant.

Contexte

A partir de la version 9.2.26.0 d'Outils, Update Manager prend en charge le déploiement de fichiers de package de langue de livrable multiplateforme (PAR) à l'aide de l'application Accès aux mises à jour logicielles.

Vous pouvez déployer les packages de langue suivants à l'aide de Change Assistant :

  • Packages de langue cumulatifs (UN)
  • Packages de correctifs de langue
  • Packages de mise à jour de langue

Les packages de correction de langue et de mise à jour de langue sont des packages de langue multiplateforme disponibles sur le centre de mise à jour JD Edwards.

  • Correctifs linguistiques (LNG_LF####, exemple TRK_LF0043)

  • Packages de mise à jour de langue (exemple LNG{PartNumber}_enhancement, TRK242_OTC)

Cette amélioration vous permet de déployer des packages de langue sans dépendance sur le serveur de déploiement Windows.

L'application de mises à jour linguistiques à l'aide de Change Assistant permet la gestion et l'automatisation à distance des patches.

Tâche 1 : vérification du centre de mise à jour Change Assistant et des préférences de connexion AIS

Pour vérifier les connexions au centre de mise à jour JD Edwards et au serveur AIS :

  1. Lancez Change Assistant à partir de votre bureau.

    Le formulaire Authentification de jeton s'affiche si vous n'avez pas fourni les informations d'identification ou si vous disposez d'un jeton expiré.

    Formulaire d'authentification par jeton
    Formulaire d'authentification de jeton
    1. Cliquez sur OK dans le formulaire Authentification de jeton.
    2. Entrez vos informations de connexion et authentifiez-vous pour lancer Change Assistant.
  2. Dans Change Assistant, dans le menu Modifier, sélectionnez Préférences. Le formulaire Préférences s'affiche.
    JD Edwards EnterpriseOne et World Change Assistant - Navigation dans les préférences
    JD Edwards EnterpriseOne et World Change Assistant - Navigation dans les préférences
  3. Dans l'onglet Authentification, vérifiez les informations d'identification du centre de mise à jour.
    JD Edwards EnterpriseOne et World Change Assistant - Préférences
    JD Edwards EnterpriseOne et World Change Assistant - Préférences
  4. Dans l'onglet AIS, entrez des informations d'identification AIS EnterpriseOne valides.
    Formulaire Préférences - Onglet AIS
    Formulaire Préférences - Onglet AIS
    • Autorisation : Basic
    • ID UTILISATEUR : AIS User ID
    • Mot de passe : AIS Password
    • Environnement : Target AIS Environment
    • Rôle : *ALL
    • URL : AIS URL
  5. Assurez-vous que la case Désactiver la connexion AIS n'est pas cochée.
  6. Cliquez sur OK pour enregistrer les préférences. La barre d'état en bas de l'écran vérifie les connexions.
    Statut de connexion AIS/REST
    Statut de connexion AIS/REST

Tâche 2 : rechercher des packages de correction de langue dans le centre de mise à jour

Pour rechercher des packages de correctifs de langage JD Edwards EnterpriseOne multiplateforme sur le centre de mise à jour :

  1. Sélectionnez Rechercher des packages dans le noeud d'arborescence Change Assistant.
  2. Dans la section Recherche avancée, définissez les critères suivants :
    • Type : sélectionnez JD Edwards EnterpriseOne.
    • Version : sélectionnez 9.2.
    • Plate-forme : sélectionnez Multi-platform.
    • Environnement cible : sélectionnez PS920 ou un environnement cible valide pour déployer le package.
    • Rechercher par noms : si nécessaire, entrez des informations supplémentaires pour réduire la portée de la recherche.
    JD Edwards EnterpriseOne et World Change Assistant - Recherche avancée
    JD Edwards EnterpriseOne et World Change Assistant - Recherche avancée
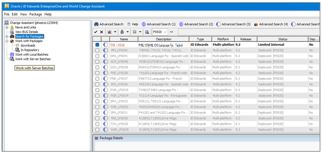
  3. Cliquez sur Rechercher. Le résultat de la recherche affiche les packages de corrections de langue conformément aux critères de recherche.
    JD Edwards EnterpriseOne et World Change Assistant - Résultats de la recherche
    JD Edwards EnterpriseOne et World Change Assistant - Résultats de la recherche

    Les résultats de la recherche tiennent compte de l'environnement. Les packages déjà déployés dans l'environnement spécifié sont grisés et ne peuvent pas être sélectionnés. Vous pouvez afficher ou masquer les packages déployés à l'aide des boutons Afficher et masquer les boutons de bascule.

Tâche 3 : télécharger et déployer un package de correctifs de langage à l'aide de Change Assistant

Pour télécharger et déployer le fichier de package de correctifs de langue TRK_LF0043, procédez comme suit :

  1. Dans Change Assistant, cliquez sur bouton Supprimer dans la barre d'outils pour désélectionner tous les packages.
    JD Edwards EnterpriseOne et World Change Assistant - Résultats de la recherche
    JD Edwards EnterpriseOne et World Change Assistant - Résultats de la recherche
  2. Sélectionnez le package de correction de langue TRK_LF0043. Les noms des packages sont dans les formats suivants :
    • Correctifs linguistiques (LNG_LF####, exemple TRK_LF0043)

    • Packages de langue (exemple LNG{PartNumber}_enhancement TRK242_OTC)

  3. Cliquez sur Télécharger vers et déployer et sélectionnez l'emplacement.
    JD Edwards EnterpriseOne et World Change Assistant
    JD Edwards EnterpriseOne et World Change Assistant
    Le formulaire Sélection de l'environnement de déploiement Web s'affiche.

    Remarques :

    Lorsque le serveur AIS (Application Interface Services) est actif, les packages téléchargés sont importés dans la table EnterpriseOne Software Archive Repository (F96700R).
  4. Dans le formulaire Sélection de l'environnement de déploiement Web, cochez la case Remplacer pour remplacer les données de l'environnement cible au lieu d'ajouter des données du package de correctifs de langue.
    Formulaire de sélection d'environnement de déploiement Web
    Formulaire de sélection de l'environnement de déploiement Web
  5. Cochez la case PS920 de l'environnement cible.
  6. Cliquez sur OK pour lancer le téléchargement et déployer le package. Le système télécharge le package de langue sélectionné et commence à le déployer.
  7. Dans l'écran Récapitulatif du déploiement de Change Assistant, cliquez sur Afficher les détails pour afficher l'écran Récapitulatif du déploiement. Une fois le déploiement terminé, le système affiche le rapport d'activité par lots.
    Rapport récapitulatif de déploiement de Change Assistant
    Rapport Récapitulatif du déploiement de Change Assistant

Tâche 4 : Vérifier le déploiement du package Language Fix à l'aide de Change Assistant

Après avoir déployé le package de correctifs de langue à l'aide de Change Assistant, vérifiez le rapport d'activité par lots.

  1. Une fois le déploiement terminé, le système affiche le rapport d'activité par lots. Vérifiez que la valeur Replace dans le rapport est définie sur false et que le rapport contient un lien vers le rapport d'activité de package pour le package déployé TRK_LF0043.
    Rapport d'activité par lot
    Etat des activités par lots
  2. Cliquez sur le lien TRK_LF0043 pour consulter l'état Récapitulatif TRK_LF0043. La section Rapports fournit des liens vers les versions R96701L et R98403XB .
    Rapport récapitulatif d'activité de package
    Etat Synthèse des activités de package
  3. Consultez l'état Language Update Web Deploy (R96701L) et les quatre versions de l'état Load XML Data to Table (R98403XB).

Ressources de formation supplémentaires

Pour obtenir d'autres ressources de formation, visitez le site LearnJDE.

Pour obtenir de la documentation produit, visitez JD Edwards sur Oracle Help Center.