A_Transportation (universal) - COCT_RM060003HT04
Oracle Logo
HDR Version 7 HL7 Version 3 Messaging Conformance Specification
Contents   Previous   Next   Conformance   Examples

5.44 A_Transportation (universal) - COCT_RM060003HT04

This section contains the following topics:

5.44.1 Introduction
5.44.2 RMIM
5.44.3 Referenced CMETs
5.44.4 Links to Artifacts

5.44.1 Introduction

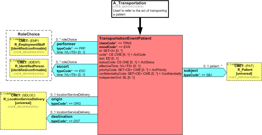
The A_Transportation (universal) CMET describes the Act of transporting a patient from one physical Location to another. It provides information related to the transport such as the performer, escort, origin, destination, and the patient subject.

5.44.2 RMIM

The following figure shows the A_Transportation (universal) RMIM:

A_Transportation (universal) RMIM

Figure: 5.44.2-1 A_Transportation (universal) RMIM

See Full-size Image

5.44.3 Referenced CMETs

5.44.4 Links to Artifacts

Table 5.44.4-1 Links to Artifacts
Artifacts Link
Visio File coct_rm060003ht04.vsd
Visio XML File COCT_MT060003HT04.xml
Hierarchical Message Description (HMD) coct_hd060003ht04.xls
Schema coct_mt060003ht04.xsd
Model Interchange Files (MIF) coct_mt060003ht04.mif

 

Top

Contents   Previous   Next   Conformance   Examples

Copyright © 2018, Oracle. All rights reserved.

About Oracle | Contact Us | Legal Notices and Terms for Use | Privacy Statement