Intolerance Observation Event - PRPA_RM470001HT03
Oracle Logo
HDR Version 7 HL7 Version 3 Messaging Conformance Specification
Contents   Previous   Next   Conformance   Examples

4.14 Intolerance Observation Event - PRPA_RM470001HT03

This section contains the following topics:

4.14.1 Introduction
4.14.2 RMIM
4.14.3 State Transitions/Trigger Events
4.14.4 Interactions
4.14.5 Referenced CMETs
4.14.6 Links to Artifacts

4.14.1 Introduction

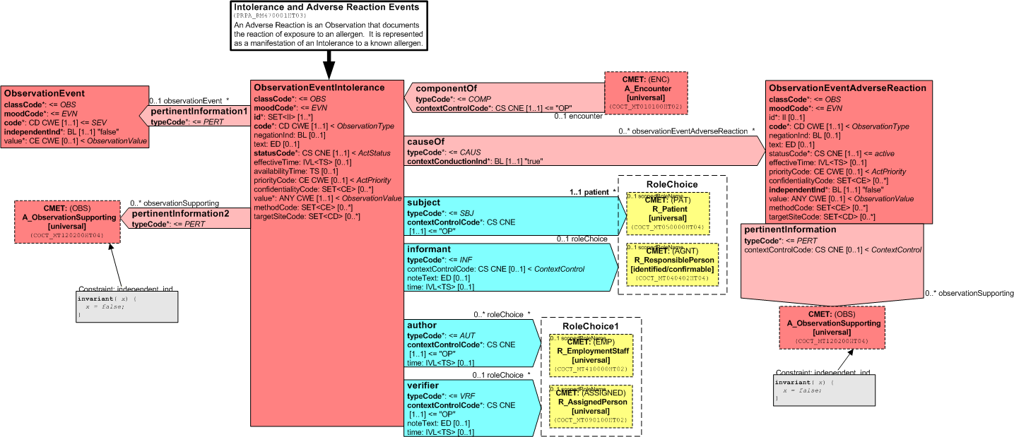
The Intolerance Observation Event RMIM documents a patients intolerance and reaction to an allergen. An Observation Intolerance Event Act is used to communicate both the allergy and adverse reaction information that is collected as part of the registration process. It includes information about the staff who documented and verified the intolerance, and the informant, either the patient itself or another responsible person. This data is modeled separately from the Patient Encounter so that it can be sent individually.

4.14.2 RMIM

The following figure diagrams the Intolerance Observation Event RMIM:

Intolerance Observation Event RMIM

Figure: 4.14.2-1 Intolerance Observation Event RMIM

See Full-size Image

4.14.3 State Transitions/Trigger Events

The list of trigger events follows:

Table 4.14.3-1 Intolerance Observation Event - Trigger Events
Begin State End State Trigger ID Trigger Event
active active PRPA_TE000602 Revise Active Intolerance Observation Event
active completed PRPA_TE000603 Complete Active Intolerance Observation Event
active nullified PRPA_TE000604 Nullify Active Intolerance Observation Event
completed nullified PRPA_TE000604 Nullify Active Intolerance Observation Event
null active PRPA_TE000601 Activate Intolerance Observation Event

4.14.4 Interactions

The list of Interactions follows:

Table 4.14.4-1 Intolerance Observation Event - Interactions
Interaction ID Trigger Event Transmission Wrapper Control Act Wrapper
PRPA_IN000601 PRPA_TE000601 MCCI_MT000100HT04 MCAI_MT700200HT01
PRPA_IN000602 PRPA_TE000602 MCCI_MT000100HT04 MCAI_MT700200HT01
PRPA_IN000603 PRPA_TE000603 MCCI_MT000100HT04 MCAI_MT700200HT01
PRPA_IN000604 PRPA_TE000604 MCCI_MT000100HT04 MCAI_MT700200HT01

4.14.5 Referenced CMETs

4.14.6 Links to Artifacts

Table 4.14.6-1 Links to Artifacts
Artifacts Link
Visio File prpa_rm470001ht03.vsd
Visio XML File prpa_rm470001ht03.xml
Hierarchical Message Description (HMD) prpa_hd470001ht03.xls
Schema prpa_mt470001ht03.xsd
Model Interchange Files (MIF) prpa_mt470001ht03.mif
Side Effect Configuration Spreadsheet (for use in WebADI) prpa_mt470001ht03.csv
Interaction Schemas prpa_in000601.xsd
prpa_in000602.xsd
prpa_in000603.xsd
prpa_in000604.xsd

 

Top

Contents   Previous   Next   Conformance   Examples

Copyright © 2018, Oracle. All rights reserved.

About Oracle | Contact Us | Legal Notices and Terms for Use | Privacy Statement