Study setup workflow
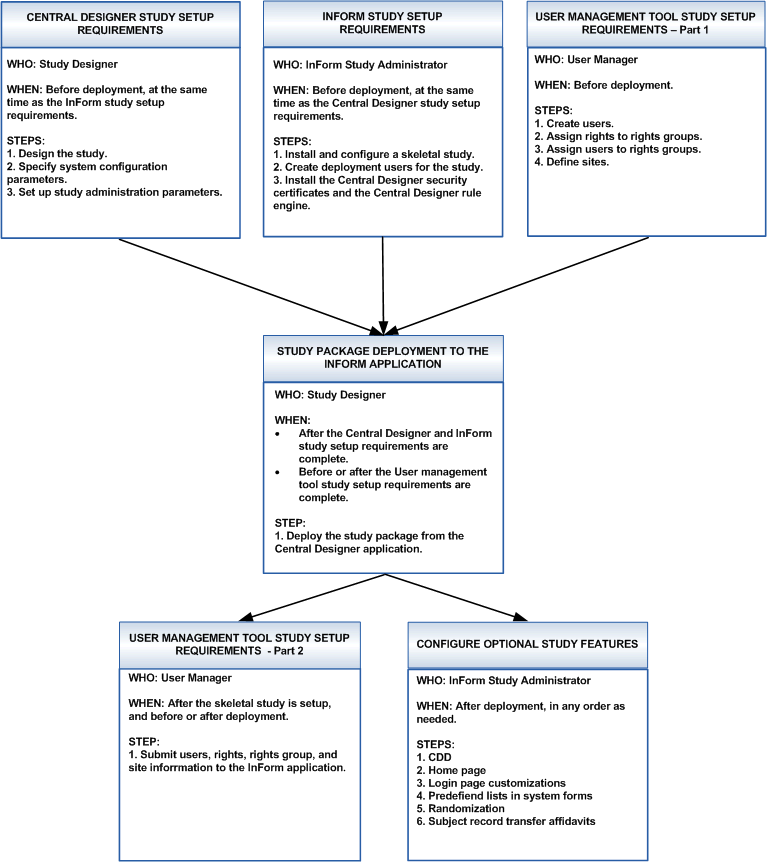
The study setup workflow is a cross-product process that includes requirements from the Central Designer application, the InForm application, and a user management tool.

The study setup workflow is a cross-product process that includes requirements from the Central Designer application, the InForm application, and a user management tool.

Copyright © 2018 Oracle and/or its affiliates. All rights reserved.