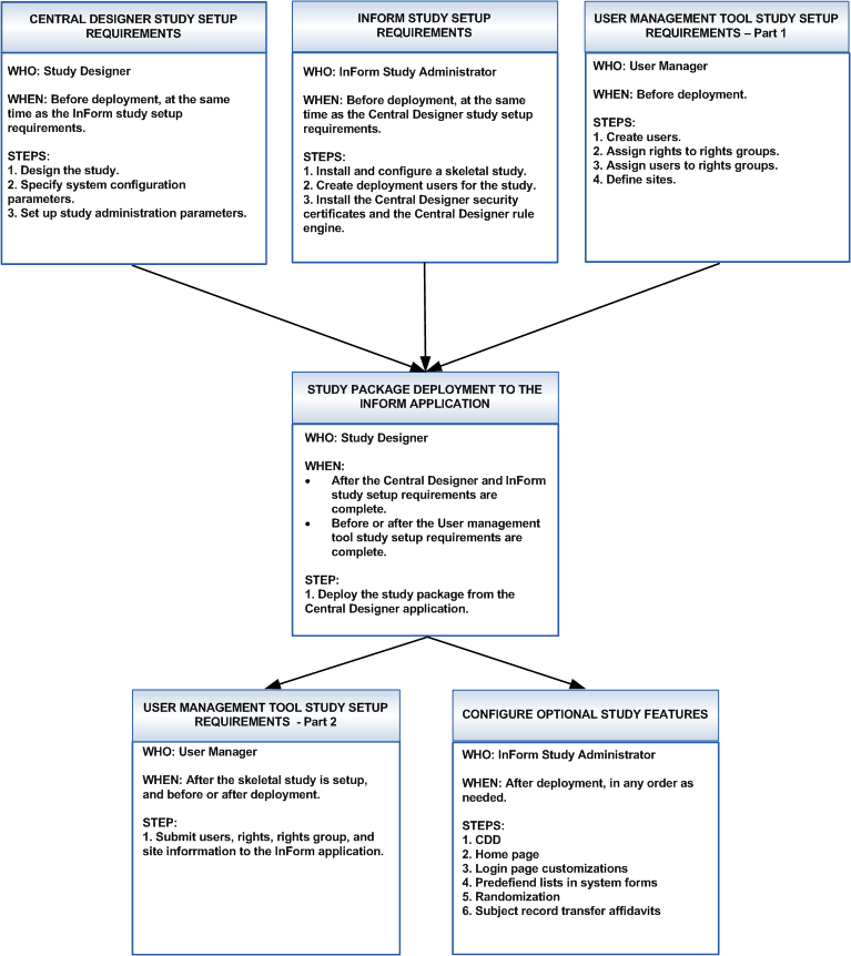
Study setup workflow
The study setup workflow is a cross-product process that includes requirements from the Central Designer application, the InForm application, and a user management tool.

Copyright © 2014, 2017 Oracle and/or its affiliates. All rights reserved.