Randomization source database setup
The randomization data source is a custom database that contains the drug kit information for each list of drug kits in use in the study. The InForm application supports randomization source databases implemented with Microsoft Access or Oracle.
Note: A sample Microsoft Access database is included in the files for the sample study. To use an Oracle randomization database, create an Oracle schema with a table structure that is identical to the sample Microsoft Access database.
The database has the following tables:
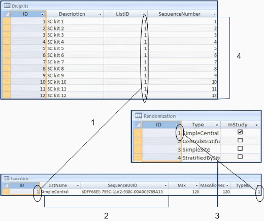
- Randomization
- Sourcelists
- Drugkits
|
1—Drugkits.ListID maps to Sourcelists.ID. 2—ListName and SequenceUUID are from the SEQUENCENAME and UUID attributes of the SEQUENCE XML definition. 3—Randomization.ID maps to Sourcelists.TypeID. 4—Each SEQUENCE definition has one set of sequence numbers. In this example, all drug kits are for the SimpleCentral SEQUENCE definition and randomization type. |
