Study setup workflow
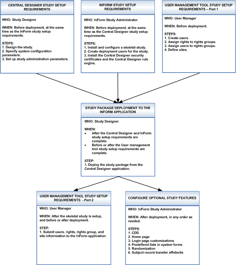
The study setup workflow is a cross-product process that includes requirements from the Central Designer application, the InForm application, and a user management tool.
The study setup workflow is a cross-product process that includes requirements from the Central Designer application, the InForm application, and a user management tool.