Introduzione

In questo documento di 30 minuti Oracle by Example (OBE) viene descritto come distribuire i package di correzione della lingua e aggiornamento della lingua utilizzando Change Assistant con la connessione al server AIS (Application Interface Services).

In questo OBE:

    1. Verificare le preferenze di connessione di Change Assistant Update Center e AIS.
    2. Cercare pacchetti linguistici JD Edwards EnterpriseOne multipiattaforma nell'Oracle JD Edwards Update Center utilizzando Change Assistant.
    3. Scaricare e distribuire il pacchetto di correzione in lingua turca TRK_LF0043 utilizzando Change Assistant.
    4. Esaminare i report di distribuzione per il package di correzione della lingua turca TRK_LF0043.

Nota:

È possibile seguire la stessa procedura per distribuire i pacchetti di aggiornamento della lingua utilizzando Change Assistant.

Presupposto

A partire da Tools Release 9.2.26.0, Update Manager supporta la distribuzione di file di pacchetti in linguaggio PAR (Multi-Platform Deliverable) utilizzando l'applicazione Work With Software Updates.

È possibile distribuire questi pacchetti di lingue utilizzando Change Assistant:

  • Pacchetti linguistici cumulativi (ONU)
  • Package di correzione lingua
  • Package di aggiornamento lingua

I pacchetti di correzione della lingua e aggiornamento della lingua sono pacchetti linguistici multipiattaforma disponibili su JD Edwards Update Center.

  • Correzioni della lingua (LNG_LF####, esempio TRK_LF0043)

  • Pacchetti di aggiornamento della lingua (LNG{PartNumber}_enhancement, esempio TRK242_OTC)

Questo miglioramento consente di distribuire i package della lingua senza alcuna dipendenza dal server di distribuzione di Windows.

L'applicazione di aggiornamenti linguistici mediante Change Assistant consente la gestione e l'automazione remote delle patch.

Attività 1: verifica del centro di aggiornamento di Change Assistant e delle preferenze di connessione AIS

Per verificare le connessioni a JD Edwards Update Center e AIS Server, effettuare le operazioni riportate di seguito.

  1. Avviare Change Assistant dal desktop.

    Il form Autenticazione token viene visualizzato se non sono state fornite le credenziali o se è presente un token scaduto.

    Form autenticazione token
    Form autenticazione token
    1. Fare clic su OK nel form Autenticazione token.
    2. Immettere le credenziali di login e autenticarsi per avviare Change Assistant.
  2. In Change Assistant, nel menu Modifica, selezionare Preferenze. Viene visualizzato il form Preferenze.
    JD Edwards EnterpriseOne e World Change Assistant - Navigazione delle preferenze
    JD Edwards EnterpriseOne e World Change Assistant - Navigazione delle preferenze
  3. Nella scheda Autenticazione verificare le credenziali del centro di aggiornamento.
    JD Edwards EnterpriseOne e World Change Assistant - Preferenze
    JD Edwards EnterpriseOne e World Change Assistant - Preferenze
  4. Nella scheda AIS immettere credenziali AIS EnterpriseOne valide.
    Maschera Preferenze - Scheda AIS
    Form Preferenze - scheda AIS
    • Autorizzazione: Basic
    • ID UTENTE: AIS User ID
    • Password: AIS Password
    • Ambiente: Target AIS Environment
    • Ruolo: *ALL
    • URL: AIS URL
  5. Assicurarsi che la casella di controllo Disabilita connessione AIS non sia selezionata.
  6. Per salvare le preferenze, fare clic su OK. La barra di stato nella parte inferiore della schermata verifica le connessioni.
    Stato connessione AIS/REST
    Stato della connessione AIS/REST

Task 2: Ricerca di pacchetti di correzione della lingua nel centro di aggiornamento

Per cercare pacchetti di correzione della lingua per JD Edwards EnterpriseOne multipiattaforma nel Centro aggiornamenti:

  1. Selezionare Cerca package dal nodo della struttura ad albero di Change Assistant.
  2. Nella sezione Ricerca avanzata impostare i criteri riportati di seguito.
    • Tipo: selezionare JD Edwards EnterpriseOne.
    • Rilascio: selezionare 9.2.
    • Piattaforma: selezionare Multi-platform.
    • Ambiente di destinazione: selezionare PS920 o un ambiente di destinazione valido per distribuire il package.
    • Cerca per nome: se necessario, immettere eventuali informazioni aggiuntive per ridurre l'ambito della ricerca.
    JD Edwards EnterpriseOne e World Change Assistant - Ricerca avanzata
    JD Edwards EnterpriseOne e World Change Assistant - Ricerca avanzata
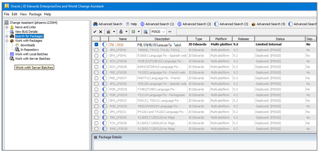
  3. Fare clic su Cerca. Nei risultati della ricerca vengono visualizzati i package di correzione della lingua in base ai criteri di ricerca.
    JD Edwards EnterpriseOne e World Change Assistant - Risultati ricerca
    JD Edwards EnterpriseOne e World Change Assistant - Risultati della ricerca

    I risultati della ricerca sono rispettosi dell'ambiente. I pacchetti già distribuiti nell'ambiente specificato sono disattivati e non disponibili per la selezione. È possibile mostrare o nascondere i pacchetti distribuiti utilizzando i pulsanti Mostra e nascondi pulsanti di attivazione/disattivazione.

Task 3: Download e distribuzione del package Language Fix mediante Change Assistant

Per scaricare e distribuire il file package di correzione della lingua TRK_LF0043:

  1. In Change Assistant, fare clic su Elimina, pulsante nella barra degli strumenti per deselezionare tutti i pacchetti.
    JD Edwards EnterpriseOne e World Change Assistant - Risultati ricerca
    JD Edwards EnterpriseOne e World Change Assistant - Risultati della ricerca
  2. Selezionare il pacchetto di correzione della lingua TRK_LF0043. I nomi dei pacchetti sono nei seguenti formati:
    • Correzioni della lingua (LNG_LF####, esempio TRK_LF0043)

    • Pacchetti di lingue (LNG{PartNumber}_enhancement esempio TRK242_OTC)

  3. Fare clic su Scarica in e distribuisci e selezionare la posizione.
    JD Edwards EnterpriseOne e World Change Assistant
    JD Edwards EnterpriseOne e World Change Assistant
    Viene visualizzato il form Selezione dell'ambiente di distribuzione Web.

    Nota

    Quando il server AIS (Application Interface Services) è attivo, i pacchetti scaricati vengono importati nella tabella EnterpriseOne Software Archive Repository (F96700R).
  4. Nel form Selezione ambiente distribuzione Web selezionare la casella di controllo Sostituisci per sostituire i dati nell'ambiente di destinazione invece di aggiungere i dati dal package di correzione della lingua.
    Form selezione ambiente distribuzione Web
    Modulo di selezione dell'ambiente di distribuzione Web
  5. Selezionare la casella di controllo PS920 dell'ambiente di destinazione.
  6. Fare clic su OK per avviare il download e distribuire il pacchetto. Il sistema scarica il package della lingua selezionato e inizia la distribuzione.
  7. Nel form Riepilogo distribuzione di Change Assistant fare clic su Mostra dettagli per visualizzare la schermata Riepilogo distribuzione. Al termine della distribuzione, il sistema visualizza il rapporto Attività batch.
    Report riepilogo distribuzione di Change Assistant
    Report di riepilogo sulla distribuzione di Change Assistant

Task 4: Analisi della distribuzione del package Language Fix mediante Change Assistant

Dopo aver distribuito il package di correzione della lingua utilizzando Change Assistant, verificare il report Attività batch.

  1. Al completamento della distribuzione, il sistema visualizza il rapporto Attività batch. Verificare che il valore Sostituisci nel report sia impostato su false e che il report contenga il collegamento al report Attività package per il package distribuito TRK_LF0043.
    Report attività batch
    Report attività batch
  2. Fare clic sul collegamento TRK_LF0043 per esaminare il report TRK_LF0043 Summary. La sezione Report fornisce collegamenti alle versioni di R96701L e R98403XB .
    Report sintetico attività package
    Rapporto Sintetico attività package
  3. Esaminare il report Distribuzione Web aggiornamento lingua (R96701L) e le quattro versioni del report Carica dati XML in tabella (R98403XB).

Altre risorse di apprendimento

Per ulteriori risorse di formazione, visitare LearnJDE.

Per la documentazione del prodotto, visita JD Edwards su Oracle Help Center.