Modalità di funzionamento di Gestione obiettivi con i profili

Gestione profili consente di configurare e gestire skill e competenze dei dipendenti. È possibile configurare questo contenuto per supportare i requisiti per i risultati target degli obiettivi. Questi risultati target consentono ai dipendenti di migliorare o potenziare i propri set di skill.

Dopo che un dipendente ha completato un obiettivo prestazioni, il suo profilo persona viene aggiornato per includere l'elemento contenuto coperto dal risultato target.

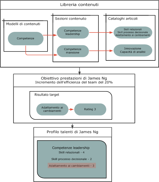
Questa immagine mostra il funzionamento di Gestione obiettivi con Gestione profili. Come si può vedere nell'immagine, alcune competenze sono definite nella libreria di contenuti di Gestione profili. È possibile aggiungerle come risultati target degli obiettivi prestazioni per un dipendente. Nell'immagine, il risultato target Adattamento al cambiamento viene aggiunto all'obiettivo prestazioni di James Ng Aumenta l'efficenza del team del 20 percento. Quando James Ng completa questo obiettivo, i rating assegnati al risultato target Adattamento al cambiamento vengono aggiornati nel profilo talenti di James Ng.

La libreria contenuti dispone di modelli di contenuto, sezioni e cataloghi elementi. Un modello di contenuto viene definito per le competenze. Le competenze di leadership includono elementi di contenuto come skill interpersonali, skill decisionali e adattamento al cambiamento. L'elemento di contenuto di adattamento al cambiamento viene aggiunto come risultato target all'obiettivo di James Ng e viene assegnato un rating. Dopodiché, il rating viene aggiunto al profilo di James Ng dopo il completamento dell'obiettivo.

Cosa è necessario per aggiungere i risultati target

Di seguito sono riportati i prerequisiti per l'aggiunta di risultati target a un obiettivo.

  • Le sezioni di contenuto rilevanti devono essere configurate in Gestione profili, dove gli amministratori possono definire i risultati target degli obiettivi utilizzando il codice di sottoscrizione GOAL. In questo modo si stabilisce una relazione tra i risultati target degli obiettivi e il contenuto gestito nel profilo talenti.

  • È necessario abilitare l'opzione di profilo HRG_ENABLE_OUTCOMES.

Modelli di contenuto utilizzabili per i risultati target degli obiettivi prestazioni

Durante la configurazione delle sezioni per i risultati target degli obiettivi prestazioni, è possibile utilizzare solo i modelli di contenuto indicati di seguito.

  • Certificazioni

  • Competenze

  • Istruzione

  • Titoli accademici

  • Lingue

  • Appartenenza

  • Progetti speciali

  • Skill

Tenere presente che non è possibile utilizzare i modelli di contenuto indicati di seguito.

  • Realizzazioni di successo

  • Area di studio

  • Preferenze carriera

  • Esposizione obiettivi di carriera

  • Livello di istruzione

  • Livello di istruzione massimo

  • Dettagli mansione tecnica

  • Cronologia lavoro

  • Preferenze di lavoro

Quando è possibile aggiungere risultati target agli obiettivi prestazioni

Indipendentemente dall'accesso alla sezione contenuto del profilo configurato, è possibile aggiungere risultati target agli obiettivi prestazioni, nonché modificare e salvare gli obiettivi. È possibile aggiungere risultati target agli obiettivi prestazioni quando si esegue una qualsiasi delle azioni indicate di seguito.

  • Aggiungono obiettivi alla libreria obiettivi.

  • Aggiungono obiettivi a un piano obiettivi durante la creazione o il popolamento del piano.

  • Eseguono assegnazioni di massa di obiettivi.

  • Amministrano gli obiettivi.

Modalità di aggiornamento dei profili dipendente

Quando un obiettivo prestazioni con risultati target viene completato, il profilo talenti del dipendente viene aggiornato in modo da includere i risultati target.

Gli amministratori possono includere i rating per i risultati target. Ad esempio, il completamento di un obiettivo come una certificazione può includere un rating per una competenza, ad esempio associato junior, associato, professionista, master, specialista ed esperto. Questo consente al dipendente o al manager di valutare le prestazioni del dipendente.

  • Se è abilitata l'approvazione degli obiettivi prestazioni, il manager può impostare il rating di un risultato target. È necessario eseguire questa operazione prima che il risultato target venga aggiunto al profilo talenti del dipendente.

  • Quando le approvazioni degli obiettivi prestazioni vengono ignorate, il dipendente può impostare il rating aggiunto al profilo talenti.