イントロダクション

この30分間のOracle by Example(OBE)では、アプリケーション・インタフェース・サービス(AIS)サーバー接続でChange Assistantを使用して言語修正および言語更新パッケージをデプロイする方法について説明します。

このOBEでは、次の操作を行います。

    1. Change Assistant Update CenterとAIS接続の設定を確認します。
    2. Change Assistantを使用して、Oracle JD Edwards Update CenterでマルチプラットフォームのJD Edwards EnterpriseOne言語パッケージを検索します。
    3. Change Assistantを使用してトルコ言語修正パッケージTRK_LF0043 をダウンロードしてデプロイします。
    4. トルコ語修正パッケージTRK_LF0043のデプロイメント・レポートを確認します。

ノート:

同じ手順に従って、Change Assistantを使用して言語更新パッケージをデプロイすることができます。

バックグラウンド

ツール・リリース9.2.26.0以降、Update Managerは、ソフトウェア更新の処理アプリケーションを使用したマルチプラットフォーム成果物(PAR)言語パッケージ・ファイルのデプロイメントをサポートします。

Change Assistantを使用してこれらの言語パッケージをデプロイすることができます。

  • 累積(UN)言語パッケージ
  • 言語修正パッケージ
  • 言語更新パッケージ

言語修正および言語更新パッケージは、JD Edwards Update Centerで使用可能なマルチプラットフォーム言語パッケージです。

  • 言語の修正(LNG_LF####TRK_LF0043など)

  • 言語更新パッケージ(LNG{PartNumber}_enhancement,TRK242_OTCの例)

この機能拡張により、Windowsデプロイメント・サーバーに依存することなく言語パッケージをデプロイできます。

Change Assistantを使用して言語の更新を適用すると、リモートのパッチの管理と自動化が可能になります。

タスク1:Change Assistant Update CenterとAIS接続設定の確認

JD Edwards Update CenterおよびAISサーバー接続を確認するには:

  1. デスクトップからChange Assistantを起動します。

    「トークン認証」フォームは、資格証明を指定していないか、期限切れのトークンを持っている場合に表示されます。

    トークン認証フォーム
    トークン認証フォーム
    1. 「トークン認証」フォームの「OK」をクリックします。
    2. ログイン資格証明を入力し、認証してChange Assistantを起動してください。
  2. Change Assistantで、編集メニューから設定を選択します。「プリファレンス」フォームが表示されます。
    JD Edwards EnterpriseOne and World Change Assistant - 作業環境ナビゲーション
    JD Edwards EnterpriseOne and World Change Assistant - プリファレンス・ナビゲーション
  3. 「認証」タブで、更新センターの資格証明を確認します。
    JD Edwards EnterpriseOne and World Change Assistant - 設定
    JD Edwards EnterpriseOne and World Change Assistant - Preferences
  4. 「AIS」タブで、有効なEnterpriseOne AIS資格証明を入力します。
    プリファレンス・フォーム- AISタブ
    「プリファレンス」フォーム- 「AIS」タブ
    • 認証: Basic
    • ユーザーID: AIS User ID
    • パスワード: AIS Password
    • 環境: Target AIS Environment
    • ロール: *ALL
    • URL: AIS URL
  5. 「AIS接続の無効化」チェック・ボックスが選択されていないことを確認します。
  6. 「OK」をクリックして、プリファレンスを保存します。画面下部のステータスバーが接続を確認します。
    AIS/REST接続ステータス
    AIS/REST接続ステータス

タスク2: 更新センターでの言語修正パッケージの検索

更新センターでマルチプラットフォームのJD Edwards EnterpriseOne言語修正パッケージを検索するには:

  1. Change Assistantのツリー・ノードからSearch for Packagesを選択します。
  2. [高度な検索]セクションで、次の基準を設定します。
    • タイプ: JD Edwards EnterpriseOneを選択します。
    • リリース: 9.2を選択します。
    • プラットフォーム: Multi-platformを選択します。
    • ターゲット環境: パッケージをデプロイするには、PS920 または有効なターゲット環境を選択します。
    • 名前による検索: 必要に応じて、追加情報を入力して検索の範囲を縮小します。
    JD Edwards EnterpriseOne and World Change Assistant - 詳細検索
    JD Edwards EnterpriseOne and World Change Assistant - 詳細検索
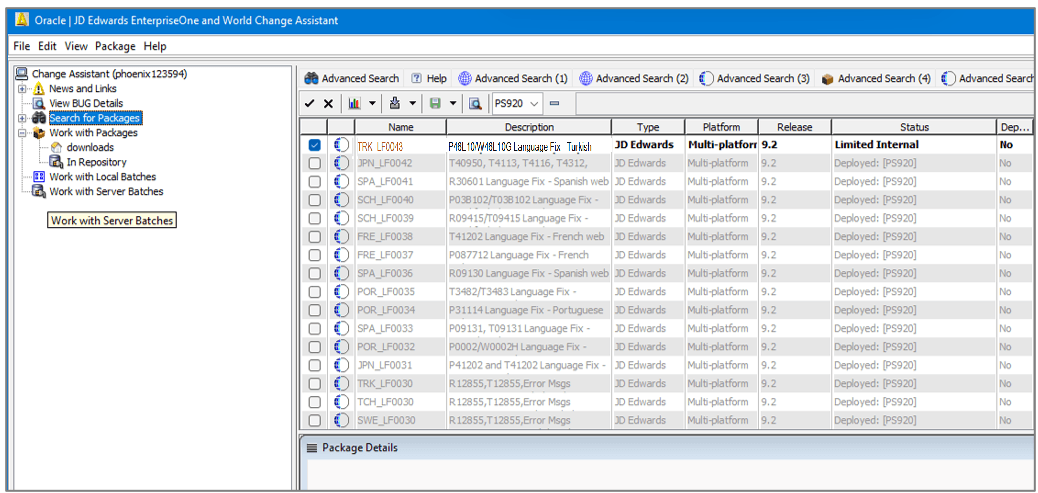
  3. 「検索」をクリックします。検索結果には、検索条件に従って言語修正パッケージが表示されます。
    JD Edwards EnterpriseOne and World Change Assistant - 検索結果
    JD Edwards EnterpriseOne and World Change Assistant - 検索結果

    検索結果は環境対応です。指定された環境にすでにデプロイされているパッケージはグレー表示され、選択できません。デプロイされたパッケージは、トグル・ボタンの表示および非表示ボタンを使用して表示または非表示にできます。

タスク3: Change Assistantを使用した言語修正パッケージのダウンロードとデプロイ

言語修正パッケージ・ファイルTRK_LF0043をダウンロードしてデプロイするには:

  1. Change Assistantで、ツールバーの「削除」ボタンをクリックしてすべてのパッケージの選択を解除します。
    JD Edwards EnterpriseOne and World Change Assistant - 検索結果
    JD Edwards EnterpriseOne and World Change Assistant - 検索結果
  2. 言語修正パッケージTRK_LF0043を選択します。パッケージ名の形式は次のとおりです。
    • 言語の修正(LNG_LF####TRK_LF0043など)

    • 言語パッケージ(LNG{PartNumber}_enhancementTRK242_OTCの例)

  3. 「ダウンロードしてデプロイ」をクリックし、場所を選択します。
    JD Edwards EnterpriseOneおよびWorld Change Assistant
    JD Edwards EnterpriseOne and World Change Assistant
    「Webデプロイ環境の選択」フォームが表示されます。

    ノート:

    アプリケーション・インタフェース・サービス(AIS)サーバーがアクティブになると、ダウンロードしたパッケージがEnterpriseOneソフトウェア・アーカイブ・リポジトリ表(F96700R)にインポートされます。
  4. 「Webデプロイ環境の選択」フォームで、「置換」チェック・ボックスを選択して、言語修正パッケージのデータを追加するのではなく、ターゲット環境内のデータを置換します。
    Webデプロイ環境選択フォーム
    「Webデプロイ環境の選択」フォーム
  5. ターゲット環境のPS920チェック・ボックスを選択します。
  6. 「OK」をクリックして、パッケージのダウンロードおよびデプロイを開始します。選択した言語パッケージがダウンロードされ、デプロイが開始されます。
  7. Change Assistant Deployment Summaryフォームで Show DetailsをクリックしてDeployment Summary画面を表示します。デプロイメントが完了すると、バッチ・アクティビティ・レポートが表示されます。
    Change Assistantの配置概要レポート
    Change Assistantデプロイメント・サマリー・レポート

タスク4: Change Assistantを使用した言語修正パッケージの配置の確認

Change Assistantを使用して言語修正パッケージをデプロイした後、バッチ活動レポートを確認します。

  1. 配置が正常に完了すると、バッチ・アクティビティ・レポートが表示されます。レポートの「置換」値がfalseに設定され、デプロイされたパッケージTRK_LF0043「パッケージ・アクティビティ・レポート」へのリンクがレポートに含まれていることを確認します。
    バッチ活動レポート
    バッチ・アクティビティ・レポート
  2. TRK_LF0043リンクをクリックして、TRK_LF0043サマリー・レポートを確認します。「レポート」セクションには、R96701L およびR98403XB バージョンへのリンクがあります。
    パッケージ・アクティビティ要約レポート
    「パッケージ・アクティビティ要約」レポート
  3. 「言語更新Webデプロイ」(R96701L)レポートおよび「表へのXMLデータのロード」(R98403XB)レポートの4つのバージョンを確認します。

その他の学習リソース

ラーニング・リソースの詳細は、LearnJDEを参照してください。

製品ドキュメントについては、Oracle Help CenterのJD Edwardsを参照してください。