소개

This 30-minute Oracle by Example (OBE) describes how to deploy language fix and language update packages using Change Assistant with the Application Interface Services (AIS) server connection.

이 OBE에서는 다음을 수행합니다.

    1. Change Assistant 업데이트 센터 및 AIS 연결 기본 설정을 확인합니다.
    2. Change Assistant를 사용하여 Oracle JD Edwards Update Center에서 다중 플랫폼 JD Edwards EnterpriseOne 언어 패키지를 검색합니다.
    3. Change Assistant를 사용하여 터키어 수정 패키지 TRK_LF0043 을 다운로드하고 배치합니다.
    4. 터키어 수정 패키지 TRK_LF0043에 대한 배포 보고서를 검토합니다.

:

동일한 단계에 따라 Change Assistant를 사용하여 언어 갱신 패키지를 배치할 수 있습니다.

배경

도구 릴리스 9.2.26.0부터 업데이트 관리자는 소프트웨어 업데이트 작업 응용 프로그램을 사용하여 다중 플랫폼 전달 가능(PAR) 언어 패키지 파일의 배포를 지원합니다.

Change Assistant를 사용하여 다음 언어 패키지를 배치할 수 있습니다.

  • 누적(UN) 언어 패키지
  • 언어 수정 패키지
  • 언어 업데이트 패키지

언어 수정 및 언어 업데이트 패키지는 JD Edwards Update Center에서 제공하는 다중 플랫폼 언어 패키지입니다.

  • 언어 수정(LNG_LF####, 예: TRK_LF0043)

  • 언어 업데이트 패키지(LNG{PartNumber}_enhancement,TRK242_OTC)

이 향상된 기능을 사용하면 Windows 배포 서버에 의존하지 않고 언어 패키지를 배포할 수 있습니다.

Change Assistant를 사용하여 언어 업데이트를 적용하면 원격 패치 관리 및 자동화가 가능합니다.

작업 1: Change Assistant Update Center 및 AIS 연결 기본 설정 확인

JD Edwards 업데이트 센터 및 AIS 서버 연결을 확인하려면 다음을 수행합니다.

  1. 바탕 화면에서 Change Assistant를 실행합니다.

    자격 증명을 제공하지 않았거나 만료된 토큰이 있는 경우 토큰 인증 양식이 표시됩니다.

    토큰 인증 양식
    토큰 인증 양식
    1. 토큰 인증 양식에서 확인을 누릅니다.
    2. 로그인 인증서를 입력하고 인증하여 Change Assistant를 실행합니다.
  2. Change Assistant의 편집 메뉴에서 환경설정을 선택합니다. 환경설정 양식이 표시됩니다.
    JD Edwards EnterpriseOne and World Change Assistant - 기본 설정 탐색
    JD Edwards EnterpriseOne and World Change Assistant - 기본 설정 탐색
  3. 인증 탭에서 Update Center 인증서를 확인합니다.
    JD Edwards EnterpriseOne 및 World Change Assistant - 기본 설정
    JD Edwards EnterpriseOne 및 World Change Assistant - 기본 설정
  4. AIS 탭에서 유효한 EnterpriseOne AIS 자격 증명을 입력합니다.
    환경설정 화면 - AIS 탭
    환경설정 양식 - AIS 탭
    • 인증: Basic
    • 사용자 ID: AIS User ID
    • 비밀번호: AIS Password
    • 환경: Target AIS Environment
    • 역할: *ALL
    • URL: AIS URL
  5. Disable AIS Connection 확인란이 선택되지 않았는지 확인합니다.
  6. 확인을 눌러 환경설정을 저장합니다. 화면 아래쪽에 있는 상태 표시줄은 연결을 확인합니다.
    AIS/REST 연결 상태
    AIS/REST 연결 상태

작업 2: Update Center에서 언어 수정 패키지 검색

업데이트 센터에서 다중 플랫폼 JD Edwards EnterpriseOne 언어 수정 패키지를 검색하려면 다음을 수행합니다.

  1. Change Assistant 트리 노드에서 패키지 검색을 선택합니다.
  2. [고급 검색] 섹션에서 다음 기준을 설정합니다.
    • 유형: JD Edwards EnterpriseOne을 선택합니다.
    • 릴리스: 9.2을 선택합니다.
    • 플랫폼: Multi-platform을 선택합니다.
    • 대상 환경: 패키지를 배치할 적합한 대상 환경 또는 PS920 을 선택합니다.
    • 이름별 검색: 필요한 경우 추가 정보를 입력하여 검색 범위를 줄입니다.
    JD Edwards EnterpriseOne 및 World Change Assistant - 고급 검색
    JD Edwards EnterpriseOne and World Change Assistant - 고급 검색
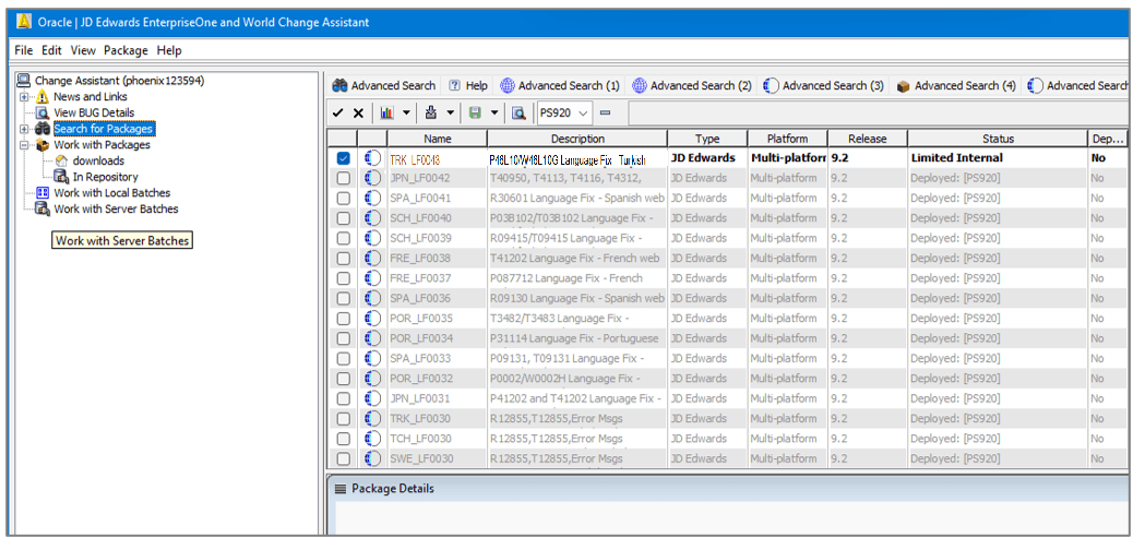
  3. 검색을 누릅니다. 검색 결과에는 검색 기준에 따라 언어 수정 패키지가 표시됩니다.
    JD Edwards EnterpriseOne and World Change Assistant - 검색 결과
    JD Edwards EnterpriseOne and World Change Assistant - 검색 결과

    검색 결과는 환경을 인식합니다. 지정된 환경에 이미 배치된 패키지는 회색으로 표시되며 선택할 수 없습니다. 토글 버튼 표시 및 숨기기 버튼을 사용하여 배치된 패키지를 표시하거나 숨길 수 있습니다.

작업 3: Change Assistant를 사용하여 언어 수정 패키지 다운로드 및 배치

언어 수정 패키지 파일 TRK_LF0043을 다운로드하고 배치하려면 다음을 수행합니다.

  1. Change Assistant의 도구 모음에서 삭제 단추을 눌러 모든 패키지의 선택을 해제합니다.
    JD Edwards EnterpriseOne and World Change Assistant - 검색 결과
    JD Edwards EnterpriseOne and World Change Assistant - 검색 결과
  2. 언어 수정 패키지 TRK_LF0043를 선택합니다. 패키지 이름은 다음 형식입니다.
    • 언어 수정(LNG_LF####, 예: TRK_LF0043)

    • 언어 패키지(LNG{PartNumber}_enhancementTRK242_OTC)

  3. 다운로드 대상 및 배포를 누르고 위치를 선택합니다.
    JD Edwards EnterpriseOne 및 World Change Assistant
    JD Edwards EnterpriseOne and World Change Assistant
    웹 배치 환경 선택 폼이 표시됩니다.

    주:

    AIS(응용 프로그램 인터페이스 서비스) 서버가 활성 상태인 경우 다운로드된 패키지를 EnterpriseOne Software Archive Repository 테이블(F96700R)로 가져옵니다.
  4. 웹 배치 환경 선택 폼에서 바꾸기 체크박스를 선택하여 언어 수정 패키지의 데이터를 추가하는 대신 대상 환경의 데이터를 바꿉니다.
    웹 배포 환경 선택 양식
    웹 배치 환경 선택 양식
  5. 대상 환경 PS920 확인란을 선택합니다.
  6. 확인을 눌러 다운로드를 시작하고 패키지를 배치합니다. 시스템에서 선택한 언어 패키지를 다운로드하고 배치를 시작합니다.
  7. Change Assistant 배치 요약 양식에서 세부 정보 표시를 눌러 [배치 요약] 화면을 표시합니다. 배포가 완료되면 뱃치 활동 보고서가 표시됩니다.
    Change Assistant 배치 요약 보고서
    Change Assistant 배치 요약 보고서

작업 4: Change Assistant를 사용하여 언어 수정 패키지 배치 검토

Change Assistant를 사용하여 언어 수정 패키지를 배치한 후 Batch Activity 보고서를 확인합니다.

  1. 배치가 성공적으로 완료되면 뱃치 활동 보고서가 표시됩니다. 보고서의 바꾸기 값이 false로 설정되고 보고서에 배포된 패키지 TRK_LF0043에 대한 패키지 작업 보고서에 대한 링크가 포함되어 있는지 확인합니다.
    뱃치 활동 보고서
    뱃치 활동 보고서
  2. TRK_LF0043 링크를 눌러 TRK_LF0043 요약 보고서를 검토합니다. 보고서 섹션에는 R96701L R98403XB 버전에 대한 링크가 제공됩니다.
    패키지 활동 요약 보고서
    패키지 작업 요약 보고서
  3. 언어 업데이트 웹 배포(R96701L) 보고서와 테이블에 XML 데이터 로드(R98403XB) 보고서의 네 가지 버전을 검토합니다.

추가 학습 자원

자세한 학습 리소스는 LearnJDE을 참조하십시오.

제품 설명서는 Oracle Help Center에서 JD Edwards를 참조하십시오.