Introdução
Este Oracle by Example (OBE) de 30 minutos descreve como disponibilizar pacotes de correção de idioma e atualização de idioma usando o Change Assistant com a conexão do servidor do AIS (Application Interface Services).
Neste OBE, você:
- Verifique as preferências de conexão do Centro de atualização do Change Assistant e do AIS.
- Procure pacotes de idiomas JD Edwards EnterpriseOne de várias plataformas no Oracle JD Edwards Update Center usando o Change Assistant.
- Faça download do pacote de correção de idioma turco
TRK_LF0043
usando o Change Assistant e implante-o.
- Verifique os relatórios de implantação do pacote de correção de idioma turco
TRK_LF0043
.
Observação:
Você pode seguir as mesmas etapas para implantar pacotes de atualização de idioma usando o Change Assistant.Histórico
A partir do Tools Release 9.2.26.0, o Gerenciador de atualizações oferece suporte à implantação de arquivos de pacote de idiomas PAR (Multi-platform Deliverable Deliverable) usando o aplicativo Work With Software Updates.
Você pode implantar estes pacotes de idiomas usando o Change Assistant:
- Pacotes de idiomas cumulativos (UN)
- Pacotes de correção de idioma
- Pacotes de atualização de idioma
Os pacotes de correção de idioma e atualização de idioma são pacotes de idiomas multiplataforma disponíveis no JD Edwards Update Center.
-
Correções de Idioma (
, exemploLNG_LF####
)TRK_LF0043 -
Pacotes de atualização de idioma (
exemploLNG{PartNumber}_enhancement,
)TRK242_OTC
Esse aprimoramento permite implantar pacotes de idiomas sem qualquer dependência do Windows Deployment Server.
A aplicação de atualizações de idioma usando o Change Assistant permite o gerenciamento e a automação remotos de patches.
Tarefa 1: Verificando o Centro de Atualização do Change Assistant e as Preferências de Conexão do AIS
Para verificar o JD Edwards Update Center e as conexões do Servidor AIS:
- Inicie o Change Assistant na sua área de trabalho.
O formulário Autenticação de Token será exibido se você não tiver fornecido as credenciais ou tiver um token expirado.
Formulário de Autenticação de Token - Clique em OK no formulário Autenticação de Token.
- Informe suas credenciais de log-in e autentique-se para iniciar o Change Assistant.
- No Change Assistant, no menu Editar, selecione Preferências. O formulário Preferências é exibido.
JD Edwards EnterpriseOne e World Change Assistant - Navegação de Preferências - Na guia Autenticação, verifique as credenciais do Update Center.
JD Edwards EnterpriseOne e World Change Assistant - Preferências - Na guia AIS, informe credenciais AIS EnterpriseOne válidas.
Formulário de Preferências - Guia AIS - Autorização:
Basic - ID DO USUÁRIO:
AIS User ID - Senha:
AIS Password - Ambiente:
Target AIS Environment - Função:
*ALL - URL:
AIS URL
- Autorização:
- Certifique-se de que a caixa de seleção
Desativar Conexão AIS não esteja marcada. - Clique em OK para salvar as preferências. A Barra de Status na parte inferior da tela verifica as conexões.
Status da Conexão AIS/REST
Tarefa 2: Procurando Pacotes de Correção de Idioma no Update Center
Para procurar pacotes de correção de idioma do JD Edwards EnterpriseOne de várias plataformas na Central de Atualizações:
- Selecione Procurar Pacotes no nó da árvore do Change Assistant.
- Na seção Pesquisa Avançada, defina estes critérios:
- Tipo: Selecione
.JD Edwards EnterpriseOne - Release: Selecione
.9.2 - Plataforma: Selecione
.Multi-platform - Ambiente de Destino: Selecione
ou um ambiente de destino válido para implantar o pacote.PS920 Pesquisar por Nomes : Se necessário, especifique qualquer informação adicional para reduzir o escopo da pesquisa.
JD Edwards EnterpriseOne e World Change Assistant - Pesquisa Avançada - Tipo: Selecione
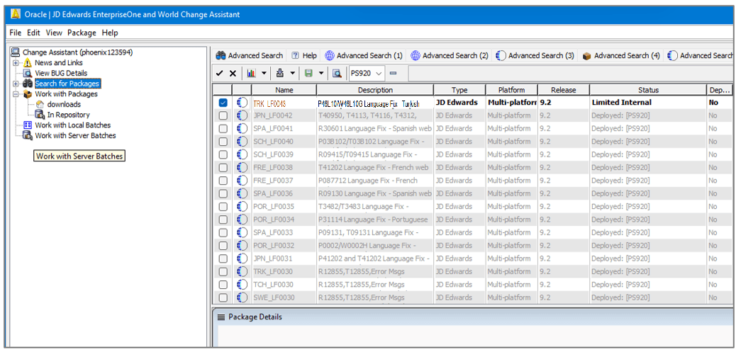
- Clique em Pesquisar. O resultado da pesquisa exibe pacotes de correção de idioma de acordo com os critérios de pesquisa.
JD Edwards EnterpriseOne e World Change Assistant - Resultados da Pesquisa Os resultados da pesquisa são compatíveis com o ambiente. Os pacotes que já estão implantados no ambiente especificado estão esmaecidos e não estão disponíveis para seleção. Você pode mostrar ou ocultar os pacotes implantados usando os botões .
Tarefa 3: Fazendo Download e Implantando o Pacote de Correção de Idioma Usando o Change Assistant
Para fazer download e implantar o arquivo de pacote de correção de idioma TRK_LF0043
:
- No Change Assistant, clique em
na barra de ferramentas para desmarcar todos os pacotes.
JD Edwards EnterpriseOne e World Change Assistant - Resultados da Pesquisa - Selecione o pacote de correção de idioma
TRK_LF0043
. Os nomes dos pacotes estão nestes formatos:
-
Correções de Idioma (
LNG_LF#### , exemploTRK_LF0043 ) -
Pacotes de Idioma (
LNG{PartNumber}_enhancement exemploTRK242_OTC )
-
- Clique em Fazer Download para e Implantar e selecione o local.
JD Edwards EnterpriseOne e World Change Assistant Seleção do Ambiente de Implantação da Web é exibido.Observação:
Quando o servidor AIS (Application Interface Services) está ativo, os pacotes baixados são importados para a tabela EnterpriseOne Repositório de Arquivos de Software (F96700R). - No formulário Seleção do Ambiente de Implantação da Web, marque a caixa de seleção Substituir para substituir dados no ambiente de destino em vez de anexar dados do pacote de correção de idioma.
Formulário de Seleção do Ambiente de Implantação da Web - Marque a caixa de seleção do ambiente de destino
PS920 . - Clique em OK para iniciar o download e implantar o pacote. O sistema faz download do pacote de idiomas selecionado e começa a implantá-lo.
- No formulário Resumo da Implantação do Change Assistant, clique em Mostrar Detalhes para exibir a tela Resumo da Implantação. Quando a implantação for concluída, o sistema exibirá o relatório Atividade em Lote.
Relatório de Resumo da Implantação do Change Assistant
Tarefa 4: Revisando a Implantação do Pacote de Correção de Idioma Usando o Change Assistant
Depois de implantar o pacote de correção de idioma usando o Change Assistant, verifique o relatório Atividade de Lote.
- Após a conclusão bem-sucedida da implantação, o sistema exibe o relatório Atividade de Lote. Verifique se o valor Substituir no relatório está definido como
false e se o relatório contém um link para o Relatório de Atividade do Pacote do pacote implantadoTRK_LF0043
.Relatório de Atividades em Batch - Clique no link
TRK_LF0043
para revisar o relatório TRK_LF0043 Summary. A seção Relatórios fornece links para as versões R96701L e R98403XB .
Relatório de Resumo de Atividade do Pacote -
Revise o relatório Implantação da Web de Atualização de Idioma (R96701L) e as quatro versões do relatório Carregar Dados XML na Tabela (R98403XB).
- O relatório Implantação da Web de Atualização de Idioma (R96701L) exibe o resumo da implantação no ambiente
PS920 .Relatório de Resumo de Implantação da Web de Atualização de Idioma - As quatro versões do relatório Carregar Dados XML na Tabela (R98403XB) exibem os detalhes das seguintes tabelas copiadas:
- R98403XB XJDE0030 – Tabelas de Controle do Sistema
Relatório de Tabelas de Controle do Sistema - R98403XB XJDE0031 – Tabelas do Dicionário de Dados
Relatório de Tabelas do Dicionário de Dados - R98403XB XJDE0032 – Tabelas de Objetos Centrais
Relatório de Tabelas de Objetos Centrais - R98403XB XJDE0033 – Tabelas de Controle
Relatório de Dados da Linguagem das Tabelas de Controle
- R98403XB XJDE0030 – Tabelas de Controle do Sistema
- O relatório Implantação da Web de Atualização de Idioma (R96701L) exibe o resumo da implantação no ambiente
Links Relacionados
Mais Recursos de Aprendizagem
Para obter mais recursos de aprendizagem, visite LearnJDE.
Para obter a documentação do produto, visite o JD Edwards no Oracle Help Center.
Implantando Pacotes de Correção de Idioma e Atualização de Idioma Usando o Change Assistant com o AIS
G45199-01
2025 de outubro
Copyright © 2025, Oracle e/ou suas afiliadas.