Oracle8i Application Developer's Guide - Advanced Queuing
Release 2 (8.1.6)

A76938-01

Library

Product

Contents

Index

Prev Up Next

Administrative Interface, 17 of 25


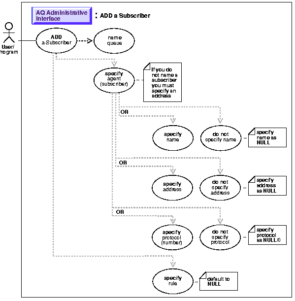
Add a Subscriber

Figure 9-16 Use Case Diagram: Add a Subscriber



To refer to the table of all basic operations having to do with the Administrative Interface see:

 

Purpose:

Adds a default subscriber to a queue.

Usage Note:

Syntax

See Chapter 3, "AQ Programmatic Environments" for a list of available functions in each programmatic environment. Use the following syntax references for each programmatic environment:

Examples

See Chapter 3, "AQ Programmatic Environments" for a list of available functions in each programmatic environment. Examples are provided in the following programmatic environments:

PL/SQL (DBMS_AQADM): Add Subscriber

/* Anonymous PL/SQL block for adding a subscriber at a designated queue in a 
designated schema at a database link: */ 
DECLARE 
   subscriber          sys.aq$_agent; 
BEGIN 
   subscriber := sys.aq$_agent ('subscriber1', 'aq2.msg_queue2@london', null); 
   DBMS_AQADM.ADD_SUBSCRIBER(
     queue_name         => 'aq.multi_queue', 
      subscriber            =>  subscriber); 
 END; 

/* Add a subscriber with a rule: */ 
DECLARE 
   subscriber       sys.aq$_agent; 
BEGIN 
   subscriber := sys.aq$_agent('subscriber2', 'aq2.msg_queue2@london', null); 
   DBMS_AQADM.ADD_SUBSCRIBER(
     queue_name         =>  'aq.multi_queue', 
      subscriber            =>    subscriber, 
      rule                  =>    'priority < 2'); 
END; 

PL/SQL (DBMS_AQADM): Add Rule-Based Subscriber

DECLARE 
   subscriber          sys.aq$_agent; 
BEGIN 
   subscriber :=  sys.aq$_agent('East_Shipping','ES.ES_bookedorders_que',null); 
   DBMS_AQADM.ADD_SUBSCRIBER(
      queue_name           => 'OE.OE_bookedorders_que', 
      subscriber           => subscriber, 
      rule                 => 'tab.user_data.orderregion =  ''EASTERN'' OR 
                              (tab.user_data.ordertype =  ''RUSH'' AND 
                               tab.user_data.customer.country = ''USA'') '); 
END; 

Java (JDBC): Add a Subscriber

/* Setup */
public static void setup(AQSession aq_sess) throws AQException
{
     AQQueueTableProperty    qtable_prop;
     AQQueueProperty         queue_prop;
     AQQueueTable            q_table;
     AQQueue                 queue;

     /* Create a AQQueueTable property object */
     qtable_prop = new AQQueueTableProperty("AQ.MESSAGE_TYP"); 
     qtable_prop.setMultiConsumer(true);

     q_table = aq_sess.createQueueTable ("aq", "multi_qtab", qtable_prop);

     /* Create a new AQQueueProperty object: */
     queue_prop = new AQQueueProperty();
     queue = aq_sess.createQueue (q_table, "multi_queue", queue_prop);

}

/* Add subscribers to a queue */
public static void example(AQSession aq_sess) throws AQException
{
     AQQueue         queue;
     AQAgent         agent1;        
     AQAgent         agent2;        

     /* Get the queue object */
     queue = aq_sess.getQueue("AQ", "multi_queue");

     /* add a subscriber */
     agent1 = new AQAgent("subscriber1", "aq2.msg_queue2@london");
     queue.addSubscriber(agent1, null);

     /* add a subscriber with a rule */
     agent2 = new AQAgent("subscriber2", "aq2.msg_queue2@london");

     queue.addSubscriber(agent2, "priority < 2");
}

/* Add a subscriber with a rule */
public static void example(AQSession aq_sess) throws AQException
{
     AQQueue         queue;
     AQAgent         agent1;        

     /* Get the queue object */
     queue = aq_sess.getQueue("OE", "OE_bookedorders_que");

     /* add a subscriber */
     agent1 = new AQAgent("East_Shipping", "ES.ES_bookedorders_que");

     queue.addSubscriber(agent1, 
			 "tab.user_data.orderregion='EASTERN' OR " +
			 "(tab.user_data.ordertype='RUSH' AND " +
			 "tab.user_data.customer.country='USA')");
}


Prev Up Next
Oracle
Copyright © 1999 Oracle Corporation.

All Rights Reserved.

Library

Product

Contents

Index