Oracle8i Replication Management API Reference
Release 2 (8.1.6)

A76958-01

Library

Product

Contents

Index

Prev Up Next

Create Deployment Template, 4 of 5


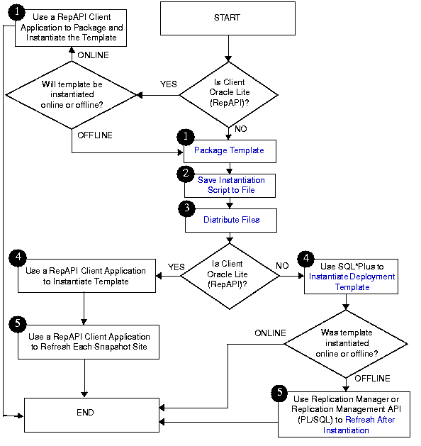
Package for Instantiation

After you have completed building your deployment template, you need to package the template for instantiation. This example illustrates how to use both the online and offline instantiation procedures. Notice that the instantiation procedures are very similar: you simply use either the INSTANTIATE_ONLINE function or INSTANTIATE_OFFLINE function according to your needs. This section accomplishes two tasks: create the instantiation script and save the instantiation script to a file.


See Also:

Some of the tasks in Figure 4-2 instruct you to use a RepAPI client application to package and/or instantiate a deployment template for an Oracle8i Lite snapshot site. To complete these tasks, use a client application such as the Oracle Client Replication Tool, which is supplied with Oracle8i Lite. See your Oracle8i Lite documentation for more information. Also, see Appendix C, "Configuring the Oracle8i Server for RepAPI" in Oracle8i Replication for instructions on configuring your server to support Java RepAPI clients. 


Figure 4-2 Package and Instantiate Deployment Template


Package Template

When you execute either the INSTANTIATE_OFFLINE or the INSTANTIATE_ONLINE function, Oracle populates the USER_REPCAT_TEMP_OUTPUT view with the script to create the remote snapshot environment. Both online and offline scripts contain the SQL statements to create the objects specified in the deployment template. The difference is that an offline instantiation script also contains the data to populate the objects. The online instantiation script does not contain the data. Rather, during online instantiation, the snapshot site connects to the master site to download the data.

Complete the steps in either the "Offline Instantiation Package" or "Online Instantiation Package" according to your needs. These sections only apply to packaging templates for snapshot sites with Oracle8i Enterprise Edition, Oracle8i Standard Edition, or Oracle8i Personal Edition installed. These instructions do not apply to snapshot sites with Oracle8i Lite installed.

See Also:

Appendix C, "Configuring the Oracle8i Server for RepAPI" in Oracle8i Replication for instructions on packaging a deployment template for offline instantiation at a snapshot site with Oracle8i Lite installed. See the Oracle8i Lite documentation for information about using the a client application, such as the Oracle Client Replication Tool, to package and instantiate a deployment template online. 

Offline Instantiation Package

The INSTANTIATE_OFFLINE function creates a script that creates the snapshot environment according to the contents of a specified deployment template. In addition to containing the DDL (CREATE statements) to create the snapshot environment, this script also contains the DML (INSERT statements) to populate the snapshot environment with the appropriate data set.


Note:

If you are packaging your template at the same master site that contains the target master objects for your deployment template, you must create a loopback database link. 


--Use the INSTANTIATE_OFFLINE function to package the 
--template for offline instantiation by a remote snapshot 
--site. Executing this procedure both creates a script that 
--creates that snapshot environment and populates the
--environment with the proper data set. This script is stored
--in the temporary USER_REPCAT_TEMP_OUTPUT view.

SET SERVEROUTPUT ON
DECLARE
   dt_num NUMBER;
BEGIN
   dt_num := DBMS_REPCAT_RGT.INSTANTIATE_OFFLINE(
               refresh_template_name => 'DT_PERSONNEL',
               user_name => 'SCOTT',
               site_name => 'LA_REGIONAL',
               next_date => sysdate,
               interval => 'sysdate + (1/144)');
   DBMS_OUTPUT.PUT_LINE('Template ID = ' || dt_num);
END;
/
COMMIT;
/

Make a note of the number that is returned for the DT_NUM variable. You must use this number when you select from the USER_REPCAT_TEMP_OUTPUT view to retrieve the generated script. Be sure that you complete the steps in "Save Instantiation Script to File" after you complete this section. This script is unique to an individual snapshot site and cannot be used for other snapshot sites.

Online Instantiation Package

The INSTANTIATE_ONLINE function creates a script that creates the snapshot environment according to the contents of a specified deployment template. When this script is executed at the remote snapshot site, Oracle creates the snapshot site according to the DDL (CREATE statements) in the script and populates the environment with the appropriate data set from the master site. This requires that the remote snapshot site has a "live" connection to the master site.

See Also:

Chapter 7, "Planning Your Replication Environment" in Oracle8i Replication for additional snapshot site requirements. 

--Use the INSTANTIATE_ONLINE function to "package" the 
--template for online instantiation by a remote snapshot 
--site. Executing this procedure creates a script which can
--then be used to create a snapshot environment. This script 
--is stored in the temporary USER_REPCAT_TEMP_OUTPUT view.

SET SERVEROUTPUT ON
DECLARE
   dt_num NUMBER;
BEGIN
   dt_num := DBMS_REPCAT_RGT.INSTANTIATE_ONLINE(
               refresh_template_name => 'DT_PERSONNEL',
               user_name => 'SCOTT',
               site_name => 'snap1.world',
               next_date => sysdate,
               interval => 'sysdate + (1/144)');
   DBMS_OUTPUT.PUT_LINE('Template ID = ' || dt_num);
END;
/
COMMIT;
/

Make a note of the number that is returned for the DT_NUM variable. You must use this number when you select from the USER_REPCAT_TEMP_OUTPUT view to retrieve the generated script. Be sure that you complete the steps in "Save Instantiation Script to File" after you complete this section.

Save Instantiation Script to File

The easiest way to save the contents of the USER_REPCAT_TEMP_OUTPUT view is to use the SQL*Plus spool feature to save the results of a SELECT statement. Complete the following steps to save your deployment template script to a file:


Note:

The following steps must be performed immediately after you have called either the INSTANTIATE_OFFLINE or INSTANTIATE_ONLINE functions, because the contents of the USER_REPCAT_TEMP_OUTPUT view are temporary. If you have not completed the steps in "Package Template", do so now and then complete the following steps. 


  1. Enter SPOOL filename.sql, where filename is the name of your script. Because you may have to generate many instantiation files, make sure you name your files with an easily recognizable name. For example, you might enter:

    SQL> SPOOL d:\snap1_world.sql
    
    

    Your instantiation script is saved as snap1_world.sql in the Oracle home directory, unless otherwise specified, as in the example above. If necessary, precede the filename with a fully qualified path to save the script to a different directory.

  2. Issue the following select statement:

    SQL> SELECT DBMS_REPCAT_RGT.VC2_FROM_CLOB(text) text 
           FROM user_repcat_temp_output
           WHERE output_id = dt_num ORDER BY LINE;
    
    

Here, dt_num is the value that was returned when you executed the INSTANTIATE_ONLINE or INSTANTIATE_OFFLINE functions (illustrated in "Package Template").

  • Enter the following to stop spooling:

    SQL> SPOOL OFF
    
    

    The file that you specified in Step 1 is saved in the directory specified. This file contains the script required to build the snapshot environment.

    Distribute Files

    After you have created the instantiation script and saved it to a file, you must distribute this file to the remote snapshot sites that need to instantiate the template. You can distribute this file by posting the file on an FTP site or saving the file to a CD-ROM, floppy disk, or other distribution medium.


  • Prev Up Next
    Oracle
    Copyright © 1999 Oracle Corporation.

    All Rights Reserved.

    Library

    Product

    Contents

    Index