Skip Headers
Oracle® Retail Predictive Application Server Administration Guide for the Fusion Client
Release 14.1
E59119-01
  Go To Table Of Contents
Contents

Previous
Previous
 
Next
Next
 

9 Hierarchy Management

This chapter contains the following sections:

Introduction

The following key concepts and processes are critical to the hierarchy management process:

  • Hierarchy structures are loaded into a domain using the loadHier utility.

  • RPAS uses integer indexing for simplified hierarchy administration. A set number of hierarchy positions, based on bit size, is allocated to each dimension. The pre-allocation of positions reduces the need for updating the measure data structures.

  • The length of position names is 24 characters or less by default. RPAS provides the ability to increase this length using the dimensionMgr utility.

  • Position names must consist of only the following characters: a-z, A-Z, 0-9, _, &, $, and %. Position names cannot start with _. Any uppercase letters are converted to lowercase letters by the application. Position names cannot be an empty string.

  • RPAS provides the ability to have placeholder positions in the domain that can be used when loading new hierarchy positions.

  • RPAS can automatically handle the movement of positions and their corresponding data between local domains when their parent-child relationships change and cause such a scenario. This is only applicable in a global domain environment.

  • Positions at the partition level in a global domain environment can be moved between local domains using the reconfigGlobalDomainPartitions utility.

  • New local domains can be added to an existing global domain environment using the reconfigGlobalDomainPartitions utility.

Loading Hierarchies Using loadHier

The loadHier utility is used to load and refresh a hierarchy. The loadHier utility supports comma-separated value (CSV) or fixed width flat files for loading. The load file should have a .dat file extension when a flat file is loaded and a .csv.dat file extension when a CSV file is loaded. When using a fixed width file, the width of fields (number of characters) is specified in a configuration file before a domain is built. The width of fields can be increased after a domain has been built using the dimensionMgr utility or by changing a property in the Configuration Tools and patching the domain. The utility also allows a simple compression method that can skip duplicated values line by line.


Note:

The following concern hierarchy loading with intraday:
  • Pre-13.2.2: Hierarchy loading is not supported while RPAS users are online unless all users are asked to limit the scope of their activities to workbook calculations only. Other operations such as workbook build, refresh, commit, custom menus, and dynamic position maintenance (DPM) can interfere with the hierarchy loading process. In such scenarios, users and administrators can experience concurrency issues and, in the worst case, hierarchy data corruption can occur.

  • 13.2.2 and later: The Ride framework allows the execution of the loadHier process. Users can stay logged in and continue their activities as long as they do not perform activities such as workbook build, refresh, DPM, and custom menu scripts that touch hierarchies. The system restricts users from performing these activities while the batch process is running. Users can submit commit ASAP requests that are queued and executed at the completion of the batch process.


To manage the addition, removal, and reclassification of positions in a hierarchy, RPAS uses a methodology called integer indexing. It is used to manage multidimensional data at the storage level. For more information, see "Integer Indexing".

The loadHier utility supports both the loading of hierarchy positions and the purging of data in parallel. When RPAS deletes a partition position through purging, RPAS adjusts the cache data in parallel to maintain the correct position and domain mapping.

RPAS allows for multiple input files to be loaded for the same hierarchy. The extra input files should be named with a secondary extension (for example, ' msgs.dat.1'). The extra input files can be loaded only with the main input file. For example, you cannot load 'msgs.dat.1' in a separate loadHier call. Multiple files are often used when the hierarchy load data comes from different sources.

RPAS automatically generates a backup copy of hierarchy files prior to performing a load for a hierarchy. If any type of error occurs during the load process, the hierarchy is restored from the backup copy. Note that in cases where the -loadAll argument is used to load multiple hierarchies at once, any hierarchies already loaded prior to the error will not be reverted; only the hierarchy in which the error was encountered will be restored.

The loadHier utility stops with an error if the loadHierBk directory exists in the data directory of the domain, which indicates that a non-recoverable error may have occurred in the previous run. If this occurs, contact My Oracle Support at http://www.oracle.com/support/contact.html. The My Oracle Support team can best determine whether to delete the loadHierBk directory or copy the loadHierBk content back to the domain.

To optimize performance while moving or cleaning data during the hierarchy purging or reclassification processes, use the -excludeMeasList or -includeMeasList argument. Both arguments specify a full path to an xml file in the following format, which contains a list of measures to either be excluded or included:

<?xml version="1.0" encoding="UTF-8" standalone="yes" ?>
</rpas>
     <measures>meas1,meas2,meas3…,measN</measures>
</rpas>

Note:

It is important to specify the measures with care, especially with the -includeMeasList option. This is because no data moves for those measures not included in the list; that data is lost when loadHier completes.

When working with a domain sharing data through a RPAS Data Mart, loadhier also updates the ITT tables of the RDM to reflect the changes introduced in the hierarchy load. Additionally, loadhier is used on a domain integrated through a RPAS Data Mart, the RDM status tables are updated to reflect the fact that a hierarchy load is in progress. See the "Domain Integration and the RPAS Data Mart" section for more information on the hierarchy load process in an integrated environment.

loadHier Usage

loadHier -d domainPath -load hierName -loadAll {-purgeAge purgeage}{-purgeAll hierarchy1} {-noClean}{-loglevel level} {-defaultDomain ldom#, ldom#}{-excludeMeasList listName | -includeMeasList listName} {-includeUdd}
 

The following table provides descriptions of the arguments used by the loadHier utility.

Table 9-1 loadHier Utility Arguments

Argument Description

-d domainPath

Indicates the domain in which to load the hierarchy data.

-load hierName

Indicates the name of the hierarchy to load and refresh.

-loadAll

Loads all hierarchy input files (with a .dat file extension) that are located in the input directory of the domain. Including this argument disables the reshaping process until all files have been loaded.

-purgeAge purgeage

Specifies the purgeage during loadHier.If not specified, loadHier gets purgeage from the domain. In global domains, -purgeAge supports the purge of partition positions when the purgeage is reached.

-purgeAll hierarchy1, hierarchy2

Purges formal, informal, and user-defined positions in the listed hierarchies. It cannot be used on a partition hierarchy or any system hierarchy.

-noClean

Prevents the removal of input files and temporary data files that are generated during the hierarchy load process. Input files remain in the input directory of the domain after the process is completed. This option is often used for debugging or troubleshooting purposes.

-logLoadedPositions

Enables the logging of successfully loaded input file lines into a loaded[HIERNAME].dat file under the processed directory.

-maxProcesses count

Specifies that some parts of loadHier run in parallel, meaning that it uses a maximum of the defined processes, which are specified by count.

-forceInputRollups

Enforces new hierarchy roll-up changes. New roll-up changes override or dominate existing hierarchy roll-ups if they conflict with the rollups specified in the input file. This allows you to load a hierarchy file that reclassifies one or more upper level positions while removing one or more discontinued base-level positions that roll-up to the reclassified position.

-forceNAConsistency

Forces NA consistency when the current NA value is different from the originally defined NA value for the measure.

-includeUdd

Loads user-defined positions back to the domain. The data file must be in CSV format with a headerline. The name of the data file should follow the current standard: <hierarchy name>.csv.dat.

All user-defined dimensions must be in the data file. Any missing user-defined dimensions cause an error. All loaded positions have formal status after running -includeUdd.

-defaultDomain ldom#, ldom#,

Specifies comma separated default domain paths that are used for accommodating new partitions. The domain paths can point to existing local domains or to new (non-existing) local domain.

The local domain names are specified by a fully qualified path. To specify more than one local domain, separate local domain paths with a comma.Example:

loadHier -defaultDomain ldom1, ldom2, ldom3

-excludeMeasList listName or -includeMeasList listName

Use one of these arguments to optimize performance while moving or cleaning data during the hierarchy purging or reclassification processes:

  • Use -excludeMeasList to optimize performance by excluding the list of measures in listName.

  • Use -includeMeasList to optimize performance by including only the list of measures in listName.

-headerLine

Specifies the column order base on the header line. If not specified, the order is based on the start property of the dimension. This option is only applicable to the loading of CSV files; it has no effect on the loading of fixed-width files.


loadHier Notes

When -defaultDomain is used, loadHier adds the new partition positions to the specified default domains one by one. The list of default domains is performed in the given order until each new partition position is added.

Example:

For a global domain that consists of two local domains, ldom0 and ldom1, using the following loadHier command:

loadHier ... -defaultDomain ldom1,ldom2,ldom3 ...

In this call, three new partition positions (part1, part2, and part3) are in the input file. When the loadHier finishes, two new local domains, ldom2 and ldom3, are available, including the following new partition positions:

ldom1 --> part1
ldom2 --> part2
ldom3 --> part3

In the previous example, if only two new partition positions (part1 and part2) are added, when the loadHier finishes there will only be one new local domain - ldom2. New partition positions are located as follows:

ldom1 --> part1
ldom2 --> part2

Using the same example, if five partition positions are added (part1, part2, part3, part4 and part5), when the loadHier finishes, two new local domains, ldom2 and ldom3 are available. New partition positions are located as follows:

ldom1 --> part1,part4
ldom2 --> part2,part5
ldom3 --> part3

Position Label Translation

To enable translation of position labels for the desired dimensions using the RPAS Configuration Tools, check the box in the Translate column of the Dimension definition tools. Building or patching the domain with this configuration builds the necessary infrastructure in the domain to manage translations for those dimensions. However, label translations must be separately loaded.

Position label translations are loaded in dimension-specific translation measures for every language used by the users. If translated labels are not loaded using these measures, workbooks show position names wherever a label has to be shown. Note that for a translatable dimension, RPAS never uses or shows the position labels from the hierarchy load file but always refers to the labels in dimension-specific translation measures. This implies that if a domain were patched to make a dimension translatable but the translation measures were not loaded, RPAS users would see position names instead of position labels from the load file.

Dimension-specific position translation measures are named as r_<dim name>label, where <dim name> must be replaced with the name of the translated dimension. For example, if the sku dimension were to be translated, load the r_skulabel measure with translations. These measures must be loaded after loading the hierarchy because RPAS can only load translations for already loaded positions.

The position label translation measure load files have three columns. The first column has the position names, the second column has the language identifier, and the third column has the translation for the language specified in that row.

For example, a translation measure file for the sku dimension is named r_skulabel.csv.ovr and has the content formatted, as shown below. Note that in the following example, the same file contains labels in four languages.

10006782,ENGLISH,White Nike Running Shoe size 11
10006782,CHINESE_SIMPLIF,白色耐克?鞋大小白色耐克跑鞋大小11
10006782,FRENCH,Taille blanche 11 de chaussure de course de Nike
10006782,ITALIAN,Formato bianco 11 del pattino corrente di Nike
10004523,ENGLISH,Black leather shoe size 8
10004523,CHINESE_SIMPLIF,黑皮鞋大小黑皮鞋大小8
10004523,FRENCH,Taille noire 8 de chaussure en cuir
10004523,ITALIAN,Formato nero 8 del pattino di cuoio

Note:

For a list of language identifiers, see Table 13-1, "Supported Languages with Language Identifiers" in the "Internationalization" chapter.

Alternatively, you can manually enter or alter translated labels using the Translations workbook in the Administration tab. In this workbook, a worksheet is available for each dimension that has translations enabled. You can manually enter translated strings for the language of interest. After they are committed, these translations are available for every new workbook.

It is possible that, because of error that may have occurred when translation files were prepared, translated labels for some positions may not be loaded. In a situation where RPAS is unable to look up the label for the locale of the machine on which the RPAS client is being run, RPAS looks for a non-empty label string for the English language. If it fails to find a non-empty label string for the English language, it uses or shows the loaded position name of the position.


Note:

For the fixed-width format of translation measure load files, RPAS limits the labels to 80 bytes (RPAS uses UTF-8 encoding). For CSV format files, there is no limit. To avoid the complexity of calculating starting positions for fixed-width format files and the limitation of translation string length, use CSV files.

Integer Indexing

Integer indexing refers to the RPAS methodology for managing multidimensional data at the storage level. It aims at eliminating some of the inefficiencies around the addition, removal, and reclassification of positions in a hierarchy.

In the earlier versions of RPAS, string identifiers were constructed and used for internal addressing of the multidimensional data. Integer Indexing changes this mechanism in the sense that the data is internally referenced and stored by integer identifiers that are calculated from the dimension size and measure intersection.

Integer index calculation and management is entirely internal to RPAS. From a domain administrator's point of view, loading and exporting hierarchy and measure data is achieved through external names consistent with earlier versions of RPAS.

One major advantage of integer indexing is its impact on reducing the complexity of operations around managing position placeholders (buffers). The number of positions that a dimension can hold is defined by a bit size that typically provides significant space for including new positions. For instance, a SKU dimension at 24 bits can include in excess of 16 million products. This provides significant growth space for adding new products.Compared to the earlier versions of RPAS, integer indexing can improve the hierarchy load performance as it eliminates the need for running the frequent re-buffering processes and completely eliminates the reshaping process.

The following definitions provide details about integer indexing:

  • Index: An identifier that allows for random access to the multidimensional data. In RPAS, it is a numerical value that identifies a position in a given dimension. Prior to integer indexing, RPAS used string-type position identifiers and referred to them as internal names. Internal names were internally generated by RPAS. They were often different from the Position IDs provided in the hierarchy input files.

  • Position ID: The name provided in the input hierarchy files. RPAS maps the position ID to an internally generated integer index.

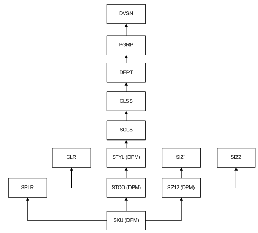
Consider the following example, in which some items are loaded into the Product hierarchy. These items are externally identified by the position names and labels, as shown in the second and third columns in Table 9-2, which represents the SKU dimension in the product hierarchy. Integer indexes, names, and position labels are the three major pieces of information associated with a dimension.

Table 9-2 Example 1

Integer Index Position Name Position Label

0

SKU1234

blue sweatpants

1

SKU2345

white sweatpants

2

SKU3456

green sweatpants

3

SKU4567

purple sweatpants

4

SKU5678

yellow sweatpants

5

SKU6789

pink sweatpants

6

SKU7890

orange sweatpants

7



8



9




When the green sweatpants item was loaded into the domain, its position ID, SKU3456, was mapped to an available integer index, which was 2. After these items were loaded, RPAS used the integer indexes to look up those items instead of their item IDs. Therefore, if you perform a query for green sweatpants, RPAS first identifies that the integer index of the green sweatpants is 2. Then, it searches for instances of 2 in the array. The reason that RPAS searches for 2 instead of SKU3456 is because searching for an integer is faster than searching for a string.

Table 9-3 shows what happens if you delete the blue and white sweatpants from your domain because they are discontinued. Rather than delete these position IDs from the dimension, RPAS marks them as inactive. By keeping these position IDs in the dimension, RPAS maintains the position ID to integer index mapping. As a result, the green sweatpants are still mapped to the integer index 2.

Table 9-3 Example 2

Integer Index Position Name Position Label Position Status

0

SKU1234

blue sweatpants

Inactive

1

SKU2345

white sweatpants

Inactive

2

SKU3456

green sweatpants


3

SKU4567

purple sweatpants


4

SKU5678

yellow sweatpants

5

SKU6789

pink sweatpants


6

SKU7890

orange sweatpants


7




8




9





As you delete items from the domain, the dimension begins to have gaps in it where inactive items are using integer indexes. This is not an issue unless you want to add more position IDs than the dimension has room for. When this happens, you must reindex the dimension first.

For example, add five more colors of sweatpants to the dimension. This dimension has ten integer indexes, so it can hold ten total position IDs. As the dimension is now, it has only three available integer indexes (7, 8, and 9), even though there are five indexes that are not being used (0, 1, 7, 8 and 9). To use the 0 and 1 integer indexes that the inactive sweatpants are mapped to, use the reindexDomain utility to defragment the dimension. This removes the blue and white sweatpants and allows you to use the 0 and 1 integer indexes for the new sweatpants. For more details about reindexDomain and defragmenting, see "Reindexing Domains Using reindexDomain".

Table 9-4 Example 3

Integer Index Position Name Position Label Position Status

0

SKU3456

green sweatpants


1

SKU4567

purple sweatpants


2

SKU5678

yellow sweatpants


3

SKU6789

pink sweatpants


4

SKU7890

orange sweatpants

5




6




7




8




9





However, a different result occurs if you add 15 new SKUs instead of five. Even if you defragment the dimension, there is room for only five new SKUs. In this instance, you must add more room to the dimension by increasing the dimension's bit size. There are two ways to increase the bit size: through the configuration and patching process or through the dimensionMgr utility. (For more information about dimensionMgr, see "Setting Properties for Dimensions Using dimensionMgr".)

Changing the Bit Size

To change the bit size after a domain has been built or upgraded to 13.3, perform one of the following sets of steps:

  1. Update the configuration and patch the domain. See "Upgrading and Patching Domains" for instructions. To change the bit size, see the ”Defining Dimension Properties” in the Oracle Retail Predictive Application Server Configuration Tools User Guide.

  2. Run the reindexDomain utility. See "Reindexing Domains Using reindexDomain" for instructions.

Or:

  1. Run the dimensionMgr utility to update the bit size. See Setting Properties for Dimensions Using dimensionMgr for instructions.

  2. Run the reindexDomain utility. See "Reindexing Domains Using reindexDomain" for instructions.

Reindexing Domains Using reindexDomain

Use the reindexDomain utility to compress, increase, or decrease the set of physical address space (or indexes) of the multidimensional arrays. The process of compressing and defragmenting the physical IDs makes the domain load and run faster.

Compression is achieved by removing the gaps that develop due to hierarchy operations like purge and delete. Gaps essentially block certain physical IDs within an address space and prevent them from being used to store data in the individual dimension arrays. After the gaps are removed, the dimension space of the multidimensional array is recreated.

Increasing or decreasing the multidimensional array's address space is also achieved by increasing or decreasing the bit size of the dimension arrays and then recreating the dimension space of the array with the reindexDomain utility. In addition to defragmenting and increasing and decreasing the number of indexes, the reindexDomain utility also updates any measure array affected. The update is similar to the dimension data because they are reindexed and defragmented. An affected measure is one that has a dimension that was reindexed in its base intersection.


Note:

While you are working with a global domain, the reindexDomain utility runs from the master domain and spawns subprocesses across subdomains if more than one process is used.

Domain reindexing should not invalidate existing workbooks.After the reindexing process, the workbook refresh and build operations may run slower. Users who try to open a workbook that was built before the reindexing process should be prompted and informed about the potential slow performance.A workbook is old if its dimregistry version is older than the domain dimregistry version.Workbook commit and refresh processes will use external name dimension maps if the workbook is old.


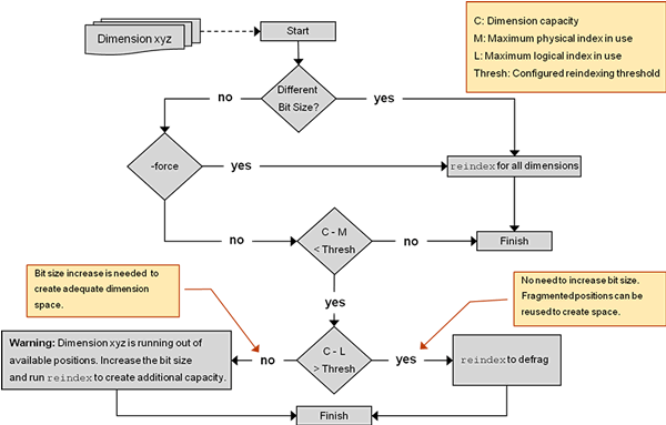
Figure 9-1 Reindexing Domain Process Flow

Surrounding text describes Figure 9-1 .

When operating on a domain that shares data through a RPAS Data Mart, reindexDomain also updates the ITT tables of the RDM to reflect changes made as a result of the reindex process. See the "Domain Integration and the RPAS Data Mart" section for more information on domain operations in an integrated environment

reindexDomain Usage

reindexDomain -d <domainPath> {Commands} {Options}

The reindexing options let you reindex the entire domain, dimensions within a hierarchy, or a specified list of dimensions, or prepend calendar dimension positions.

Table 9-5 reindexDomain: Reindexing Options

Example Description
reindexDomain -d <domainPath>

Reindexes the entire domain. Checks the reindex condition.

reindexDomain -d <domainPath> -hier <hierName>

Reindexes all dimensions of the specified hierarchy.

reindexDomain -d <domainPath> -dimSpec <Dim1,Dim2,..>

Reindexes the comma separated list of dimensions.

reindexDomain -d <domainPath> -hier CLND -prepend

Creates a new DimRegistry by allocating space to prepend calendar dimensions' positions. The input to this process comes from clndprepend.xml file which is generated by loadHier before it throws an exception trying to prepend. After this process, loadHier must be run again to complete prepending the calendar hierarchy.


Two options can be used:

  • -force: Forces reindexing at the domain/hierarchy/dimension level. It does not check the reindexing condition.

  • -processes max: Specifies the number of processes to run in parallel.

ReindexDomain Option: Analysis

The analysis option of the reindexDomain utility can be used to analyze the dimensions of a hierarchy or a CSV list of dimensions.

Table 9-6 reindexDomain: Analysis

Example Description
reindexDomain -d <domainPath> -analyze -hier <hierName>

Analyses the dimensions of the hierarchy and prints a report.

reindexDomain -d <domainPath> -analyze -dimSpec <Dim1, ...>

Analyses the CSV list of dimensions and prints a report.


The report consists of the following information:

  • DimName

  • DimRegistry BitSize

  • DimInfo BitSize

  • Capacity

  • Maximum Physical ID

  • Maximum Logical ID

  • Threshold

  • Action Required

ReindexDomain Option: Domain Properties

The reindexDomain utility can be used to review the domain properties by appending the -prop argument.

Table 9-7 reindexDomain: Domain Properties

Example Description
reindexDomain -d <domainPath> -prop

Prints the following domain properties:

  • dimregistry_version

  • reindexing_in_progress


Table 9-8 provides descriptions of the arguments used by the reindexDomain utility.

Table 9-8 reindexDomain Arguments

Argument Description

-d

Specifies the path to the global or non-partitioned domain.

This argument is required for all reindex usages.

-hier

Reindexes all the dimensions of the specified hierarchy.

When used with the -analyze argument, the -hier argument specifies which hierarchies should be analyzed.

-dimSpec

Reindexes the comma-separated list of dimensions.

When used with the -analyze argument, the -dimSpec argument specifies which dimensions should be analyzed.

-force

Forces the reindexDomain utility to reindex the entire domain whether it needs it or not. This argument overrides the logic that checks whether reindexing is necessary.

-prepend

Use this argument only when you are prepending the calendar hierarchy.

This argument creates a new DimRegistry by allocating space to prepend the calendar dimensions' positions. The input to this process comes from clndprepend.xml file. The loadHier utility generates the clndpreprend.xml file when you load the calendar hierarchy that has positions that have been prepended. After loadHier generates this file, it displays a message, stating that reindexDomain needs to be run first.

The clndprepend.xml must exist in the master domain root. After you run the reindexDomain utility, you must run the loadHier utility again to complete the prepending the calendar hierarchy process. You can also generate clndprepend.xml manually without using loadHier.

-processes max

Specifies the number of processes to run in parallel.

-analyze

Checks whether reindexing is necessary for hierarchies or dimensions. This argument returns details about the dimension name, bitsize, number of available and used position IDs, the threshold ratio, and whether reindexing is necessary.

-prop

Displays the domain properties. The properties are dimregistry_version and reindexing_in_progress, where the dimension registry number and the progress indicates whether a reindex is currently running. For more information about these domain properties, see "Version and ReindexStatus".


When to Reindex

To know whether you should reindex a domain, run the reindexDomain utility with the -analyze option to generate a status report. (Detailed instructions for using the analyze option are described in "Run Reports".) RPAS calculates how much space is left in the array with the following equation:

(C-M) < Thresh

Where:

  • C equals the maximum number of position IDs that the array has been allocated to hold. C is the dimension or bitSize cardinality, which is computed with the following equation:

    C = 2BitSize
    

    BitSize is used to compute the cardinality of a dimension. The BitSize can be represented by up to a 4-byte unsigned long integer, which gives a maximum of four gigs of address space. Since four gigs is very large, the BitSize is specified at configuration time. The BitSize is determined based on the current size of the dimension and expected increase in future. If the user does not specify Bit Size for a dimension at configuration time, then the RPAS Configuration Tools provides a default BitSize of 8 for that dimension.

    For domains that were converted to 13.3.0, you must ensure that the hierarchy.xml file contains an entry for all dimensions along with the bit sizes.

  • M equals the number of used position IDs in the dimension. This is across all position IDs currently assigned to the dimension positions. The maximum number of utilized physical IDs can differ from the maximum number of utilized logical IDs if the hierarchy is subjected to deletions and additions.

  • Thresh is the threshold value you set for a dimension. The threshold is an integer that represents the number of unused position IDs that you want to be available in the dimension array. When the dimension array no longer has this specified amount of free space, RPAS reindexes the dimension array. The threshold is part of the configuration and is configured as a dimension attribute.

    The threshold can be specified per dimension and can be configured to any initial value. The default value is 10% of the BitSize cardinality for a particular dimension. This value helps determine what approach you need to take:

    • Increase the address space of a dimension after reindexing the dimension arrays

    • Compress the domain arrays without increasing the BitSize

    • Both

  • L is the maximum utilized logical ID, which is the logical ID value of the last position in a dimension. The domain sequence generator displays this number, which is incremented as new positions are added to the dimension.

For example, if you have a dimension with the following characteristics:

  • C: Dimension or BitSize Cardinality for the dimension: 16 (where Bitsize is 4)

  • M: Maximum Utilized Position IDs: 9

  • Thresh: Threshold: 10

  • L: Maximum Utilized Logical ID: 4

    In this case, the calculation produces the following:

      (C-M)  < Thresh
    (16 - 9) < 10   
        7    < 10
    

    Since 7 (the number of available position IDs) is less than 10 (the threshold of required available position IDs), the report returns a a message that states the dimension needs to be defragmented.

    RPAS also checks the C - L > or < Thresh condition. If C - L > Thresh, then the report returns a message that states not to increase the BitSize but to defragment the dimension to recover unused address space. In the example above, C - L (16 - 4 =12) is less than the threshold (10). Therefore, the available address space is sufficient after the dimension is defragmented.

    If you have a dimension with the following characteristics:

    • C: Dimension or BitSize Cardinality for the dimension: 16 (where Bitsize is 4)

    • M: Maximum Utilized Position IDs: 9

    • Thresh: Threshold: 10

    • L: Maximum Utilized Logical ID: 7

      In this case, the calculation produces the following:

        (C-M)  < Thresh
       (16-9)  < 10
          7    < 10
      
        (C-L)  < Thresh
       (16-7)  < 10
          9    < 10
      

    Since 9 is less than 10, the report returns a message that states that defragmenting alone will not help, but that a BitSize increase is required to create additional address space.

    Before calculating this equation, RPAS validates the inputs. The main inputs to this utility are the domain path, hierarchy names, and dimension names. Validation logic checks the syntax of the command and verifies all inputs.

Run Reports

Three reports that you can run with the reindexDomain help you determine if you should reindex your domain. Depending on the results of these reports, RPAS may recommend that you need to reindex the dimension, that you need to increase its bit size and then reindex, or that you do not need to either of these because the cost of reindexing outweighs the benefit. To find out which one of these is the case, run the following commands:

Hierarchies and Dimensions

This command analyzes one or more dimensions to check whether reindexing is necessary. Use the -hier argument or the -dimSpec argument.

If the -hier argument is used, the command analyzes all dimensions in the specified hierarchy to check whether reindexing is necessary:

reindexDomain -d [domainPath] -analyze -hier [hierName] 

If the -dimSpec argument is used, the command analyzes all the dimensions in the CSV list to check whether reindexing is necessary:

reindexDomain -d [domainPath] -analyze -dimSpec [comma seperated dim names]

The command returns the reindexing details. The following is an example of the details that are returned:

Dim Name            :  splr
DimRegistry  BitSize:  8
DimInfo      BitSize:  8
Capacity         (C):  256
MaxPhyId         (M):  3
MaxLogId         (L):  3
Threshold:       (T):  25

Action Required     :  No action required for this dimension at this stage
Version and ReindexStatus

To see the DimRegistry version and reindex status, run the following argument:

reindexDomain -d [domainPath] -prop

It returns details about the following two domain properties:

dimregistry_version       reindex_in_progress

These two domain properties can be set using the domainprop utility. But when reindexDomain is run, these two properties are set automatically. Therefore, there is no need to set them separately unless you want to see their values before using the reindexDomain utility.

  • dimregistry_version: This domain property stores the current version number of the dim registry. A dim registry defines the version of the indexes. The version number is reset with a new value when reindexing is performed. For instance, if SKU123's index is 15, but reindexing causes that same SKU to be at index 2, then the dimregistry_version will be incremented. The new version is created and stored in the domain at the same level as the previous version. Each version can be identified physically as each is named after its version number. The path up to the version is the same across all versions to enable data to be processed from one version to another.

  • reindex_in_progress: This domain property stores the status of the last run reindex process. It is set to TRUE when the reindexing starts and to FALSE when it successfully completes. When the process aborts in the middle, the status remains TRUE to indicate that reindexing needs to be restarted. As long as the status is TRUE, the domain cannot be used for any purpose other than reindexing.


Note:

After the reindexing process starts, the domain should not be used for any other purpose until the process finishes successfully. If the process aborts in the middle, then the reindexing process must be restarted and completed successfully.

Only an administrator should run this utility.


How to Reindex a Dimension

This section describes the various scenarios and steps needed for reindexing.

Reindex Entire Domain as Needed

This checks whether the reindex condition is met by at least one dimension in the domain. If so, the reindexDomain utility stops further checks and reindexes the entire domain. If the reindex condition is not met by any of the dimensions, the utility exits.

It is recommended that you not reindex the entire domain. Instead, you should reindex on a hierarchy-by-hierarchy or dimension-by-dimension basis.

reindexDomain -d <domainPath>

Reindex Entire Domain with Force Option

By using the reindexDomain with the -force option, you can reindex the entire domain. The -force option overrides the logic that checks whether reindexing is necessary and reindexes the entire domain.

reindexDomain -d <domainPath> -force

Reindex Dimensions

This reindexes one or more dimensions. You can use either the -hier argument or the
-dimSpec argument.

When used with the -dimSpec argument, the utility reindexes only those dimensions in the CSV list that meet the reindex condition. If listing more than one dimension, use commas to separate them.

reindexDomain -d <domainPath> -dimSpec <comma separated dim names>

When used with -hier argument, if at least one dimension in the hierarchy meets the reindex condition, the utility reindexes all the dimensions in the specified hierarchy.

reindexDomain -d <domainPath> -hier <hierName> 

Note:

You can use the -force option with both the -hier and the -dimSpec arguments.

Prepending Calendar Dimensions

This is a unique case in which you need to add calendar positions before the current start of the calendar. This scenario must be handled differently from scenarios in which you add calendar positions at the end of the calendar. This is because the DimRegistry for calendar dimensions must make space at the beginning for the new positions to be added. Here is what happens during the process of prepending positions to calendar dimensions:

  1. The loadHier utility detects during its first run that clnd.dat has positions to be prepended. It generates an XML file (clndPrepend.xml) that contains the dimensions to be prepended and the number of new positions to be prepended for each dimension. The loadHier utility then displays an error message stating that the reindexDomain utility must be run first before the calendar dimensions are prepended.

    Here is an example of the clndPrepend.xml file:

    <?xml version="1.0" encoding="UTF-8" standalone="yes" ?> 
    - <clnd>
    - <prepend>
      <dimension>day</dimension> 
      <prependsize>1457</prependsize> 
      </prepend>
    - <prepend>
      <dimension>mnth</dimension> 
      <prependsize>48</prependsize> 
      </prepend>
    - <prepend>
      <dimension>qrtr</dimension> 
      <prependsize>16</prependsize> 
      </prepend>
    - <prepend>
      <dimension>ssn</dimension> 
      <prependsize>8</prependsize> 
      </prepend>
    - <prepend>
      <dimension>week</dimension> 
      <prependsize>208</prependsize> 
      </prepend>
    - <prepend>
      <dimension>year</dimension> 
      <prependsize>4</prependsize> 
      </prepend>
      </clnd>
    
  2. The reindexDomain utility is run with syntax added specifically for prepending calendar dimensions:

    reindexDomain -d <domainPath> -hier CLND -prepend
    
  3. The reindexDomain domain reads the clndPrepend.xml file and creates a new version of the DimRegistry with space allocated to prepend the calendar dimensions by shifting the physical IDs by an offset equal to the number of new positions. The reindexDomain utility then reindexes all the arrays in the domain that have these calendar dimensions.

  4. After running reindexDomain, run the loadHier utility again to complete the process of prepending the calendar dimensions. During both the first and second runs of loadHier, the loadHier utility checks whether calendar dimensions are ready to be prepended or not. The DimRegistry interface is modified to verify this condition.

If you want to avoid using loadHier for generating the clndPrepend.xml file, then you can manually generate the file and place it under the domain root. Ensure that you use the same syntax as the one loadHier generates, as shown in the above example.

Reindex Domain Examples

This is not a comprehensive list of scenarios that can occur, but simply some examples of the reindexDomain functionality.

Condition 1: Change of Bit Size

Table 9-9 Change of Bit Size Scenarios

Scenario Utility Option Result

Increase or decrease Bit Size for SKU dimension

-dimSpec SKU

Reindexes the SKU dimension and creates a new dimRegistry version.

Increase or decrease Bit Size for SKU and Store dimensions

-dimSpec SKU,STR,CLSS

Reindexes the SKU and Store dimensions only. The Class dimension does not meet any reindex condition. A new dimRegistry version is created.

Increase or decrease Bit Size for SKU dimension

-hier PROD

Reindexes all dimensions in the product hierarchy and creates a new dimRegistry version. For the SKU dimension, the bit size change is applied to the dimension and measures.

Increase or decrease Bit Size for SKU

-d

Reindexes all the dimensions in the entire domain and creates a new dimRegistry version. For the SKU dimension, the bit size change is applied to the dimension and measures.


Condition 2: Using the -force Option

Table 9-10 -force Option Scenarios

Scenario Utility Option Result

No bit size change or no fragmentation

-dimSpec SKU

Reindexes the SKU dimension and creates a new dimRegistry version.

Bit size change for SKU, fragmentation in CLSS, no fragmentation in STR

-dimSpec SKU,CLSS, STR

Reindexes by changing the bit size for the SKU dimension and defragmenting CLSS and STR. Creates a new version of dimRegistry.

Bit size change for SKU and fragmentation in CLSS and STR

-hier PROD

Reindexes all dimensions in the product hierarchy and creates a new dimRegistry version. The SKU dimension has a bit size change applied. STR dimension and location hierarchy are not affected.

Bit size change for SKU, fragmentation in CLSS, no fragmentation in STR

-d

Reindexes all the dimensions in the entire domain and creates a new dimRegistry version. For the SKU dimension, the bit size change is applied to the dimension and measures.


Condition 3: Fragmentation Checks

Table 9-11 Fragmentation Check Scenarios

Scenario Utility Option Result

Fragmentation in the SKU dimension but does not meet reindex condition. In this case, C-M>TR

-dimSpec SKU

Nothing happens.

Fragmentation in the SKU dim but does not meet the reindex condition (here C-M>TR) and fragmentation in STR dimension that meets the reindex condition (C-M<TR)

-dimSpec SKU,STR

Only the STR dimension is reindexed. A new dimRegistry version is created.

Fragmentation in the SKU dimension but does not meet reindex condition. In this case, C-M>TR

-hier PROD

Nothing happens.

Fragmentation in SKU, CLSS and STR but none meet reindex condition. In this case, all three have C-M>TR.

-d

Nothing happens.

Fragmentation in the SKU dimension, where C-M<TR and C-L>TR.

-dimSpec SKU

Reindexes the SKU dimension and creates a new dimRegistry version. This condition means that there is fragmentation in the SKU dimension over the threshold and defragmenting can generate enough address space to resolve the initial reindex condition of C-M<TR.

Fragmentation in the SKU dimension with C-M<TR and C-L>TR and fragmentation in STR with C-M>TR.

-dimSpec SKU,STR

Only the SKU dimension is reindexed. A new dimRegistry version is created.

Fragmentation in the CLSS dimension with C-M<TR.

-hier PROD

All dimensions in the product hierarchy are reindexed. A new dimRegistry version is created.

Fragmentation in both the SKU and STR dimensions. Both dimensions have C-M<TR and C-L>TR.

-hier PROD

All dimensions in the product hierarchy are reindexed. Nothing happens in the location hierarchy or to the STR dimension. A new dimRegistry version is created.

Fragmentation in the STR dimension with C-M<TR and C-L>TR.

-d

All dimensions in the entire domain are reindexed. A new dimRegistry version is created.

Fragmentation in the SKU dimension with C-M<TR and C-L<TR.

-dimSpec SKU

No reindexing of SKU takes place as it does not resolve the issue since a bit size increase is needed. A message is provided through the utility indicating a bit size increase is required.

Fragmentation in the SKU dimension with C-M<TR and C-L<TR and the STR dimension with no fragmentation

-dimSpec SKU,STR

No reindexing takes place on either SKU or STR. SKU requires a bit size increase. A message is provided through the utility indicating a bit size increase for SKU is required.

Fragmentation of all dimensions in the product hierarchy where C-M<TR and C-L<TR.

-hier PROD

No reindexing, but a message is provided through the utility, stating that all dimensions in the product hierarchy need an increase in bit size.

Fragmentation for the SKU and STR dimension where both have C-M<TR and C-L<TR.

-d

No reindexing, but a message is provided through the utility stating that the SKU and STR dimensions need an increase in bit size.


Optimizing Domains Using optimizeDomain

Because the RPAS Btree dimension arrays undergo continuous updates and changes as a result of adding and deleting existing positions, over time, measure arrays become full of stale data. This stale data is created when positions are deleted, but the associated index remains. This results in wasted space and inefficient operations. The measure arrays containing any data for these positions should be updated to reflect these deletions. Deleting positions marks the hierarchy data for the corresponding dimensions as changed, but it does not clean up the associated data from the measure arrays. The optimizeDomain utility cleans this stale data from the measure arrays.

When this utility is run in a global domain environment, it is centrally administrated. This means it runs over the master domain and spawns parallel processes over the local domains.

For example, consider a measure called meas1 that exists at intersection sku_str_week. When a user adds a DPM position skudpm1 through an RPAS client, it is assigned to an integer index in the meas1 data array in addition to being assigned within the dimension's array. When this DPM position is deleted, position is flagged as inactive, but the integer index cannot be reused until the dimension is reindexed. The measure array also still contains the data associated with the inactive position. This measure array needs to be updated too in order to remove the stale data.


Note:

The reindex process cleans data, but there are times when a reindex is not needed but data needs to be cleaned. That is when optimizeDomain should be run.

The same also holds true for formal positions that are purged during a normal hierarchy patch. The measures arrays need to be updated for this set of positions because they may be pointing to stale data too.

In addition, over time, existing arrays in RPAS databases may become fragmented, resulting in wasted space and a possible degradation in efficiency on array operations. This occurs because the RPAS Btree array stores data in chunks of disk memory called pages. Deleting data from the array causes empty spaces or holes to develop in these pages. These holes contain no data, yet they still increase the overall size of the array. Over time, these holes become larger and more frequent, and array operations suffer degraded performance as a result. Also, the pages begin to acquire large amounts of unused space, causing an inefficient disk usage and a larger than optimal domain size.


Note:

While reclassifying a position from one subdomain to another, data associated with the reclassified positions is moved to the new subdomain. But it is also cleaned from the source subdomain. Therefore, the reclass operation in loadHier does not cause stale data.

No matter what option is specified, when an array is picked to be processed by optimizeDomain, that array is both cleaned and defragmented after a successful run.


The optimizeDomain utility is used to correct these two issues. After a full hierarchy purge, you should run the optimizeDomain utility using the -cleanOnly argument to remove all stale data from the domain.

optimizeDomain Usage

optimizeDomain -d [domainpath] [options]

The following table provides descriptions of the arguments used by the optimizeDomain utility.

Table 9-12 optimizeDomain Usage

Argument Description

-d domainpath

Defines the path to the domain that you want to optimize. If no options are specified, by default optimizeDomain defragments and cleans the entire measure set that have arrays that have a BTree density ratio lower than the threshold (80%). A BTree density ratio is the ratio of the populated positions in the array to the total available BTree pages in the array. The density threshold value (80%) is not configured.

-defragOnly

Selectively defragments the domain data based on database fragmentation.

Note: -cleanOnly and -defragOnly cannot be specified together. To achieve that behavior, run the utility without any options.

-cleanOnly

Cleans the stale data in the domain.

Note: -cleanOnly and -defragOnly cannot be specified together. To achieve that behavior, run the utility without any options.

-force

Forces the utility to defragment the entire measure arrays set. This should be used in combination with the -defragOnly option. This option makes the defrag process run longer. This option overrides the Btree density threshold (80%) and defragment all measure arrays regardless of their BTree density.

-excludeMeasList

Defines the path to exclude list XML file. Optimize performance by excluding this list of measures while defragmenting or cleaning.

This option cannot be used with -includeMeasList.

-includeMeasList:

Defines the path to include list XML file. Optimize performance by including only this list of measures while defragmenting or cleaning.

This option cannot be used with -excludeMeasList.

-returnFailure

Returns a non-zero value if any of the databases or arrays fail to defragment or clean. The optimizeDomain process still runs to completion. The default behavior is to log a warning and continue.

-processes max

Defines the maximum number of processes to run in parallel.


Examples

For the following measures list and corresponding BTree density ratios, the SKU dimension has some positions that were purged from the domain and marked for cleaning.

Table 9-13 SKU Positions Purged


Meas1 Meas2 Meas3 Meas4

Base Intersection

SKU

SKU

STR

STR

Density Ratio

60%

90%

60%

90%


Table 9-14 provides the list of measures that are processed based on the command specified.

Table 9-14 Processed Measures


Meas1 Meas2 Meas3 Meas4

No specified options

X

X

X


-includeMeas List Meas1, Meas3, Meas4

X


X


-excludeMeasList Meas1,Meas3


X



-defragOnly

X


X


-cleanOnly

X

X



-defragOnly -force

or

-force

X

X

X

X

-defragOnly -includeMeasList Meas1,Meas4

X




-defragOnly -excludeMeasList Meas1



X


-cleanOnly -includeMeasList Meas1,Meas4

X




-cleanOnly - excludeMeasList Meas1


X




Adding New Dimensions to Hierarchies

Using the RPAS Configuration Tools and RPAS utilities, you can add new dimensions to hierarchies in existing domains. This process is summarized in this section and described in greater detail in the following sections.


Caution:

Because of its invasive impact, adding new dimensions is different from normal domain patch process. It is a multi-step process and requires careful user intervention.

  1. To add new dimensions to an existing hierarchy, use the Configuration Tools to open and modify the existing configuration so that the new configuration includes the additional dimensions.


    Notes:

    This process can be used only for non-partitioned hierarchies. It cannot be used to delete dimensions.

    After the configuration has been modified, use the Reports Generator in the Configuration Tools to generate a hierarchy.xml report. For more information about creating this report, see the "Report Generator" section in the Oracle Retail Predictive Application Server Configuration Tools User Guide.

  2. Export measure data for all measures that have one of the dimensions of the modifying hierarchies. See "Exporting Measure Data".

  3. Export all hierarchy data from the hierarchy, including all DPM positions and user-defined dimension rollup information. Repeat this step for each hierarchy being modified. See "Exporting Hierarchy Data".

  4. Purge all positions from the hierarchies. See "Purging Hierarchy Data".

  5. Use the hierarchyMgr utility with the new hierarchy.xml to add the new dimensions. Repeat this step for each hierarchy being modified. See "Adding New Dimensions to Hierarchies".

  6. Create a new data file, or update the old one, so that it contain positions for the newly added dimensions. Load it back to the domain. If the original hierarchy contains user-defined dimensions, the format of the data file must be in CSV format with a header line indicating all user-defined dimension position and label columns and using the -includeUdd switch. Perform one execution for each modified hierarchy. See "Reloading Formal Hierarchy Data".

  7. Optional: Informalize previous DPM positions. See "Informalizing DPM Positions".

  8. Reload measure data to the domain. See "Reloading Measure Data".

Exporting Measure Data

Use the exportMeasure utility to export all measures for hierarchies. It exports only measures that have storage in the domain (db property).

exportMeasure -d [domain path] -hier [hierarchy1, hierarchy2] -outDir [outputDirectory]

To enter multiple hierarchies, separate them with commas, for example, -hier loc,clnd. This exports all hierarchy measures that have storage in the domain.

If the output directory that you specify does not exist, it will be created. One output file is created for each HBI (higher based intersection) measure. (In a global domain, the HBI measures are stored in the master domain because the measure's base intersection is above the partition dimension. Forced non-HBI measures are measures that should be an HBI measure and stored in the master domain, but the RPAS application has forced these measures to be stored across the local domains.) In addition, one file is created for each non-HBI or FnHBI measure per subdomain. The file names contain an internal subdomain index, for example, sales.0.csv.rpl, sales.1.csv.rpl, and so on.

For more information about exportMeasure, see "Exporting Measure Data Using exportMeasure".

Exporting Hierarchy Data

Use the exportHier utility to include user-defined dimensions. Export each hierarchy individually.

exportHier -d [domain path] -hier [hierarchy] -datFile [datFile] -udd [-listInformal fileName]

Use the -udd argument to export the user-defined definitions. The -udd argument can only be used with the -onlyFormal or -onlyInformal options. It cannot be used with the -fixedWidth option. User-defined dimensions can only be exported in CSV format.

If the -listInformal argument is used, then exportHier also creates a file with the file name. This contains a list of informal positions in the domain in a format that can be used by the informalPositionMgr. Note that this option cannot be used with the -onlyFormal option.

For more information about exportHier, see "Exporting Hierarchy Data Using exportHier".

Purging Hierarchy Data

Use the loadHier utility with the -purgeAll argument to purge the hierarchy data. The -purgeAll argument purges formal, informal, and user-defined positions in the listed hierarchies. It cannot be used on a partition hierarchy or any system hierarchy.

loadHier -d [domain path] -purgeAll [hierarchy1,hierarchy2]

Use the -purgeAll argument to purge hierarchies. Specify multiple hierarchies by using CSV format (-purgeAll loc,clnd). For more information about loadHier, see "Loading Hierarchies Using loadHier".

Adding New Dimensions

Use the hierarchyMgr utility to add new dimensions. The hierarchyMgr utility parses the hierarchy.xml file and determines where to add the new dimensions. All start and width properties of all dimensions in the hierarchy are refreshed to be consistent with the new hierarchy.xml.

hierarchyMgr -d [domain path] -h [hierName] -addLevels hierarchy.xml

One or more dimensions can be added to any existing hierarchy except for partitioned or system hierarchies. Only one hierarchy can be parsed at a time. The original meta, hmaint, and language databases are backed up and can be restored if a failure occurs.


Note:

  • You cannot add or insert dimensions above or below user-defined dimensions. The hierarchy.xml file does not include user-defined dimensions.

  • Remove and move are not allowed.

  • This process is used for inserting formal dimensions into the hierarchy. It is not used for adding user-defined dimensions.


Reloading Formal Hierarchy Data

Use loadHier to load the hierarchy that was purged. The user-defined dimensions included in the input hierarchy file are also loaded.

loadHier -d [domain path] -load [hierarchy] [-includeUdd]

or

loadHier -d [domain path] -loadAll [-includeUdd]

Use the -load argument to load one hierarchy at a time. Use the -loadAll argument to load all hierarchies that have an input file in the input directory of the domain.

Use the -includeUdd argument to load user-defined positions back to the domain. The data file must be in CSV format with a header line. The name of the data file should follow the current standard: <hierarchy name>.csv.dat.

All user-defined dimensions must be in the data file. Any missing user-defined dimensions cause an error. All loaded positions are in formal status. See the "Informalizing DPM Positions" section for information on how to convert the status of previous DPM positions to informal.

For more information about loadHier, see "Loading Hierarchies Using loadHier".

Informalizing DPM Positions

Use informalPositionMgr to informalize DPM positions.

informalPositionMgr -d domainPath -hier hierName -operation informalize -file inputFile

Use the -file argument to enter the input file to be processed. The inputFile is the list file exported by exportHier with -listInformal.

For more information, see "Informal Position Manager".

Reloading Measure Data

Use loadmeasure to load all measure files located in the specified input directory.

loadmeasure -d [domain path] -inDir [inputDirectory]

Only .rpl files can be used with this option, and only CSV format with header line is supported. The exported files have one measure per file.

For more information, see "Loading Hierarchies Using loadHier".

Adding New Hierarchy Dimensions Sample Script

Below is an example of a script that adds new hierarchy dimensions.

#!/bin/ksh
# ----------------------------------------------------------------------------
#
# This is a sample script demostrates different steps to add levels to an
# existing domain
#
# ----------------------------------------------------------------------------
DOMPATH=$TEST_GLOBAL_DOMAIN

# Need to be full path.
MEAS_STORAGE_DIR="C:/tak/patchHierScript/measdata"
OLD_HIER_DATA_DIR="c:/tak/patchHierScript/oldhier"
NEW_HIER_DATA_DIR="c:/tak/patchHierScript/newhier"
# can be comma separated list. If multiple is intended, exportHier, hierarchyMgr, 
# and loadHier needs to be called in a loop.
# ex. HIERS="loc,clnd"
HIERS="loc" 

mkdir -p $MEAS_STORAGE_DIR
mkdir -p $OLD_HIER_DATA_DIR
# Inside NEW_HIER_DATA_DIR, there should be new hierarchy xml file and new hier datafile.
IFS=","
# ----------------------------------------------------------------------------
# Step one, export all positions.
# ----------------------------------------------------------------------------
exportMeasure -d $DOMPATH -hier $HIERS -outDir $MEAS_STORAGE_DIR 
if [ $? -ne 0 ]; then
   echo "exportMeasure for exporing $HIERS hierarchy"
   exit 1
fi
# ----------------------------------------------------------------------------
# Step two, export all hierarchy data and informal position list. One hierarchy
# at a time.
# ----------------------------------------------------------------------------
for h in "$HIERS"; do
   exportHier -d $DOMPATH -hier $h -datFile $OLD_HIER_DATA_DIR/$h.csv.dat -udd -listInformal $OLD_HIER_DATA_DIR/$h.informal.lst
   if [ $? -ne 0 ]; then
      echo "exportHier failed for $h"
      exit 2
   fi
done
# ---------------------------------------------------------------------------
# Step 3, purge the hierarchies. 
# ---------------------------------------------------------------------------
loadHier -d $DOMPATH -purgeAll $HIERS
if [ $? -ne 0 ]; then
   echo "Unable to purge $HIERS."
   exit 3
fi
# BEGIN MODIFICATION and DATA LOADING.
# ---------------------------------------------------------------------------
# Step 4, patch the hierarchy (add levels) one hierarchy at a time.
# ---------------------------------------------------------------------------
for h in $HIERS; do
   hierarchyMgr -d $DOMPATH -h $h -addLevels $NEW_HIER_DATA_DIR/hierarchy.xml
   if [ $? -ne 0 ]; then
      echo "hierarchMgr failed for $h"
      exit 4
   fi
done  
# --------------------------------------------------------------------------
# Step 5, Load the hierarchy data back. The structure reflect the 
# new hierarchy structure. 
#
# NOTE 1:
# Data should be updated to include positions of the newly added dimensions
#
# NOTE 2:
# Even though reclass is supported by loadHier, measure data is going 
# to be loaded assuming old position is still in the original subdomain. 
# Position reclassification is not recommended and may cause measure data lost.
# --------------------------------------------------------------------------
for h in $HIERS; do
   # copy the data file to input directory of the domain
   cp $NEW_HIER_DATA_DIR/$h.csv.dat $DOMPATH/input/
   
   loadHier -d $DOMPATH -load $h -includeUdd
   if [ $? -ne 0 ]; then
      echo "loadHier failed while loading $h hierarchy"
      exit 5
   fi
done 
# --------------------------------------------------------------------------

# Step 6, Set the previously DPM position back to DPM
# --------------------------------------------------------------------------
for h in $HIERS; do
   informalPositionMgr -d $DOMPATH -hier $h -file $OLD_HIER_DATA_DIR/$h.informal.lst -operation informalize
   if [ $? -ne 0 ]; then
      echo "informalPositionMgr failed while informalizing positions in $h hierarchy"
      exit 6
   fi
done
#
# --------------------------------------------------------------------------
# Step 7, load measure data that exported with exportMeasure back to the# domain. # --------------------------------------------------------------------------loadmeasure -d $DOMPATH -inDir $MEAS_STORAGE_DIRif [ $? -ne 0 ]; then   echo "Unable to purge load measure data in $MEAS_STORAGE_DIR. Please check the logs in output directory"   exit 7fi
 # Completed

Transferring Data

The transferData utility allows you to load measure data into one domain by using a second domain as the data source. While this can be achieved with the exportMeasure and loadmeasure utilities, the transferData utility is more efficient since it uses a single process to load a data file into the destination domain.

The transferData utility works by copying the source measure data to the destination measure data along any matching external position names between the source and destination measures. This includes any informal positions that have matching names in the destination. You can choose to exclude informal positions' data from being copied to the destination if desired.


Note:

You cannot use the transferData utility for forced non-HBI (higher based intersection) measures. Forced non-HBI measures are measures that should be HBI measures and stored in the master domain, but the RPAS application has forced these measures to be stored across the local domains. For these measures, you must transfer data using the export and import utilities described in "Adding New Dimensions to Hierarchies".

The measure names do not need to be identical in both domains. However, the source and destination measures must conform in intersection and data type.

The measures to be transferred are identified with the -measMap argument. The format of the argument is a colon separated list of source measure name, destination measure name, and an optional mask measure name:

src1:dest1[:mask1]

Multiple measure groups can be specified in groups if separated by a comma:

src1:dest1[:mask1],src2:dest2[:mask2]

For a complete example, see "transferData Usage".

The transferData utility can run in parallel when the destination domain is a global domain. The -processes argument determines how many child processes to spawn to perform the processing. This makes the transferData task faster when used in a global domain destination.

The transferData utility validates several components before transferring data. It validates that the source and destination domains exist, that the source and destination measures exist, and that the source and destination measures have conforming intersections and data types.

After it has validated everything, the transferData utility opens the source measure in read mode and opens the destination measure in write mode; this prevents data integrity issues. It iterates over positions in the source measure, pulls the values, and writes them to the destination measure.

The transferData utility cannot be used to transfer the data of a measure shared through a RPAS Data Mart. If transferData is called on a shared measure, transferData will exit with an error message identifying the shared measure.

See the section on transferFactData for information on transferring the content of a shared measure between a domain and a RPAS Data Mart.

Masks

You can use a mask measure to restrict the transfer of a range of positions from the source measure. This mask measure is a boolean measure, located in the source domain, that is at the same intersection of the source/destination measure pair or higher than that intersection.


Note:

The mask measure should have an NA value of FALSE for optimal performance. The transferData utility will stop and inform the user if this is not the case.

In addition, you can use the -clearDest flag with or without a mask option. These combinations are described below.

No Mask with -clearDest

Clears the destination arrays. Changes the destination array's NA value to the source measure's NA value at the beginning of the process. Loops over the source arrays and populates the destination.

No Mask without -clearDest

Does not clear the destination arrays. Does not change the destination array's NA value. Loops over the source arrays and copies to the corresponding destination.

Mask with -clearDest

Does not clear the destination arrays. Does not change the destination array's NA value. Loops over the mask and copies the source values (populated or unpopulated) to the corresponding destination cells.

Mask without -clearDest

Does not clear the destination arrays. Does not change the destination array NA value. Loops over the mask and copies the populated source values to the corresponding destination cells. It does not copy unpopulated source values.

Table 9-15 illustrates the results of the mask and flag combinations.

Table 9-15 Mask and Flag Combinations and Outcomes


No Mask, -clearDest Flag No Mask, No Flag Mask, -clearDest Flag Mask, No Flag

Clears destination arrays

Yes

No

No

No

Changes the destination array's NA value to the source measure's NA value

Yes

No

No

No

Populates the destination arrays

Yes

Yes

Yes, populated and unpopulated source values

Yes, only populated source values


transferData Usage

transferdata -d destDomain -src srcDomain -measMap "src1:dest1[:mask1],src2:dest2[:mask2]" {-processes n} {-clearDest} {-noInformal}

Table 9-16 provides descriptions of the arguments used by the transferData utility.

Table 9-16 transferData Utility Arguments

Argument Description

-d pathToDestDomain

Specifies the path to the domain containing the destination measure. This is required.

-src pathToSrcDomain

Use this argument to specify the path to the domain containing the source measure. This is required.

-measMap

Enters a comma-separated list of source to destination to mask mappings (src:dest:[:mask]), where src is the name of the measure to be copied from the source domain, dest is the name of the measure to be written to in the destination domain, and mask is the name of the mask measure to be used, if any. A one-to-one relationship must exist between source measures and destination measures.

-processes max

Defines the maximum number of processes to run in parallel in a global domain setup.

-clearDest

When used with a mask option, this argument ensures that the destination measures array is not cleared and its NA value is not changed. The utility copies the populated and unpopulated data from the source measure positions that are populated in the mask.

When used without a mask option, the transferData utility clears the destination arrays and changes the destination array's NA value to the source NA value at the beginning of the process. After that, the populated measure positions from the source array.

-noInformal

Ensures only formal positions that have a matching external name in the destination measure are copied over.


Scenarios

The following sections describe the four scenarios for using the transferData utility.

Simple Domain to Simple Domain

When the source and destination domains are simple domains, the data is copied from the source domain to the destination domain.

Simple Domain to Global Domain

When the source is a simple domain and the destination is a global domain, and if the destination measure is a non-HBI measure, the data is copied to the local domains of the destination. HBI measure data is copied to the master domain. Since the destination domain is a global domain, the data is transferred in parallel.

Global Domain to Simple Domain

When the source is a global domain, for non-HBI measures, the subdomain data array is copied to the destination. HBI measure data is copied from the master domain to the destination domain.

Global Domain to Global Domain

Since the destination domain is a global domain, the data is transferred in parallel. However, each subprocess visits each source subdomain when transferring a non-HBI measure. This means that you do not have to run transferData over each local domain, but only on the master domain once.

Global-to-global transferring follows this process:

  1. The transferData utility maps the source's external position names to the destination's external position names.

  2. The utility scans the source.

  3. The utility writes the values into destination measure.

The transferData utility always runs in parallel when the destination domain is a global domain and the -processes option is set to a number greater than 1. When the source domain is a global domain and the source measure is a non-HBI measure, every subprocess running on each local domain of the destination domain visits every local domain on the source, even when the source local domain has no common position with that particular destination local domain. However, if there is no common position, the subprocesses visits should occur quickly.

FilterHier Utility

Sometimes, a retailer has a master file of hierarchy data that must be loaded into multiple domains. Some of these domains may be missing one or more levels from the master hierarchy, primarily because the planning levels in these domains are higher than the lowest level in the master and the domains do not need to have all the lower levels. For example, a retailer may have one domain for Merchandise Financial Planning, where the lowest level is Category, and another for Item Planning, where the lowest level is Item. The hierarchies in these two domains have their relevant hierarchy load data in one master file, but using loadhier, the retailer cannot load only what is relevant to the domain from the master. System integrators need to write custom scripts to parse out irrelevant columns from the master file to prepare load files suited for individual domains.

The filterHier utility does the filtering of columns for the system integrators, eliminating the requirement for custom scripts. The utility analyzes the target domain and trims down the master file to only have those columns that are needed by the target domain. The utility acts on CSV formatted files and requires the input file to contain a header line containing the names of the columns, for example, SKU,SKU_label,STCO,STCO_label. The output of the utility is file is a .csv.dat file that can be subsequently used by the loadHier utility.

filterHier Usage

filterHier -d domainPath -input inputPath [COMMAND] {OPTIONS}

Table 9-17 provides descriptions of the arguments used by the filterHier utility.

Table 9-17 Arguments Used by the filterHier Utility

Argument Description

-d domainPath

Identifies the domain in which to load the hierarchy data.

-input inputpath

Identifies the path to the folder where the master files are located.

-filter hiername

Filters the hierarchy named in the parameter to the command.

-filterAll

Filters all hierarchies in the input directory that are relevant to the target domain.

-compress

Creates a compressed .csv.dat output file.RPAS provides a simple, proprietary compression technique to help reduce the file size and file I/O time during loads. This technique simply replaces a column's value with a '?' character to indicate that the column's value for the row matches that of the row above. The compressed file continues to print out '?' characters for a column until a change is encountered.This kind of compression is useful for hierarchy files where the lowest level positions are grouped by the higher level positions. In such cases, the output file prints out '?' characters for higher level positions until a change is encountered, thus significantly reducing the file size.Note that compressed files should not be split up or reprocessed in ways that change the order of rows.


Notes

This utility combines one or more input files into an output file that can be imported into the target domain using loadHier. The input files must contain csv data with a comma separated header line listing the name of each column. Column names must be in the format DIM,DIM_label.

Example: SKU,SKU_label,STCO,STCO_label,SIZ1,SIZ1_label

The input files must have the extension .hdr.csv.dat. Optional extensions are allowed at the end of the file.

Example: prod.hdr.csv.dat.foo1

The columns in the output file are arranged to match the hierarchy format of the target domain. Any dimensions from the input files that are not present in the output domain are filtered out.

The output file is a properly formatted .csv.dat file and is in the input directory of the target domain.

Error Conditions

The following error conditions may occur during the operation of filterHier:

  • Dimension Not Found: If a dimension that exists in the domain is not found in the header, the input file will be skipped.

  • No Usable Input Files: If filterHier cannot find a usable input file, it will exit with error.

  • Parse Error in Data: If one or more data rows contain an error, filterHier will display an error specifying which lines contain an error and proceed processing the rest of the file.

  • Conflicting Base Positions: If a base position has multiple definitions in the input files, the first definition will be used and all others will be skipped.

Position Repartitioning

Position repartitioning is the automated process for moving positions and all corresponding measure data between local domains. This functionality is only available (and relevant) in global domain environments. Positions must be moved between local domains when they are assigned a new parent that exists in a different local domain. Note that moving positions at the partitioning level is a manual process and requires the use of the reconfigGlobalDomainPartitions utility.

For example, Style1 belongs to Sub-Class1 in LocalDomain1. If Style1 is reassigned to be a child of Sub-Class2, which is located in LocalDomain2, RPAS will move the Style1 position, Style1's children (if any), and all corresponding data to LocalDomain2. This process is often referred to as a reclassification by RPAS customers. RPAS refers to this functionality as position repartitioning because it technically does not handle the many complex functional requirements of a true reclassification.

Loading RDF and Curve Parameters after Repartitioning

After repartitioning occurs, default parameters for Curve and RDF are not automatically loaded in new subdomains. To load these parameters, the following scripts, which are located in the RPAS_HOME/bin directory, must be executed:

  • loadCurveParameters.ksh: Used to load Curve parameters after a repartition.

  • loadRdfParameters.ksh: Used to load RDF parameters after a repartition.

These scripts are used to load RDF and Curve parameters to a subdomain that was created as a result of repartitioning. These parameters are usually loaded during a full installation by the plug-ins, but when a patchinstall is performed, the parameters are not loaded by default. These parameters include the default required method, default source, spreading profile, and others.

You must run these scripts after repartitioning a domain on the new partition.

Syntax

scriptname -d <full path to domain> -s <full path to subdomain>
 

Example:

loadRdfParameters.ksh -d /vol.nas/forecast/domains/RDF_12 -s /vol.nas/forecast /domains/RDF_12/ldom0/

Reconfiguring the Partitions of a Global Domain Using reconfigGlobalDomainPartitions

It is common for many customers to regularly add, remove, or change the parent-child relationships for positions in hierarchies, most commonly for positions in the product hierarchy. While this movement and reassignment of positions is normally handled automatically within the loadHier utility, a special process must be followed for positions at the partition level of a global domain environment.

The RPAS utility reconfigGlobalDomainPartitions is used for the following activities in a global domain environment:

  • Adding a new position along the partition dimension and allocating it to an existing or new local domain.

  • Removing an existing position from the partition dimension.

  • Removing local domains (this is automatic if all partition-level positions in a local domain are removed or moved).

  • Moving an existing partition position from one local domain to an existing or new local domain.

Runs loadHier to apply the position addition or removal to hierarchy.


Note:

This utility can only be used on a master domain of a global domain set.

The following processes must be followed to add, remove, or move positions at the partition level in a global domain environment:

  • The administrator must be notified in advance that positions at the partition level are being added, removed, or moved.

  • The administrator must run the utility reconfigGlobalDomainPartitions by specifying the subdomain to which the positions belong.

  • This utility calls the loadHier utility at the end of the reconfiguration process to apply the hierarchy changes to the domain. When positions are added (using the -add argument), an updated hierarchy file must be available in the input directory when the reconfigGlobalDomainPartitions utility is called. Otherwise the utility will fail. Updated hierarchy files are not required to remove (using the -remove argument) or move positions (using the -move argument).


Note:

The use of this utility is only required for positions at the partition level. Positions below the partition level can be added, removed, or moved between local domains by loading a modified hierarchy input file with these changes.

When operating on a domain integrated with an RPAS Data Mart, reconfigureGlobalDomainPartitions updates the ITT tables of the RDM to reflect the changes made as a result of its execution. Additionally, reconfigureGlobalDomainPartitions updates the RDM status tables to reflect the fact that a reconfigure operation is in progress. See the "Domain Integration and the RPAS Data Mart" section for more information on domain operations in an integrated environment.

reconfigGlobalDomainPartitions Usage

reconfigGlobalDomainPartitions -d pathToMasterDomain -add posName1,posName2, ... -sub pathToSubDomain
reconfigGlobalDomainPartitions -d pathToMasterDomain -remove posName1, posName2, ...
reconfigGlobalDomainPartitions -d pathtoMasterDomain -move posName1,posName2, ... -sub pathToSubDomain
reconfigGlobalDomainPartitions -d pathToMasterDomain -input pathToInputDir

Table 9-18 provides descriptions of the arguments used by the reconfigGlobalDomainPartitions utility.

Table 9-18 Arguments Used by the reconfigGlobalDomainPartitions Utility

Argument Description

-d pathToMasterDomain

Specifies the path to the master domain in a global domain environment.

-add posName1, posName2, …

Adds one or more positions at the partition level to a specified local domain.

The path to the local domain must follow the list of positions to add, using the -sub argument. If the specified path is to a local domain that does not yet exist, the system will create a new local domain with the specified positions at the partition level.

This argument cannot be used with -remove or -input.

-remove posName1, posName2, ...

Removes the designated positions from the local domain to which the positions belong. The path to the local domain does not need to be specified with this argument.

The local domain will be deleted if all the positions at the partition level in a local domain are removed. This argument cannot be used with -add or -input.

-move posName1, posName2, ...

Moves the specified positions at the partition level from the current domain in which the positions are located to the specified local domain.

This argument requires specification of the -sub argument. To move positions, all dimensions below the partition level must be enabled for dummy positions.

-sub pathToSubDomain

Specifies the path to the local domain to which positions are being added or the destination local domain for positions being moved.

When a new domain path is specified using -sub option, a new local domain is created.

This argument is required for the -add argument and -move argument.

-input pathToInputDir

Specifies the path to the input directory that contains an xml configuration file (reconfigpartdim.xml) to specify positions to either add or move.

The file must have all the information to run the process including the command name, position names to add or move, and paths to the local domains.

This option is useful for adding or moving positions to multiple local domains. This argument does not handle both adding and moving in the same call.

This argument cannot be used with -add or -remove.

-maxProcesses count

If specified, some parts of reconfig utility will run in parallel, using up to the given number of processes.

-forceInputRollups

Prevents this utility from failing in instances where there is a roll-up conflict in the input file provided to the utility. This argument enforces new hierarchy roll-up changes that dominate existing hierarchy roll-ups in case they conflict with the roll-ups specified in the input file.


Using an Input File

When the -input argument is used, the file must be in a particular format and must contain the add or move commands, the path to each local domain to which positions are being added or the destination for positions being moved, and the list of positions for each local domain. The file must be XML and named reconfigpartdim.xml.


Note:

The -input argument only supports the addition or movement of positions.

Here is the required format of the input file:

<?xml version="1.0" encoding="UTF-8" standalone="yes" ?>
<rpas>
         <command name="command_name">
             <subdomain>
                <subpath>path_to_local_domain_1</subpath>
                <subpositions>sample_pos_1</subpositions>
            </subdomain>
            <subdomain>
                <subpath>path_to_local_domain_2</subpath>
                <subpositions>sample_pos_2,sample_pos_3</subpositions>
            </subdomain>
        </command>
    </rpas>

Note:

The entries in bold are the parameters that must be specified in the input file.

Table 9-19 provides descriptions of the arguments used by the input file.

Table 9-19 Arguments Used by the Input File

Argument Description

command_name

Valid values are add or move.

path_to_local_domain

Path to the local domain to which positions are added or moved.

sample_pos

One or more positions that are being added or moved to the designated local domains.


Notes, Assumptions, and Limitations

Note the following:

  • Position names are separated by commas and must be valid external position names without the prefix of a dimension (for example, 0102,0144,0152,0160).

  • The utility backs up the required data and automatically restores the domains to the original state in case of failure.

  • In a single call to the utility without using the -input argument, positions can only be added, removed, or moved. That is, the -add, -remove, and -move arguments cannot be mixed in the same call.

  • Multiple positions can be added or moved to a single local domain in a single call to the utility using the -add or -move option, respectively.

  • Multiple positions can be added or moved to multiple local domains in a single call to the utility using the -input option.

  • When positions are added at the partition level, an updated hierarchy file must be available in the input directory when this utility is run, as the loadhier utility is called after positions are added. If the updated hierarchy file is not present in the input directory when an attempt is made to add positions, the utility will fail.

  • No updated hierarchy file is required when moving or removing positions. If a hierarchy file is in the input directory, the utility will back up this file.

  • If you change the domain mapping, make sure domain label assignments in the MultiSolution taskflow resources are also updated, especially if user-friendly names were defined for domain labels in the MultiSolution taskflow resources. The domainInfo utility provides information about the local domains. Note that local domain IDs start at 1. For information on defining user-friendly names, see the Creating a Multi-solution Taskflow section in the Oracle Retail Predictive Application Server Configuration Tools User Guide.

Renaming Positions Using renamePositions

The name of a position can be changed using an RPAS utility named renamePositions. Positions that are to be renamed should be included in a hierarchy data file. After the hierarchy data files have been updated and placed in the designated location, an administrator must run the renamePositions utility.


Note:

The renamePositions utility cannot be used to rename any RPAS system objects such as dimensions, workbooks, hierarchies, and so on.

When executing on a domain that shares data through a RPAS Data Mart, it may be necessary to run rename positions on all domains interacting with the RPAS Data Mart. If the call to renamePositions affects positions used in sharing data between domains, all domains must be updated to reflect the change in position names.

When renaming:

  • Positions of on-shared dimensions, run only on domain in question.

  • Informal positions of shared dimensions, run only on domain in question.

  • Formal positions of shared dimensions, run on all domains using the dimension in question.

renamePositions Usage

renamePositions -d domainPath  -hier hierName {-input inputDirectory} {-log logFileName} {-dryRun}

The renamePositions utility renames positions in a specified hierarchy. It looks for a file named hierName.rn.dat (for example, prod.rn.dat) in the domain's input directory when -input is not specified.

The input file is a CSV text file with three columns. Tab-delimited fields are not supported in the input file. This is consistent with other domain utilities in which tab-delimited fields are not supported. One line is required for each rename request. Each line consists of a dimension name, the old position name, and a new position name. For example:

sku,10000_old,10000_new

The utility ignores any line not incorrectly formatted, empty lines, and lines with a specified dimension that does not exist for the specified hierarchy.

The input file is not case sensitive, and all names are converted to lower case before the positions are renamed. Old position names that are specified but that do not actually exist are ignored. New position names cannot be an already used name. Lines with invalid position names are ignored and added to the log file. The old position name and new position name should not be prefixed with the name of the dimension.

The width property of the dimension is enforced. The width attribute in the domain must be greater than or equal to the maximum length of the new names in the input file. If the width of the new name is greater than the width attribute of the corresponding dimension, RPAS prints an error in the log file and ignores the record.

Dimensions specified in the input file must belong to the hierarchy that is specified in arguments. Otherwise, the record is ignored and RPAS prints an error in the log file.


Note:

If you want to swap position names (a->b, b->a), you must perform two separate operations: (a->tempa, b->tempb) and (tempa->b, tempb->a).

Table 9-20 provides descriptions of the arguments used by the renamePositions utility.

Table 9-20 Arguments Used by the renamePositions Utility

Argument Description

-d domainPath

Specifies the full path to the domain.

-input inputDirectory

Specifies the input directory where the input file with positions to rename is located. This is optional.

The utility looks for hierarchy data files with "rn" between the hierarchy name and .dat extension (for instance, prod.rn.dat).

-hier hierName

Indicates the hierarchy for which positions are being renamed.

-log logFileName

Generates a log file with a file name other than default. The default file name is hierRename.log.

This argument can be used to name the log file other than the default (created as hierRename.log in the current directory).

Optional.

-dryRun

Does not apply changes, but generates a report that identifies changes that can be applied. This argument generates a log file.


Managing Dimension Attributes Using dattrmgr

The dattrmgr utility is a command-line utility used to manage the dimension attributes in a domain including both static and dynamic attributes. It can be run only on the master domain or simple domains. This utility provides the user the option to register new dimension attributes or unregister dimension attributes that are already registered in the domain. There is also a report option to list out all the static and dynamic dimension attributes that are present in a domain. The report option also prints out the saved split definitions and workbooks where the dimension attributes are used.

dattrmgr Usage

dattrmgr -d pathToDomain [COMMAND [OPTIONS]]

Table 9-21 provides descriptions of the arguments used by the dattrmgr utility.

Table 9-21 Arguments Used by the dattrmgr Utility

Argument Description

-d pathToDomain

Specifies the directory in which to run the utility. All arguments except -version require -d pathToDomain.

-register measName

Name of a registered one-dimensional measure in the domain. This measure is used to register the dimension attribute.

-dattname attrName

Optional parameter that can be used with -register to specify the name of the dimension attribute. If this is not supplied, the measure name is used for the dimension attribute name.

-dattlabel attrLabel

Optional parameter that can be used with -register to specify the label of the new dimension attribute. If this is not supplied, the measure label is used as the label of the new dimension attribute.

-report

Lists all the static and dynamic dimension attributes that are present in the domain. Also prints out the saved split definitions and workbooks where the dimension attributes are used.

-version

Prints the version of the utility.


dattrmgr -report Examples

Here is a sample output of the -report option. Note that the same split definition may be used in multiple workbooks, and some split definitions may not be used in any workbooks. The split definition ID is printed under saved splits and also under workbooks.

Name         : attr1
Label        : measA
Dim          : sku
Meas         : measa
             :
Saved splits :
             :
   id        : splt_dm001
   Label     : split1
   User      : adm
             :
   id        : splt_dm3
   Label     : split3
   User      : adm
             :
Workbooks    :
             :
   id        : t0000000000
   Label     : 1
   Split id  : splt_dm001
             :
   id        : t0000000002
   Label     : 3
   Split id  : splt_dm3
--------------------------
Name         : datt_1
Label        : dynAttr1
Dim          : stco
Meas         : datt_1
             :
Saved splits :
             :
   id        : splt_dm2
   Label     : split2
   User      : adm
             :
Workbooks    :
             :
   id        : t0000000001
   Label     : 2
   Split id  : splt_dm2
--------------------------

Setting Properties for Dimensions Using dimensionMgr

The dimension manager utility is used for setting a number of parameters for dimensions and positions. Multiple command arguments are allowed.

Changing the Label of a Dimension

To change the label of a dimension, use the -label argument with the dimensionMgr utility. It is not restricted to partitioned hierarchies.

dimensionMgr -d domainPath -dim dimName -label newLabel 

dimensionMgr Usage

dimensionMgr -d pathToDomain -dim dimensionName [COMMAND] {Options}

Table 9-22 provides descriptions of the arguments used by the dimensionMgr utility.


Note:

This utility includes arguments that are not documented in this guide as it is recommended that those operations be configured using the Configuration Tools to ensure consistency between the configuration and the domain.

Table 9-22 dimensionMgr Utility Arguments

Argument Description

-d pathToDomain

Specifies the path to the domain.

-dim dimensionName

Specifies the name of the dimension to which the settings apply.

-label newLabel

Specifies a new dimension label.

-enableDPM

Enables Dynamic Position Maintenance (DPM) for the specified dimension (-dim dimensionName).

Using this argument not only enables DPM for the specified dimension, but for all dimensions that roll up to it.

DPM cannot be enabled for any dimension in an RPAS-internal hierarchy (DATA, META, RGPS, ADMU, ADMW, MSGS, LNGS).

-enableTranslation width

Enables the specified dimension to use translated labels.

When enabling translated labels, the numeric parameter passed in the argument (width) defines the field width for the translated values in the data file, which is loaded using the loadMeasure utility.

-width widthVal

Sets the width of position names for the specified dimension. After you have created a position name, you can only increase its width; you cannot decrease the width.

bitSize

Changes bit size for the dimension, but does not actually update the dimension arrays. You must run reindexDomain for the dimension data and measure arrays to be updated.

reindexThreshold

Sets a new reindex threshold for the dimension.

-specs

Displays the properties of the specified dimension. The dimension properties indicate whether DPM and translation are enabled for the dimension and whether the dimension is image-enabled.

Below is the full list of properties that the -specs argument returns:

  • Dimension Label

  • Associated Hierarchy of Dimension

  • Start and Width for File Load

  • Label Start and Width for File Load

  • Number of Used Positions

  • Image Enabled

  • Bit Size

  • Capacity

  • Used

  • Reindex Threshold

  • Translation Enabled

  • Spreads or Aggs (meaning, where the dimension fits in the rollup)

  • If the dimension is at the base level of a hierarchy, that is indicated as well.


Exporting Hierarchy Data Using exportHier

The exportHier utility is used to export all the positions in a hierarchy, including their rollup relations. The exportHier utility cannot be run on local domains. It must be run only on the master domain or simple domains. By default, the utility assumes that the file has a CSV flat file format with fixed width format as an optional argument. The utility exports all hierarchy positions, but the file may be specified to include only formal or informal positions. The resulting file can then be used as a .DAT file with loadHier.

exportHier Usage

exportHier -d domainPath -hier hier_name -datFile dat_file [-fixedWidth]
[-onlyFormal | onlyInformal] [-upperCase]

Table 9-23 provides descriptions of the arguments used by the exportHier utility.

Table 9-23 Arguments Used by the exportHier Utility

Argument Description

-d pathToDomain

Specifies the path to the domain.

-hier hier_name

Specifies the name of a hierarchy in the domain from which the .DAT file is generated.

-datFile dat_File

Specifies the path where the .DAT file is created. This .DAT file can then be used with loadHier to load the hierarchy into a domain.

-fixedWidth

Indicates that the output .DAT file is a fixed-width file instead of a comma-separated value (CSV) file format.

-onlyFormal

Exports only formal positions to the .DAT file. If this is option is specified, informal positions will be skipped.

-onlyInformal

Exports only informal positions to the .DAT file. If this is option is specified, formal positions will be skipped.

-genheader

Generates a header line for CSV export. The line contains fields to identify the dimension and its label column.

-udd

Exports the user-defined definitions. It can only be used with the -onlyFormal or -onlyInformal options. It cannot be used with -fixedWidth option. User-defined dimensions can only be exported in CSV format.

-listformal

Creates a file with the fileName, which contains a list of the informal positions in the domain in a format that can be used by the informalPositionMgr.

This option cannot be used with the -onlyFormal option.

-upperCase

Converts the position names to all uppercase before writing the output data file. Without this argument, position names are in lowercase since they are stored in lowercase in the domain.


Informal Position Manager

The Informal Position Manager is a domain utility that maintains informal positions for any dimension in a domain. Informal positions are those created with the Dynamic Position Manager (DPM). Formal positions are those created with the loadHier utility. This utility can convert positions from formal to informal or from informal to formal. It can also remove informal positions, create informal positions in bulk, and copy data slices between positions in measures.

InformalPositionMgr Usage

The following main areas of use for informalPositionMgr are described in this section:

Basic Operations: Informalize, Formalize, and Remove

Informalizing, formalizing, and removing informal positions all have similar command line options.

informalPositionMgr -d domainPath -hier hierName  -operation [remove | formalize | informalize] [-dir inputDir | -file inputFile] [-retain]

Table 9-24 provides descriptions of the arguments used in basic operations of the informalPositionMgr utility.

Table 9-24 Arguments Used by the informalPositionMgr Utility: Basic Operations

Argument Description

-d domainPath

Specifies the domain to run the utility.

-hier hierName

Specifies the hierarchy to operate on.

-operation informalize | formalize |remove

Specify one of the three basic operations: informalize, formalize, or remove. You can use only one of these operations at a time.

  • remove: Removes informal positions of the specified hierarchy.

  • formalize: Formalizes positions of the specified hierarchy.

  • informalize: Informalizes positions of the specified hierarchy.

    In a domain sharing data through a RPAS Data Mart, informalPositionMgr cannot informalize formal positions of a shared hierarchy.

-file inputFile

or

-dir inputDir

Use one and only one of these arguments to specify the input files to use during the operation specified.

  • -dir inputDirectory: Processes all applicable files under inputDirectory

  • -file inputFile: Processes the inputFile only

All files that match the naming patterns below are processed:

  • Remove files: {hierName}.remove[.extension]

  • Formalize files: {hierName}.formalize[.extension]

  • Informalize files: {hierName}.informalize[.extension]

For example: prod.informalize.20100220

The format of the returned content has one position on each line. The position has a dimension name and a position name that are comma delimited. There is no header line:

dimName1, positionName1
dimName2, positionName2

-retain

Use this argument if you do not want to move the input files to the processed subdirectory after a successful run.


Error Handling

Table 9-25 explains the errors associated with the InformalPositionMgr.

Table 9-25 informalPositionMgr Error Handling

Error Behavior

Input file does not exist.

A log error is generated and the operation stops.

Any dimension specified in the input file is not DPM enabled or does not exist.

A log error is generated and the operation stops.

One or more positions does not exist.

Log warnings are generated, the line is skipped, and the operation continues.

Selecting to convert a position to informal that is already informal

or

Selecting to convert a position to formal that is already formal.

No action is taken on that position. A warning message is logged, and the operation continues.

Selecting to convert a position to informal in a shared dimension.

No action is taken on that position. A warning message is logged, and the operation continue.s


Creating Informal Positions in Bulk

This feature allows user to create a number of informal positions on any DPM-enabled dimension. These positions are automatically named and labeled. However, the user must provide applicable rollup and spread information so that these new positions can be properly placed in the hierarchy.

informalPositionMgr -d domainPath -create -dim dimName -n posCount 
-rollups dim1:pos1,dim2:pos2,... [-spreads dimA:ratioA,dimB:ratioB,...]

For the bulk creation of informal positions, the position names and labels are auto-generated. To ensure that the names are unique, a prefix and sequence number is used. The width and label width attributes of the dimension should be at least 10. If the width or label width is less than 10, bulk creation is not allowed, and an exception is thrown.

If the dimension specified by the option -dim is above the root dimension, informal positions are added to the lower levels. The numbers of spread positions for lower level dimensions are defined by the -spreads option. Note that the spread ratio determines the number of children for each position at the level immediately above the specified dimension. If not specified, the default is 1.

If these new descendent positions roll up to other alternate dimensions, there are a few options to handle the rollups. If those dimensions are DPM-enabled, you can either specify the rollup positions (in the -rollups option) or let the program create a single rollup position for you. This repeats recursively for those new positions. If any of those affected dimensions are not DPM-enabled, the rollup positions must be specified.


Note:

To manage the performance impact of bulk creation, a limit is placed on how many positions can be added at one time. The default limit is 5000 per dimension, which can be overridden using the following domain property:

MAX_NEW_BULK_DPM_POS

If the limit is exceeded, the program stops and no positions are created in the domain.


Table 9-26 provides descriptions of the arguments used by the create bulk positions functionality of the informalPositionMgr utility.

Table 9-26 Arguments Used by the informalPositionMgr Utility: Create Bulk Positions

Argument Description

-d domainPath

Specifies the domain to run the utility.

-create

Batch creates new positions with auto-generated names.

-dim dimName

Specifies the dimension to operate on.

-rollups dim1:pos1,dim2:pos2,…

Specifies the rollup positions for the auto-generated positions. You should include the direct rollups for the new positions and rollups for the descendents of these new positions on alternate branches, if applicable.

-spreads dimA:ratioA,dimB:ratioB,…

Specifies the spread counts for the auto-generated positions. This is optional. It defaults to 1 if not specified.

-n posCount

Use to enter the number of positions to create on the specified dimension.


The following examples explain creating informal positions in bulk on the product hierarchy. Figure 9-2 displays a product hierarchy with alternative branches and four DPM-enabled dimensions (STYL, STCO, SKU, and SZ12).

Figure 9-2 Example Product Hierarchy with Alternative Branches

Surrounding text describes Figure 9-2 .

Example 1: Creating Informal Positions on the STYL Dimension

To create informal positions on the STYL dimension, you must specify rollups for SCLS, CLR, and SPLR. You have two options for SZ12:

  • Option 1: Specify the rollup for SZ12.

  • Option 2: Specify the rollups for SIZ1 and SIZ2. A new position is automatically created on SZ12. You can specify spread ratios for STCO and SKU. If you do not specify the spread ratio, it defaults to 1.

Option 1

informalPositionMgr -d domainPath -create -dim STYL -n 100 -rollups SCLS:scls1001,CLR:clrwhite,SPLR:splr100,SZ12:sz12null -spreads STCO:2,SKU:5

This command creates the following:

  1. Creates 100 new informal positions on the STYL dimension. These positions all roll up to SCLS:scls1001.

  2. Since the spread ratio for STCO dimension is 2, then 200 new informal positions are created at the STCO level, and every two of them roll up to one STYLE position that was created in step 1. These new informal positions all roll up to CLR:clrwhite on the alternate branch.

  3. Similarly, 1000 new informal positions are created at the SKU level, and every 5 of them roll up to one STCO position that was created in step 2. They all roll up to SPLR:splr100 and SZ12:sz12null on the two alternate branches.

Option 2

informalPositionMgr -d domainPath -create -dim STYL -n 100 -rollups SCLS:scls1001,CLR:clrwhite,SPLR:splr100,SIZ1:siz1null,SIZ2:siz2lt02 -spreads STCO:2,SKU:5

This command creates the following:

  1. Creates 100 new informal positions on the STYL dimension. These positions all roll up to SCLS:scls1001.

  2. One new informal position at the SZ12 level, which rolls up to SIZ1:siz1null and SIZ2:siz2lt02.

  3. Since the spread ratio for STCO dimension is 2, then 200 new informal positions are created at the STCO level, and every two of them roll up to one STYL position created in step 1. These new informal positions all roll up to CLR:clrwhite on the alternate branch.

  4. Similarly, 1000 new informal positions are created at the SKU level and every 5 of them roll up to one STCO position created in step 3. They all roll up to SPLR:splr100 and the new SZ12 position created in step 2.

Example 2: Creating Informal Positions on the SZ12 Dimension

To create informal positions on SZ12 dimension, you must specify rollups for SIZ1, SIZ2, and SPLR and specify the spread ratio for SKU. For the DPM-enabled dimension STCO, you have two options:

  • Option 1: Specify a rollup position.

  • Option 2: Create a rollup position and specify a rollup position on CLR and rollup position on STYL (or create recursively until the non-DPM enabled dimension is reached).

Option 1

informalPositionMgr -d domainPath -create -dim SZ12 -n 10 -rollups SPLR:splr100,SIZ1:siz1null,SIZ2:siz2lt02,STCO:stco2000 -spreads SKU:5

This command creates the following:

  1. Creates 10 new informal positions on the SZ12 dimension. These positions all roll up to SIZ1:siz1null and SIZ2:siz2lt02.

  2. Since the spread ratio for SKU dimension is 5, then 50 new informal positions are created at the SKU level, and every 5 of them roll up to one position at the SZ12 level, which was created in step 1. These new informal positions all roll up to SPLR:splr100 and STCO:stco2000 .

Option 2

informalPositionMgr -d domainPath -create -dim SZ12 -n 10 -rollups SPLR:splr100,SIZ1:siz1null,SIZ2:siz2lt02,SCLS:scls1001,CLR:clrwhite, -spreads SKU:5

This command creates the following:

  1. Creates10 new informal positions on the SZ12 dimension. These positions all roll up to SIZ1:siz1null and SIZ2:siz2lt02.

  2. One new informal position at the STYL level, which rolls up to SCLS:scls1001.

  3. One new informal position at the STCO level, which rolls up to CLR:clrwhite, and the new position at STYL level, which was created in step 2.

  4. Since the spread ratio for SKU dimension is 5, then 50 new informal positions are created at the SKU level, and every 5 of them roll up to one position at the SZ12 level, which was created in step 1. These new informal positions all roll up to SPLR:splr100 and the new STCO position created in step 3.

Position Naming Convention

When the bulk creation feature is used, the names and labels of the new positions are created with the following name conventions:

  • Position name: {dimName}{dpm}{seq#}

    The width is an attribute of the dimension. For auto-generated position names, the minimum width required is 10.

    • For width = 10, {4 char dimName}d{5 char seq#}

    • For width = 11, {4 char dimName}d{6 char seq#}

    • For width = 12, {4 char dimName}d{7 char seq#}

    • For width = 13, {4 char dimName}dp{7 char seq#}

    • For width >= 14, {4 char dimName}dpm{7 char seq#}

    If the dimName is less than four characters, an underscore is appended (for example, sku_. Each dimension uses its own persistent sequence generator in the domain with a unique label DPM_{dimName}. For a global domain, the sequence generators are in the master domain.

  • Position label: This follows the same convention as that of position name, but uses the label width attribute of the domain.

Data Slice Copying

This feature allows you to copy data slices of one position to those of another. It is useful when you want to merge informal positions with existing formal positions. An inclusive or exclusive measure list can be specified. A Boolean type mask measure can be used to enable selective copying of data slices.

When operating on a domain that shares data through an RPAS Data Mart, if informalPositionMgr is used to copy a slice of data involving a dimension shared in the RDM, the slice of data will also to be copied within the RDM.

informalPositionMgr -d domainPath -copy -file inputXMLFile [-retain]

Table 9-27 provides descriptions of the arguments used by the data slice copying functionality of the informalPositionMgr utility.

Table 9-27 Arguments Used by the informalPositionMgr Utility: Data Slice Copying

Argument Description

-d domainPath

Specifies the domain to run the utility.

-copy

Copies data slices within measures.

-retain

Use if you do not want to move the input file to the processed subdirectory after a successful run.

-file inputXMLFile

Specifies the XML file that contains the configuration settings for the copying operations.


Table 9-28 shows the available settings for the XML input file. This file defines the configuration settings for the copying operation.

Table 9-28 XML Input File Settings

Section Attribute Description Required Format

copy


Settings for copying operation.



copy

removeSource

Removes source data slices after copying.

Yes

true or false

measures


A list of measures.

No

Comma delimited measure names

measures

option

The measure list is inclusive or exclusive.

Yes, if the measures section exists

include or exclude

mask


Mask measure.

No

One Boolean type measure name

positionMap


Position mapping for the copying operation.

Yes


positionMap

dim

The dimension of the mapped positions.

Yes

Dimension name

positions


Two positions. The first one is the position to copy from. The second one is the one to copy to.

Yes

Comma delimited


Here is a sample XML Input File Schema in XSD format file.

<?xml version=”1.0” encoding=”UTF-8”?>
<xsd:schema attributeFormDefault=unqualified” elementFormDefault=”qualified”
version=”1.0” xmlns:xsd=http://www.w3.org/2001/XMLSSchema”>
   <xsd:element name=”rpas” type=”rpasType” />
   <xsd:complexType name=”rpasType”>
      <xsd:sequence>
         <xsd:element name=”copy” type=”copyType” />
      </xsd:sequence>
   </xsd:complexType>
   <xsd:complexType name=”copyType”>
      <xsd:sequence>
         <xsd:element name=”measure” type=”measuresType” />
         <xsd:element name=”mask” type=”xsd:string” />
         <xsd:element name=”positionMap” type=”positionMapType” />
      <xsd:sequence>
      <xsd:attribute name=”removesource” type=”xsd:boolean” />
   </xsd:complexType>
   <xsd:complexType name=”positionMapType”>
      <xsd:sequence>
          <xsd:element maxOccurs=”unbounded” name=”positions” type=”xsd:string” />
      </xsd:sequence>
      <xsd:attribute name=”dim” type=”xsd:string” />
   </xsd:complexType>
   <xsd:complexType name=”measuresType”>
      <xsd:attribute name=”option” type=”xsd:string” />
   <xsd:complexType>
</xsd:schema>

Here is a sample XML Input file.

<?xml version=”1.0” encoding=”UTF-8”?>
<rpas>
   <copy removeSource=”true”>
        <measures option=”include”>
           r_ex_demoa, r_ex_demob, r_ex_democ
        </measures>
        <mask>maskMeasure</mask>
      <positionMap dim=”sku”>
          <positions>sku_10000010, sku_10000008</positions>
          <positions>sku_22200001, sku_22200002</positions>
      </positionMap>
   </copy>

</rpas>

Merging Informal Positions to Formal Positions

Here are the steps to merge informal positions to formal positions in a domain.

  1. Create the XML input file by specifying the position pairs to merge. Optionally, you can specify the measures to update and a mask measure.

  2. Create the mask measure if you want to use a filter to protect some data slices from being modified. For example, if you want to leave elapsed data alone, you can create a calendar-based mask measure and set all the elapsed cells to false.

  3. Run informalPositionMgr with the -copy option to copy the data slices.

  4. Create an input file for the removal of informal positions you no longer need.

  5. Run informalPositionMgr with the -operation remove option to remove those informal positions.

Managing Position Lists as PQDs Using pqdMgr

The pqdMgr is a command-line utility used to add and delete Position Query Definitions (PQDs) using XML-formatted position lists. A position list is a multi-level list of positions along a non-Calendar RPAS hierarchy. For example, along the product hierarchy, a position list could be a single-level listing of SKUs, or it could be a multi-level list of classes, styles, and SKUs. A PQD is used to represent a set of selected positions in a particular hierarchy. Each PQD is identified by a unique name. A user can load the PQD instead of performing manual selections on a two-tree wizard.

This utility can be used to load PQDs in master, local, and non-partitioned domains. PQDs are not shared across local domains. Loading a PQD into a global domain does not affect any local domain. Similarly, loading a PQD into a local domain does not impact the master or other local domains.

The input file must be in the following XML file format. This example shows loading and deleting lists for world and user access levels.

<? xml version="1.0" encoding="UTF-8" ?>
<pqdlists>
      <pqdlist name="list_name" hier="hierarchy_name">
         <access level="user">
            <comma_separated_user_names>
         </access>
         <dimension name="dimension_name">
            <pos>
               <position_external_name> 
           </pos>
         </dimension>
      </pqdlist>
      <pqdlist name="list_name" hier="hierarchy_name">
         <access level="world">
         </access>
         <dimension name="dimension_name">
            <pos>
               <position_external_name>
            </pos>
         </dimension>
      </pqdlist>
      <pqdlist name="list_name" hier="hierarchy_name" operation="delete">
         <access level="world">
         </access>
      </pqdlist>
      <pqdlist name="list_name" hier="hierarchy_name" operation="delete">
         <access level="user">
            <comma_separated_list_of_users>
         </access>
      </pqdlist>
   </pqdlists>

pqdMgr Usage

pqdMgr -d domainPath -load xmlFile
pqdMgr -d domainPath -delete xmlFile
pqdMgr -d domainPath -deleteAll
pqdMgr -d domainPath -validate xmlFile
pqdMgr -d domainPath -export outFile [-user userName|-world]
 

Table 9-29 provides descriptions of the arguments used by the pqdMgr utility.

Table 9-29 Arguments Used by the pqdMgr Utility

Argument Description

-d domainpath

Specifies the path to the domain.

-load xmlFile

Loads position lists from an input XML file. Position lists with an operation attribute of delete are ignored.

-delete xmlFile

Deletes PQDs as specified in the input XML file with an operation attribute of delete. Position lists with an operation attribute of load are ignored.

-deleteAll

Deletes all PQD lists from the domain.

-validate xmlFile

Validates the XML file and report any errors. No impact on the existing PQD files in the domain.

-export outFile [-user userName|-world]

Exports existing PQDs in the domain for a user or world access level. The file specified by outFile is overwritten. Requires one of the following options:

  • -user userName exports PQDs for the provided userName in the same XML format as used for a load.

  • -world exports PQDs with world permission in the same XML format as used for a load.


pqdMgr Notes

Note the following about pqdMgr:

  • Input files are validated before loading. All dimensions, hierarchies, and user names provided in the input file must be consistent with the existing hierarchies and registered users in the domain. The utility fails (return a non-zero error code) if it finds such inconsistencies in the input file. The errors are reported to the standard output.

  • Multiple list operations are allowed in the XML input file.

  • The supported operations are load and delete. If no operation is specified for a list, the default is load.

  • The name list_name must be unique within an access level and, if the access level is user, for the user name.

  • Each list definition consists of the list name, hierarchy, and access level. One or more dimension definitions are allowed. One or more position definitions are allowed for each dimension. Only external names are allowed to describe positions.

  • When an access level of user is specified, a single user name or a comma-separated list of user names is required. A PQD file is created for each user name in the list.

  • For the access level of world, the PQD file that is created is saved in the following path:

    <domain_root>/wizardPQD/<hierarchy_name>/_world/<list_name>

  • For the access level of user, the PQD file that is created is saved in the following path:

    <domain_root>/wizardPQD/<hierarchy_name>/<user_name>/<list_name>