| 
      
WLI supports integration of business processes with human users through worklists.
Worklists provide capabilities to manage users, groups, and roles, and to manage the routing of tasks to people within an enterprise. They enable people to collaborate in business processes; that is assign tasks, track the status of tasks, handle approvals, and so on. Tasks such as receiving documents, and approving, changing, and routing them occur in most business processes.
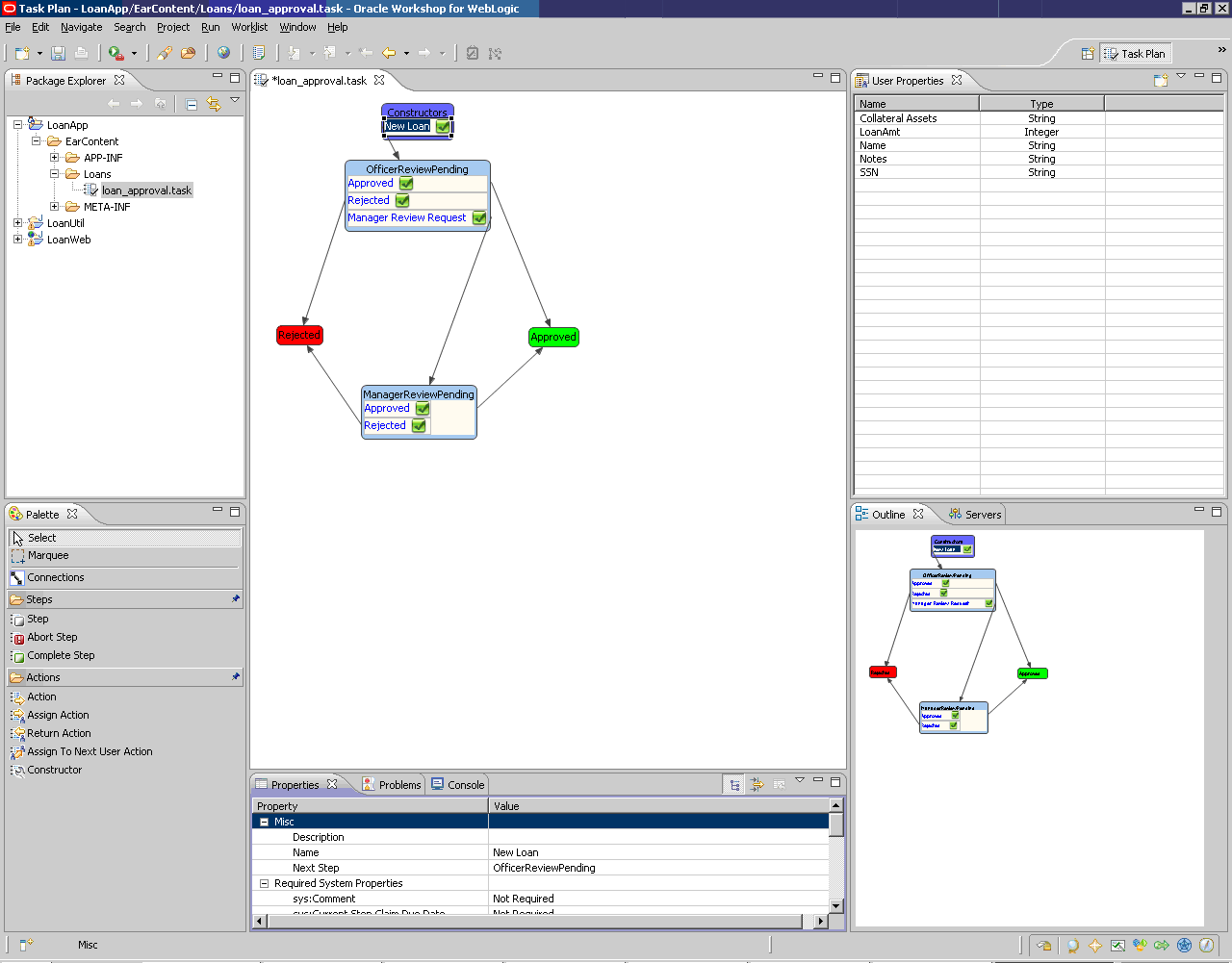
In worklists, a task plan is the central element. Designers can string together multiple steps to form the task plan. Each step in a task plan represents a distinct phase toward completion of a specific business goal, such as approving a loan request. As business users work on each step, they can choose actions that will take them to the appropriate next step based on the rules and conditions defined in the task plan.
WLI provides a drag-and-drop design framework to define task plans. The design framework is delivered as a perspective within WorkSpace Studio, as shown in Figure 13.

Processes can deal with task instances through controls and the message broker. The task control can be used to interact with a single task instance in a process. The task batch control can be used to interact with multiple task instances, queries, and bulk operations. The worklist events related to any task instance are published to a message broker channel. This allows processes to subscribe to and filter specific events and act on them, enabling loosely coupled integration between the worklist and the processes.
As you create your task plan, WLI automatically generates an end-user facing form that can be used to capture data from business users. These forms can be customized to suit the look and feel of your environment.
Figure 14 shows an example of a generated form.

WLI also contains a set of out-of-the-box portlets – user and manager – that business users can use to manage their tasks.
You can customize these portals or embed one or more of these portlets into your own portal.


For more information, see Using Worklist and Using Worklist User Portal.
 
  
 
         |