ヘッダーをスキップ
Oracle Application Server CDC Adapters for VSAMユーザーズ・ガイド
10g リリース3(10.1.3.4)
B53283-01
  目次
目次
索引
索引

戻る
戻る
 
次へ
次へ
 

A メタデータの高度なチューニング

Oracle Studioを使用すると、アウトバウンド・アダプタの相互作用を定義できます。また、この相互作用で使用する入力と出力の構造を定義することもできます。この相互作用および入力と出力の構造は、Oracle Studioの「Design」パースペクティブの「Metadata」タブでメタデータとして保持されます。

この付録の内容は、次のとおりです。

VSAMデータソースのメタデータ

Oracle Studioを使用してVSAMデータソースのメタデータを保持するには、次の手順を実行します。

  1. 「スタート」メニューから、「プログラム」「Oracle」「Studio」を選択します。

  2. 「Machines」フォルダを開き、作業対象のメタデータが含まれているマシンを開きます。

  3. 「Bindings」フォルダを開きます。

  4. 「NAV」バインディングを開きます。

  5. 「Data sources」フォルダを開いてデータソースを表示します。

  6. VSAMデータソースを右クリックし、「Show Metadata View」を選択して「Metadata」ビューを表示します。

  7. Metadata Explorerで表示する表を右クリックし、「Edit」を選択します。

メタデータ・エディタが開き、「General」タブに一般的な表の詳細が表示されます。メタデータを表示および編集するときは、次のタブを使用します。

「General」タブ

「General」タブは、表名、表の編成方法などの表全体に関する情報を管理する場合に使用します。

次の図に、「General」タブを示します。

図A-1 「General」タブ

アダプタ・メタデータの「General」タブ
「図A-1 「General」タブ」の説明

「General」タブは、次の表に示されている複数のフィールドで構成されています。

表A-1 「General」タブの構成要素

フィールド 説明

Description

表に関する説明(オプション)。

Table Properties


Data file location

この表が含まれているファイルの名前。フルパスを入力し、ファイルのファイル拡張子を含める必要があります。たとえば、D:\COBOL\orders.cobと入力します。「Browse」をクリックして、表ファイルの場所を探して入力できます。

注意: ファイルDIASMまたはCIASMのファイル拡張子は入力しないでください。

Organization

表に示されるレコードの編成方法を選択します。表示されるオプションは、レコードに応じて異なります。使用可能なオプションは、次のとおりです。

  • Index

  • Sequential

  • Relative: RRDSファイルとともに使用します。関連ファイル固有のレコード番号へのアクセスは、擬似列を使用してレコード位置を指定することによって行われます。擬似列の指定にはハッシュ記号(#)を使用します。次に例を示します。

    SELECT * FROM colleges WHERE # = 6
    

Record format

表に示されるレコードのフォーマットを指定します。表示されるオプションは、レコードに応じて異なります。 VSAMレコードは固定フォーマットです。

Maximum record length

レコードの最大許容サイズ(バイト単位)。

DB Command

VSAM固有のコマンドは、「General」タブの「DB Command」セクションに表示されます。表示される情報は、メタデータの生成時に自動的に生成されるため変更できません。

Filter Expression

WHERE句。この句は、このメタデータを使用してアクセスされるすべてのクエリーに追加されます。フィルタは、WHEREキーワードを使用しないで指定します。フィルタは、同じ物理ファイル内に複数の論理表が格納されている場合に指定します。


「Columns」タブ

「Columns」タブは、表の列について説明するメタデータを指定する場合に使用します。このタブは、次のように分かれています。

次の図に、「Columns」タブを示します。

図A-2 「Columns」タブ

Oracle Studioのデータソースの「Columns」タブ
「図A-2 「Columns」タブ」の説明

列の定義セクション

このタブの上部セクションでは、ソース・データの列を定義できます。任意の行(データの実表内の列を表します)をクリックして、情報を編集できます。次の表に、このセクションの内容を示します。

表A-2 メタデータの「Column」タブの定義

フィールド名 説明

Name

列の名前。

Data type

列のデータ型。このフィールドを選択すると、使用可能なデータ型を示すドロップダウン・ボックスが表示されます。

Size

列のサイズ。

Scale

このフィールドに入力する情報は、データ型に応じて異なります。

10進数のデータ型の場合、この値は小数点より右の桁数です。この数値は、桁数より大きくすることはできません。デフォルト値は0です。

位取りがあるデータ型の場合、この値は桁数の合計です。この数値は負の値である必要があります。

Dimension

配列を構成する列グループの最大出現数。

列の左側の(+)は、グループ・フィールドを示しています。このタイプのフィールドはディメンション値を持ちます。(+)をクリックしてグループのメンバーを表示します。

Offset

レコード内のフィールドの絶対オフセット。

Fixed offset

この列では、オフセットを計算するかどうかを設定できます。次の2つのオプションがあります。

  • Calc offset: このチェック・ボックスの選択を解除すると、列ごとに絶対オフセットが計算されます。

  • Fixed offset: このチェック・ボックスを選択すると、固定オフセットが設定されます。

    フィールドのオフセットは、通常、前の列のオフセットとサイズに基づいて、ランタイムでサーバーによって動的に計算されます。デザインタイムでこの計算を上書きして、固定オフセットを指定するには、このチェック・ボックスを選択します。この指定は、一部のバッファをスキップする場合に行います。

    このチェック・ボックスを選択するか、またはオフセット値を編集することによって、その列のオフセットを設定します。計算された値のかわりに、指定した値がランタイムに列で使用されます。固定オフセットを持たない後続の列のオフセットは、この固定位置から計算されることに注意してください。

Primary Key

この列が主キーであることを示す場合に選択します。


タブの右側にあるボタンは、タブのこのセクション内のデータを操作する場合に使用します。次の表に、このセクション内での移動方法を示します。

表A-3 定義セクションのボタン

ボタン 説明

Insert

表に列を挿入します。新しい列を挿入できます。表に配列が含まれている場合は、新しい子列を追加できます。

Up

選択した列を、現在選択されている列のすぐ上に移動します。

Down

選択した列を、現在選択されている列のすぐ下に移動します。

Rename

選択した列の名前を変更します。

Delete

選択した列を削除します。

Find

データベース内のすべての列のリストを開くには、このボタンをクリックします。列を選択し、「OK」をクリックして表からその列を選択します。


列のプロパティ

プロパティ値を変更するには、「Value」列をクリックします。列のプロパティを表示するには、次の手順を実行します。

列のプロパティを表示するには

  • 列の定義セクション(上部)から列を選択します。

    列のプロパティがタブの下部に表示されます。

次の表に、選択した列で使用可能なプロパティの一部を示します。

表A-4 メタデータのプロパティ

プロパティ 説明

Alias

配列のデフォルトの仮想表名を置き換える場合に使用する名前。仮想表の名前は、配列名をレコード名に追加して作成されます。配列に別の配列が含まれている場合、ネストした配列の名前は、レコード、親配列およびネストした配列の名前になります。デフォルトで生成された仮想表の名前が長すぎる場合は、Aliasを使用して長い名前を置き換えます。

Autoincrement

現在のフィールドは、INSERT文の実行時にデータソースによって自動的に更新されますが、INSERT文に明示的に定義されていません。INSERT文には、明示的な値リストが含まれている必要があります。この属性は、新しい順序がデータソースに入力されるたびに値が増加する順序番号フィールドのようなフィールドに使用します。

Comment

列に関する短い注意または説明。

DB command

列用のVSAM固有のコマンド。表示される情報は、メタデータの生成時に自動的に生成されるため変更できません。

Empty value

挿入操作時のフィールドの値(値が指定されていない場合)。

Explicit Select

trueの場合、SELECT * FROM...文を実行しても現在のフィールドは返されません。このフィールドを返すには、クエリーで明示的にこのフィールドを指定する必要があります。たとえば、SELECT NATION_ID, SYSKEY FROM NATIONのように指定します。ここで、SYSKEYは、「Explicit Select」で定義したフィールドです。

「Explicit Select」値で定義されたフィールドを取得する場合、クエリーでアスタリスク(*)は使用できません。

Hidden

現在のフィールドがユーザーに対して非表示になります。表でDESCRIBE文を実行しても、このフィールドは表示されません。

Non Selectable

trueの場合、SQL文を実行しても現在のフィールドは返されません。表でDESCRIBE文を実行した場合、このフィールドは表示されます。

Non Updateable

trueの場合、現在のフィールドは更新できません。

Nullable

この値を使用すると、現在のフィールドにNULL値を含めることができます。

Null value

挿入操作時のフィールドのNULL値(値が指定されていない場合)。

Chapter of

このプロパティは、セット・メンバー・フィールドが所有者フィールドのチャプタであることを示しています。このプロパティの値は、ADOアプリケーション内でチャプタとしてセット・メンバーにアクセスする場合に使用する必要があります。

このプロパティは、DBMSメタデータに対して使用されます。

OnBit

BITフィールド内のビットの位置、およびBITSフィールド内の開始ビットの位置。

Subfield of

この値は、サブフィールドに基づいてスーパーディスクリプタを含むVSAMデータからメタデータを生成するときに、自動的に生成されます。この索引に基づいてフィールドが作成され、「Subfield start」フィールドの値として指定されたオフセットに設定されます。

Subfield start」フィールドに値が入力されていない場合、サブフィールドはデフォルトでオフセット1に設定されます。

Subfield start

サブフィールドの元となる親フィールド内のオフセット。


「Indexes」タブ

「Indexes」タブは、表の索引について説明するメタデータを指定する場合に使用します。


注意:


「Indexes」タブには、「Table」タブの「Organization」フィールドが「Index」に設定されている場合にのみ、情報が含められます。

次の図に、「Indexes」タブを示します。

図A-3 「Indexes」タブ

データソース・メタデータの「Columns」タブ
「図A-3 「Indexes」タブ」の説明

このタブには2つのセクションがあります。最初のセクションでは、表内の列の索引キーを定義できます。タブの下部には、上部の各列のプロパティが表示されます。

「Indexes」タブには、次のセクションがあります。

Table Information

次の表に、タブの上部のフィールドを示します。このフィールドを使用して、表で使用される索引について定義します。

表A-5 「Indexes」タブの構成要素

フィールド 説明

Name

現在の表にある既存の索引の名前。

Order

索引で取得される行の順序。

DB Command

索引用のVSAM固有のコマンド。表示される情報は、メタデータの生成時に自動的に生成されるため変更できません。


タブの右側にあるボタンは、タブのこのセクション内のデータを操作する場合に使用します。次の表に、このセクション内での移動方法を示します。

表A-6 索引定義のボタン

ボタン 説明

Insert

表に索引を挿入します。

Rename Index

選択した索引の名前を変更します。

Delete

選択した索引を削除します。


Properties

各索引列のプロパティに索引を付けることができます。各索引のプロパティを表示するには、次の手順を実行します。

索引のプロパティを表示するには

  • 索引の定義セクション(上部)から列を選択します。

    列のプロパティがタブの下部に表示されます。

タブの下部に表示されるこのプロパティには、索引またはセグメントの説明が表示されます。使用可能なプロパティは、データソースに応じて異なります。

「Statistics」タブ

「Statistics」タブは、表のメタデータの統計を更新する場合に使用します。次の図に、「Statistics」タブを示します。

図A-4 「Statistics」タブ

データソース・メタデータの「Statistics」タブ
「図A-4 「Statistics」タブ」の説明

「Statistics」タブには3つのセクションがあります。次の表に、各セクションの内容を示します。

表A-7 Table Information

フィールド 説明

Rows

表内の行の概数を、直接入力するか、または矢印を使用して選択します。値が-1の場合、表内の行数は不明になります(値が指定されておらず、値を更新する更新統計ユーティリティが実行されていません)。値0は、この表が空であることを示しています。

Blocks

表内のブロックの概数を、直接入力するか、または矢印を使用して選択します。

注意: 表に対して行数とブロック数のいずれも指定されていない場合は、不適切な方法で表へのクエリーが行われる可能性があります。


表内の各列のカーディナリティを指定するには、「Columns」グループ・ボックスを使用します。

表A-8 「Columns」グループの構成要素

フィールド 説明

Column name

表内の列。

Cardinality

列の個別値の数。値が-1の場合、列の個別値の数は不明になります(値が指定されておらず、値を更新する更新統計ユーティリティが実行されていません)。値0は、列の個別値がないことを示しています。


表内にある各索引の列のカーディナリティを指定するには、「Indexes」グループ・ボックスを使用します。

表A-9 「Indexes」グループの構成要素

フィールド 説明

Indexes and segments

表内の索引およびセグメント。

Cardinality

索引内の個別のキー値の数。値が-1の場合、索引内の個別のキー値の数は不明になります(値が指定されておらず、値を更新する更新統計ユーティリティが実行されていません)。値0は、索引内に個別のキー値がないことを示しています。


統計の生成

更新された表の統計を生成するには、「Statistics」タブの「Update」をクリックします。次の図に示すように、「Update Statistics」画面が表示されます。

図A-5 「Update Statistics」タブ

「Update Statistics」ウィンドウ
「図A-5 「Update Statistics」画面」の説明

次の表に、統計の更新に使用されるフィールドを示します。

「Type」セクションでは、次の編集を行うことができます。

表A-10 「Type」の構成要素

フィールド 説明

Estimated

返される統計情報の予測量。

Estimated with rows

返される統計情報の予測量。この予測には、表内の行数の予測も含まれます。テキスト・ボックスに数値を指定します。この数値は、統計の生成時間を短縮するために使用されます。ここで指定する値が正しい値であるか、またはその近似値であることが前提となります。

Exact

完全な統計情報が返されます。これには長時間かかることがあるため、表のサイズが大きい場合はディスク領域の問題が発生する可能性があることに注意してください。


「Resolution」セクションでは、返される統計情報を指定できます。

表A-11 「Resolution」の構成要素

フィールド 説明

Default

表と索引に関する情報のみが収集されます。部分索引と列に関する情報は収集されません。

All columns and indexes

表、索引、部分索引および列に関する情報が収集されます。

Select columns and indexes

統計を収集する列と索引を選択できます。有効な列または索引のリストで、対象となる列を左クリックします([Shift]クリックおよび[Ctrl]クリックを使用して複数の列または索引を選択できます)。


「Advanced」タブ

「Advanced」タブでは、配列の仮想ビュー・ポリシーに関する情報を入力できます。このパラメータは、仮想配列ビューを使用している場合にのみ有効です。仮想配列ビューは、バインディング環境を構成するときに「Modeling」セクションで構成します。このエディタで行う構成は、選択した表にのみ適用されます。このパラメータは、データソース・エディタのデータソース・レベルで構成されます。

図A-6 データソース・メタデータの「Advanced」タブ

データソース・メタデータの「Advanced」タブ
「図A-6 データソース・メタデータの「Advanced」タブ」の説明

このタブには次の情報を入力します。

  • Generate sequential view: 非リレーショナル・ファイルを単一表にマッピングする場合に選択します。

  • Generate virtual views: 非リレーショナル・ファイル内で配列ごとに個別の表を作成する場合に選択します。

  • Include row number column: 次のいずれかを選択します。

    • true: 仮想ビューまたは連続ビューに行番号を指定する列を含める場合は、「true」を選択します。これはこの表にのみ適用されます。データソースが行番号列を含めるように構成されていない場合にも適用されます。

    • false: データソースが行番号列を含めるように構成されている場合でも、この表の仮想ビューまたは連続ビューに行番号を指定する列を含めない場合は、「false」を選択します。

    • default: このパラメータにデフォルトのデータソース動作を使用する場合は、「default」を選択します。

    これらのパラメータをデータソースに対して構成する方法の詳細は、「データソース・ドライバの詳細プロパティの構成」を参照してください。

  • Inherit all parent columns: 次のいずれかを選択します。

    • true: 仮想ビューに親レコード内のすべての列を含める場合は、「true」を選択します。これはこの表にのみ適用されます。データソースがすべての親レコード列を含めるように構成されていない場合にも適用されます。

    • false: データソースがすべての親レコード列を含めるように構成されている場合でも、仮想ビューにこの表の親レコード内の列を含めない場合は、「false」を選択します。

    • default: このパラメータにデフォルトのデータソース動作を使用する場合は、「default」を選択します。

    これらのパラメータをデータソースに対して構成する方法の詳細は、「データソース・ドライバの詳細プロパティの構成」を参照してください。

アダプタ・メタデータ

Oracle Studioを使用すると、ステージング領域にCDC Queueアダプタのメタデータを保持できます。

  1. 「スタート」メニューから、「プログラム」「Oracle」「Studio」を選択します。

  2. 「Machines」フォルダを開き、ステージング領域が含まれているマシンを開きます。

  3. 「Bindings」フォルダを開きます。

  4. CDCステージング領域(_sa接尾辞)のバインディングを開きます。

  5. 「Adapters」フォルダを開いてアダプタ・リストを表示します。

  6. ソリューションのCDC Queueアダプタを右クリックし、「Show Metadata View」を選択して「Metadata」ビューを開きます。

    次のアダプタ・メタデータのプロパティを作成および編集できます。

アダプタ・メタデータの一般プロパティ

アダプタに関する情報(アダプタ名、アダプタに接続する方法など)を入力または編集できます。これらの変更は、「Design」パースペクティブの「Metadata」ビューで行います。アダプタの一般プロパティ・エディタを開く方法は、次のとおりです。

  1. Oracle Studioの「Design」パースペクティブの「Metadata」ビューで、「Adapters」フォルダを開きます。

  2. 編集するアダプタを右クリックし、「Open」を選択します。

    アダプタの一般プロパティ・エディタが表示されます。

次の図に、アダプタの一般プロパティ・エディタを示します。

図A-7 アダプタ・メタデータの一般プロパティ

アダプタ・メタデータの一般プロパティ
「図A-7 アダプタ・メタデータの一般プロパティ」の説明

次の表に、一般プロパティを示します。

表A-12 「General」タブの構成要素

フィールド 説明

Description

アダプタを識別するための説明を指定します。

Authentication mechanism

アダプタにアクセスするための認証を指定します。使用可能なメカニズムは、次のとおりです。

  • kerbv5

  • none

  • basic password

Max request size

XMLリクエストまたはリプライの最大サイズをバイト単位で指定します。このサイズを超えるメッセージはエラーとともに拒否されます。

Max active connections

(プロセスごとの)アダプタの最大同時接続数を指定します。

Max idle timeout

アクティブな接続がアイドル状態を継続できる最長時間を秒単位で指定します。この時間が経過した後、接続はクローズされます。

Adapter Specifications

相互作用に関するアダプタ固有のプロパティを指定します。CDC Queueアダプタには、アダプタ固有のプロパティはありません。


アダプタ・メタデータの相互作用

アダプタ・メタデータの相互作用エディタでは、相互作用およびその入力と出力について定義します。アダプタ・メタデータの相互作用エディタを開く方法は、次のとおりです。

  1. Oracle Studioの「Design」パースペクティブの「Metadata」ビューで、「Adapters」フォルダを開きます。

  2. 編集する相互作用が含まれているアダプタを開きます。

  3. 「Adapter」フォルダを開きます。

  4. 編集するアダプタを右クリックし、「Open」を選択します。

    アダプタ・メタデータの相互作用エディタが表示されます。

次の図に、アダプタ・メタデータの相互作用エディタを示します。

図A-8 アダプタ・メタデータの相互作用

アダプタ・メタデータの相互作用
「図A-8 アダプタ・メタデータの相互作用」の説明

次の表に、アダプタ・メタデータの相互作用プロパティを示します。

表A-13 相互作用の「General」タブの構成要素

フィールド 説明

Description

相互作用を識別するための説明。

Mode

相互作用のモードを設定します。使用可能なモードは、次のとおりです。

  • sync-send-receive: 相互作用によってリクエストが送信され、レスポンスの受信が予期されます。

  • sync-send: 相互作用によってリクエストが送信されますが、レスポンスの受信は予期されません。

  • sync-receive: 相互作用によってレスポンスの受信が予期されます。

Input record

入力レコードを識別します。

Output record

相互作用の結果の出力レコードを識別します。

Interaction Specific Parameters

相互作用のプロパティを指定します。相互作用の「Advanced」タブを使用する場合、このセクションは表示されません。示されているパラメータはLegacy Plug Adapter用のものです。


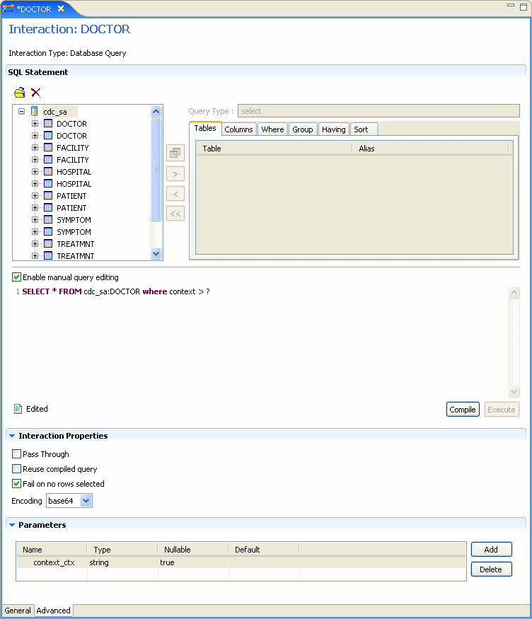
相互作用の「Advanced」タブ

アダプタ・メタデータの相互作用エディタで、エディタの下部にある「Advanced」をクリックして、相互作用の「Advanced」のタブを開きます。このタブを使用して、相互作用の詳細を入力するか、または手動で相互作用を作成します。

次の図に、相互作用の「Advanced」タブを示します。

図A-9 相互作用の「Advanced」タブ

相互作用の「Advanced」タブ
「図A-9 相互作用の「Advanced」タブ」の説明

このタブには3つのセクションがあります。

「SQL Statement」セクションでは、有効なSQL文を作成できます。タブを使用して表および文のタイプを選択し、文を作成します。「Enable manual query editing」を選択すると、画面の下部に有効なSQL文を手動で入力できます。

「Interaction Properties」セクションでは、次のいずれかを選択できます。

  • Pass Through: クエリーを直接VSAMデータに渡す場合に選択します。

  • Reuse compiled query: 前回の実行時に作成されたクエリー・オブジェクトをキャッシュに保存する場合に選択します。これにより、オブジェクトを再利用できます。

  • Fail on no rows returned: 行が選択されていないときにシステムでエラーが返されるようにする場合に選択します。

  • Encoding: リストから次のいずれかを選択します。

    • base64: BASE64エンコーディングの場合に選択します。

    • hex: 16進データ・エンコーディングの場合に選択します。

「Parameters」セクションでは、相互作用で使用するパラメータを作成できます。パラメータを作成するには、「Add」をクリックします。ダイアログ・ボックスに名前を入力して、「OK」をクリックします。パラメータがリストに入力されます。作成するパラメータごとに次のプロパティを編集できます。対応するセルをクリックしてプロパティを編集します。

  • Name: パラメータの名前。新しいパラメータを作成すると自動的に入力されます。セルをクリックしてこのパラメータを変更できます。

  • Type: パラメータのタイプ。リストから次のいずれかのタイプを選択します。

    • string

    • number

    • timestamp

    • binary

    • xml

  • Nullable: 「True」または「False」を選択して、パラメータがNULL値可能であるかどうかを設定します。

  • Default: パラメータのデフォルト値を入力します。この値は、入力レコード内でパラメータ属性が欠落している場合に使用されます。


注意:

  • フィールドがNULL値可能ではなく、デフォルト値がアダプタ定義のスキーマ部分で指定されていない場合は、入力レコード内でパラメータ属性が欠落しているとエラーが発生します。

  • パラメータは、SQL文で使用されている順序と同じ順序で入力する必要があります。


アダプタ・メタデータのスキーマ・レコード

アダプタ・メタデータのスキーマ・レコード・エディタでは、相互作用の入力と出力のレコード構造に関する一般的な詳細を定義します。アダプタ・メタデータのスキーマ・レコード・エディタを開く方法は、次のとおりです。

  1. Oracle Studioの「Design」パースペクティブの「Metadata」ビューで、「Adapters」フォルダを開きます。

  2. 編集するスキーマ・レコードが含まれているアダプタを開きます。

  3. 「Schemas」を開きます。

  4. 編集するスキーマを右クリックし、「Open」を選択します。

    アダプタ・メタデータのスキーマ・レコード・エディタが表示されます。

次の図に、アダプタ・メタデータのスキーマ・レコード・エディタを示します。

図A-10 アダプタ・メタデータのスキーマ・レコード

アダプタ・メタデータの「Schema General」タブ
「図A-10 アダプタ・メタデータのスキーマ・レコード」の説明

次の表に、アダプタ・メタデータのスキーマ・レコード・プロパティを示します。

表A-14 「Schema Record」タブ

フィールド 説明

Fields list

レコード内の単一データ項目を定義します。このセクションは、次の3つの列を持つ表で構成されています。

  • Name: フィールドの名前。

  • Type: フィールドのデータ型。有効なデータ型の詳細は、「有効なデータ型」の表を参照してください。

  • Length: ヌル終端文字を含むフィールドのサイズ。これは、データ型でヌル終端文字がサポートされている場合に該当します(stringデータ型など)。

Specifications

特定のフィールド・プロパティを定義します。プロパティを表示するには、「Fields list」で特定のフィールドを選択します。


次の表に、スキーマ・レコード・エディタでこれらの詳細情報を定義するときに使用可能な有効なデータ型を示します。

表A-15 有効なデータ型

Binary Boolean Byte

Date

Double

Enum

Float

Int

Long

Numeric[(p[,s])]

Short

String

Time

Timestamp



アダプタ・メタデータのXML

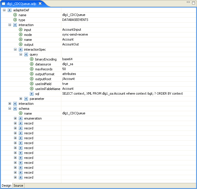
アダプタ・メタデータは、そのXMLスキーマを表示して編集することもできます。アダプタ・メタデータのXMLエディタを開く方法は、次のとおりです。

  1. Oracle Studioの「Design」パースペクティブの「Metadata」ビューで、「Adapters」フォルダを開きます。

  2. 編集するアダプタを右クリックし、「Open as XML」を選択します。

    アダプタのXMLエディタが「Design」ビューに表示されます。

次の図に、アダプタのXMLエディタを示します。

図A-11 アダプタ・メタデータのXMLエディタ

アダプタ・メタデータのXMLエディタ
「図A-11 アダプタ・メタデータのXMLエディタ」の説明

XMLエディタの「Design」ビューでプロパティを編集する方法については、「Oracle StudioでのXMLファイルの編集」を参照してください。

編集するCDC Queueアダプタの属性の詳細は、「CDC Queueアダプタのプロパティ」を参照してください。