Oracle Fusion Middlewareコンポーネントは、すべてのタイプのイベントを記録したメッセージを収めたログ・ファイルを生成します。記録される情報には起動と停止に関する情報、エラー・メッセージと警告メッセージ、HTTPリクエストに関するアクセス情報、補足情報などがあります。この章では、システム・アクティビティの監視とシステム上の問題の診断に役立つログ・ファイルを表示および管理する方法について説明します。
この章の内容は次のとおりです。
ほとんどのOracle Fusion Middlewareコンポーネントでは、Oracle Diagnostic Logging(ODL)形式で診断ログ・ファイルに情報が書き込まれます。ログ・ファイルの命名規則とログ・ファイルの内容の形式はOracleの標準に準拠しており、デフォルトの診断メッセージはテキスト形式で書き込まれます。
ODLには、次のような利点があります。
保存される診断情報の合計容量を制限する機能があります。
時系列で古いセグメント・ファイルが削除され、新しいセグメント・ファイルが保存されます。
古い診断ログ・ファイルを削除するとき、コンポーネントをアクティブのまま維持でき、停止する必要がありません。
|
注意: Oracle WebLogic Serverでは、ODL形式を使用しません。Oracle WebLogic Serverのログ形式の詳細は、『Oracle Fusion Middleware Configuring Log Files and Filtering Log Messages for Oracle WebLogic Server』を参照してください。 |
ドメイン、管理対象サーバー、コンポーネントまたはアプリケーションのすべてのエンティティのメッセージを表示できます。
管理対象サーバーのログ・ファイルとそのメッセージを表示するには:
ナビゲーション・ペインで、まずファームを開きます。そして、「WebLogicドメイン」を開いてから、対象ドメインを開きます。管理対象サーバー名を右クリックして、「ログ」→「ログ・メッセージの表示」を選択します。
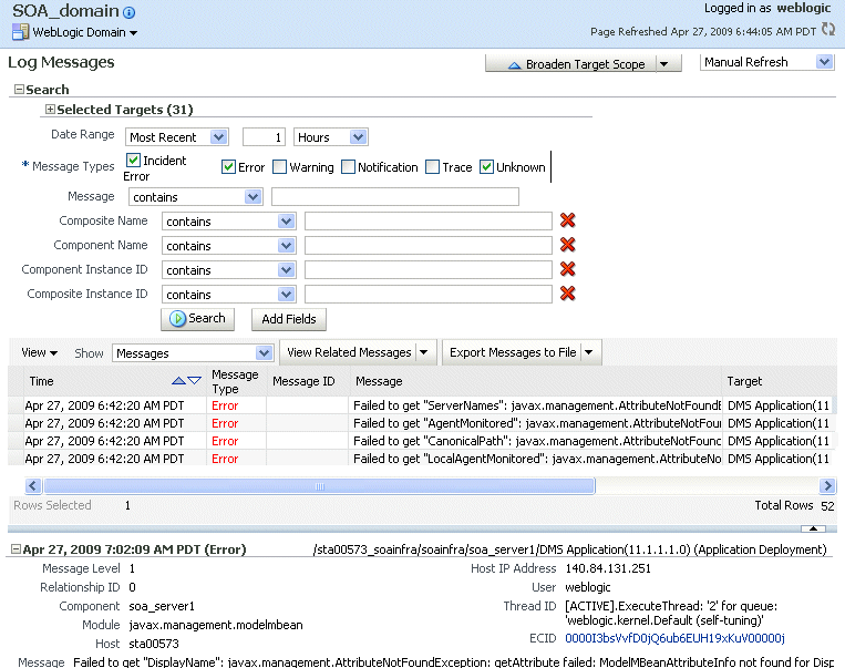
次の図に示すように、「ログ・メッセージ」ページが表示されます。

デフォルトでは、過去1時間以内に発生したインシデント・エラーとエラー・メッセージが、このページに表示されます。基準を変更することで、他のメッセージ・タイプや時間間隔を含めることができます。
デフォルトでは、メッセージは時系列に昇順でソートされます。メッセージは、メッセージ・タイプなどの任意の列でソートできます。たとえば、「ターゲット」の列名をクリックします。
メッセージのサマリーを表示するには、表の「表示」で「メッセージ・タイプ別グループ」または「メッセージID別グループ」を選択します。
|
関連項目: Oracle WebLogic Server管理コンソールを使用したOracle WebLogic Serverのログ・ファイルの表示および検索の詳細は、『Oracle Fusion Middleware Configuring Log Files and Filtering Log Messages for Oracle WebLogic Server』を参照してください。 |
各コンポーネントに関連付けられたログ・ファイルとその内容は、Fusion Middleware Controlを使用して表示できます。
特定のコンポーネントのログ・ファイルを表示するには:
ナビゲーション・ペインで、ファームを開きます。システム・コンポーネントの場合は、該当のインストール・タイプを開いて目的のコンポーネントを選択します。Javaコンポーネントの場合は、該当のファーム、コンポーネント・タイプの順に開き、目的のコンポーネントを選択します。
動的ターゲット・メニューから、「ログ」を選択します。その後、「ログ・メッセージの表示」を選択します。
「ログ・メッセージ」ページが表示されます。
「選択したターゲット」を開き、特定のコンポーネントまたはアプリケーションの行で「ターゲット・ログ・ファイル」アイコンをクリックします。
「ログ・ファイル」ページが表示されます。このページでは、コンポーネントやアプリケーションに関連するログ・ファイルのリストを表示できます。
ファイルを選択して、「ログ・ファイルの表示」をクリックします。
「ログ・ファイルの表示」ページが表示されます。このページでは、メッセージのリストを表示したり、メッセージを選択して詳細を確認できます。
メッセージの詳細を表示するには、メッセージを選択します。
次の図に示すように、リストの下のペインに詳細が表示されます。

Fusion Middleware Controlの「ログ・メッセージ」ページを使用すると、診断メッセージを特定のログ・ファイル属性で検索できます。
メッセージを検索するには:
ナビゲーション・ペインで、ファームを開いて管理対象サーバーやOracle HTTP Serverなどのターゲットを選択します。
動的ターゲット・メニューから、「ログ」→「ログ・メッセージの表示」を選択します。
「ログ・メッセージ」ページに、「検索」セクションおよびメッセージのサマリーを示す表が表示されます。
選択したコンポーネントによっては、コンポーネントに関連するターゲットがこのページに表示される場合もあります。その場合は、「選択したターゲット」ボタンが表示されます。ターゲットを制限するには、「選択したターゲット」を開き、検索に含めないターゲットを選択して「削除」をクリックします。
「日付範囲」セクションで、次のいずれかを選択できます。
最新: このオプションを選択した場合、1時間などの時間を選択します。
時間間隔: このオプションを選択した場合、「開始日」と「終了日」に日付を入力します。次に、「開始時間」と「終了時間」に時間を入力します。
「メッセージ・タイプ」セクションで、1つ以上のメッセージ・タイプを選択します。
「検索」をクリックします。
次の図は、結果が表示された「ログ・メッセージ」ページを示しています。

また、さらに別の基準を指定して検索を絞り込むことができます。たとえば、ログ・ファイルのメッセージを表示(第7.3項を参照)したときに表示されたメッセージを追跡する場合、メッセージにおける一意のIDをコピーして、検索基準に使用できます。これにより、ファームの複数のコンポーネントにおいてメッセージを関連付けて、同じIDのメッセージを持つ他のコンポーネントを特定できます。
検索を絞り込むには:
ナビゲーション・ペインで、ファームを開きます。システム・コンポーネントの場合は、該当のインストール・タイプを開いて目的のコンポーネントを選択します。Javaコンポーネントの場合は、該当のファーム、ドメイン、管理対象サーバーの順に開いて、目的のコンポーネントを選択します。
動的ターゲット・メニューから、「ログ」→「ログ・メッセージの表示」を選択します。
「ログ・メッセージ」ページに、「検索」セクションが表示されます。
「フィールドの追加」をクリックしてフィールドを選択し、「追加」をクリックします。
containsなどの演算子を選択して、値を入力します。たとえば、一意のIDのフィールドを追加した場合、他のメッセージからコピーした一意のIDを入力します。
ログ・メッセージ(サマリー・メッセージ、特定のコンポーネントやログ・ファイルに関連するメッセージまたは特定のタイプのメッセージ)をファイルにダウンロードできます。
Fusion Middleware Controlを使用してログ・メッセージをファイルにダウンロードするには:
ナビゲーション・ペインで、ファームを開いて、「WebLogicドメイン」を開きます。ドメインまたは管理対象サーバーを選択します。
動的ターゲット・メニューから、「ログ」→「ログ・メッセージの表示」を選択します。
「ログ・メッセージ」ページが表示されます。
第7.4項の説明に従って、表示するログ・メッセージを指定する基準を設定します。
表で、「すべてをファイルにエクスポート」の近くにある矢印をクリックしてファイル・タイプを選択します。
次のいずれかの項目を選択できます。
Oracle診断ログ・テキスト(.txt)として
Oracle診断ログXML (.xml)として
カンマ区切りリスト(.csv)として
オープン・ダイアログ・ボックスが表示されます。
「次を使用してオープン」または「ディスクに保存」のいずれかを選択します。「OK」をクリックします。
特定のタイプのメッセージまたは特定のメッセージIDを持つメッセージをファイルにエクスポートするには:
ナビゲーション・ペインで、まずファームを開きます。そして、「WebLogicドメイン」を開いてから、対象ドメインを開きます。管理対象サーバーを選択します。
動的ターゲット・メニューから、「ログ」→「ログ・メッセージの表示」を選択します。
「ログ・メッセージ」ページが表示されます。
第7.4項の説明に従って、表示するログ・メッセージを指定する基準を設定します。
「表示」で「メッセージ・タイプ別グループ」または「メッセージID別グループ」を選択します。
「メッセージ・タイプ別グループ」を選択した場合にメッセージをファイルにダウンロードするには、「エラー」列など、メッセージ数を表示するいずれかの列にあるリンクを選択します。「メッセージID別グループ」を選択した場合は、「発生」列にあるリンクのいずれかを選択します。
メッセージ・タイプ別のメッセージまたはメッセージID別のメッセージのページが表示されます。
「すべてをファイルにエクスポート」の近くにある矢印をクリックして、ファイル・タイプを選択します。
次のいずれかの項目を選択できます。
Oracle診断ログ・テキスト(.txt)として
Oracle診断ログXML (.xml)として
カンマ区切りリスト(.csv)として
オープン・ダイアログ・ボックスが表示されます。
「次を使用してオープン」または「ディスクに保存」のいずれかを選択します。「OK」をクリックします。
Fusion Middleware Controlを使用して特定のコンポーネントのログ・ファイルをダウンロードするには:
ナビゲーション・ペインで、ファームを開きます。システム・コンポーネントの場合は、該当のインストール・タイプを開いて目的のコンポーネントを選択します。Javaコンポーネントの場合は、該当のファーム、コンポーネント・タイプの順に開き、目的のコンポーネントを選択します。
動的ターゲット・メニューから、「ログ」→「ログ・メッセージの表示」を選択します。
「ログ・メッセージ」ページが表示されます。
「ログ・ファイル」列で、ログ・ファイルをクリックします。
「ログ・ファイル」ページが表示されます。このページでは、コンポーネントやアプリケーションに関連するログ・ファイルのリストを表示できます。
ログ・ファイルを選択し、「ダウンロード」をクリックします。
オープン・ダイアログ・ボックスが表示されます。
「次を使用してオープン」または「ディスクに保存」のいずれかを選択します。「OK」をクリックします。
|
WLSTコマンド:
displayLogs(options, export='filename')
|
Fusion Middleware ControlまたはWLSTを使用して、管理対象サーバーおよびJavaコンポーネントのログ設定を変更できます。
Fusion Middleware Controlを使用してログ・ファイルの設定を変更するには、コンポーネントのホーム・ページに移動し、動的ターゲット・メニューから、「ログ」→「ログ構成」を選択します。
次のオプションを構成できます。
ログ・ファイルの名前とパス: 第7.6.1項を参照してください。
ログ・ファイルのサイズ: ログ・ファイルが特定のサイズに達したか、特定の期間が経過したときに新しいファイルを作成するように指定できます。これをログ・ファイルのローテーションと呼びます。第7.6.2項を参照してください。
ログ・レベル: ログファイルに書き込む情報の量やタイプを指定できます。第7.6.3項を参照してください。
ログ・ファイル形式: ログ・ファイルをテキストまたはXML形式で書き込むかどうかを指定できます。第7.6.4項を参照してください。
Oracle Fusion Middlewareは、デフォルトで次のディレクトリにJavaコンポーネントのログ・ファイルを書き込みます。
(UNIX) MW_Home/user_projects/domains/domain_name/servers/server_name/logs (Windows) MW_Home\user_projects\domains\domain_name\servers\server_name\logs
ログ・ファイルのデフォルト名はserver_name-diagnostic.logです。
たとえば、Oracle SOA Suiteのログ・ファイルは次のようになります。
(UNIX) MW_Home/user_projects/domains/domain_name/servers/server_name/logs/server_name-diagnostic.log (Windows) MW_Home\user_projects\domains\domain_name\servers\server_name\logs\server_name-diagnostic.log
Fusion Middleware Controlを使用してコンポーネントのログ・ファイルの名前と場所を変更するには、コンポーネントのホーム・ページに移動し、動的ターゲット・メニューから、「ログ」→「ログ構成」を選択します。
たとえば、Fusion Middleware Controlを使用してOracle WebCenter Spacesのログ・ファイルの名前と場所を変更するには次の手順に従います。
ナビゲーション・ペインでエンティティを開き、「WebCenter Spaces」を選択します。
「WebLogicサーバー」メニューから「ログ」→「ログ構成」を選択します。
「ログ構成」ページが表示されます。
「ログ・ファイル」タブを選択します。
表でログ出力を選択し、「構成の編集」をクリックします。
次の図に示す「ログ・ファイルの編集」ダイアログ・ボックスが表示されます。

「ログ・パス」に、新しいパスを入力します。
「OK」をクリックします。
「確認」ウィンドウで、「閉じる」をクリックします。
ODLログは、現在のODLログ・ファイルと、過去のメッセージを収めたゼロ個以上のODLアーカイブ(セグメント・ファイル)で構成するログ・ファイルのセットです。ログ・ファイルのサイズが大きくなるにつれて、新しい情報がlog.xmlログ・ファイルの末尾に追加されます。ログ・ファイルがローテーション・ポイントに達すると、名前が変更され、新しいログ・ファイルのlog.xmlが作成されます。ローテーション・ポイントは、ODLの最大セグメント・サイズによって指定しますが、特定のコンポーネントのログ・ファイルでは、ローテーション時間とローテーション頻度によって指定します。
ODLログ・ファイルのdiagnostic.logがローテーション・ポイントに達すると、セグメント・ファイルが作成されます。つまり、log.xmlがdiagnosticn.logに名前が変更されます。ここでnは整数値を示す文字です。コンポーネントが新しい診断メッセージを生成すると、新しいdiagnostic.logファイルが作成されます。
デフォルトでは、ログ・ファイルが10MBに達するとローテーションが実行されます。特定のコンポーネントにおけるすべてのログ・ファイルの最大サイズは、100MBです。
コンポーネント用のログ・ファイルのローテーションを変更するには、Fusion Middleware Controlでコンポーネントのホーム・ページに移動し、動的ターゲット・メニューから、「ログ」→「ログ構成」を選択します。
ログ・ファイルのローテーションをサイズ・ベースで構成するには:
ナビゲーション・ペインで、ファームを開いて管理対象サーバーなどのターゲットを選択します。
動的ターゲット・メニューから、「ログ」→「ログ構成」を選択します。
「ログ構成」ページが表示されます。
「ログ・ファイル」タブを選択します。
表でログ出力を選択し、「構成の編集」をクリックします。
「ログ・ファイルの編集」ダイアログ・ボックスが表示されます。
「ローテーション・ポリシー」セクションで、「サイズ・ベース」を選択します。
「最大ログ・ファイル・サイズ」で、サイズをMB単位(15など)で入力します。
「すべてのログ・ファイルの最大サイズ」で、サイズをMB単位(150など)で入力します。
「適用」をクリックします。
ログ・ファイルのローテーションを時間ベースで構成するには:
ナビゲーション・ペインで、ファームを開いて管理対象サーバーなどのターゲットを選択します。
動的ターゲット・メニューから、「ログ」→「ログ構成」を選択します。
「ログ構成」ページが表示されます。
「ログ・ファイル」タブを選択します。
表でログ出力を選択し、「構成の編集」をクリックします。
「ログ・ファイルの編集」ダイアログ・ボックスが表示されます。
「ローテーション・ポリシー」セクションで、「時間ベース」を選択します。
「開始時間」に、ローテーションを開始する日付を入力します。たとえば、「10-May-2009」と入力します。
「頻度」では、「分」を選択して分単位の数値を入力するか、「時間」、「日次」または「週」を選択できます。この場合は、「時間」を選択します。ログ・ファイルは1時間おきにローテーションされます。
「保存期間」では、ログ・ファイルを保存する期間を指定できます。「分」を選択して、分単位の数値を入力するか、「日」、「週」、「月」または「年」を指定できます。この場合は、「月」を選択します。
短い期間を指定すると、使用するディスク領域の容量は少なくなりますが、古い情報を取得できなくなります。
「OK」をクリックします。
ログ・ファイルに書き込む情報の量やタイプは、メッセージのタイプとレベルを指定することで構成できます。各メッセージ・タイプのメッセージ・レベルの有効値は、1(最高の重大度)〜32(最低の重大度)の範囲です。重大度の値を小さくすると、ログ・ファイルに書き込まれる情報量が多くなります。通常は、タイプのみを指定する必要があり、レベルを指定する必要はありません。
表7-1は、メッセージ・タイプと各タイプで最も一般的なレベルを示しています。
表7-1 診断メッセージのタイプとレベル
| メッセージ・タイプ | レベル | 説明 |
|---|---|---|
|
1 |
リカバリができないなどの重大な問題。製品の不具合などが原因で発生している可能性があります。この問題は、Oracleサポート・サービスへの報告が必要となります。 |
|
|
1 |
管理者による緊急処置が必要な重大な問題ですが、製品の不具合が原因ではありません。 |
|
|
1 |
無効なパラメータ値や指定したファイルが存在しないなどの潜在的な問題です。管理者による確認が必要となります。 |
|
|
1 |
プライマリ・サブコンポーネントや機能のアクティブ化やアクティブ化解除などの主要なライフサイクル・イベント。 これはNOTIFICATIONのデフォルト・レベルです。 |
|
|
NOTIFICATION |
16 |
通常のイベントを報告する最も詳細なレベル。 |
|
1 |
製品のエンド・ユーザーにとって意味のあるイベント(公開APIのエントリ・ポイントや終了ポイントなど)のトレース情報またはデバッグ情報。 |
|
|
TRACE |
16 |
特定のサブシステムにおける問題を診断するためにOracleサポート・サービスが利用できる詳細トレース情報または詳細デバッグ情報。 |
|
TRACE |
32 |
特定のサブシステムにおける問題を診断するためにOracleサポート・サービスが利用できるきわめて詳細なトレース情報またはデバッグ情報。 |
コンポーネントのメッセージ・レベルを変更するには、Fusion Middleware Controlでコンポーネントのホーム・ページに移動し、動的ターゲット・メニューから、「ログ」→「ログ構成」を選択します。
コンポーネントのログ・ファイルのメッセージ・レベルを設定するには:
ナビゲーション・ペインで該当のファームを開き、目的のターゲットを選択します。
動的ターゲット・メニューから、「ログ」→「ログ構成」を選択します。
「ログ構成」ページが表示されます。
「ログ・ファイル」タブを選択します。
表でログ・ファイルを選択し、「構成の編集」をクリックします。
次の図に示す「ログ・ファイルの編集」ダイアログ・ボックスが表示されます。

「ログ・レベル」でログ・レベルを選択します。たとえば、「NOTIFICATION:1 (INFO)」を選択します。
「OK」をクリックします。
「確認」ウィンドウで、「閉じる」をクリックします。
コンポーネントのログ出力のメッセージ・レベルを設定するには:
ナビゲーション・ペインで該当のファームを開き、目的のターゲットを選択します。
動的ターゲット・メニューから、「ログ」→「ログ構成」を選択します。
「ログ構成」ページが表示されます。
次の図に示す「ログ・レベル」タブを選択します。

「表示」で「ランタイム・ログ出力」または「永続ログ・レベル状態のログ出力」を選択します。
ランタイム・ログ出力は、現在アクティブなログ出力です。永続ログ出力は構成ファイルに保存されるログ出力で、それらのログ出力のログ・レベルはコンポーネントを再起動しても維持されます。ランタイム・ログ出力が永続ログ出力になる場合もありますが、すべてのランタイム・ログ出力が永続ログ出力となるわけではありません。
表ですべてのログ出力に同じレベルを指定するには、ランタイム・ログ出力の場合は「ルート・ログ出力」のログ・レベルを選択し、永続ログ出力の場合は「Oracle」のログ・レベルを選択します。また、子ログ出力の場合は「親から継承」を指定します。ほとんどの場合、この設定で十分です。
ただし、特定のログ出力にレベルを指定する必要がある場合は、「ルート・ログ出力」または「Oracle」を開いて、目的のログ出力のログ・レベルを選択します。たとえば、oracle.wsm.management.loggingログ出力に対して、「WARNING:1 (WARNING)」を選択します。
「適用」をクリックします。
デフォルトでは、情報はODLテキスト形式でログ・ファイルに書き込まれます。この形式をODL XML 形式に変更できます。
Fusion Middleware Controlを使用してログ・ファイルの形式を変更するには:
ナビゲーション・ペインで、ファームを開いてコンポーネントなどのターゲットを選択します。
動的ターゲット・メニューから、「ログ」→「ログ構成」を選択します。
「ログ構成」ページが表示されます。
「ログ・ファイル」タブを選択します。
表でログ・ファイルを選択し、「構成の編集」をクリックします。
「ログ・ファイルの編集」ダイアログ・ボックスが表示されます。
ログ・ファイル形式として、「Oracle Diagnostics Logging - XML」を選択します。
「OK」をクリックします。
「確認」ウィンドウで、「閉じる」をクリックします。
この章で説明した内容の詳細やその他のロギングと診断の詳細は、Oracle Fusion Middlewareの管理者ガイドの「ログ・ファイルの管理」を参照してください。