| Oracle Business Intelligence Publisher管理者および開発者ガイド リリース10.1.3.4 B51054-02 | 目次 | 前へ | 次へ |
この章では、次のトピックについて説明します。
BI Publisherでは、次のセキュリティ・オプションが用意されています。
BI Publisherセキュリティ
BI Publisherのユーザーおよびロールの手法を使用して、レポートおよびデータソースのアクセスを制御します。詳細は、「BI Publisherのユーザーおよびロールの理解」を参照してください。
LDAP
LDAPサーバーでBI Publisherロールを設定してから、BI Publisherで統合するように構成します。詳細は、「LDAPとの統合」を参照してください。
Oracle E-Business Suite
DBCファイルをアップロードして、Oracle E-Business Suiteユーザーが認識されるようにします。詳細は、「Oracle E-Business Suiteセキュリティとの統合」を参照してください。
Oracle BI Server
BI Server Administration ToolでBI Publisherロールを設定してから、BI Publisherで統合するように構成します。詳細は、「Oracle BI Serverセキュリティとの統合」を参照してください。
Oracle Database
Oracle DatabaseでBI Publisherロールを設定してから、BI Publisherで統合するように構成します。詳細は、「Oracle Databaseセキュリティとの統合」を参照してください。
Oracle Hyperion Common Shared Services
Oracle Enterprise Performance Management Workspaceの内部でBI Publisherを実行する場合は、このセキュリティ・モデルを使用する必要があります。このオプションは、Workspaceとの統合手順を完了しないと使用できません。詳細は、「Oracle Enterprise Performance Management Workspaceとの統合」を参照してください。
BI Publisherでは管理者であるスーパーユーザーを定義することができます。スーパーユーザーの資格証明を使用して、定義されたセキュリティ・モデル経由でログインすることなく、BI Publisherサーバー管理機能に直接アクセスできます。
現在のセキュリティ設定に問題が発生したときにすべての管理機能にアクセスできるように、スーパーユーザーを設定します。
「管理」タブを選択します。
「セキュリティ・センター」で「セキュリティ構成」を選択します。
「ローカル・スーパーユーザー」でチェック・ボックスを選択し、スーパーユーザーの資格証明を入力します。
BI Publisherでは、パブリック・アクセス・フォルダを設定することができます。すべてのユーザーは、資格証明を入力することなくこのフォルダのレポートにアクセスできます。
「共有フォルダ」の下に、パブリック・アクセスを付与するフォルダを作成します。
「管理」タブを選択します。
「セキュリティ・センター」で「セキュリティ構成」を選択します。
「ゲスト・アクセス」の下で、「ゲスト・アクセスを許可」を選択します。
パブリック・アクセス用に作成したフォルダの名前を入力します。
BI Publisherアプリケーションを再起動します。
次回、BI Publisherにアクセスすると「ゲスト」ボタンが表示されます。このボタンを選択したユーザーは、資格証明を入力することなく、選択したゲスト・フォルダのレポートを表示できます。
ユーザーには、1つまたは複数のロールが付与されます。ロールによって、フォルダおよび機能に対するユーザーのアクセス権限が定義されます。ロールは、アクセス権限が付与された1つまたは複数のフォルダに割り当てることができます。ロールを別のロールに割り当てることによって、ロールの階層を作成できます。この方法で、複数のロール権限を上位レベルのロールまでロールアップできます。次の図に、ユーザー、ロールおよびフォルダの階層構造の例を示します。

BI Publisherには、アプリケーション内の特定のタスクに対してアクセス権限を付与するための機能ロールが5つ用意されています。ユーザーには、関連するタスクを実行する必要があるかどうかに基づいてロールを割り当てます。これらのロールは更新または削除できません。
次の表に、各機能ロールに付与されている権限を示します。
| ロール | 権限 |
|---|---|
| 割当てロールなし | 表示(オンライン・レポートのみ) エクスポート 履歴 |
| BI Publisher Excelアナライザ | 表示 エクスポート 履歴 Excelアナライザに対するアクセス権限の付与 |
| BI Publisherオンライン・アナライザ | 表示 エクスポート 履歴(パブリック・レポートのみ) アナライザに対するアクセス権限の付与 |
| BI Publisherスケジューラ | 表示 エクスポート 履歴 スケジュール |
| BI Publisherテンプレート・デザイナ | 表示 エクスポート 履歴 Template Builderからのログオンの許可 |
| BI Publisherデベロッパ | 表示 エクスポート 履歴 編集 構成 フォルダとレポート・タスク Template Builderからのログオンの許可 |
| BI Publisher管理者 | 表示 エクスポート 編集 スケジュール 履歴 構成 フォルダとレポート・タスク Excelアナライザ オンライン・アナライザ 「管理」タブおよびすべての管理タスク Template Builderからのログオンの許可 |
ユーザーおよびロールを設定するには、次の2つのオプションがあります。
BI Publisher Enterpriseセキュリティ・センターでのユーザーおよびロールの設定
このオプションを使用する場合は、この項の指示に従ってください。
BI Publisher Enterpriseと既存のLDAPサーバーとの統合
このオプションを使用する場合は、「LDAPとの統合」を参照してください。
「セキュリティ・センター」から、「ロールと権限」を選択します。「セキュリティ・センター」ページが開きます。このページに、既存のロールと権限のリストが表示されます。
「ロールの作成」を選択します。
「ロール名」と「説明」を入力し、「適用」を選択します。
ロールに対してデータソースへのアクセス権限を付与します。詳細は、「データソースの設定」を参照してください。
「セキュリティ・センター」から、「ユーザー」を選択します。「セキュリティ・センター」の「ユーザー」ページが開きます。このページに、既存のユーザーのリストが表示されます。
「ユーザーの作成」を選択します。
ユーザーの「ユーザー名」と「パスワード」を追加します。
「セキュリティ・センター」から、「ユーザー」を選択します。「セキュリティ・センター」の「ユーザー」ページが開きます。このページに、既存のユーザーのリストが表示されます。
ユーザー名を選択します。ユーザー名とパスワードの両方を更新できます。
「セキュリティ・センター」から、「ユーザー」を選択します。「セキュリティ・センター」の「ユーザー」ページが開きます。このページに、既存のユーザーのリストが表示されます。
ユーザーに対応する「ロールの割当て」アイコンを選択します。
「ロールの割当て」ページで、「使用可能なロール」リストからロールを選択し、「移動」シャトル・ボタンを選択して「割当済ロール」リストに移動します。すべてのロールの割当て終了後、「適用」を選択します。
「セキュリティ・センター」から、「ロールと権限」を選択します。「セキュリティ・センター」ページが開きます。このページに、既存のロールと権限のリストが表示されます。
「フォルダの追加」アイコンを選択します。
「使用可能なフォルダ」リストから必要なフォルダを選択し、「移動」シャトル・ボタンを選択して「許可フォルダ」リストに移動します。
フォルダは、ディレクトリ構造をシステムに設定するときに使用されることに注意してください。上位レベルのフォルダを選択すると、すべてのサブフォルダに対してアクセス権限が付与されます。サブフォルダのエントリを選択すると、そのサブフォルダへのアクセスのみが許可されます。
「セキュリティ・センター」から、「ロールと権限」を選択します。「セキュリティ・センター」ページが開きます。このページに、既存のロールと権限のリストが表示されます。
ロールに対応する「データソースの追加」アイコンを選択します。
「使用可能なデータソース」リストから「許可されたデータソース」リストに選択項目を移動します。
このロールを持つユーザーは、「許可されたデータソース」リストにあるデータソースにアクセスするレポートのみを実行することが許可されます。
「セキュリティ・センター」から、「ロールと権限」を選択します。「セキュリティ・センター」ページが開きます。このページに、既存のロールと権限のリストが表示されます。
ロールに対応する「ロールの追加」アイコンを選択します。
「使用可能なロール」リストから必要なロールを選択し、「移動」シャトル・ボタンを選択して「含有ロール」に移動します。
いずれかのセキュリティ・モデル(組込み、LDAP、E-Business SuiteまたはBI Server)においてユーザーを削除する場合、ユーザー・フォルダをリポジトリから削除します。管理者としてログインする場合、ユーザー・フォルダは「レポート」ページのUsers/<username>の下にあります。そのユーザー・フォルダを個別に削除しないと、新しいユーザーが同じユーザー名で作成された場合、その新しいユーザーは前のユーザー・フォルダのコンテンツにアクセスできます。
BI Publisherは、ユーザーおよびレポート・アクセスを管理するためにLDAPサーバーと統合できます。LDAPサーバー内にユーザーとロールを作成し、LDAPサーバーにアクセスするようにBI Publisherサーバーを構成します。
BI Publisherのセキュリティ・センター・モジュールで、これらのロールにフォルダを割り当てます。サーバーにログインしたユーザーは、LDAPロールに割り当てられているフォルダおよびレポートにアクセスできます。
BI PublisherサーバーをOracle LDAPと統合する場合、3つの主要なタスクがあります。
ユーザーおよびロールの設定
LDAPサーバーが認識されるようにするためのBI Publisherの構成
ロールへのレポート・フォルダおよびデータソースの割当て
これらのタスクは、Oracle Internet Directory(OID)Web UIまたはクライアント・アプリケーションを使用して実行できます。それぞれの方法について詳細に説明します。
Enterprise Security Managerログインを使用してLDAPサーバーにアクセスします。
次の図に、「ディレクトリ・サーバー・ログイン」画面の例を示します。

ロールを作成します。
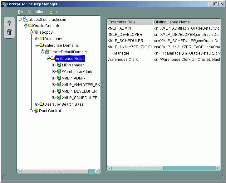
OracleDefaultDomainノードの下にある「エンタープライズ・ロール」ノードにナビゲートします。
次の図に、「Enterprise Security Manager」画面の例を示します。

ロールを作成するには、「エンタープライズ・ロール」ノードを選択し、「操作」メニューから「エンタープライズ・ロールの作成」を選択します。
BI Publisherと統合するには、次のロールを作成する必要があります。必要な機能ロールの詳細は、「BI Publisherのユーザーおよびロールの理解」を参照してください。
XMLP_ADMIN: BI Publisherサーバーの管理者ロール
XMLP_DEVELOPER: システム内にレポートを作成できるロール
XMLP_SCHEDULER: レポートをスケジュールできるロール
XMLP_ANALYZER_EXCEL: Excel分析機能を使用できるロール
XMLP_ANALYZER_ONLINE: オンライン分析機能を使用できるロール
XMLP_TEMPLATE_DESIGNER: Template BuilderからBI Publisherサーバーに接続してテンプレートのアップロードとダウンロードができるロール
次の図に、「エンタープライズ・ロールの作成」ダイアログの例を示します。

実装内容に応じて、その他の機能ロール(例: HRマネージャ、倉庫担当者または営業マネージャ)を作成します。
次の図に、複数のロールが定義された「Enterprise Security Manager」画面の例を示します。

ロールをユーザーに割り当てます。
ユーザーを追加するロールを選択します。
「追加」を選択します。
「Users」ノードにナビゲートし、「検索」を選択してユーザーを検索します。
次の図に、「エンタープライズ・ユーザーの追加」ダイアログの例を示します。

ロールに追加するユーザーを選択し、「OK」を選択します。
この処理でダイアログが閉じます。メイン・フォームで「適用」を選択して変更内容を保存します。
これで、ロールの下にある「Users」ノードを開くと、新規ユーザーが表示されます。
LDAPサーバーを認識するようにBI Publisherサーバーを構成するには、BI Publisherの「管理」インタフェースにおいてセキュリティ・プロパティを次のように更新します。
「セキュリティ構成」ページにナビゲートして、「管理」タブを選択します。「セキュリティ・センター」で「セキュリティ構成」を選択します。
「セキュリティ・モデル」リージョンまでスクロールして、「セキュリティ・モデル」に「LDAP」を選択します。
次を入力します。
URL
例: ldap://ldap.server.com:389/
管理者ユーザー名
例: orcladmin
管理者パスワード:
例: welcome
ユーザーの識別名
例: cn=users,dc=server,dc=com
重要: 識別名の値では大文字と小文字が区別されるので、LDAPサーバーの設定と一致させる必要があります。
グループの識別名
例: cn=Groups, dc=us,dc=oracle,dc=com
デフォルト値は、cn=OracleDefaultDomain,cn=OracleDBSecurity,cn=Products,cn=OracleContext,dc=example,dc=comです。
グループ検索フィルタ
デフォルト値は、(&(objectclass=groupofuniquenames)(cn=*))です。
グループ属性名
デフォルト値は、cnです。
グループ・メンバー属性名
デフォルト値は、uniquememberです。
グループ説明属性名
デフォルト値はdescriptionです。
JNDIコンテキスト・ファクトリ・クラス
デフォルト値は、com.sun.jndi.ldap.LdapCtxFactoryです。
グループ取得ページ・サイズ
この値を設定すると、検索結果の単純なページング処理でLDAPv3制御拡張機能をサポートできます。デフォルトでは、ページ区切りは使用されません。この値により、1ページに返される結果の数(たとえば、200)が決まります。この機能をサポートするには、ご使用のLDAPサーバーでは1.2.840.113556.1.4.319のコントロール・タイプがサポートされている必要があります(OID 10.1.4など)。このコントロール・タイプのサポートの詳細は、ご使用のLDAPサーバーのドキュメントを参照してください。
LDAPページ区切りと必要なコントロール・タイプの詳細は、「RFC 2696 - LDAP Control Extension for Simple Paged Results Manipulation」(http://www.faqs.org/rfcs/rfc2696.html)を参照してください。
RDNに使用される属性
相対識別名の値を指定する属性を入力します。この値のデフォルト値はcnになります。
重要: セキュリティ・モデルの変更を有効にするには、サーバーを再起動する必要があります。
次の図に、「セキュリティ構成」ページにおけるLDAPセキュリティ・モデルの入力フィールドの例を示します。

管理者ロールでログインします。
「管理」タブにナビゲートします。「セキュリティ・センター」から「ロールと権限」を選択します。
セキュリティ・マネージャ・アプリケーションで作成し、割り当てたロールが表示されます。次に注意してください。
XMLP_Xロールは、LDAPインタフェースを介して制御されるため表示されません。
「ユーザー」タブは、「セキュリティ・センター」で使用できなくなりました。ユーザーはLDAPインタフェースで管理します。
ロールは、BI Publisherインタフェースで更新できません。ただし、フォルダの追加とデータソースの追加は可能です。
「フォルダの追加」を選択し、ツリー・シャトルを使用してフォルダを特定のロールに追加します。「データソースの追加」を選択して、BI Publisherのデータソースをロールに追加します。そのデータソースからレポートを実行するには、データソースへのアクセス権限をロールに割り当てる必要があります。
これで、ユーザーはLDAPのユーザー名/パスワードを使用してログインでき、LDAPで設定されたロールに割り当てられているフォルダ内のレポートにアクセスできます。
OIDにログインします。URLは通常、http://(AS host):(AS port)/oiddas/です。
BI Publisherのユーザーを作成します。「ディレクトリ」タブを選択してから、「ユーザー」サブタブを選択します。その後、「作成」ボタンをクリックします。

BI Publisherと統合するには、次のロールを作成します。必要な機能ロールの詳細は、「BI Publisherのユーザーおよびロールの理解」を参照してください。
XMLP_ADMIN: BI Publisherサーバーの管理者ロール
XMLP_DEVELOPER: システム内にレポートを作成できるロール
XMLP_SCHEDULER: レポートをスケジュールできるロール
XMLP_ANALYZER_EXCEL: Excel分析機能を使用できるロール
XMLP_ANALYZER_ONLINE: オンライン分析機能を使用できるロール
XMLP_TEMPLATE_DESIGNER: Template BuilderからBI Publisherサーバーに接続してテンプレートのアップロードとダウンロードができるロール
グループを作成するには、「グループ」サブタブを選択してから、「作成」をクリックします。

ユーザーをグループに割り当てます。
各グループを選択してから、「管理」をクリックします。その後、「編集」をクリックします。

「ユーザーの追加」ボタンをクリックして、ユーザーをグループに追加します。

この項では、Oracle Application Server 10g(OracleAS)でOracle Single Sign-Onを設定する方法について説明します。これらのガイドラインは、Oracle Application Server 10gリリース10.1.3に基づいて記述されています。
OracleAS 10gインフラストラクチャのインストール(SSOサーバーを含む)。
BI Publisher xmlpserverがOracle Internet Directory(OID)LDAPサーバーで設定されている。
注意: BI Publisherサーバーを別のサーバーに設定する場合は、そのサーバーもOracleAS 10gで、メインOracleAS 10gインフラストラクチャに登録されている必要があります。これを実行するには、新規のOracleAS 10g J2EE and Web Cacheをインストールします。このインストールの手順は、次のとおりです(AS 10.1.3の場合)。
ASインストーラを実行します。
「Oracle Application Server 10g 10.1.3」を選択します。
「J2EE and Web Cache」を選択します。
インストーラの指示に従います。OIDのセクションでは、メイン・サーバーのマスターOracleAS 10gインフラストラクチャ・インストールを指し示します。
BI Publisherのローカル・スーパーユーザーを作成します。セキュリティの更新を実行する前に、BI Publisherのローカル・スーパーユーザーを設定して、選択したセキュリティ構成にかかわらずBI Publisherにアクセスできるようにする必要があります。詳細は、「ローカル・スーパーユーザーの定義」を参照してください。
アプリケーション・サーバーの構成ファイルを変更します。Application Server Control(ASC)にナビゲートします。「HTTPサーバー」を選択してから、「拡張サーバー・プロパティ」を選択します。
次の図に、「拡張サーバー・プロパティ」ページの例を示します。

mod_osso.confを選択し、ファイルを開いて編集します。サーバーを保護するには、次のように新規のLocationディレクティブを追加します。
<!-- Protect xmlpserver -->
<Location /xmlpserver>
require valid-user
AuthType Basic
</Location>
BI Publisherとそのクライアント・コンポーネント(Template BuilderおよびExcelアナライザ)間でWebサービス通信を行うには、mod_osso.confファイルに追加の変更を行う必要があります。xmlpserverを開いてWebサービスを許可するには、次のディレクティブを入力します。
<Location /xmlpserver/services/>
require valid-user
AuthType Basic
Allow from All
Satisfy any
</Location>
<Location /xmlpserver/report_service/>
require valid-user
AuthType Basic
Allow from All
Satisfy any
</Location>
Location /xmlpserver/ReportTemplateService.xls/>
require valid-user
AuthType Basic
Allow from All
Satisfy any
</Location>
(オプション)SSOでサインオンしないユーザーがBI Publisherの「ゲスト」フォルダにアクセスできるようにするには、SSOトークンをチェックせずに「ゲスト」フォルダへの通信を許可するようにmod_osso.confファイルに追加の変更を行う必要があります。そのためには、次のディレクティブを追加します。
<Location /xmlpserver/Guest/>
require valid-user
AuthType Basic
Allow from All
Satisfy any
</Location>
Oracle BI Presentation Servicesと統合するには、BI Presentation ServicesサーバーとBI Publisherサーバー間におけるWebサービスのSSOを無効にする必要があります。手順8の実行時にこの入力を行っている場合は、この手順を繰り返す必要はありません。
xmlpserverを開いてWebサービスを許可するには、次のディレクティブをmod_osso.confファイルに入力します。
<Location /xmlpserver/services/>
require valid-user
AuthType Basic
Allow from All
Satisfy any
</Location>
BI Presentation Servicesサーバーを起動するために、同様の入力を行う必要があります。BI Publisher EnterpriseおよびOracle BI Presentation Servicesに必要な構成の詳細は、『Oracle Business Intelligence Enterprise Editionデプロイメント・ガイド』を参照してください。
この項で説明しているエントリを含むmod_osso.confファイルの例を次に示します。
LoadModule osso_module libexec/mod_osso.so
<IfModule mod_osso.c>
OssoIpCheck off
OssoIdleTimeout off
OssoConfigFile /home/as1013/ohome/Apache/Apache/conf/osso/osso.conf
<Location /xmlpserver>
require valid-user
AuthType Basic
</Location>
<Location /xmlpserver/services/>
require valid-user
AuthType Basic
Allow from All
Satisfy any
</Location>
<Location /xmlpserver/report_service/>
require valid-user
AuthType Basic
Allow from All
Satisfy any
</Location>
Location /xmlpserver/ReportTemplateService.xls/>
require valid-user
AuthType Basic
Allow from All
Satisfy any
</Location>
<Location /xmlpserver/Guest/>
require valid-user
AuthType Basic
Allow from All
Satisfy any
</Location>
#
# Insert Protected Resources: (see Notes below for how to protect resources)
#
#______-
#
# Notes
#
#______-
#
# 1. Here's what you need to add to protect a resource,
# e.g. <ApacheServerRoot>/htdocs/private:
#
# <Location /private>
# require valid-user
# AuthType Basic
# </Location>
#
</IfModule>
#
# If you would like to have short hostnames redirected to
# fully qualified hostnames to allow clients that need
# authentication via mod_osso to be able to enter short
# hostnames into their browsers uncomment out the following
# lines
#
#PerlModule Apache::ShortHostnameRedirect
#PerlHeaderParserHandler Apache::ShortHostnameRedirect
次の図に、編集ページの例を示します。

HTTPサーバーを再起動します。
BI Publisherの「セキュリティ構成」ページで「シングル・サインオフURL」を設定します。
「管理」タブで「セキュリティ構成」を選択します。「Oracleシングル・サインオン」リージョンで次を入力します。
「Oracleシングル・サインオンを使用」を選択します。
「シングル・サインオフURL」に、前述の手順で書き留めた値を入力します。
次の図に、BI Publisherの「セキュリティ構成」ページの例を示します。

「Application Server Control」ページでアプリケーションを再起動します。
BI Publisher EnterpriseアプリケーションにアクセスするURLを入力します。SSOログイン・ページにリダイレクトされます。
次の図に、SSOログイン・ページの例を示します。

BI PublisherではE-Business Suiteセキュリティを使用して、E-Business SuiteユーザーがE-Business Suite資格証明でBI Publisherにログインできます。E-Business Suiteセキュリティと統合すると、E-Business Suiteの職責はBI Publisherセキュリティ・センターのロールとして使用可能になります。BI Publisher固有のセキュリティを使用して、インポートされたロールや職責にBI Publisherレポート・フォルダを関連付けて、目的に応じてアクセスを許可できます。詳細は、「BI Publisherのユーザーおよびロールの理解」を参照してください。
注意: このリリースでは、ユーザーはE-Business Suiteインスタンスに保存されたレポートにアクセスしたり実行したりすることはできません。
dbcファイルのアップロード
Oracle E-Business Suiteで、システム管理者としてログインし、BI Publisherの機能ロールに対応するように次の職責を作成します。
XMLP_ADMIN: BI Publisherサーバーの管理者ロール
XMLP_DEVELOPER: システム内にレポートを作成できるロール
XMLP_SCHEDULER: レポートをスケジュールできるロール
XMLP_ANALYZER_EXCEL: Excel分析機能を使用できるロール
XMLP_ANALYZER_ONLINE: オンライン分析機能を使用できるロール
XMLP_TEMPLATE_DESIGNER: Template BuilderからBI Publisherサーバーに接続してテンプレートのアップロードとダウンロードができるロール
BI Publisherの新しい職責を適切なユーザーに追加します。
注意: 必ず、XMLP_ADMINグループにユーザーを1人以上割り当ててください。
BI Publisher Enterpriseにログインします。「管理」タブで「セキュリティ構成」を選択します。
このページの「セキュリティ・モデル」セクションで、リストから「Oracle E-Business Suite」を選択します。
dbcファイルをE-Business Suiteインスタンスからロードします。これは通常、$FND_SECUREディレクトリの下にあります。このファイルへのアクセス権限がない場合、E-Business Suiteシステム管理者に連絡してください。このファイルにより、BI PublisherがE-Business Suiteインスタンスにアクセスする方法を指定します。
ローカルのスーパーユーザーをシステム用に作成することをお薦めします。これによって、変更が有効になるとすぐに管理ページにアクセスできるようになります。そのためには、「セキュリティ構成」タブの「ローカル・スーパーユーザー」セクションで、「ローカル・スーパーユーザーの有効化」チェック・ボックスを選択し、そのユーザーの名前とパスワードを入力します。
BI Publisherサーバーを再起動して、セキュリティの変更を有効にします。
システムを再起動すると、E-Business Suiteのすべての職責は、BI Publisherセキュリティ・センターのロールとして表示できるようになります。フォルダをE-Business Suiteロールに追加します。
E-Business Suiteロールへのフォルダの追加
「管理」タブで「ロールと権限」を選択します。
E-Business Suiteインスタンスからのすべての職責は、使用可能なロールとして表示されます。
フォルダの追加先となる職責(ロール)を探してから、「フォルダの追加」を選択します。
これにより、EBSユーザーがEBS資格証明を使用してログインしたときに、その職責に追加されたフォルダおよびレポートにアクセスできるようになります。
BI Publisherでは、Oracle BI Serverセキュリティとの統合が実現されます。これによって、BI PublisherユーザーをBI Server Administration Toolで管理できるようになります。これを実現するためには、BI Publisherの機能ロールをOracle BI Server Administration Toolにおいて定義し、ユーザーをそれらのグループに割り当ててから、Oracle BI SecurityをBI Publisherの「管理」インタフェースにおいてセキュリティ・モデルとして指定する必要があります。
注意: Oracle BIセキュリティの設定方法の詳細は、『Oracle Business Intelligence Server管理ガイド』を参照してください。
BI Server Administration Toolで、BI Publisherの機能ロールに対応するように、次のグループを作成します。
XMLP_ADMIN: BI Publisherサーバーの管理者ロール
XMLP_DEVELOPER: システム内にレポートを作成できるロール
XMLP_SCHEDULER: レポートをスケジュールできるロール
XMLP_ANALYZER_EXCEL: Excel分析機能を使用できるロール
XMLP_ANALYZER_ONLINE: オンライン分析機能を使用できるロール
XMLP_TEMPLATE_DESIGNER: Template BuilderからBI Publisherサーバーに接続してテンプレートのアップロードとダウンロードができるロール
BI Server Administration Toolで、適切なユーザーをBI Publisherグループに追加します。
注意: 必ず、XMLP_ADMINグループにユーザーを1人以上割り当ててください。
BI Publisher Enterpriseアプリケーションで、管理権限を使用してログインし、「管理」タブで「セキュリティ構成」を選択します。
このページの「セキュリティ・モデル」セクションで、リストから「Oracle BI Server」を選択します。BI Serverの次の接続情報を入力します。
JDBCの「接続文字列」: jdbc:oraclebi://host:port/のように入力します。
Oracle BI ServerでSSLが有効な場合、キーストアをBI Publisherサーバーにコピーしてから接続文字列で設定する必要があります。
クラスタ化された構成でOracle BIサーバーが設定されている場合、接続文字列では適切な構文を使用する必要があります。必要な構文の詳細は、「JDBCデータソースとしてのOracle BI Serverの追加」を参照してください。
SSLが有効でクラスタ化されたインスタンスの接続文字列の例は、jdbc:oraclebi://mycompanyserver.com:9706/PrimaryCCS=BIdb01;PrimaryCCSPort=9706;ssl=true;sslKeystorefilename=c:\mycompany\SSL\OracleBI\sslc\javahost.keystore;sslKeystorepassword=admin;trustanyserver=true;です。
SSLおよびクラスタ化された構成の詳細は、『Oracle Business Intelligence Enterprise Editionデプロイメント・ガイド』を参照してください。
「管理者ユーザー名」および「管理者パスワード」
データベース・ドライバ・クラス: oracle.bi.jdbc.AnaJdbcDriverのように入力します。
ローカルのスーパーユーザーをシステム用に作成することをお薦めします。これによって、変更が有効になるとすぐに管理ページにアクセスできるようになります。そのためには、「セキュリティ構成」タブの「ローカル・スーパーユーザー」セクションで、「ローカル・スーパーユーザーの有効化」チェック・ボックスを選択し、そのユーザーの名前とパスワードを入力します。
BI Publisherサーバーを再起動して、セキュリティの変更を有効にします。
Oracle BI Serverロールへのフォルダの追加
XMLP_ADMINロールを持つユーザーとしてBI Publisherにログインします。
「管理」タブで「ロールと権限」を選択します。
Oracle BIインスタンスからのすべてのグループは、使用可能なロールとして表示されます。
フォルダの追加先となるグループ(ロール)を探してから、「フォルダの追加」を選択します。
BI Publisherでは、Oracle Databaseセキュリティとの統合が実現されます。これにより、BI PublisherユーザーをOracle Databaseユーザーが管理できるようになります。これを実現するためには、BI Publisherの機能ロールをOracle Databaseにおいて定義し、ロールをOracle Databaseユーザーに割り当ててから、Oracle DatabaseをBI Publisherの「管理」ページにおいてセキュリティ・モデルとして指定する必要があります。
注意: Oracle Databaseセキュリティの設定方法の詳細は、『Oracle Databaseセキュリティ・ガイド』を参照してください。
Oracle Databaseで次のロールを作成し、BI Publisherの機能ロールに対応させます。
XMLP_ADMIN: BI Publisherサーバーの管理者ロール
XMLP_DEVELOPER: システム内にレポートを作成できるロール
XMLP_SCHEDULER: レポートをスケジュールできるロール
XMLP_ANALYZER_EXCEL: Excel分析機能を使用できるロール
XMLP_ANALYZER_ONLINE: オンライン分析機能を使用できるロール
XMLP_TEMPLATE_DESIGNER: Template BuilderからBI Publisherサーバーに接続してテンプレートのアップロードとダウンロードができるロール
これらのロールを適切なDatabaseユーザーに割り当てます。BI Publisher側でレポート権限を設定する際に使用できるレポート・ロールを追加で作成することもできます。たとえば、レポートの人事フォルダを割り当てるHUMAN_RESOURCES_MANAGERというロールを作成して、人事レポートにアクセスする必要があるユーザーにそのロールを割り当てることができます。
XMLP_ADMINロールは、SYSTEMなどの管理権限を持つユーザーに割り当ててください。
BI Publisherアプリケーションで、管理権限を使用してログインし、「管理」タブで「セキュリティ構成」を選択します。
このページの「セキュリティ・モデル」セクションでリストから「Oracle Database」を選択し、次の接続情報を入力します。
JDBCの「接続文字列」: jdbc:oracle:thin:@mycompany.com:1521:orclのように入力します。
「管理者ユーザー名」および「管理者パスワード」: 入力するユーザーには、dba_users/_roles/_role_privs表のデータにアクセスする権限が必要です。
データベース・ドライバ・クラス: oracle.jdbc.driver.OracleDriverのように入力します。
ローカルのスーパーユーザーをシステム用に作成することをお薦めします。これによって、変更が有効になるとすぐに管理ページにアクセスできるようになります。そのためには、「セキュリティ構成」タブの「ローカル・スーパーユーザー」セクションで、「ローカル・スーパーユーザーの有効化」チェック・ボックスを選択し、そのユーザーの名前とパスワードを入力します。
BI Publisherサーバーを再起動して、セキュリティの変更を有効にします。
サーバーを再起動したら、XMLP_ADMINロールを割り当てたOracle Databaseユーザーでログインできます。このユーザーは、すべてのOracle Databaseのユーザーおよびロールを参照できます。
ユーザーがレポートにアクセスできるように、レポート・フォルダをOracle Databaseロールに割り当てます。
Oracle BI Publisherでは、PDF出力ドキュメントのデジタル署名をサポートしています。デジタル署名により、送受信するドキュメントが本物であることを検証できます。Oracle BI Publisherは一元管理されたセキュアな場所にあるデジタルIDファイルにアクセスし、実行時にそのデジタルIDによってPDF出力を署名できます。デジタル署名では、署名者のIDを検証して、署名後にドキュメントが改ざんされていないことを確認します。
デジタル署名の詳細は、次のサイトを参照してください。
VeriSignによるデジタルIDの導入
http://www.verisign.com/support/tlc/per/whitepaper.htm
http://www.verisign.com/stellent/groups/public/documents/gui des/005326.pdf
Adobeによるデジタル署名
http://www.adobe.com/security/digsig.html
PDFおよびAcrobatにおけるデジタル署名
http://www.acrobatusers.com/articles/2006/07/digital_ signatures/index.php
Oracle BI Publisherの出力ドキュメントでデジタル署名を実装する前に、次を用意する必要があります。
パブリック認証局またはプライベート/内部認証局(内部で使用する場合のみ)から取得したデジタルID。デジタルIDファイルは、BI Publisherサーバーでアクセス可能なサーバー上のファイル・システムのセキュアな場所にコピーする必要があります。
Oracle BI Publisherの出力ドキュメントでデジタル署名を使用する場合、次の制限があります。
BI Publisherには単一のデジタルIDしか登録できません。今後のリリースで複数のデジタルIDをサポートする予定です。
BI Publisherのレポートのスケジュール・インタフェースを介して送信されたレポートのみにデジタル署名を組み込めます。
デジタル署名はレポート・レベルで使用できます。そのため、同じレポートに割り当てられた複数のテンプレートは、デジタル署名プロパティを共有します。
次に、デジタル署名を含む出力PDFドキュメントの設定および署名に必要なタスクの概要を示します。
BI Publisherの「管理」ページでデジタルIDを登録します。
ドキュメントを署名する権限を持つロールを指定します。
(PDFテンプレートのオプション)実行時にデジタル署名を配置するPDFテンプレートに署名フィールドを追加します。デジタル署名を使用するためにPDFテンプレートに特定のフィールドを指定する方法は、『Oracle Business Intelligence Publisherレポート・デザイナーズ・ガイド』の「デジタル署名用フィールドの追加または指定」を参照してください。
「ランタイム構成」プロパティでレポートのデジタル署名を有効にして、完成したドキュメントでデジタル署名を配置する位置を指定します。これは、(PDFテンプレートの)署名フィールド、一般的な位置(左上、上部中央、右上)、またはxy座標を使用して指定できます。
権限のあるロールを持つユーザーとしてBI Publisherにログインし、BI Publisherスケジューラを介してレポートを送信して、PDF出力を選択します。レポートが完了すると、ドキュメントの指定された位置にデジタルIDで署名されます。
現在、BI Publisherでは単一のデジタルIDファイルの識別のみがサポートされます。デジタルIDをBI Publisherの「管理」ページで登録する手順は、次のとおりです。
管理者の資格証明でBI Publisherにログインします。
「管理」タブを選択して、「セキュリティ・センター」リストから「デジタル署名」を選択します。
「デジタル署名」サブタブで、デジタルIDファイルのファイル・パスを入力して、デジタルIDのパスワードを入力します。
ドキュメントをこのデジタルIDで署名する権限を持つロールを有効にします。シャトル・ボタンを使用して、「使用可能なロール」を「許可ロール」リストに移動します。
「適用」をクリックします。次の図は、「デジタル署名」サブタブを示します。

![]()
Copyright © 2004, 2008, Oracle and/or its affiliates. All rights reserved.