| C H A P T E R 3 |
|
Advanced System Management |
Advanced System Monitoring (ASM) is an intelligent fault detection system that increases uptime and manageability of the board. The System Management Controller (SMC) module on the Netra CP2300 cPSB board supports the temperature and voltage monitoring functions of ASM. This chapter describes the specific ASM functions of the Netra CP2300 cPSB board. This chapter includes the following sections:
TABLE 3-1 lists the compatible ASM hardware, OpenBoot PROM, and Solaris operating environment for the Netra CP2300 cPSB board.
|
Solaris 8 2/02 operating environment or subsequent compatible versions |
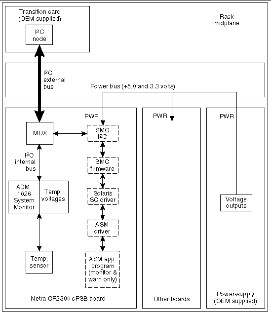
FIGURE 3-1 illustrates the Netra CP2300 cPSB board ASM application block diagram.
FIGURE 3-1 is a typical Netra CP2300 cPSB board system application block diagram. For locations of the temperature sensors, see FIGURE 3-2 and FIGURE 3-3.
The Netra CP2300 cPSB board functions as a node board in a cPSB system rack. The Netra CP2300 cPSB board monitors its CPU diode temperature and issues warnings at both the OpenBoot PROM and Solaris operating environment levels when these environmental readings are out of limits. At the Solaris operating environment level, the application program monitors and issues warnings for the board. At the OBP level, the CPU diode temperature is monitored if the NVRAM variable
env-monitor is enabled.
This section describes a typical ASM cycle from power up to shutdown.
The OpenBoot PROM monitors the CPU diode temperature at the fixed polling rate of 10 seconds and displays warning messages on the default output device whenever the measured temperature exceeds the pre-programmed NVRAM module configurable variable warning temperature (the warning-temperature parameter), the critical temperature (the critical-temperature parameter), or the shutdown temperature (the shutdown-temperature parameter). See OpenBoot PROM Environmental Parameters for information on changing these pre-programmed parameters.
OpenBoot PROM-level protection takes place only when the env-monitor parameter is enabled (it is not the default setting). If the NVRAM variable env-monitor is set to enabled-with-shutdown
(env-monitor=enabled-with-shutdown), and if the board temperature exceeds the shutdown temperature, the OpenBoot PROM will shut down power to the Netra CP2300 cPSB board CPU. If the NVRAM variable env-monitor is set to enabled (env-monitor=enabled), the OpenBoot PROM will send a warning, critical, or shutdown temperature message to the user that the Netra CP2300 cPSB board is overheating.
Disabling env-monitor completely disables ASM protection at the OpenBoot PROM level but does not affect ASM protection at the Solaris operating environment level.
|
Note - To protect the system at OpenBoot PROM level, the env-monitor should be enabled at all times. |
Monitoring changes in the ASM temperatures can be a useful tool for determining problems with the room where the system is installed, functional problems with the system, or problems on the board. Establishing baseline temperatures early in deployment and operation could be used to trigger alarms if the temperatures from the sensors increase or decrease dramatically. If all the sensors go to room ambient, power has probably been lost to the host system. If one or more sensors rise in temperature substantially, there may be a system fan malfunction, the system cooling may have been compromised, or room air conditioning may have failed.
When the application program opens the node board and pushes the ASM streams module, the ASM module is loaded.
To access the CPU diode temperature measurements at the Solaris operating environment level, use the ioctl system call in an application program. To specify the ASM polling rate, use the sleep system call.
Protection at the operating environment level takes place only when the ASM application program is running, which is initiated by the end user. Failure to run the ASM application program completely disables ASM protection at the Solaris level but does not affect ASM protection at the OpenBoot PROM level. Keep the ASM application program running at all times.
In a typical ASM application program, the software reads the CPU, inlet, and exhaust temperature sensors once every polling cycle. The program then compares the measured CPU diode temperature with the warning temperature and displays a warning message on the default output device whenever the warning temperature is exceeded.
The program can also issue a shutdown message on the default output device whenever the measured CPU diode temperature exceeds the shutdown temperature. In addition, the ASM application program can be programmed to sync and shut down the Solaris operating environment when conditions warrant.
The use of system calls to access the ASM device driver at the Solaris level enables OEMs to implement their own monitoring, warning, and shutdown policies through a high-level programming language such as the C programming language. An OEM can log and analyze the environmental data for trends (such as drift rate or sudden changes in average readings). Or, an OEM can communicate the occurrence of an unusual condition to a specialized management network using the Netra CP2300 cPSB board Ethernet port.
Refer to Sample Application Program for an example of how a simple ASM monitoring program can be implemented.
The power module is controlled by the SMC subsystem (except for automatic controls such as overcurrent shutdown or voltage regulation). The functions controlled are core voltage output level and power sequencing/monitor.
The onboard voltage controller is a hardware function that is not controlled by either firmware or software. At the OpenBoot PROM level, if the NVRAM variable env-monitor is set to enabled-with-shutdown (env-monitor=enabled-with-shutdown), and if the board temperature exceeds the shutdown temperature, the OpenBoot PROM will shut down power to the Netra CP2300 cPSB board CPU.
There is no mechanism for the Solaris operating environment to either recover or restore power to the Netra CP2300 cPSB board when an unusual condition occurs (for example, if the CPU diode temperature exceeds its maximum recommended level). In either case, the end user must intervene and manually recover the Netra CP2300 cPSB board as well as the cPSB system through hardware control. Once a shutdown has occurred, you can recover the board using a cold-reset IPMI command to SMC or by extracting and reinserting the board.
This section summarizes the hardware ASM features on the Netra CP2300 cPSB board. TABLE 3-2 lists the ASM functions on a Netra CP2300 cPSB board.
TABLE 3-3 shows the I2C components.
FIGURE 3-2 and FIGURE 3-3 show the location of the ASM hardware on the Netra CP2300 cPSB board.
FIGURE 3-4 is a block diagram of the ASM functions.
[ D ]The onboard voltage controller allows power to the CPU of the Netra CP2300 cPSB board only when the following conditions are met:
The controller requires these conditions to be true for at least 100 milliseconds to help ensure the supply voltages are stable. If any of these conditions become untrue, the voltage monitoring circuit shuts down the CPU power of the board.
The CPU diode sensor reading may vary from slot to slot and from board to board in a system, and is dependent primarily on system cooling. As an example, a system may have sensor readings for the CPU diode from 35°C to 49°C with an ambient inlet of 21°C across many boards, with a variety of configurations and positions within a chassis. Care must be taken when setting the alarm and shutdown temperatures based on the CPU diode sensor value. This sensor typically is linear across the operating range of the board.
The exhaust sensor measures the local air temperature at the trailing edge of the board for systems with bottom to top airflow. This value depends on the character and volume of the airflow across the board. Typical values in a chassis may range from a delta over inlet ambient of 0°C to 12°C, depending on the power dissipation of the board configuration and the position in the chassis. The exhaust sensor is nonlinear with respect to ambient inlet temperature.
The inlet sensor measures the local air temperature at the leading edge of the board on the solder-side under the solder-side cover. This value typically can range from a reading of 0°C to 13°C above inlet system ambient in a chassis; care must be taken to understand the application and installation of the board to use this temperature sensor.
A sudden drop of all temperature sensors close to or near room ambient temperature can mean loss of power to one or more Netra CP2300 cPSB boards.
A gradual increase in the delta temperature from inlet to outlet can be due to dust clogging system filters. This feature can be used to set service levels for filter cleaning or changing.
The CPU diode temperature can be used to prevent damage to the board by shutting the board down if this sensor exceeds predetermined limits.
The Netra CP2300 cPSB board uses the Advanced System Monitoring (ASM) detection system to monitor the temperature of the board. The ASM system will display messages if the board temperature exceeds the set warning, critical, and shutdown settings. Because the on-board sensors may report different temperature readings for different system configurations and airflows, you may want to adjust the warning, critical, and shutdown temperature parameter settings.
The Netra CP2300 cPSB board determines the board temperature by retrieving temperature data from sensors located on the board. A board sensor reads the temperature of the immediate area around the sensor. Although the software may appear to report the temperature of a specific hardware component, the software is actually reporting the temperature of the area near the sensor. For example, the CPU diode sensor reads the temperature at the location of the sensor and not on the actual CPU heat sink. The board's OpenBoot PROM collects the temperature readings from each board sensor at regular intervals. You can display these temperature readings using the show-sensors OpenBoot PROM command. See show-sensors Command at OpenBoot PROM.
The temperature read by the CPU sensor will trigger OpenBoot PROM warning, critical, and shutdown messages. When the CPU sensor reads a temperature greater than the warning parameter setting, the OpenBoot PROM will display a warning message. Likewise, when the sensor reads a temperature greater than the shutdown setting, the OpenBoot PROM will display a shutdown message.
Many factors affect the temperature readings of the sensors, including the airflow through the system, the ambient temperature of the room, and the system configuration. These factors may contribute to the sensors reporting different temperature readings than expected.
TABLE 3-4 shows the sensor readings of a Netra CP2300 cPSB board operating in a Sun server in a room with an ambient temperature of 21°C. The temperature readings were reported using the show-sensors OpenBoot PROM command. Note that the reported temperatures are higher than the ambient room temperature.
|
Difference Between Reported and Ambient Room Temperature (in Degrees Celsius) |
||
|---|---|---|
Since the temperature reported by the CPU diode sensor might be different than the actual CPU temperature, you may want to adjust the settings for the warning-temperature, critical-temperature, and shutdown-temperature OpenBoot PROM parameters. The default values of these parameters have been conservatively set at 60°C for the warning temperature, 65°C for the critical temperature, and 70°C for the shutdown temperature.
|
Note - If you have developed an application that uses the ASM software to monitor the temperature sensors, you may want to adjust your application's settings accordingly. |
This section describes how to change the OpenBoot PROM environmental monitoring parameters. These global OpenBoot PROM parameters do not apply at the Solaris level. Instead, the ASM application program provides equivalent parameters that do not necessarily have to be set to the same values as their OpenBoot PROM counterparts. Refer to ASM Application Programming for information about using ASM at the Solaris level. The OpenBoot PROM polling rate is at fixed intervals of 10 seconds.
OBP programs SMC for temperature monitoring using the sensor commands. On a Netra CP2300 cPSB board, there are three NVRAM variables that provide different temperature levels. The critical-temperature limit lies between warning and shutdown thresholds. The default values of these temperature thresholds and corresponding action are shown in TABLE 3-5.
|
OBP shuts down the CPU processor and the Netra CP2300 board if
|
Note that there is a lower limit of 50° C on shutdown-temperature value. If you try to set the temperature to a value lower than 50° C, OpenBoot PROM will not accept it. This safeguards a user from setting the shutdown-temperature lower than the room temperature and thereby causing the CPU processor and the Netra CP2300 cPSB board to be powered off by SMC on the next reset.
The warning-temp global OpenBoot PROM parameter determines the temperature at which a warning is displayed. The shutdown-temperature global OpenBoot PROM parameter determines the temperature at which the system is shut down. The temperature monitoring environment variables can be modified at the OpenBoot PROM command level as shown in examples below:
ok setenv warning-temperature 61 |
ok setenv shutdown-temperature 72 |
The critical-temperature is a second-level warning temperature with a default value of 65° C. This variable can be modified using the OpenBoot PROM level setenv command as shown in example below:
ok setenv critical-temperature 66 |
This section describes the ASM monitoring in the OpenBoot PROM.
The following NVRAM module variables are in OpenBoot PROM for ASM.
ok setenv env-monitor disabled or enabled |
ok setenv warning-temperature temperature-value |
ok setenv critical-temperature temperature-value |
ok setenv shutdown-temperature temperature-value |
When the CPU diode temperature reaches "warning-temperature," a similar message is displayed at the ok prompt at a regular interval:
Temperature sensor #2 has threshold event of <<< WARNING!!! Upper Non-critical - going high >>> The current threshold setting is : 60 The current temperature is : 61 |
When the CPU diode temperature reaches "critical-temperature," a similar message is displayed at the ok prompt at a regular interval:
Temperature sensor #2 has threshold event of <<< !!! ALERT!!! Upper Critical - going high >>> The current threshold setting is : 65 The current temperature is : 66 |
The show-sensors command at OpenBoot PROM displays the readings of all the temperature sensors on the board. A sample output for typical sensor readings for a Netra CP2300 cPSB board is as follows:
The Intelligent Platform Management Interface (IPMI) commands can be used to enable the sensors monitoring and subsequent event generation from other boards in the system.
The IPMI command examples provided in this section are based on the IPMI Specification Version 1.0. Please use the IPMI Specification for additional information on how to implement these IPMI commands.
|
Note - To execute an IPMI command, at the OpenBoot PROM ok prompt, type the packets in reverse order followed by the relevant information as shown in examples in Examples of IPMI Command Packets. Change the bytes in the example packet to accommodate different IPMI addresses, different threshold values or different sensor numbers. See also the IPMI Specification Version 1.0. |
The command execute-smc-cmd is available in SMC controller device mode
(/pci@1f,0/pci@1,1/isa@7/sysmgmt@0,8010 alias hsc). You need to go to the sysmgmt node before executing the command execute-smc-cmd using the following:
ok dev hsc |
1. Set the thresholds for the sensors.
See Set Sensor Threshold. If no threshold is set, the default threshold operates:
ok packet bytes number-of-bytes-in-packet 34 execute-smc-cmd |
2. Follow instructions in Check Whether the IPMI Commands Are Executed Properly to check proper execution of the command.
1. To execute a command to enable events from the sensor, type:
ok packet bytes number-of-bytes-in-packet 34 execute-smc-cmd |
See Set Sensor Event Enable Command and Get Sensor Event Enable.
There are supporting commands for any sensor and the corresponding packets at these commands: get sensor threshold, get sensor reading, and get sensor event enable.
2. Follow instructions in Check Whether the IPMI Commands Are Executed Properly to check proper execution of the command.
1. Check whether the stack on the ok prompt displays 0 when the command is issued.
A 0 indicates that the command packet sent to the board was successful.
2. Type execute-smc-cmd (cmd 33) command at the ok prompt as follows:
ok 0 33 execute-smc-cmd |
This command verifies that the target satellite board received and executed the command and sent a response.
3. Check the completion code which is the seventh byte from left.
If the completion code is 0, then the target board successfully executed the command. Otherwise the command was not successfully executed by the board.
4. Check that rsSA and rqSA are swapped in the response packet.
The rsSA is the responder slave address and the rqSA is the requestor slave address.
5. (Optional) If command not correctly executed, resend the IPMI command.
The following packets are IPMI command packets that can be sent from the OpenBoot PROM ok prompt:
A typical example of the sensor command is as follows:
37 0 41 10 0 0 3 1b 0 26 12 20 34 12 ba 0 10 34 execute-smc-cmd |
A typical example of the sensor command is as follows

A typical example of the sensor command is as follows:

A typical example of the sensor command is as follows:
24 0 0 0 0 80 2 28 12 20 34 12 ba 0 e 34 execute-smc-cmd |

A typical example of the sensor command is as follows:
a3 2 29 12 20 34 12 ba 0 9 34 execute-smc-cmd |
|
Note - The NetFN/LUN for all sensor IPMI commands is 12, which implies that the netFn is 0x04 lun= 0x2. |
The following sections describe how to use the ASM functions in an application program.
For the ASM application program to monitor the hardware environment, the following conditions must be met:
The ASM parameter values in the application program apply when the system is running at the Solaris level and do not necessarily have to be the same as the corresponding to the parameter settings in the OpenBoot PROM.
To change the ASM parameter setting at the OpenBoot PROM level, see OpenBoot PROM Environmental Parameters for the procedure. The OpenBoot PROM ASM parameter values only apply when the system is running at the OpenBoot PROM level.
For most applications, an ASM polling rate of once every 60 seconds is adequate.
To specify a polling rate of every 60 seconds in an ASM application program, type the following at the command line for the Solaris operating environment:
do { ... /* read and process I2C bus devices data */ sleep (60); /* sets the ASM polling rate to every 60 seconds */ } while (1); |
The ASM application program monitors the CPU diode temperature as follows (see Sample Application Program for C code):
1. Get the CPU diode temperature measurements and other sensor measurements using the ioctl system call.
2. Examine the measurement readings and take the appropriate action.
|
Note - The warning and shutdown temperatures are set for the CPU processor. |
3. Repeat the process for every ASM polling cycle.
The ASM driver is a STREAMS module that sits on top of the Solaris system controller driver. The Netra CP2300 cPSB board ASM driver accepts STREAMS IOCTL input to the ASM driver, passes it onto the system controller driver as a command, and sends the sensor temperature as the output to the user.
Input Output Control with I_STR should be used to get sensor information. The data structure used to pass it as an argument for streams IOCTL is as follows:
When the monitoring is successful, it returns a 0. For any error, it returns -1 and the errno is set correspondingly. Trying to read any sensor which is not physically present sets errno as ENXIO. For any hardware or firmware failures, the errno is EINVAL. For any memory allocation problems, the errno is EAGAIN.
This section presents a sample ASM application that monitors the CPU diode temperature. Please refer to
/usr/platform/SUNw,Netra-CP2300/include/sys/ctasm.h if you want to add support for other sensors in the application.
|
Note - The ctasm.h header file is located in the
|
Copyright © 2003, Sun Microsystems, Inc. All rights reserved.