C H A P T E R  4

Classes, Domains, Associations, and Indications in WDR

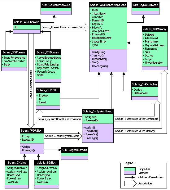
This chapter describes the classes, domains, associations, and indications that are part of the WDR CIM class hierarchy, which is depicted in the diagram below.

Chapter 4 contains five sections:


WDR CIM Class Hierarchy Diagram


CIM Attachment Point Classes

Attachment point classes provide logical elements that represent attachment points in Sun Fire 15K, 12K, 6800, 4810, 4800, or 3800 systems. An attachment point is an interface to a physical location in Sun Fire 15K, 12K, 6800, 4810, 4800, or 3800 systems where you can use WDR to configure system boards, CPUs, and memory modules in domains that are running the Solaris operating environment. An attachment point is comprised of a receptacle and an occupant. When you insert an occupant into a receptacle or remove it from a receptacle, the attachment point's state changes.



Note - For more information about attachment points, refer to the cfgadm(1M) man page (all Sun Fire models) and the cfgadm_sbd(1M) man page (Sun Fire 15K and 12K only).



Attachment point classes are similar to Slot classes insofar as they represent physical locations in Sun Fire 15K, 12K, 6800, 4810, 4800, or 3800 systems where you can use WDR. (See the section CIM Slot Classes.) However, Slot classes provide logical elements that represent only system board and I/O boards, and not CPUs, memory, and I/O controllers. Slots are a type of attachment point whose scope is limited only to boards.

CIM Solaris_WDRAttachmentPoint Class

Position in the Class Hierarchy

CIM_LogicalElement

|

+--Solaris_WDRAttachmentPoint

Description

Represents the core Configuration Administration information. (For more information see the cfgadm(1M) man page.) This information is gathered using the libcfgadm library on domains.

Direct Known Subclasses

CIM Solaris_CHCPU Class, CIM Solaris_CHSystemBoard Class, CIM Solaris_CHController Class, and CIM Solaris_CHMemory Class

CIM Solaris_WDRAttachmentPoint Class Properties



Note - For more information about attachment points, refer to the cfgadm(1M) man page (all Sun Fire systems), and the cfgadm_sbd(1M) man page (Sun Fire 15K and 12K systems only).



 

TABLE 4-1 CIM Solaris_WDRAttachmentPoint Properties

Property

Data Type

Description

ClassName

string

The class of attachment point. For example, "sbd" represents a system board.

Busy

uint32

Indicates whether the attachment point is currently in a state transition.

Condition

uint32

The condition of the attachment point. Possible values: Unknown, OK, Failing, Failed, and Unusable

LogicalID

string

The logical identifier of the attachment point

PhysicalID

string

The physical identifier of the attachment point. For example:

/devices/pseudo/dr@0::SB6

DomainID

uint32

The domain to which this attachment point is assigned or available. On Sun Fire 15K systems, domains are numbered between 0 and 17. On Sun Fire 12K systems, domains are numbered between 0 and 8. On Sun Fire 3800, 4800, and 4810 systems, domains are numbered 0 and 1 (maximum two domains). On Sun Fire 6800 systems, domains are numbered between 0 and 3 (maximum four domains).

OccupantState

uint32

The occupant state of the attachment point. Possible values: None, Configured, and Unconfigured

ReceptacleState

uint32

The receptacle state of the attachment point. Possible values: None, Empty, Disconnected, and Connected

Type

string

The type of the attachment point. Either cpun, pcin, or memn, where n is the number of the component.

MiscInfo

string

Driver-specific information that the driver sets. A list of name-value pairs. Depends on the value of the Type property.

 

For example, if the Type property is cpun, the MiscInfo property contains is populated with the following information: the Processor ID, the Processor speed, and the Ecache memory size in MB.

StatusTime

datetime

The date and time of the latest status change to the attachment point, in the following format:

 

yyyymmddhhmmss.mmmmmmsutc

 

Where:

yyyy represents the year,

mm represents the month,

dd represents the day,

hh represents the hour,

mm represents the minutes,

ss represents the seconds,


CIM Solaris_WDRAttachmentPoint Class Methods

There are five Solaris_WDRAttachmentPoint methods, which you use to add attachment point resources to, and remove them from, live domains; and test the status of attachment points.



Note - For more information about Solaris_WDRAttachmentPoint Class methods, refer to the following man pages: cfgadm(1M), cfgadm_sbd(1M), and rcfgadm(1M).



Method Return Codes

All the Solaris_WDRAttachmentPoint methods return an sint32 value that indicates whether the method executed successfully. A return value of zero indicates successful execution, and a non-zero value indicates that an error occurred, as follows:

0 = Configuration operation succeeded

1 = Configuration operation cancelled

2 = Configuration administration not supported

3 = Configuration operation not supported

4 = Insufficient privileges

5 = Component system is busy, try again

6 = System is busy, try again

7 = Data error

8 = Library error

9 = No Library found

10 = Insufficient condition

11 = Configuration operation invalid

12 = Hardware specific failure

13 = Attachment point not found

14 = No attachment point with specified attributes found



Note - For more information about how clients invoke methods see the Sun WBEM API Specification in the WBEM SDK, which can be found at /usr/sadm/lib/wbem/doc/index.html. Before you use invokeMethod(), you populate the inParams vector with all the [IN] (input) parameters, in the exact order shown; and populate the outParams vector with an empty string. After invokeMethod() returns, the outParams vector will contain any error string that might have been generated by the corresponding DR operation; or will be an empty string.



CIM Solaris_WDRAttachmentPoint Method Descriptions

 

TABLE 4-2 CIM Solaris_WDRAttachmentPoint Methods

Name

Description

Configure

Configures the attachment point into a Solaris domain.

 

Parameters:

  • boolean -- force [IN] Forces the Configure operation, which might otherwise fail due to the condition of the attachment point or other hardware-dependent considerations. Hardware-specific safety and integrity checks can prevent the force option from having any effect.
  • string -- hardwareOpts [IN] These options are passed to the cfgadm hardware-specific plug-in. WDR currently interfaces with the cfgadm_sbd plug-in indirectly. If you specify -o nopoweroff, the disconnect function leaves the board powered on. If you specify -o unassign, the disconnect function unassigns the board from the domain.

If you unassign a board from a domain, you can assign it to another domain. However, if it is assigned to another domain, it is not available to the domain from which is was unassigned.

  • uint32 -- retries [IN] Specifies the number of times the dynamic reconfiguration (DR) request is retried on the domain. The default is zero.
  • uint32 -- retryDelay [IN] Specifies the time interval, in seconds, between retries. This option cannot be used alone and must be specified with the -r retry_count option. The default value is zero, meaning that the DR request is retried immediately.
  • string -- error [OUT] The specified string will contain any error string returned by the corresponding DR command; or will be empty if the command does not return an error string.

Unconfigure

Removes the resources of the attachment point from the Solaris domain in which it is currently configured.

 

The parameters used by this method are the same as those shown for the Configure method above.

Connect

Changes the receptacle state to connected.

 

The parameters used by this method are the same as those shown for the Configure method above.

Disconnect

Disables normal communication, to, or, from the occupant in a receptacle.

 

The parameters used by this method are the same as those shown for the Configure method above.

Test

Explicitly requests that the board be tested using POST, even if the board has already been tested.

 

Note: Calling the Connect method tests the board using POST, making a call to the Test method unnecessary.

 

Parameters:

  • boolean -- verbose [IN] Does not perceptibly affect the function of this method because DR command output is not available to the client.
  • string -- hardwareOpts [IN] Used in the same way as the hardwareOpts parameter described for the Configure method above.
  • string -- error [OUT] Used in the same way as the error parameter described for the Configure method above.

CIM Solaris_CHSystemBoard Class

Position in the Class Hierarchy

CIM_LogicalElement

|

+--Solaris_WDRAttachmentPoint

|

+--Solaris_CHSystemBoard

Description

Represents a logical element that models the UltraSPARC-III generation of system boards that support the functionality of Dynamic Reconfiguration Model 2.0.

As illustrated in the WDR CIM Class Hierarchy Diagram, the CIM Solaris_CHSystemBoard class has association relationships with the following CIM classes: Solaris_CHMemory, Solaris_CHController, Solaris_WDRSlot and Solaris_CHCPU.

Direct Known Subclasses

None

CIM Solaris_CHSystemBoard Class Properties

 

TABLE 4-3 CIM Solaris_CHSystemBoard Properties

Name

Data Type

Description

Assigned

boolean

Indicates that the board is assigned to a Solaris domain.

PoweredOn

boolean

Indicates that the board is powered-on.


CIM Solaris_CHSystemBoard Class Methods

There are four Solaris_CHSystemBoard methods, which you use to power-on and power-off system boards; and assign them to, and unassign them from, live domains.



Note - For more information about Solaris_CHSystemBoard Class methods, refer to the following man pages: cfgadm(1M), cfgadm_sbd(1M), and rcfgadm(1M)



Method Return Codes

All the Solaris_CHSystemBoard methods return an sint32 value that indicates whether the method executed successfully. A return value of zero indicates successful execution, and a non-zero value indicates that an error occurred, as follows:

0 = Configuration operation succeeded

1 = Configuration operation cancelled

2 = Configuration administration not supported

3 = Configuration operation not supported

4 = Insufficient privileges

5 = Component system is busy, try again

6 = System is busy, try again

7 = Data error

8 = Library error

9 = No Library found

10 = Insufficient condition

11 = Configuration operation invalid

12 = Hardware specific failure

13 = Attachment point not found

14 = No attachment point with specified attributes found



Note - For more information about how clients invoke methods see the Sun WBEM API Specification in the WBEM SDK, which is located at /usr/sadm/lib/wbem/doc/index.html. Before you use invokeMethod(), you populate the inParams vector with all the [IN] (input) parameters, in the exact order shown; and populate the outParams vector with an empty string. After invokeMethod() returns, the outParams vector will contain any error string that might have been generated by the corresponding DR operation; or will be an empty string.



CIM Solaris_CH_SystemBoard Method Descriptions

 

TABLE 4-4 CIM Solaris_CH_SystemBoard Methods

Name

Description

Assign

Assigns the board to a specified Solaris domain.

 

Parameters:

  • boolean -- force [IN] Forces the Assign operation, which might otherwise fail due to the condition of the attachment point or other hardware-dependent considerations. Hardware-specific safety and integrity checks can prevent the force option from having any effect.
  • string -- hardwareOpts [IN] These options are passed to the cfgadm hardware-specific plug-in. WDR currently interfaces with the cfgadm_sbd plug-in indirectly.

If you unassign a board from a domain, you can assign it to another domain. However, if it is assigned to another domain, it is not available to the domain from which is was unassigned.

  • string -- error [OUT] The specified string will contain any error string returned by the corresponding DR command; or will be empty if the command does not return an error string.

PowerOn

Powers-on the board.

 

Parameters:

The parameters used by this method are the same as those shown for the Assign method above.

PowerOff

Powers-off the board.

 

Parameters:

The parameters used by this method are the same as those shown for the Assign method above.

Unassign

Unassigns the board from the domain to which it is currently assigned.

 

Parameters:

The parameters used by this method are the same as those shown for the Assign method above.


CIM Solaris_CHCPU Class

Position in the Class Hierarchy

CIM_LogicalElement

|

+--Solaris_WDRAttachmentPoint

|

+--Solaris_CHCPU

Description

A logical element that represents a processor on a system board. There can be as many as four processors per system board on an UltraSPARC-III generation system board. Because the processor is physically attached to a CPU socket on a system board, and because DR operations such as configure and unconfigure can be performed on the attachment point, the CIM Solaris_CHCPU class is derived from the CIM Solaris_WDRAttachmentPoint class.

As illustrated in the WDR CIM Class Hierarchy Diagram, the CIM Solaris_CHCPU class has an aggregation relationship with the CIM Solaris_CHSystemBoard class.

Direct Known Subclasses

None

CIM Solaris_CHCPU Class Properties

 

TABLE 4-5 Solaris_CHCPU Properties

Name

Data Type

Description

ID

uint32

A unique identifier for the processor

Speed

uint32

The clock speed of the processor in MHz

ECache

uint32

The size of the ECache memory in MB.


CIM Solaris_CHCPU Class Methods

None

CIM Solaris_CHMemory Class

Position in the Class Hierarchy

CIM_LogicalElement

|

+--Solaris_WDRAttachmentPoint

|

+--Solaris_CHMemory

Description

A logical element that describes the memory information for a system board. There is a one-to-one relationship between instances of the Solaris_CHSystemBoard and Solaris_CHMemory CIM classes. Furthermore, because memory is an attachment point on the system board, the CIM Solaris_CHMemory class is derived from the CIM Solaris_WDRAttachmentPoint class.

Direct Known Subclasses

None

CIM Solaris_CHMemory Properties

 

TABLE 4-6 CIM Solaris_CHMemory Properties

Name

Data Type

Description

Deleted

uint32

While a memory drain is in progress, the Deleted property stores the amount of memory that has already been deleted. Otherwise the Deleted property is null.

Interleaved

boolean

True if the board is participating in interleaving with other boards.

Permanent

uint32

Stores the number of non-pageable memory pages in the board's memory, in kilobytes.

PhysicalAddress

uint64

The base physical address of memory on the board

Remaining

uint32

When a memory drain is in progress, the Remaining property stores the amount of remaining memory that needs to be drained, in megabytes. Otherwise the Remaining property is null.

Size

uint32

The size of memory on the board in megabytes

Source

string

The name of the copy-rename source attachment point. When there is no copy-rename operation, the Source property is null.

Target

string

The name of the copy-rename target attachment point. When there is no copy-rename operation, the Target property is null.

Unconfigurable

boolean

True if the operating system has been configured to disallow this memory from being unconfigured.


CIM Solaris_CHMemory Class Methods

None

CIM Solaris_CHController Class

Position in the Class Hierarchy

CIM_LogicalElement

|

+--Solaris_WDRAttachmentPoint

|

+--Solaris_CHController

Description

A logical CIM element that models the I/O controller attachment points on an I/O board.

Direct Known Subclasses

None

CIM Solaris_CHController Class Properties

 

TABLE 4-7 Solaris_CHController Properties

Name

Data Type

Description

Device

string

The physical path of the I/O component in the /devices path

Referenced

boolean

True if the I/O component is referenced.


CIM Solaris_CHController Class Methods

None


CIM Slot Classes

The CIM Slot classes model system board slots on Sun Fire 15K, 12K, 3800, 4800, 4810, and 6800 systems. The slots can be empty or occupied. Like attachment points, slots can be assigned to, and unassigned from, domains. However, unlike attachment points, slots can exist independent of any domain, and they always exist.



Note - Classes whose names contain "XC" are used with Sun Firetrademark 15K and 12K systems. Classes whose names contain "SG" are used with Sun Fire 6800, 4810, 4800, and 3800 systems.



CIM Solaris_WDRSlot Class

Position in the Class Hierarchy

CIM_LogicalElement

|

+--Solaris_WDRSlot

The abstract CIM Solaris_WDRSlot class models a platform-independent slot.

Description

A logical CIM element that provides a superclass to those logical CIM elements that model the slots in a Sun Fire 15K, 12K, 6800, 4810, 4800, or 3800 chassis. A slot can contain either a system board or an I/O board.

As illustrated in the WDR CIM Class Hierarchy Diagram, the Solaris_WDRSlot class has association relationships with the following CIM classes: Solaris_CHSystemBoard and Solaris_WDRDomain.

Direct Known Subclasses

CIM Solaris_XCSlot Class and CIM Solaris_SGSlot Class

CIM Solaris_WDRSlot Properties

 

TABLE 4-8 CIM Solaris_WDRSlot Properties

Name

Data Type

Description

LogicalID

string

The logical name of the slot.

 

On a Sun Fire 15K system there are 18 expanders, and each can hold one system board and one I/O board. System board slots are represented as SB0, SB1, ... SB17, and I/O board slots are represented as IO0, IO1, ... IO17.

 

On a Sun Fire 12K system there are 9 expanders, and each can hold one system board and one I/O board. System board slots are represented as SB0, SB1, ... SB8, and I/O board slots are represented as IO0, IO1, ... IO8.

 

On a Sun Fire 6800, 4810, 4800, or 3800 system there can be up to 6 system boards, whose slots are represented as SB0, SB1, ... SB5; and up to 4 I/O boards, whose slots are represented as IB6, IB7, IB8, and IB9.

Empty

boolean

Indicates whether this slot contains a board. A value of NULL indicates that the state of the slot is unknown.

 

If the Empty property is True, then the following properties of the CIM Solaris_XCSlot Class and the CIM Solaris_SGSlot Class are NULL: AssignmentState, BoardType, PowerState, and TestState.


CIM Solaris_WDRSlot Methods

There are two Solaris_WDRSlot methods, which you use to assign and unassign slots.

Method Return Codes

On Sun Fire 15K and 12K systems, all the Solaris_WDRSlot methods return an sint32 value that indicates whether the method executed successfully. A return value of zero indicates successful execution, and a non-zero value indicates that an error occurred, as follows:

0 = Configuration operation succeeded

1 = Configuration operation cancelled

2 = Configuration administration not supported

3 = Configuration operation not supported

4 = Insufficient privileges

5 = Component system is busy, try again

6 = System is busy, try again

7 = Data error

8 = Library error

9 = No Library found

10 = Insufficient condition

11 = Configuration operation invalid

12 = Hardware specific failure

13 = Attachment point not found

14 = No attachment point with specified attributes found



Note - For more information about how clients invoke methods see the Sun WBEM API Specification in the WBEM SDK, which is located at /usr/sadm/lib/wbem/doc/index.html. Before you use invokeMethod(), you populate the inParams vector with all the [IN] (input) parameters, in the exact order shown; and populate the outParams vector with an empty string. After invokeMethod() returns, the outParams vector will contain any error string that might have been generated by the corresponding DR operation; or will be an empty string.



CIM_SolarisWDRSlot Method Descriptions

 

TABLE 4-9 CIM Solaris_WDRSlot Methods

Name

Description

Assign

Assigns the slot to the specified domain.

 

Parameters:

  • uint32 -- domainID [IN] Specifies a domain to which this slot is to be assigned. On a Sun Fire 15K/12K server there can be up to 18 domains. On a Sun Fire 3800, 4800, or 4810 system there can be 1 or 2 domains. On a Sun Fire 6800 system, there can be between 1 and 4 domains.
  • string -- error [OUT] Contains any error string that is returned by the corresponding DR operation; or empty if the operation does not return an error string.

Unassign

Unassigns a board from a domain. No board in the slot can be active (i.e., connected or configured) in the domain.

 

Parameters:

The parameters used by this method are the same as those shown for the Assign method above.


CIM Solaris_XCSlot Class

Position in the Class Hierarchy

CIM_LogicalElement

|

+--Solaris_WDRSlot

|

+--Solaris_XCSlot

Description

A logical CIM element that models the slots on a Sun Fire 15K or 12K system. A slot can contain either a system board or an I/O board.

On a Sun Fire 15K system there are 18 expanders, and each can hold one system board and one I/O board. System board slots are represented as SB0, SB1, ... SB17, and I/O board slots are represented as IO0 (zero), IO1, IO2, ... IO17.

On a Sun Fire 12K system there are 9 expanders, and each can hold one system board and one I/O board. System board slots are represented as SB0, SB1, ... SB8, and I/O board slots are represented as IO0 (zero), IO1, IO2, ... IO8.

Direct Known Subclasses

None

CIM Solaris_XCSlot Properties

 

TABLE 4-10 CIM Solaris_XCSlot Properties

Name

Data Type

Description

AssignedDomain

sint32

The domain to which this slot is assigned, if the value of its AssignmentState property is Assigned. The numeric Values -1 through 18 represent the following in the ValueMap: None, A, B, C, D, E, F, G, H, I, J, K, L, M, N, O, N, P, Q, and R.

AssignmentState

uint32

The current assignment state of the slot. The Values 0 through 3 represent the following in the ValueMap: Unknown, Free, Assigned, and Active.

 

Always NULL is the Empty property (inherited from the Solaris_WDRSlot class) is True.

BoardType

uint32

The type of board that resides in the slot, if known. The Values 0 through 8 represent the following items in the ValueMap: CPU, WIB, HPCI, CPCI, MCPU, WPCI, SPCI, HPCIX, and Unknown. Note: Unknown is not equal to Empty.

 

Always NULL is the Empty property (inherited from the Solaris_WDRSlot class) is True.

PowerState

uint32

The power state of the board. The Values 0 through 3 represent the following items in the ValueMap: Off, On, Unknown, or Minimal.

 

Always NULL is the Empty property (inherited from the Solaris_WDRSlot class) is True.

TestState

uint32

The test state of the board. The numeric Values 0 through 4 represent the following in the ValueMap: Unknown, iPOST, Passed, Degraded, or Failed.

 

Always NULL is the Empty property (inherited from the Solaris_WDRSlot class) is True.


CIM Solaris_XCSlot Methods

None

CIM Solaris_SGSlot Class

Position in the Class Hierarchy

CIM_LogicalElement

|

+--Solaris_WDRSlot

|

+--Solaris_SGSlot

Description

A logical CIM element that models the slots on a Sun Fire 6800, 4810, 4800, or 3800 system.



Note - On a Sun Fire 6800, 4810, 4800, or 3800 system there can be up to 6 system boards, whose slots are represented as SB0, SB1, ... SB5; and up to 4 I/O boards, whose slots are represented as IB6, IB7, IB8, and IB9.



Direct Known Subclasses

None

CIM Solaris_SGSlot Properties

 

TABLE 4-11 CIM Solaris_SGSlot Properties

Name

Data Type

Description

AssignedDomain

sint32

The domain to which this slot is assigned, if the value of the slot's AssignmentState property is Assigned. The Values 1 through 5 represent the following items in the ValueMap:

  • None
  • A
  • B
  • C
  • D

AssignmentState

uint32

The current assignment state of the slot. The Values 1 through 4 represent the following in the ValueMap:

  • Unknown
  • Free
  • Assigned
  • Active

BoardType

uint32

The type of board that resides in the slot if known. The Values 1 through 11 represent the following items in the ValueMap:

  • Unknown
  • Empty
  • CPU
  • IO
  • CPUWIB
  • IOWIB
  • SC
  • L2
  • Fan
  • Power Supply
  • Logic Analyzer

PowerState

uint32

The power state of the board. The Values 1 through 4 represent the following items in the ValueMap:

  • Unknown
  • On
  • Off
  • Failed

TestState

uint32

The test state of the board. The Values 1 through 8 represent the following items in the ValueMap:

  • Unknown
  • Not Tested
  • Passed
  • Failed
  • Under Test
  • Start Test
  • Degraded
  • Unusable

CIM Solaris_SGSlot Methods

None


CIM Solaris_WDRDomain Classes

The CIM Solaris domain classes represent domains on Sun Fire systems that are running the Solaris operating environment.

CIM Solaris_WDRDomain Class

Position in the Class Hierarchy

CIM_CollectionOfMSEs

|

+--Solaris_WDRDomain

Description

The CIM Solaris_WDRDomain class is an abstract superclass that describes domain information on all Sun Fire systems (the 15K, 12K 6800, 4810, 4800, and 3800 systems).

As illustrated in theWDR CIM Class Hierarchy Diagram, the CIM Solaris_WDRDomain class has an association relationship with the Solaris_WDRSlot class and an aggregation relationship with the Solaris_WDRAttachmentPoint class.

Direct Known CIM Subclasses

CIM Solaris_SGDomain Class and CIM Solaris_XCDomain Class



Note - CIM domain classes whose names contain "XC" are used with Sun Firetrademark 15K and 12K systems. CIM domain classes whose names contain "SG" are used with Sun Fire 6800, 4810, 4800, and 3800 systems.



CIM Solaris_WDRDomain Class Properties

 

TABLE 4-12 CIM Solaris_WDRDomain Properties

Name

Data Type

Description

Id

uint32

Identifies the domain uniquely.


CIM Solaris_XCDomain Class

Position in the Class Hierarchy

CIM_CollectionOfMSEs

|

+--Solaris_WDRDomain

|

+--Solaris_XCDomain

Description

The CIM Solaris_XCDomain class, which is a subclass of the CIM Solaris_WDRDomain class, describes domain information on Sun Fire 15K and 12K systems. It contains several CIM properties that contain information that is specific to Sun Fire 15K and 12K systems.

Direct Known CIM Subclasses

None

CIM Solaris_XCDomain Class Properties

 

TABLE 4-13 CIM Solaris_XCDomain Properties

Name

Data Type

Description

ActiveEthernetBoard

string

The I/O board that hosts the active Ethernet connection for the internal system controller (SC) network.

AdminGroup

string

The name of the UNIX group that is assigned to the Domain Administrator group

BoardRelationship[]

sint32

An array of values, one for each board, that indicates the status of the board within the domain. Each position in the array's BitMap represents the status of one board; each number in the ValueMap represents one of the following Values:

  • Not Available
  • Available
  • Assigned
  • Active

 

Numbers 1 through 18 in the array's BitMap represent the status of each system board (SB0 through SB17). Numbers 19 through 36 in the array's BitMap represent the status of each I/O board (IO0 through IO17).

KeyswitchPosition

uint32

Indicates the status of the domain. Each of the Values 0 through 5 represents an item in the ValueMap, which indicates the status of the domain:

  • On
  • Standby
  • Off
  • Diag
  • Secure
  • Unknown

ReconfigGroup

string

The name of the UNIX group that is assigned to the Domain Reconfiguration role.

State

uint32

The current state of the domain. Each number, 0 through 36, in the ValueMap represents one of the following Values, which indicate the current state of the domain:

  • Unknown
  • Powered Off
  • Keyswitch Standby
  • Running Domain POST
  • Running Board POST
  • Layout OBP
  • Loading OBP
  • OBP Booting
  • OBP Running
  • OBP Callback
  • OBP Loading Solaris
  • OBP Booting Solaris
  • OBP Domain Exited
  • OBP Failed
  • OBP in Sync Callback
  • OBP Exited
  • OBP Error Reset
  • OBP Domain Halt
  • OBP Environmental Domain Halt
  • OBP Booting Solaris Failed
  • OBP Loading Solaris Failed
  • OBP Debug
  • OS Running Solaris
  • OS Quiesce in Progress
  • OS Quiesced
  • OS Resume in Progress
  • OS Panic
  • OS Panic Debug
  • OS Panic Continue
  • OS Panic Dump
  • OS Halt
  • OS Panic Exit
  • OS Environmental Exit
  • OS Debug
  • OS Exit
  • Domain Down
  • Domain In Recovery

CIM Solaris_SGDomain Class

Position in the Class Hierarchy

CIM_CollectionOfMSEs

|

+--Solaris_WDRDomain

|

+--Solaris_SGDomain

Description

The CIM Solaris_SGDomain class, which is a subclass of the CIM Solaris_WDRDomain class, describes domain information on Sun Fire 6800, 4810, 4800, and 3800 systems. It contains several CIM properties that contain information that is specific to Sun Fire 6800, 4810, 4800, and 3800 systems.

Direct Known CIM Subclasses

None

CIM Solaris_SGDomain Class Properties

 

TABLE 4-14 CIM Solaris_SGDomain Properties

Name

Data Type

Description

BoardRelationship[]

sint32

An array of values, one for each board, that indicates the status of the board in the domain. For each position in the array BitMap, ValueMap items 0 through 4 represents the following board status values:

  • Nonexistent Slot
  • Not Available
  • Available
  • Assigned
  • Active

 

On a Sun Fire 6800 system, the BitMap values 1 through 10 represent all boards. BitMap values 1 through 6 relate to system boards 0 through 5 (SB0 through SB5). BitMap values 7 through 10 relate to I/O boards, IB6 through IB9.

 

On Sun Fire 4810, 4800, and 3800 systems, only five slots are available, for three CPU boards and two I/O boards. Therefore, the BitMap values 4, 5, and 6 (for SB3, SB4, and SB5), and BitMap values 9 and 10 (for IB8 and IB9), are always 0 (Nonexistent Slot).

KeyswitchPosition

uint32

Indicates the status of the domain. The Values 1 through 16 represent the following items in the ValueMap:

  • Unknown
  • Off
  • Standby
  • On
  • Diag
  • Secure
  • Off To Standby
  • Off To On
  • Off To Diag
  • Off To Secure
  • Standby To Off
  • Active To Off
  • Active To Standby
  • Reboot To On
  • Reboot To Diag
  • Reboot To Secure

State

uint32

The current state of the domain. The ValueMap items 1 through 14 represent the following values:

  • Unknown
  • Running POST
  • Standby
  • Active
  • Powered Off
  • Domain Idle
  • Running OBP
  • Booting
  • Running Solaris
  • Halted
  • Reset
  • Panic
  • Debugger
  • Hang Detected


WDR Schema Associations and Aggregations

A CIM association is a special class that relates one WDR class or instance to another. Associations can be one-to-one relationships or aggregations.

WDR aggregations relate one WDR class or instance to many other classes or instances.

CIM Solaris_DomainHasAttachmentPoints Aggregation

Description

A domain is said to have an attachment point if that attachment point is either available to the domain (and appears in the domain's available component list) or is assigned to the domain. Only domains that are running can have attachment points.

The Solaris_DomainHasAttachmentPoints aggregation relates sub-instances of the Solaris_WDRDomain class to the sub-instances of the Solaris_WDRAttachmentPoint class that are available or assigned to the domain.

The Solaris_DomainHasAttachmentPoints aggregation is a composition association where the domain is composed of one or more attachment points. The parent of the Solaris_DomainHasAttachmentPoints aggregation is a sun-instance of the Solaris_WDRDomain class. The child of the Solaris_DomainHasAttachmentPoints aggregation is a sub-instance of the Solaris_WDRAttachmentPoint class. The Solaris_DomainHasAttachmentPoints aggregation is a one-to-many relationship, where multiple attachment points can be available or assigned to a single domain.

CIM Solaris_DomainHasAttachmentPoints Aggregation Properties

 

TABLE 4-15 CIM Solaris_DomainHasAttachmentPoints Aggregation Properties

Name

Data Type

Description

Collection

REF Solaris_WDRDomain

References the parent in the relationship.

Member

REF Solaris_WDRAttachmentPoint

References a child in the relationship.


CIM Solaris_DomainHasSlots Aggregation

Description

One of the characteristics of a domain is that it contains zero or more slots. A slot can be assigned to a domain regardless of whether it is occupied by a system board. Consequently, the Solaris_DomainHasSlots aggregation relates the binding between the CIM Solaris_WDRDomain and CIM Solaris_WDRSlot classes.

The Solaris_DomainHasSlots aggregation is a composition association, where the domain is composed of one or more slots.

The parent of the Solaris_DomainHasSlots aggregation is an instance of the Solaris_XCDomain class, and the child is an instance of the Solaris_WDRSlot class. The Solaris_DomainHasSlots aggregation is a one-to-many relationship, where multiple slots can be assigned to a single domain. However, a single slot cannot reside in multiple domains at one time.

CIM Solaris_DomainHasSlots Aggregation Properties

 

TABLE 4-16 CIM Solaris_DomainHasSlots Aggregation Properties

Name

Data Type

Description

Collection

REF Solaris_WDRDomain

References the parent in the relationship.

Member

REF Solaris_WDRSlot

References a child in the relationship.


Solaris_SlotHasSystemBoard Association

Description

A slot can contain a board regardless of whether the slot is assigned to a domain. The CIM Solaris_SlotHasSystemBoard association relates an instance of the CIM Solaris_WDRSlot class to an instance of the CIM Solaris_SystemBoard class that corresponds to the board in the slot.

The CIM Solaris_SlotHasSystemBoard is a composition association, and an instance of the CIM Solaris_WDRSlot class can be composed of zero or one instance of the CIM Solaris_SystemBoard class.

CIM Solaris_SlotHasSystemBoard Association Properties

 

TABLE 4-17 CIM Solaris_SlotHasSystemBoard Association Properties

Name

Data Type

Description

Antecedent

REF Solaris_WDRSlot

References the parent in the relationship.

Dependent

REF Solaris_CHSystemBoard

References the child in the relationship.


Solaris_SystemBoardHasProcessors Aggregation

Description

A system board is a large circuit board that contains processors, a memory module, and I/O modules. The CIM Solaris_SystemBoardHasProcessors aggregation describes the relationship between an instance of the Solaris_CHSystemBoard class and an instance of the Solaris_CHCPU class; it relates a system board with the processors that it contains.

The aggregation is a one-to-many relationship where a board can contain between zero and four processors.

CIM Solaris_SystemBoardHasProcessors Aggregation Properties

 

TABLE 4-18 CIM Solaris_SystemBoardHasProcessors Aggregation Properties

Name

Data Type

Description

GroupComponent

REF Solaris_CHSystemBoard

References the parent in the relationship.

PartComponent

REF Solaris_CHCPU

References a child in the relationship.


Solaris_SystemBoardHasMemory Aggregation

Description

A system board is a large circuit board that contains processors, a memory module, and I/O modules. The CIM Solaris_SystemBoardHasMemory aggregation relates an instance of the Solaris_CHSystemBoard class with an instance of the Solaris_CHMemory class; it relates a board with the memory that it contains.

The Solaris_CHMemory class is a collection of information that describes memory on a system board. For a given system board, there is a maximum of one instance of the Solaris_CHMemory class.

CIM Solaris_SystemBoardHasMemory Aggregation Properties

 

TABLE 4-19 CIM Solaris_SystemBoardHasMemory Aggregation Properties

Name

Data Type

Description

GroupComponent

REF Solaris_CHSystemBoard

References the parent in the relationship.

PartComponent

REF Solaris_CHMemory

References a child in the relationship.


Solaris_SystemBoardHasControllers Aggregation

Description

In addition to processors and memory modules, a system board can have I/O modules such as disk and network controllers. The CIM Solaris_SystemBoardHasControllers aggregation relates a system board to the controllers that it contains.

Solaris_SystemBoardHasControllers is a one-to-many relationship where one system board can contain multiple I/O devices.

CIM Solaris_SystemBoardHasControllers Aggregation Properties

 

TABLE 4-20 CIM Solaris_SystemBoardHasControllers Aggregation Properties

Name

Data Type

Description

GroupComponent

REF Solaris_CHSystemBoard

References the parent in the relationship.

PartComponent

REF Solaris_CHController

References a child in the relationship.



CIM Process Indication Classes

CIM process indications are subclasses of the CIM_Processindication class. They are used by WDR to forward notifications of events on Sun Fire 15K, 12K, 6800, 4810, 4800, and 3800 systems to client applications. Process indications are discussed fully in Chapter 3, "Using Process Indications."

Process indications on Sun Fire 6800, 4810, 4800, and 3800 systems are derived from selected SNMP traps that are received from the System Controller (SC).

Process indications on Sun Fire 15K and 12K systems are derived from selected events that are generated by the system event facility, sysevent, on the Sun Fire 15K and Sun Fire 12K SC.



Note - Process indication classes whose names contain "XC" are used with Sun Firetrademark 15K and 12K systems. Classes whose names contain "SG" are used with Sun Fire 6800, 4810, 4800, and 3800 systems.



 


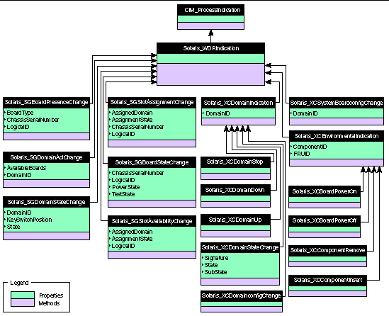
The WDR Indication Class Hierarchy Diagram

Solaris_WDRIndication Class

The Solaris_WDRIndication class is an abstract class from which all process indication classes are derived on all Sun Fire systems. The Solaris_WDRIndication class adds no properties to its base class.

Solaris_SGBoardPresenceChange Indication

Description

This process indication, which is used on Sun Fire 6800, 4810, 4800, and 3800 systems, notifies a client that a CPU or an I/O board has become present or absent from a slot.

Solaris_SGBoardPresenceChange Properties

 

TABLE 4-21 Solaris_SGBoardPresenceChange Properties

Name

Data Type

Description

LogicalID

string

The logical name of the slot. On a Sun Fire 6800, 4810, 4800, or 3800 system there can be up to 6 system boards, whose slots are represented as SB0, SB1, ... SB5; and up to 4 I/O boards, whose slots are represented as IB6, IB7, IB8, and IB9.

ChassisSerialNumber

string

The serial number of the chassis, which is an 8-digit hexadecimal string, such as 10483D99.

BoardType

uint32

The type of board that occupies the slot is it is not empty. Possible values: Unknown, Empty, CPU, IO, CPUWIB, IOWIB, SC, L2, Fan, Power Supply, or Logic Analyzer. Currently, only boards of type CPU and IO are reported.


Solaris_SGDomainACLChange Indication

Description

This process indication, which is used on Sun Fire 6800, 4810, 4800, and 3800 systems, notifies the client that the available component list has changed.

Solaris_SGDomainACLChange Properties

 

TABLE 4-22 Solaris_SGDomainACLChange Properties

Name

Data Type

Description

DomainID

uint32

The domain to which the board was assigned, or from which it was unassigned. Possible values: A, B, C, or D.

AvailableBoards[]

boolean

The list of slots that are available to the domain that is identified by the DomainID property. Possible values: SB0, SB1, SB2, SB3, SB4, SB5, IB6, IB7, IB8, and IB9.


Solaris_SGDomainStateChange Indication

Description

This process indication, which is used on Sun Fire 6800, 4810, 4800, and 3800 systems, notifies the client that a domain goes up or down; that a domain self-test fails; or that the keyswitch state of a domain has changed.

Solaris_SGDomainStateChange Properties

 

TABLE 4-23 Solaris_SGDomainStateChange Properties

Name

Data Type

Description

DomainID

uint32

The domain whose state has changed. Possible values: A, B, C, or D.

KeyswitchPosition

uint32

Identifies the keyswitch position of the virtual keyswitch. Possible values: Unknown, Off, Standby, On, Diag, Secure, Off To Standby, Off To On, Off To Diag, Off To Secure, Standby To Off, Active To Off, Active To Standby, Reboot To On, Reboot To Diag, and Reboot To Secure.

State

uint32

The current state of the domain. Possible values: Unknown, Running Post, Standby, Active, Powered Off, Domain Idle, Running OBP, Booting, Running Solaris, Halted, Reset, Panic, Debugger, or Hang Detected.


Solaris_SGSlotAssignmentChange Indication

Description

This process indication, which is used on Sun Fire 6800, 4810, 4800, and 3800 systems, notifies the client that a slot has been assigned to, or unassigned from, a domain.

Solaris_SGSlotAssignmentChange Properties

 

TABLE 4-24 Solaris_SGSlotAssignmentChange Properties

Name

Data Type

Description

LogicalID

string

The logical name of the slot. On a Sun Fire 6800, 4810, 4800, or 3800 system there can be up to 6 system boards, whose slots are represented as SB0, SB1, ... SB5; and up to 4 I/O boards, whose slots are represented as IB6, IB7, IB8, and IB9.

ChassisSerialNumber

string

The serial number of the chassis, which is an 8-digit hexadecimal string such as 10483D99.

AssignedDomain

sint32

The domain to which the slot is assigned, if it is assigned. Possible values: A, B, C, or D, or None.

AssignmentState

uint32

The current assignment state of the slot. Possible values: Unknown, Free, Assigned, or Active.


Solaris_SGBoardStateChange Indication

Description

This process indication, which is used on Sun Fire 6800, 4810, 4800, and 3800 systems, notifies the client that a board self-test has completed, or that a board was powered-on or powered-off.

Solaris_SGBoardStateChange Properties

 

TABLE 4-25 Solaris_SGBoardStateChange Properties

Name

Data Type

Description

LogicalID

string

The logical name of the slot. On a Sun Fire 6800, 4810, 4800, or 3800 system there can be up to 6 system boards, whose slots are represented as SB0, SB1, ... SB5; and up to 4 I/O boards, whose slots are represented as IB6, IB7, IB8, and IB9.

ChassisSerialNumber

string

The serial number of the chassis, which is an 8-digit hexadecimal string such as 10483D99.

PowerState

uint32

The power status of the board. Possible values: Unknown, On, Off, or Failed.

TestState

uint32

The test status of the board. Possible values: Unknown, Not Tested, Passed, Failed, Under Test, Start Test, Degraded, or Unusable.


Solaris_SGSlotAvailabilityChange Indication

Description

This process indication, which is used on Sun Fire 6800, 4810, 4800, and 3800 systems, notifies the client that the slot's availability has changed.

Solaris_SGSlotAvailabilityChange Properties

 

TABLE 4-26 Solaris_SGSlotAvailabilityChange Properties

Name

Data Type

Description

LogicalID

string

The logical name of the slot. On a Sun Fire 6800, 4810, 4800, or 3800 system there can be up to 6 system boards, whose slots are represented as SB0, SB1, ... SB5; and up to 4 I/O boards, whose slots are represented as IB6, IB7, IB8, and IB9.

AssignedDomain

sint32

The domain to which the slot was assigned, and from which it is now unassigned; or the domain to which the slot has been assigned. Possible values: A, B, C, or D.

AssignmentState

uint32

The current assignment state of the slot. Possible values: Unknown, Free, Assigned, or Active.


Solaris_XCSystemBoardConfigChange Indication

Description

This process indication, which is used only on Sun Fire 15K and 12K systems, notifies the client that one or more Sun Fire 15K/12K domain configuration properties has changed for a specific domain.

Solaris_XCSystemBoardConfigChange Properties

 

TABLE 4-27 Solaris_XCSystemBoardConfigChange Properties

Name

Data Type

Description

LogicalID

string

Identifies the system board whose configuration data has changed.


Solaris_XCEnvironmentalIndication Indication

Description

An abstract class that serves as a common ancestor to all environmental indications on Sun Fire 15K and 12K systems.

Solaris_XCEnvironmentalIndication Properties

The Solaris_XCEnvironmentalIndication class adds the following properties to its base class:

 

TABLE 4-28 Solaris_XCEnvironmentalIndication Properties

Name

Data Type

Description

ComponentID

string

The component that is experiencing the environmental event

FRUID

uint32

If the component is a system board, contains the corresponding Field Replaceable Unit identifier; otherwise NULL.


Solaris_XCComponentRemove Indication

Derived from the Solaris_XCEnvironmentalIndication abstract class, this class notifies a client that a specific hot-pluggable component has been removed from its slot on a Sun Fire 15K or 12K system.

This class adds no properties to its base class and has no direct known subclasses.

Solaris_XCComponentInsert Indication

Derived from the Solaris_XCEnvironmentalIndication abstract class, this class notifies a client that a specific hot-pluggable component has been inserted into its slot on a Sun Fire 15K or 12K system.

This class adds no properties to its base class and has no direct known subclasses.

Solaris_XCBoardPowerOn Indication

Derived from the Solaris_XCEnvironmentalIndication abstract class, this class notifies a client that a system board has been powered-on in a Sun Fire 15K or 12K system.

This class adds no properties to its base class and has no direct known subclasses.

Solaris_XCBoardPowerOff Indication

Derived from the Solaris_XCEnvironmentalIndication abstract class, this class notifies a client that a system board has been powered-off in a Sun Fire 15K or 12K system.

This class adds no properties to its base class and has no direct known subclasses.

Solaris_XCDomainIndication Indication

Description

Derived from the Solaris_XCEnvironmentalIndication abstract class, this abstract class that serves as a common ancestor to all domain indications on Sun Fire 15K and 12K systems.

Solaris_XCDomainIndication Properties

The Solaris_XCDomainIndication class adds the following property to its base class:

 

TABLE 4-29 Solaris_XCDomainIndication Properties

Name

Data Type

Description

DomainID

uint32

Identifies the domain that is experiencing the event.


Solaris_XCDomainConfigChange Indication

Derived from the Solaris_XCDomainIndication abstract class, this class notifies a client that one or more configuration properties have been changed in a specific domain on a Sun Fire 15K or 12K system.

This class adds no properties to its base class and has no direct known subclasses.

Solaris_XCDomainUp Indication

Derived from the Solaris_XCDomainIndication abstract class, this class notifies a client that a specific domain has gone up on a Sun Fire 15K or 12K system. A domain goes up when the keyswitch is set to On; or after the domain monitoring daemon, DSMD, is re-started and finds that the IOSRAM that is assigned to the domain is accessible.

This class adds no properties to its base class and has no direct known subclasses.

Solaris_XCDomainDown Indication

Derived from the Solaris_XCDomainIndication abstract class, this class notifies a client that a specific domain has gone down on a Sun Fire 15K or 12K system. A domain goes down when the keyswitch is set to Off or Standby.

This class adds no properties to its base class and has no direct known subclasses.

Solaris_XCDomainStop Indication

Derived from the Solaris_XCDomainIndication abstract class, this class notifies a client that a specific domain on a Sun Fire 15K or 12K system has begun a hardware state dump. A hardware state dump occurs when a non-recoverable hardware failure causes the domain to write its state information to a dump file.

This class adds no properties to its base class and has no direct known subclasses.

Solaris_XCDomainStateChange Indication

Description

Derived from the Solaris_XCDomainIndication abstract class, this indication notifies the client that the state of a specific domain on a Sun Fire 15K or 12K system has changed.

Solaris_XCDomainStateChange Properties

The Solaris_XCDomainStateChange class adds the following property to its base class:

 

TABLE 4-30 Solaris_XCDomainStateChange Properties

Name

Data Type

Description

Signature

uint32

The Signature, State, and SubState properties combine to describe the current state of the domain.

State

uint32

The Signature, State, and SubState properties combine to describe the current state of the domain.

SubState

uint32

The Signature, State, and SubState properties combine to describe the current state of the domain.