第4章 |
|
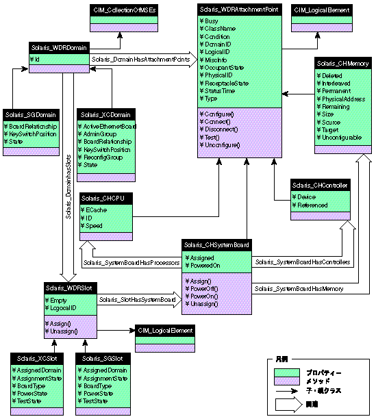
この章では、以下の図に示す WDR CIM クラス階層を構成するクラス、ドメイン、関連、およびインジケーションについて説明します。

接続点クラスでは、Sun Fire 15K、12K、6800、4810、4800、または 3800 システムの接続点を表す論理要素を提供します。接続点とは、Sun Fire 15K、12K、6800、4810、4800、または 3800 システムの物理的な位置へのインタフェースです。この接続点では、WDR を使用して、Solaris オペレーティング環境が実行されているドメインのシステムボード、CPU、およびメモリーモジュールを構成することができます。接続点は、受容体と占有装置からなります。占有装置を受容体に挿入または受容体から取り外すと、接続点の状態が変更されます。
|
注 - 接続点についての詳細は、cfgadm(1M) マニュアルページ (Sun Fire モデル全
|
接続点クラスは、WDR を使用できる Sun Fire 15K、12K、6800、4810、4800、または 3800 システムの物理的な位置を表すという点においては、スロットクラスと同じです (CIM スロットクラスを参照)。しかしスロットクラスでは、論理的な要素についてはシステムボードと入出力ボードのみを表し、CPU、メモリー、および入出力コントローラについては表しません。スロットは、範囲がボードに限定されている接続点の 1 つのタイプといえます。
コアの構成管理情報を表します。(詳細は、cfgadm(1M) マニュアルページを参照してください。) この情報は、ドメイン上で libcfgadm ライブラリを使用して収集されます。
CIM Solaris_CHCPU クラス、CIM Solaris_CHSystemBoard クラス、CIM Solaris_CHController クラス、および CIM Solaris_CHMemory クラス
|
注 - 接続点についての詳細は、cfgadm(1M) マニュアルページ (Sun Fire システム全般) と cfgadm_sbd(1M) マニュアルページ (Sun Fire 15K および 12K システム専用) を参照してください。 |
Solaris_WDRAttachmentPoint メソッドには、動作中のドメインへの接続点リソースの追加、このドメインからの接続点リソースの削除、接続点の状態のテストを行うときに使用する 5 つのメソッドがあります。
|
注 - Solaris_WDRAttachmentPoint クラスのメソッドの詳細については、cfgadm(1M)、cfgadm_sbd(1M)、および rcfgadm(1M) の各マニュアルページを参照してください。 |
すべての Solaris_WDRAttachmentPoint メソッドは、メソッドが正常に実行されたかどうかを示す sint32 値を 1 つ返します。戻り値が 0 (ゼロ) のときは正常に実行されたことを示し、ゼロ以外の値のときは以下のようなエラーが発生したことを示します。
5 = コンポーネントシステムが使用中のため、再試行してください
Dynamic Reconfiguration モデル 2.0 の機能をサポートしている UltraSPARC-III 世代のシステムボードをモデル化する論理要素を表します。
WDR CIM クラス階層図に示すように、CIM Solaris_CHSystemBoard クラスは、Solaris_CHMemory、Solaris_CHController、Solaris_WDRSlot、および Solaris_CHCPU の各 CIM クラスと関連関係があります。
Solaris_CHSystemBoard メソッドには、システムボードの電源投入と電源切断、現在動作しているドメインへのボードの割り当てとそのドメインからの割り当ての解除に使用する 4 つのメソッドがあります。
|
注 - Solaris_CHSystemBoard クラスのメソッドについての詳細は、cfgadm(1M)、cfgadm_sbd(1M)、および rcfgadm(1M) の各マニュアルページを参照してください。 |
すべての Solaris_CHSystemBoard メソッドは、メソッドが正常に実行されたかどうかを示す sint32 値を 1 つ返します。戻り値が 0 (ゼロ) のときは正常に実行されたことを示し、ゼロ以外の値のときは以下のようなエラーが発生したことを示します。
5 = コンポーネントシステムが使用中のため、再試行してください
システムボード上のプロセッサを表す論理要素。UltraSPARC-III 世代のシステムボード上では、1 つのシステムボードに 4 個のプロセッサを搭載可能です。プロセッサは物理的にシステムボード上の CPU ソケットに取り付けられており、しかも構成および構成解除などの DR 操作を接続点で実行できることから、CIM Solaris_CHCPU クラスは CIM Solaris_WDRAttachmentPoint クラスから派生しています。
WDR CIM クラス階層図に示すように、CIM Solaris_CHCPU クラスは CIM Solaris_CHSystemBoard クラスと集約関係があります。
システムボードのメモリー情報を表す論理要素。Solaris_CHSystemBoard と Solaris_CHMemory の CIM クラスのインスタンスには一対一の関係があります。さらに、メモリーはシステムボード上の接続点であることから、CIM Solaris_CHMemory クラスは CIM Solaris_WDRAttachmentPoint クラスから派生しています。
入出力ボード上で入出力コントローラの接続点をモデル化する論理 CIM 要素。
CIM スロットクラスは、Sun Fire 15K、12K、3800、4800、4810、および 6800 システム上のシステムボードスロットをモデル化します。スロットにボードが装着されていてもいなくても構いません。接続点と同様に、スロットをドメインに割り当てたり、割り当て解除することができます。ただし、接続点と異なるのは、スロットはいずれのドメインからも独立して存在することができ、常に存在する点です。
|
注 - 名前に "XC" が含まれているクラスは、Sun Fire |
抽象的な CIM Solaris_WDRSlot クラスは、プラットフォームに依存しないスロットをモデル化します。
Sun Fire 15K、12K、6800、4810、4800、または 3800 シャーシのスロットをモデル化する論理 CIM 要素にスーパークラスを提供する論理 CIM 要素。スロットには、システムボードと入出力ボードのどちらも装着できます。
WDR CIM クラス階層図に示すように、CIM Solaris_WDRSlot クラスは、Solaris_CHSystemBoard および Solaris_WDRDomain の各 CIM クラスと関連関係があります。
CIM Solaris_XCSlot クラスおよび CIM Solaris_SGSlot クラス
|
Sun Fire 15K システムには 18 個の拡張スロットがあり、その各スロットにシステムボードと入出力ボードをそれぞれ 1 つ装着できます。システムボードのスロットは SB0、SB1、... SB17 と表記され、入出力ボードのスロットは IO0、IO1、... IO17 と表記されます。 Sun Fire 12K システムには 9 個の拡張スロットがあり、その各スロットにシステムボードと入出力ボードをそれぞれ 1 つ装着できます。システムボードのスロットは SB0、SB1、... SB8 と表記され、入出力ボードのスロットは IO0、IO1、... IO8 と表記されます。 Sun Fire 6800、4810、4800、または 3800 システムには、最大 6 個のシステムボードと最大 4 個の入出力ボードを装着できます。システムボードのスロットは SB0、SB1、... SB5 と表記され、入出力ボードのスロットは IB6、IB7、IB8、および IB9 と表記されます。 |
||
|
このスロットにボードが装着されているかどうかを示します。値が NULL の場合は、スロットの状態が不明であることを示します。 Empty プロパティーが True の場合には、サブクラス CIM Solaris_XCSlot クラスおよび CIM Solaris_SGSlot クラスのプロパティーである、AssignmentState、BoardType、PowerState、および TestState は NULL です。 |
Solaris_WDRSlot メソッドには、スロットの割り当てと割り当て解除に使用する 2 つのメソッドがあります。
Sun Fire 15K と 12K システムでは、すべての Solaris_WDRSlot メソッドは、メソッドが正常に実行されたかどうかを示す sint32 値を 1 つ返します。戻り値が 0 (ゼロ) のときは正常に実行されたことを示し、ゼロ以外の値のときは以下のようなエラーが発生したことを示します。
5 = コンポーネントシステムが使用中のため、再試行してください
|
ドメインからボードの割り当てを解除します。ドメインでスロットに装着されているボードは、アクティブな (接続または構成されている) 状態ではありません。 |
Sun Fire 15K または 12K システム上のスロットをモデル化する論理 CIM 要素。スロットには、システムボードと入出力ボードのどちらも装着できます。
Sun Fire 15K システムには 18 個の拡張スロットがあり、その各スロットにシステムボードと入出力ボードをそれぞれ 1 つ装着できます。システムボードのスロットは SB0、SB1、... SB17 と表記され、入出力ボードのスロットは IO0 (ゼロ)、IO1、... IO17 と表記されます。
Sun Fire 12K システムには 9 個の拡張スロットがあり、その各スロットにシステムボードと入出力ボードをそれぞれ 1 つ装着できます。システムボードのスロットは SB0、SB1、... SB8 と表記され、入出力ボードのスロットは IO0 (ゼロ)、IO1、... IO8 と表記されます。
Sun Fire 6800、4810、4800、または 3800 システム上のスロットをモデル化する論理 CIM 要素。
|
注 - Sun Fire 6800、4810、4800、または 3800 システムには、最大 6 個のシステムボードと最大 4 個の入出力ボードを装着できます。システムボードのスロットは SB0、SB1、... SB5 と表記され、入出力ボードのスロットは IB6、IB7、IB8、および IB9 と表記されます。 |
|
このスロットの AssignmentState プロパティーの値が Assigned の場合に、このスロットが割り当てられているドメイン。値 1 〜 5 が ValueMap の以下の項目を表します。 |
||
|
スロットに装着されているボードのタイプ (既知の場合)。値 1 〜 11 が ValueMap の以下の項目を表します。 |
||
CIM Solaris ドメインクラスは、Solaris オペレーティング環境が実行されている Sun Fire システム上のドメインを表します。
CIM Solaris_WDRDomain クラスは、すべての Sun Fire システム (15K、12K、6800、4810、4800、および 3800 システム) 上のドメイン情報を表す抽象スーパークラスです。
WDR CIM クラス階層図に示すように、CIM Solaris_WDRDomain クラスは、Solaris_WDRSlot クラスと関連関係があり、Solaris_WDRAttachmentPoint クラスと集約関係があります。
CIM Solaris_SGDomain クラスおよび CIM Solaris_XCDomain クラス
|
注 - 名前に "XC" が含まれている CIM ドメインクラスは、Sun Fire |
CIM Solaris_XCDomain クラスは CIM Solaris_WDRDomain クラスのサブクラスで、Sun Fire 15K および 12K システムのドメイン情報を表します。このクラスには、Sun Fire 15K および 12K システムに固有の情報が含まれている CIM プロパティーがいくつかあります。
CIM Solaris_SGDomain クラスは CIM Solaris_WDRDomain クラスのサブクラスで、Sun Fire 6800、4810、4800、および 3800 システムのドメイン情報を表します。このクラスには、Sun Fire 6800、4810、4800、および 3800 システムに固有の情報が含まれている CIM プロパティーがいくつかあります。
CIM 関連クラスは、1 つの WDR クラスまたはインスタンスを、別のクラスやインスタンスに関連付ける特別なクラスです。関連は、一対一の関係であることも、集約であることもあります。
WDR の集約は、1 つのWDR クラスまたはインスタンスを多数のクラスやインスタンスに関連付けます。
接続点がドメインで使用可能である (ドメインの使用可能構成要素リストに表示される) か、ドメインに割り当てられている場合に、ドメインは接続点を持っているといいます。動作中のドメインだけが接続点を持つことができます。
Solaris_DomainHasAttachmentPoints 集約は、Solaris_WDRDomain クラスのサブインスタンスを、ドメインで使用可能であるか、またはドメインに割り当てられている Solaris_WDRAttachmentPoint クラスのサブインスタンスに関連付けます。
Solaris_DomainHasAttachmentPoints 集約は、ドメインが 1 つまたは複数の接続点で構成されているコンポジション関連です。 Solaris_DomainHasAttachmentPoints 集約の親は、Solaris_WDRDomain クラスのサブインスタンスです。Solaris_DomainHasAttachmentPoints 集約の子は、Solaris_WDRAttachmentPoint クラスのサブインスタンスです。Solaris_DomainHasAttachmentPoints 集約は、1 つのドメインで複数の接続点が使用できる、または割り当てられている一対多の関係です。
ゼロ個以上のスロットが装備されているドメインの 1 つの特性。システムボードが装着されているかどうかに関わらず、スロットをドメインに割り当てることができます。その結果、Solaris_DomainHasSlots 集約は、CIM Solaris_WDRDomain と CIM Solaris_WDRSlot クラス間のバインドを関連付けます。
Solaris_DomainHasSlots 集約は、ドメインが 1 つまたは複数のスロットで構成されているコンポジション関連です。
Solaris_DomainHasSlots 集約では、親は Solaris_XCDomain クラスのインスタンスで、子は Solaris_WDRSlot クラスのインスタンスです。Solaris_DomainHasSlots 集約は、複数のスロットを 1 つのドメインに割り当てることができる一対多の関係です。ただし、1 つのスロットを一度に複数のドメインに存在させることはできません。
スロットがドメインに割り当てられているかどうかに関わらず、ボードを装着できるスロット。CIM Solaris_SlotHasSystemBoard 関連は、CIM Solaris_WDRSlot クラスのインスタンスを、スロットに装着するボードに対応する CIM Solaris_SystemBoard クラスのインスタンスに関連付けます。
CIM Solaris_SlotHasSystemBoard はコンポジション関連であり、ゼロ個以上の CIM Solaris_SystemBoard クラスのインスタンスから構成される CIM Solaris_WDRSlot クラスのインスタンスです。
システムボードは、プロセッサ、メモリーモジュール、および入出力モジュールが搭載されている大規模回路基板です。CIM Solaris_SystemBoardHasProcessors 集約は、Solaris_CHSystemBoard クラスのインスタンスと Solaris_CHCPU クラスのインスタンス間の関係を表し、システムボードを、そのボードに搭載されているプロセッサに関連付けます。
集約は、ボードにゼロ個から 4 個までのプロセッサを搭載できる一対多の関係です。
システムボードは、プロセッサ、メモリーモジュール、および入出力モジュールが搭載されている大規模回路基板です。CIM Solaris_SystemBoardHasMemory 集約は、Solaris_CHSystemBoard クラスのインスタンスと Solaris_CHMemory クラスのインスタンスを関連付けて、システムボードと、そのボードに搭載されているメモリーを関連付けます。
Solaris_CHMemory クラスは、システムボード上のメモリーに関する情報の集まりです。特定のシステムボードでは、Solaris_CHMemory クラスの 1 つのインスタンスについて上限があります。
システムボードには、プロセッサとメモリーモジュールだけでなく、ディスク、ネットワークコントローラなどの入出力モジュールも搭載できます。CIM Solaris_SystemBoardHasControllers 集約は、システムボードを、そのボードに装備されているコントローラに関連付けます。
Solaris_SystemBoardHasControllers 集約は、1 つのシステムボードに複数の入出力デバイスを搭載できる一対多の関係です。
CIM プロセスインジケーションは、CIM_Processindication クラスのサブクラスです。CIM プロセスインジケーションは、Sun Fire 15K、12K、6800、4810、4800、および 3800 システム上でのイベント通知をクライアントアプリケーションに転送するときに WDR が使用します。プロセスインジケーションについては、第 3 章「プロセスインジケーションの使用」で詳細に説明しています。
Sun Fire 6800、4810、4800、および 3800 システム上でのプロセスインジケーションは、システムコントローラ (SC) から受信した SNMP トラップの中から選ばれて生成されます。
Sun Fire 15K および 12K システム上でのプロセスインジケーションは、Sun Fire 15K および Sun Fire 12K SC 上で、システムイベント機能である sysevent によって生成されたイベントの中から選ばれて生成されます。
|
注 - 名前に "XC" が含まれているプロセスインジケーションクラスは、Sun Fire |

Solaris_WDRIndication クラスは、すべての Sun Fire システム上で、すべてのプロセスインジケーションクラスがここから派生する抽象クラスです。Solaris_WDRIndication クラスでは、その基底クラスに何もプロパティーを追加しません。
このプロセスインジケーションは Sun Fire 6800、4810、4800、および 3800 システムで使用され、CPU や入出力ボードがスロットに装着または取り外されたことをクライアントに通知します。
このプロセスインジケーションは Sun Fire 6800、4810、4800、および 3800 システムで使用され、使用可能構成要素リストが変更されたことをクライアントに通知します。
|
DomainID プロパティーで特定されるドメインで使用可能なスロットのリスト。値 : SB0、SB1、SB2、SB3、SB4、SB5、IB6、IB7、IB8、および IB9。 |
このプロセスインジケーションは Sun Fire 6800、4810、4800、および 3800 システムで使用され、ドメインの開始と停止、ドメインの自己診断失敗、またはドメインのキースイッチ状態の変更をクライアントに通知します。
このプロセスインジケーションは Sun Fire 6800、4810、4800、および 3800 システムで使用され、スロットがドメインに割り当てられていた、またはドメインから割り当て解除されたことをクライアントに通知します。
このプロセスインジケーションは Sun Fire 6800、4810、4800、および 3800 システムで使用され、ボードの自己診断が完了したこと、またはボードの電源が投入または切断されたことをクライアントに通知します。
このプロセスインジケーションは Sun Fire 6800、4810、4800、および 3800 システムで使用され、スロットの可用性が変更されたことをクライアントに通知します。
このプロセスインジケーションは Sun Fire 15K および 12K システムで使用され、特定のドメインで、1 つまたは複数の Sun Fire 15K/12K ドメイン構成プロパティーが変更されたことをクライアントに通知します。
Sun Fire 15K および 12K システム上の環境インジケーションすべての共通の祖先として機能する抽象クラス。
Solaris_XCEnvironmentalIndication クラスでは、その基底クラスに以下のプロパティーを追加します。
|
コンポーネントがシステムボードの場合は、対応する Field Replaceable Unit 識別子が含まれ、それ以外の場合は NULL です。 |
このクラスは Solaris_XCEnvironmentalIndication 抽象クラスから派生し、特定のホットプラグ対応コンポーネントが Sun Fire 15K または 12K システム上のスロットから取り外されたことをクライアントに通知します。
このクラスは基底クラスに何もプロパティーを追加せず、直系の既知のサブクラスもありません。
このクラスは Solaris_XCEnvironmentalIndication 抽象クラスから派生し、特定のホットプラグ対応コンポーネントが Sun Fire 15K または 12K システム上のスロットに挿入されたことをクライアントに通知します。
このクラスは基底クラスに何もプロパティーを追加せず、直系の既知のサブクラスもありません。
このクラスは Solaris_XCEnvironmentalIndication 抽象クラスから派生し、Sun Fire 15K または 12K システムのシステムボードの電源が投入されたことをクライアントに通知します。
このクラスは基底クラスに何もプロパティーを追加せず、直系の既知のサブクラスもありません。
このクラスは Solaris_XCEnvironmentalIndication 抽象クラスから派生し、Sun Fire 15K または 12K システムのシステムボードの電源が切断されたことをクライアントに通知します。
このクラスは基底クラスに何もプロパティーを追加せず、直系の既知のサブクラスもありません。
この抽象クラスは Solaris_XCEnvironmentalIndication 抽象クラスから派生し、Sun Fire 15K および 12K システム上のすべてのドメインインジケーションの共通の祖先として機能します。
Solaris_XCDomainIndication クラスでは、その基底クラスに以下のプロパティーを追加します。
このクラスは、Solaris_XCDomainIndication 抽象クラスから派生し、Sun Fire 15K または 12K システム上の特定のドメインで、1 つまたは複数の構成プロパティーが変更されたことをクライアントに通知します。
このクラスは基底クラスに何もプロパティーを追加せず、直系の既知のサブクラスもありません。
このクラスは Solaris_XCDomainIndication 抽象クラスから派生し、Sun Fire 15K または 12K システム上の特定のドメインが開始されたことをクライアントに通知します。ドメインが開始するのは、キースイッチが On に設定されているとき、またはドメイン監視デーモン (DSMD) が再起動してから、ドメインに割り当てられている IOSRAM がアクセス可能であることを検出したときです。
このクラスは基底クラスに何もプロパティーを追加せず、直系の既知のサブクラスもありません。
このクラスは Solaris_XCDomainIndication 抽象クラスから派生し、Sun Fire 15K または 12K システム上の特定のドメインが停止されたことをクライアントに通知します。キースイッチが Off または Standby に設定されると、ドメインは停止します。
このクラスは基底クラスに何もプロパティーを追加せず、直系の既知のサブクラスもありません。
このクラスは Solaris_XCDomainIndication 抽象クラスから派生し、Sun Fire 15K または 12K システム上の特定のドメインがハードウェア状態ダンプを開始したことをクライアントに通知します。回復不能なハードウェア障害が発生したために、ドメインでハードウェア状態情報をダンプファイルに書き込めなくなった場合に、ハードウェア状態ダンプが行われます。
このクラスは基底クラスに何もプロパティーを追加せず、直系の既知のサブクラスもありません。
このクラスは Solaris_XCDomainIndication 抽象クラスから派生し、Sun Fire 15K または 12K システム上の特定のドメインの状態が変更されたことをクライアントに通知します。
Solaris_XCDomainStateChange クラスでは、その基底クラスに以下のプロパティーを追加します。
Copyright© 2002, Sun Microsystems, Inc. All rights reserved.