C H A P T E R  1

Overview

This guide describes how to install, upgrade, configure, and remove Sun Raytrademark Server Software 4.0. It also provides instructions for upgrading to the appropriate version of the Solaris operating environment.

The reader is presumed to be familiar with basic UNIX® commands and to have experience in network configuration and administration. Technical information and procedures are presented with a command-line interface.

The installation flow chart (FIGURE 1-1) and network configuration flow chart (FIGURE 1-2) summarize the tasks to be performed. Following the procedures in this guide can help to avoid unnecessary problems when you install, upgrade, or configure Sun Ray systems.


Media Formats

Sun Ray Server Software 4.0 is available on CD-ROM and ESD (electronic software download). If you download the software electronically, then when instructions and procedures in this guide ask you to change to the image directory on the CD-ROM, please change instead to the image directory under the download directory. Commands issued in either file system should execute properly.


Installation Flow Chart

The following diagram shows the key decisions you should take before performing an installation or upgrade.

FIGURE 1-1 Installation and Upgrade Flow Chart


This flowchart depicts key decisions that must be taken before installing or upgrading.This flowchart depicts key decisions that must be taken before installing or upgrading.[ D ]


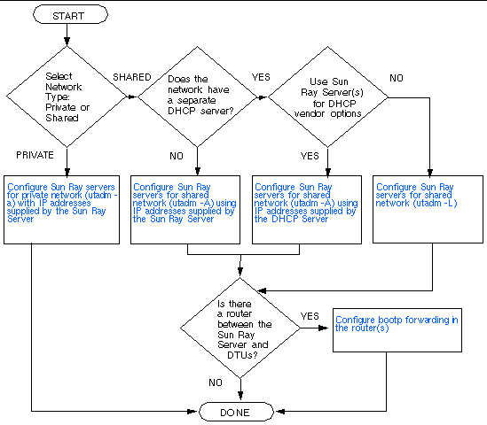
Network Configuration Flow Chart

The following diagram shows the key decisions to take before configuring Sun Ray servers and DTUs on a network, or before configuring a network for Sun Ray use.

FIGURE 1-2 Network Configuration Flow Chart


This flowchart shows what decisions to make before configuring a Sun Ray system.[ D ]