Sun ONE logo      ÀÌÀü      ¸ñÂ÷      »öÀÎ      ´ÙÀ½     

Sun ONE Portal Server 6.2 °ü¸®ÀÚ ¼³¸í¼­

 11Àå
°¡ÀÔ ¼­ºñ½º °ü¸®

À̹ø ÀåÀº ´ÙÀ½ Àý·Î ±¸¼ºµË´Ï´Ù.


°³¿ä

°¡ÀÔ ¼­ºñ½º¸¦ ÅëÇØ »ç¿ëÀÚ°¡ ¸¹Àº Á¤º¸ ¼Ò½º¿¡¼­ °ü½ÉÀÌ ÀÖ´Â ÇÁ·ÎÇÊÀ» »ý¼ºÇÒ ¼ö ÀÖ½À´Ï´Ù. º» ¸±¸®½º¿¡¼­ Áö¿øµÇ´Â Á¤º¸ ¼Ò½º¿¡´Â ¹üÁÖ, Åä·Ð ¹× °Ë»ö °¡´É ¹®¼­°¡ Æ÷ÇԵ˴ϴÙ. ÀÌ ÇÁ·ÎÇÊÀº »ç¿ëÀÚ°¡ °¡ÀÔ Ã¤³Î¿¡ ¾×¼¼½ºÇÒ ¶§¸¶´Ù ÃֽŠÁ¤º¸·Î ¾÷µ¥ÀÌÆ®µË´Ï´Ù. °¡ÀÔ Ã¤³ÎÀº »ç¿ëÀÚ°¡ ºÐ·ùµÈ ¹®¼­ ¹×/¶Ç´Â Åä·Ð¿¡ ´ëÇØ Á¤ÀÇÇÑ °¢ ÇÁ·ÎÇÊ Ç׸ñ°ú ÀÏÄ¡ÇÏ´Â È÷Æ®(°ü·Ã Á¤º¸) ¼ö¸¦ ¿ä¾àÇÕ´Ï´Ù.

°Ë»ö ¼­ºñ½º´Â ´ÙÀ½¿¡ »ç¿ëµË´Ï´Ù.

°á°ú´Â ÇÁ·ÎÇÊ Ç׸ñ¿¡ ´ëÇÑ ÀÏÄ¡ Á¤º¸ÀÇ ¼ö¸¦ º¸¿©ÁÖ´Â ¸µÅ©·Î Ç¥½ÃµË´Ï´Ù. ÀÌ ¸µÅ©´Â »ç¿ëÀÚ¸¦ ´õ ¼¼ºÎÀûÀÎ ÀÏÄ¡ º¸±â·Î ¸®µð·º¼ÇÇÕ´Ï´Ù.

¹üÁÖ °¡ÀÔÀÇ °æ¿ì, ÀÌ ¸µÅ©´Â »ç¿ëÀÚ¸¦ ƯÁ¤ °ü½É ¹®¼­°¡ Ç¥ÁØ ¹üÁÖ °Ë»ö °á°ú Çü½ÄÀ¸·Î ¿ä¾àµÇ´Â °Ë»ö ä³Î·Î ¸®µð·º¼ÇÇÕ´Ï´Ù. °¡ÀÔ Ã¤³ÎÀº »ç¿ëÀÚ¿¡°Ô ´õ¿í ¼¼ºÎÀû º¸±â¸¦ Á¦°øÇϱâ À§ÇÑ °ü¹®À¸·Î ÀÛ¿ëÇÕ´Ï´Ù.


°¡ÀÔ ¼­ºñ½º °ü¸®

°ü¸®ÀÚ´Â °¡ÀÔ ¼­ºñ½º¸¦ »ç¿ë ¶Ç´Â ÇØÁ¦ÇÒ ¼ö ÀÖ½À´Ï´Ù. °¡ÀÔ ¼­ºñ½º´Â ´ÙÀ½ À§Ä¡¿¡¼­ °ü¸®ÇÒ ¼ö ÀÖ½À´Ï´Ù.

·çÆ® ¼öÁØ

Á¶Á÷ ¼öÁØ

Á¶Á÷ »ç¿ëÀÚ ¼öÁØ

·çÆ® ¼öÁØ

·çÆ® ¼öÁØ¿¡¼­ °¡ÀÔ ¼­ºñ½ºÀÇ °ü¸®´Â À¯Çüº°·Î(Áï, ¹üÁÖ, Åä·Ð ¹× ÀúÀåµÈ °Ë»ö¿¡ ´ëÇØ) ½Ã½ºÅÛ ±Ô¸ðÀÇ ±âº» ÃÖ´ë °¡ÀÔ ¼ö¸¦ ¼³Á¤ÇÕ´Ï´Ù. ±×¸² 11-1¿¡´Â ·çÆ® ¼öÁØ¿¡¼­ °¡ÀÔ ¼­ºñ½º¸¦ °ü¸®Çϱâ À§ÇÑ ÀÎÅÍÆäÀ̽º°¡ ÀÖ½À´Ï´Ù. ·çÆ® ¼öÁØ¿¡¼­ °¡ÀÔ ¼­ºñ½ºÀÇ Á¤ÀÇ¿¡ ´ëÇÑ ³»¿ëÀº "·çÆ® ¼öÁØ¿¡¼­ °¡ÀÔ ¼­ºñ½º¸¦ Á¤ÀÇÇÏ·Á¸é"À» ÂüÁ¶ÇϽʽÿÀ.

±×¸² 11-1  ·çÆ® ¼öÁØ °¡ÀÔ °ü¸® ÀÎÅÍÆäÀ̽º

·çÆ® ¼öÁØ¿¡¼­ °¡ÀÔ ¼­ºñ½º¸¦ °ü¸®Çϱâ À§ÇÑ °ü¸® ÀÎÅÍÆäÀ̽ºÀÇ ½ºÅ©¸°¼¦.

Á¶Á÷ ¼öÁØ

Á¶Á÷ ¼öÁØ¿¡¼­ °¡ÀÔ ¼­ºñ½ºÀÇ °ü¸®´Â À¯Çüº°·Î(Áï, ¹üÁÖ, Åä·Ð ¹× ÀúÀåµÈ °Ë»ö¿¡ ´ëÇØ) ½Ã½ºÅÛ ±Ô¸ðÀÇ ±âº» ÃÖ´ë °¡ÀÔ ¼ö¸¦ µ¤¾î¾¹´Ï´Ù. ±×¸² 11-2¿¡´Â Á¶Á÷ ¼öÁØ¿¡¼­ °¡ÀÔ ¼­ºñ½º¸¦ °ü¸®Çϱâ À§ÇÑ ÀÎÅÍÆäÀ̽º°¡ ÀÖ½À´Ï´Ù. Á¶Á÷ ¼öÁØ¿¡¼­ °¡ÀÔ ¼­ºñ½ºÀÇ Á¤ÀÇ¿¡ ´ëÇÑ ³»¿ëÀº "Á¶Á÷ ¼öÁØ¿¡¼­ °¡ÀÔ ¼­ºñ½º¸¦ Á¤ÀÇÇÏ·Á¸é"À» ÂüÁ¶ÇϽʽÿÀ.

±×¸² 11-2  Á¶Á÷ ¼öÁØ °¡ÀÔ °ü¸® ÀÎÅÍÆäÀ̽º

Á¶Á÷ ¼öÁØ¿¡¼­ °¡ÀÔ ¼­ºñ½º¸¦ °ü¸®Çϱâ À§ÇÑ °ü¸® ÀÎÅÍÆäÀ̽ºÀÇ ½ºÅ©¸°¼¦.

Á¶Á÷ »ç¿ëÀÚ ¼öÁØ

Á¶Á÷ »ç¿ëÀÚ ¼öÁØ¿¡¼­ °¡ÀÔ ¼­ºñ½ºÀÇ °ü¸®´Â »ç¿ëÀÚÀÇ °¡ÀÔ ¼­ºñ½º ¼³Á¤À» ÆíÁýÇÕ´Ï´Ù. °ü¸®ÀÚ´Â ´ÙÀ½°ú °°ÀÌ »ç¿ëÀÚÀÇ ¼­ºñ½º µ¥ÀÌÅ͸¦ À¯Áö °ü¸®ÇÒ ¼ö ÀÖ½À´Ï´Ù.

±×¸² 11-3¿¡´Â »ç¿ëÀÚ ¼öÁØ¿¡¼­ °¡ÀÔ ¼­ºñ½º¸¦ °ü¸®Çϱâ À§ÇÑ ÀÎÅÍÆäÀ̽º°¡ ÀÖ½À´Ï´Ù. »ç¿ëÀÚ °¡ÀÔ ¼­ºñ½ºÀÇ °ü¸®¿¡ ´ëÇÑ ³»¿ëÀº "»ç¿ëÀÚ¸¦ À§ÇØ °¡ÀÔ ¼­ºñ½º¸¦ °ü¸®ÇÏ·Á¸é"À» ÂüÁ¶ÇϽʽÿÀ.

±×¸² 11-3  »ç¿ëÀÚ ¼öÁØ °¡ÀÔ °ü¸® ÀÎÅÍÆäÀ̽º

»ç¿ëÀÚ °¡ÀÔ ¼­ºñ½º¸¦ °ü¸®Çϱâ À§ÇÑ °ü¸® ÀÎÅÍÆäÀ̽ºÀÇ ½ºÅ©¸°¼¦.

·çÆ® ¼öÁØ¿¡¼­ °¡ÀÔ ¼­ºñ½º¸¦ Á¤ÀÇÇÏ·Á¸é

  1. Sun ONE Identity Server °ü¸® Äֿܼ¡ ·Î±×ÀÎÇÏ¿© [¼­ºñ½º ±¸¼º] ÅÇÀ» ¼±ÅÃÇÕ´Ï´Ù.
  2. ¿ÞÂÊ Ã¢ÀÇ [Æ÷ÅÐ ¼­ºñ½º ±¸¼º] ¸Þ´º¿¡¼­ [°¡ÀÔ ¼­ºñ½º]¸¦ ¼±ÅÃÇÕ´Ï´Ù.
  3. ´ÙÀ½¿¡ ´ëÇÑ ±âº»°ªÀ» ¼öÁ¤ÇÕ´Ï´Ù(±×¸² 11-1 ÂüÁ¶).
    • ÃÖ´ë ¹üÁÖ °¡ÀÔ ¼ö´Â »ç¿ëÀÚ°¡ °¡ÀÔÇÒ ¼ö ÀÖ´Â ÃÖ´ë ¹üÁÖ ¼ö¸¦ ÁöÁ¤ÇÕ´Ï´Ù.
    • ÃÖ´ë Åä·Ð °¡ÀÔ ¼ö´Â »ç¿ëÀÚ°¡ °¡ÀÔÇÒ ¼ö ÀÖ´Â ÃÖ´ë Åä·Ð ¼ö¸¦ ÁöÁ¤ÇÕ´Ï´Ù.
    • ÃÖ´ë ÀúÀå °Ë»ö ¼ö´Â ÀúÀåÇÒ ¼ö ÀÖ´Â ÃÖ´ë °Ë»ö ¼ö¸¦ ÁöÁ¤ÇÕ´Ï´Ù.
  4. ¼±ÅÃ:
    • [ÀúÀå]À» ¼±ÅÃÇÏ¿© °ªÀ» ÀúÀåÇÕ´Ï´Ù.
    • °ªÀ» ¼öÁ¤ÇÑ °æ¿ì [Àç¼³Á¤]À» ¼±ÅÃÇÏ¿© °ªÀ» Àç¼³Á¤ÇÕ´Ï´Ù.

Á¶Á÷ ¼öÁØ¿¡¼­ °¡ÀÔ ¼­ºñ½º¸¦ Á¤ÀÇÇÏ·Á¸é

  1. Sun One Identity Server °ü¸® Äֿܼ¡ ·Î±×ÀÎÇϰí Á¶Á÷¿¡ ´ëÇÑ [º¸±â] µå·Ó´Ù¿î ¸Þ´º¿¡¼­ [¼­ºñ½º]¸¦ ¼±ÅÃÇÕ´Ï´Ù.
  2. ¿ÞÂÊ Ã¢ÀÇ [Æ÷ÅÐ ¼­ºñ½º ±¸¼º] ¸Þ´º¿¡¼­ [°¡ÀÔ ¼­ºñ½º]¸¦ ¼±ÅÃÇÕ´Ï´Ù.
  3. ´ÙÀ½¿¡ ´ëÇÑ ±âº»°ªÀ» ¼öÁ¤ÇÕ´Ï´Ù(±×¸² 11-2 ÂüÁ¶).
    • Ãæµ¹ ÇØ°á ¼öÁØÀº °¡Àå ³ôÀ½, ³ôÀ½, ¾à°£ ³ôÀ½, º¸Åë, ¾à°£ ³·À½, ³·À½ ¹× °¡Àå ³·À½À¸·Î ¼³Á¤ÇÒ ¼ö ÀÖ½À´Ï´Ù.
    • ÃÖ´ë ¹üÁÖ °¡ÀÔ ¼ö´Â »ç¿ëÀÚ°¡ °¡ÀÔÇÒ ¼ö ÀÖ´Â ÃÖ´ë ¹üÁÖ ¼ö¸¦ ÁöÁ¤ÇÕ´Ï´Ù.
    • ÃÖ´ë Åä·Ð °¡ÀÔ ¼ö´Â »ç¿ëÀÚ°¡ °¡ÀÔÇÒ ¼ö ÀÖ´Â ÃÖ´ë Åä·Ð ¼ö¸¦ ÁöÁ¤ÇÕ´Ï´Ù.
    • ÃÖ´ë ÀúÀå °Ë»ö ¼ö´Â ÀúÀåÇÒ ¼ö ÀÖ´Â ÃÖ´ë °Ë»ö ¼ö¸¦ ÁöÁ¤ÇÕ´Ï´Ù.
  4. ¼±ÅÃ:
    • [ÀúÀå]À» ¼±ÅÃÇÏ¿© °ªÀ» ÀúÀåÇÕ´Ï´Ù.
    • °ªÀ» ¼öÁ¤ÇÑ °æ¿ì [Àç¼³Á¤]À» ¼±ÅÃÇÏ¿© °ªÀ» Àç¼³Á¤ÇÕ´Ï´Ù.
    • »èÁ¦ÇÕ´Ï´Ù.

»ç¿ëÀÚ¸¦ À§ÇØ °¡ÀÔ ¼­ºñ½º¸¦ °ü¸®ÇÏ·Á¸é

  1. °ü¸® Äֿܼ¡ ·Î±×ÀÎÇϰí Á¶Á÷¿¡ ´ëÇÑ [º¸±â] Ç®´Ù¿î ¸Þ´º¿¡¼­ [»ç¿ëÀÚ]¸¦ ¼±ÅÃÇÕ´Ï´Ù.
  2. »ç¿ëÀÚ¸¦ ¼±ÅÃÇÕ´Ï´Ù.
  3. ¿À¸¥ÂÊ Ã¢¿¡ »ç¿ëÀÚ Á¤º¸°¡ Ç¥½ÃµË´Ï´Ù.

  4. [º¸±â] µå·Ó´Ù¿î ¸Þ´º¿¡¼­ [°¡ÀÔ]À» ¼±ÅÃÇÕ´Ï´Ù.
  5. »ç¿ëÀÚÀÇ °¡ÀÔÀ» ÆíÁýÇϱâ À§ÇÑ ÆäÀÌÁö°¡ Ç¥½ÃµË´Ï´Ù.

  6. °¡ÀÔ Á¤ÀǸ¦ ÆíÁýÇÕ´Ï´Ù(±×¸² 11-3 ÂüÁ¶).
  7. °¢ °¡ÀÔ À¯Çü¿¡ ´ëÇØ °¡ÀÔÀ» Ãß°¡ ¶Ç´Â Á¦°ÅÇÕ´Ï´Ù. Çü½Ä:

    • ¹üÁÖ °¡ÀÔ:
    • ·¹À̺í | ´ë»ó ¹üÁÖ | ¹üÀ§ | °æ°ú ½Ã°£

      ¿©±â¼­

      ·¹À̺í

      ÆíÁýµÈ °¡ÀÔ¿¡ Á¦°øµÇ´Â ³í¸®Àû ÂüÁ¶¸¦ ³ªÅ¸³»¸ç ¹®ÀÚ¿­À̾î¾ß ÇÕ´Ï´Ù. Çʼö ÇʵåÀÔ´Ï´Ù.

      ´ë»ó ¹üÁÖ

      ABC:DEF: GHIÀÇ ¹®ÀÚ¿­ Çü½ÄÀ̾î¾ß ÇÕ´Ï´Ù.

      ¹üÀ§

      °Ë»ö Äõ¸®¸¦ ³ªÅ¸³»¸ç °Ë»ö ¿¬»êÀÚ¸¦ Æ÷ÇÔÇÏ¿© À¯È¿ÇÑ °Ë»ö ¹®ÀÚ¿­ÀÎ ¹®ÀÚ¿­ Çü½ÄÀ̾î¾ß ÇÕ´Ï´Ù.

      °æ°ú ½Ã°£

      ´ÙÀ½ ¼ýÀÚ Áß Çϳª¿©¾ß ÇÕ´Ï´Ù.

      • 0=¿µ±¸Àû
      • 7=Áö³­ ÁÖ ÀÌÈÄ
      • 30=Áö³­ ´Þ ÀÌÈÄ
      • 180=Áö³­ 6°³¿ù ÀÌÈÄ
      • 365=ÀÛ³â ÀÌÈÄ

    • Åä·Ð °¡ÀÔ:
    • ·¹À̺í | ´ë»ó Åä·Ð RDÀÇ URL | ¹üÀ§ | °æ°ú ½Ã°£ | ÃÖ¼Ò µî±Þ

      ¿©±â¼­

      ·¹À̺í

      ÆíÁýµÈ °¡ÀÔ¿¡ Á¦°øµÇ´Â ³í¸®Àû ÂüÁ¶¸¦ ³ªÅ¸³»¸ç ¹®ÀÚ¿­À̾î¾ß ÇÕ´Ï´Ù. Çʼö ÇʵåÀÔ´Ï´Ù.

      ´ë»ó Åä·Ð RDÀÇ URL

      Åä·Ð URL°ú ÀÏÄ¡ÇÏ´Â ¹®ÀÚ¿­ Çü½ÄÀ̾î¾ß ÇÕ´Ï´Ù. »ç¿ëÀÚ°¡ Åä·ÐÀ» ÆíÁýÇϱâ À§ÇØ °¡ÀÔ Ã¤³ÎÀ» »ç¿ëÇÏ¿© ÆíÁýÇÒ ¼ö ¾ø½À´Ï´Ù.

      ¹üÀ§

      °Ë»ö Äõ¸®¸¦ ³ªÅ¸³»¸ç °Ë»ö ¿¬»êÀÚ¸¦ Æ÷ÇÔÇÏ¿© À¯È¿ÇÑ °Ë»ö ¹®ÀÚ¿­ÀÎ ¹®ÀÚ¿­ Çü½ÄÀ̾î¾ß ÇÕ´Ï´Ù.

      °æ°ú ½Ã°£

      ´ÙÀ½ ¼ýÀÚ Áß Çϳª¿©¾ß ÇÕ´Ï´Ù.

      • 0=¿µ±¸Àû
      • 7=Áö³­ ÁÖ ÀÌÈÄ
      • 30=Áö³­ ´Þ ÀÌÈÄ
      • 180=Áö³­ 6°³¿ù ÀÌÈÄ
      • 365=ÀÛ³â ÀÌÈÄ

      ÃÖ¼Ò µî±Þ

      ÃÖ¼Ò µî±Þ¿¡ ´ëÇÑ ÇÊÅÍ ±â¹ÝÀ» ³ªÅ¸³À´Ï´Ù.

    • ÀúÀåµÈ °Ë»ö:
    • ·¹À̺í | ´ë»ó ¹üÁÖ | ¹üÀ§ | °æ°ú ½Ã°£

      ¿©±â¼­

      ·¹À̺í

      ÆíÁýµÈ °¡ÀÔ¿¡ Á¦°øµÇ´Â ³í¸®Àû ÂüÁ¶¸¦ ³ªÅ¸³»¸ç ¹®ÀÚ¿­À̾î¾ß ÇÕ´Ï´Ù. Çʼö ÇʵåÀÔ´Ï´Ù.

      ´ë»ó ¹üÁÖ

      ABC:DEF: GHIÀÇ ¹®ÀÚ¿­ Çü½ÄÀ̾î¾ß ÇÕ´Ï´Ù.

      ¹üÀ§

      °Ë»ö Äõ¸®¸¦ ³ªÅ¸³»¸ç °Ë»ö ¿¬»êÀÚ¸¦ Æ÷ÇÔÇÏ¿© À¯È¿ÇÑ °Ë»ö ¹®ÀÚ¿­ÀÎ ¹®ÀÚ¿­ Çü½ÄÀ̾î¾ß ÇÕ´Ï´Ù.

      °æ°ú ½Ã°£

      ´ÙÀ½ ¼ýÀÚ Áß Çϳª¿©¾ß ÇÕ´Ï´Ù.

      • 0=¿µ±¸Àû
      • 7=Áö³­ ÁÖ ÀÌÈÄ
      • 30=Áö³­ ´Þ ÀÌÈÄ
      • 180=Áö³­ 6°³¿ù ÀÌÈÄ
      • 365=ÀÛ³â ÀÌÈÄ

°¡ÀÔ Ã¤³Î »ç¿ë

°¡ÀÔ Ã¤³Î(±×¸² 11-4¿¡ ³ªÅ¸³¿)Àº ¹üÁÖ °¡ÀÔ, Åä·Ð °¡ÀÔ ¹× ÀúÀåµÈ °Ë»öÀÏ ¼ö ÀÖ´Â À¯Çüº° °¡ÀÔÀ» º¸¿©ÁÝ´Ï´Ù. °¢ °¡ÀÔ À¯Çü¿¡ ´ëÇØ ´ÙÀ½ÀÌ Ç¥½ÃµË´Ï´Ù.

ÃÖÁ¾ »ç¿ëÀÚ´Â °¡ÀÔ Ã¤³Î ÆíÁý ¹öưÀ» »ç¿ëÇÏ¿© °¡ÀÔÀ» ÇØÁ¦ÇÏ°í ¸ðµç °¡ÀÔÀ» ¾÷µ¥ÀÌÆ®ÇÒ ¼ö ÀÖ½À´Ï´Ù(±×¸² 11-5 ÂüÁ¶). °¡ÀÔ ÀÏÄ¡¿¡ ´ëÇÑ ÃÖÁ¾ »ç¿ëÀÚ °æ°í´Â °¡ÀÔ Ã¤³Î¿¡¼­ ±×·ìÈ­µË´Ï´Ù. °æ°í´Â °¡ÀÔ Ã¤³ÎÀÇ »õ·Î °íħ ½Ã¿¡ »ý¼ºµË´Ï´Ù. °ü¸®Àڴ ä³Î¿¡ ´ëÇÑ refreshTime ¼Ó¼ºÀ» ¼³Á¤ÇÏ¿© ƯÁ¤ ±â°£ µ¿¾È ÄÁÅÙÆ® ij½ÃÀÇ ½ÇÁ¦ ·»´õ¸µÀ» ¼öÇàÇÕ´Ï´Ù. ÃÖÁ¾ »ç¿ëÀÚ°¡ refreshTime ¸Å°³ º¯¼öº¸´Ù ªÀº ½Ã°£¿¡ °¡ÀÔ Ã¤³ÎÀÇ ÄÁÅÙÆ®¸¦ µÎ ¹ø ÀÌ»ó »õ·Î °íÄ¡·Á°í ÇÏ´Â °æ¿ì ½ÇÁ¦ µ¥ÀÌÅÍ¿¡¼­ ÄÁÅÙÆ®°¡ »ý¼ºµÇÁö ¾Ê°í ij½Ã¿¡ ÀÇÇØ ÀÐÇôÁý´Ï´Ù. refreshTime ä³Î ¼Ó¼º °ªÀº ÃÊ ´ÜÀ§·Î ÁöÁ¤ÇÒ ¼ö ÀÖ½À´Ï´Ù.

ÃÖÁ¾ »ç¿ëÀÚ´Â »õ ¹®¼­°¡ ´ÙÀ½°ú °°À» ¶§ ÀÌ ¹®¼­¿¡ ´ëÇØ °æ°í¸¦ ¹Þ½À´Ï´Ù.

¹üÁÖ¿¡ °¡ÀÔÇÏ·Á¸é

  1. ¿¹Á¦ µ¥½ºÅ©Å¾¿¡ ·Î±×ÀÎÇÕ´Ï´Ù.
  2. ´ÙÀ½À» ÅëÇØ ¹üÁÖ¿¡ °¡ÀÔÇÒ ¼ö ÀÖ½À´Ï´Ù.

    • ¹üÁÖ Ã£¾Æº¸±â - ¿©±â¿¡´Â °¡ÀÔ ¸µÅ©°¡ Æ÷ÇԵ˴ϴÙ.
    • ¹üÁÖ¸¦ º¸¿©ÁÖ´Â °Ë»ö °á°ú - ¿©±â¿¡´Â °¡ÀÔ ¸µÅ©°¡ Æ÷ÇԵ˴ϴÙ.
    • ¹üÁÖ ³»¿¡¼­ °Ë»öÀÇ °á°ú - ¿©±â¿¡´Â [¹üÁÖ¿¡ °¡ÀÔ] ¸µÅ©°¡ Æ÷ÇԵ˴ϴÙ(±×¸² 11-6¿¡ ³ªÅ¸³¿).
  3. °¡ÀÔÇÒ ¹üÁÖ ¿·¿¡ ÀÖ´Â °¡ÀÔ ¸µÅ©¸¦ ¼±ÅÃÇÕ´Ï´Ù.
  4. °¡ÀÔ Á¤º¸¸¦ ÁöÁ¤ÇÒ ÆäÀÌÁö°¡ Ç¥½ÃµË´Ï´Ù.

  5. ´ÙÀ½À» ÁöÁ¤ÇÕ´Ï´Ù.
    • °¡ÀÔ À̸§ - ¹üÁÖ¿¡ ´ëÇÑ À̸§
    • ´ë»ó ¹üÁÖ - ¹üÁÖÀÇ À̸§
    • °Ë»ö ¹üÀ§- °Ë»ö ÅØ½ºÆ® Çʵå¿Í À¯»çÇÑ Äõ¸® ¹®ÀÚ¿­
    • °æ°ú ½Ã°£ - ÁöÁ¤ ¹üÁÖ¿¡ °¡ÀԵDZ⸦ Èñ¸ÁÇÏ´Â ½Ã°£. ¿µ±¸Àû, Áö³­ ÁÖ ÀÌÈÄ, Áö³­ ´Þ ÀÌÈÄ, Áö³­ 6°³¿ù ÀÌÈÄ, ÀÛ³â ÀÌÈİ¡ µÉ ¼ö ÀÖ½À´Ï´Ù.
  6. [¸¶Ä§] ¹öưÀ» ¼±ÅÃÇÕ´Ï´Ù.
  7. ¹üÁÖ°¡ °¡ÀÔ ¸ñ·Ï¿¡ Ãß°¡µË´Ï´Ù.

    ±×¸² 11-6  ¹üÁÖ¿¡ °¡ÀÔÇϱâ À§ÇÑ ¿¹Á¦ ÆäÀÌÁö


    ¹üÁÖ¿¡ °¡ÀÔÇϱâ À§ÇÑ ÆäÀÌÁöÀÇ ½ºÅ©¸°¼¦.

Åä·Ð¿¡ °¡ÀÔÇÏ·Á¸é

  1. ¿¹Á¦ µ¥½ºÅ©Å¾¿¡ ·Î±×ÀÎÇÕ´Ï´Ù.
  2. Åä·Ð º¸±â ¸µÅ©¸¦ ÅëÇØ Åä·Ð¿¡ °¡ÀÔÇÒ ¼ö ÀÖ½À´Ï´Ù. ¿©±â¿¡´Â °¡ÀÔ ¸µÅ©°¡ Æ÷ÇԵ˴ϴÙ.

  3. °¡ÀÔÇÏ·Á´Â Åä·ÐÀÇ °¡ÀÔ ¸µÅ©¸¦ ¼±ÅÃÇÕ´Ï´Ù.
  4. °¡ÀÔ Á¤º¸¸¦ ÁöÁ¤ÇÒ ÆäÀÌÁö°¡ Ç¥½ÃµË´Ï´Ù.

  5. ´ÙÀ½À» ÁöÁ¤ÇÕ´Ï´Ù.
    • °¡ÀÔ À̸§ - ¹üÁÖ¿¡ ´ëÇÑ À̸§
    • ´ë»ó ¹üÁÖ - ¹üÁÖÀÇ À̸§
    • °Ë»ö ¹üÀ§ - °Ë»ö ÅØ½ºÆ® Çʵå¿Í À¯»çÇÑ Äõ¸® ¹®ÀÚ¿­
    • °æ°ú ½Ã°£ - ÁöÁ¤ ¹üÁÖ¿¡ °¡ÀԵDZ⸦ Èñ¸ÁÇÏ´Â ½Ã°£. ¿µ±¸Àû, Áö³­ ÁÖ ÀÌÈÄ, Áö³­ ´Þ ÀÌÈÄ, Áö³­ 6°³¿ù ÀÌÈÄ, ÀÛ³â ÀÌÈİ¡ µÉ ¼ö ÀÖ½À´Ï´Ù.
    • µî±Þ - °¡ÀÔÀÌ À¯È¿ÇÑ ÀÓ°è µî±Þ
  6. [¸¶Ä§] ¹öưÀ» ¼±ÅÃÇÕ´Ï´Ù.
  7. ÀÌÁ¦ Åä·Ð¿¡ °¡ÀԵǾú½À´Ï´Ù.

°Ë»öÀ» ÀúÀåÇÏ·Á¸é

  1. ¿¹Á¦ µ¥½ºÅ©Å¾¿¡ ·Î±×ÀÎÇÕ´Ï´Ù.
  2. [°Ë»ö] ÅÇ¿¡ ¾×¼¼½ºÇÏ¿© ¹®¼­¸¦ °Ë»öÇÕ´Ï´Ù.
  3. °Ë»ö °á°ú ÆäÀÌÁö°¡ Ç¥½ÃµË´Ï´Ù.

  4. °á°ú ¸ñ·Ï ¸Ç À§¿¡ ÀÖ´Â °¡ÀÔ ¸µÅ©¸¦ ¼±ÅÃÇÕ´Ï´Ù(±×¸² 11-7¿¡ ³ªÅ¸³¿).
  5. °¡ÀÔ Á¤º¸¸¦ ÁöÁ¤ÇÒ ÆäÀÌÁö°¡ Ç¥½ÃµË´Ï´Ù.

  6. ´ÙÀ½À» ÁöÁ¤ÇÕ´Ï´Ù.
    • ·¹À̺í - °Ë»ö ÀúÀå ·¹À̺í
    • °Ë»ö ¹üÀ§- °Ë»ö ÅØ½ºÆ® Çʵå¿Í À¯»çÇÑ Äõ¸® ¹®ÀÚ¿­
    • °æ°ú ½Ã°£ - ÁöÁ¤µÈ °Ë»ö °á°ú¸¦ ÀúÀåÇÒ ±â°£. ¿µ±¸Àû, Áö³­ ÁÖ ÀÌÈÄ, Áö³­ ´Þ ÀÌÈÄ, Áö³­ 6°³¿ù ÀÌÈÄ, ÀÛ³â ÀÌÈİ¡ µÉ ¼ö ÀÖ½À´Ï´Ù.
  7. [¸¶Ä§] ¹öưÀ» ¼±ÅÃÇÕ´Ï´Ù.
  8. ÀÌÁ¦ °Ë»ö °á°ú°¡ ÀúÀåµË´Ï´Ù.

    ±×¸² 11-7  °Ë»ö °á°ú¿¡ °¡ÀÔÇϱâ À§ÇÑ ¿¹Á¦ ÆäÀÌÁö


    ¿¹Á¦ °Ë»ö °á°ú


Åä·Ð

ÀÌ ÀýÀº ´ÙÀ½ ³»¿ëÀ¸·Î ±¸¼ºµË´Ï´Ù.


Åä·Ð °³¿ä

Åä·ÐÀº ÁÖÁ¦ ¹× ƯÁ¤ ¹®¼­¿Í ¿¬°áµÇ¾î ÀÖ½À´Ï´Ù. Åä·ÐÀº »ç¶÷µéÀÌ ±âÁ¸ ¹®¼­¸¦ Ãß°¡Çϰí ÀǰßÀ» ³ª´©°Å³ª °íÀ¯ ¹®¼­¸¦ ¸¸µå´Â °­·ÂÇÑ ¼ö´ÜÀÔ´Ï´Ù. À̸¦ ÅëÇØ ƯÁ¤ ¹®¼­³ª »õ ÁÖÁ¦¿¡ ´ëÇÑ Á¤º¸¸¦ ½±°Ô °øÀ¯ÇÒ ¼ö ÀÖ½À´Ï´Ù.

Sun ONE Portal Server ¼ÒÇÁÆ®¿þ¾î Åä·Ð ±â´É¿¡´Â Åä·Ð ½º·¹µå, ¹®¼­³ª »õ ÁÖÁ¦¸¦ ¹ÙÅÁÀ¸·Î Åä·Ð ½ÃÀÛ, Åä·Ð °Ë»ö ¹× Åä·Ð Á¡¼ö ¸Å±â±â µîÀÌ Æ÷ÇԵǾî ÀÖ½À´Ï´Ù. ±âº»ÀûÀ¸·Î Åä·Ð ä³ÎÀº ¿¹Á¦ Æ÷Åп¡¼­ ÀÍ¸í »ç¿ëÀÚ°¡ ÀÌ¿ëÇÒ ¼ö ÀÖ½À´Ï´Ù. ±×·¯³ª ÀÍ¸í »ç¿ëÀÚ´Â Åä·Ð¿¡ °¡ÀÔÇϰųª Åä·Ð ä³ÎÀ» ÆíÁýÇÒ ¼ö ¾ø½À´Ï´Ù.

DiscussionLite ä³Î°ú Discussion ä³ÎÀº DiscussionProvider¸¦ ¹ÙÅÁÀ¸·Î ÇÕ´Ï´Ù. °Ë»ö ä³Î JSP¿Í ¸¶Âù°¡Áö·Î ¿©±â¿¡´Â Äõ¸® ºÎºÐ, µð½ºÇ÷¹ÀÌ ºÎºÐÀÌ ÀÖÀ¸¸ç µ¥½ºÅ©Å¾ Å׸¶¸¦ »ç¿ëÇÕ´Ï´Ù.

DiscussionProvider

DiscussionProvider´Â µ¥½ºÅ©Å¾ Å׸¶¸¦ »ç¿ëÇÏ´Â JSP °ø±ÞÀÚÀÔ´Ï´Ù. ÀÌ °ø±ÞÀÚ´Â °Ë»ö ÅÂ±× ¶óÀ̺귯¸®¿Í API¸¦ »ç¿ëÇÏ¿© ¹é¿£µå °Ë»ö ¼­ºñ½º·ÎºÎÅÍ µ¥ÀÌÅ͸¦ °Ë»öÇÕ´Ï´Ù. Åä·Ð ¹× ÁÖ¼®Àº Åä·Ð µ¥ÀÌÅͺ£À̽º¿¡ ¼­·Î ´Ù¸¥ ÀÚ¿ø ¼³¸íÀÚ (RD)·Î ÀúÀåµË´Ï´Ù. DiscussionProvider´Â ´ÙÀ½À» Áö¿øÇÕ´Ï´Ù.

DiscussionProvider¿¡ ´ëÇÑ µð½ºÇ÷¹ÀÌ ÇÁ·ÎÇÊ XML ´ÜÆí

ÄÚµå ¿¹Á¦ 11-1Àº µð½ºÇ÷¹ÀÌ ÇÁ·ÎÇÊÀÇ DiscussionProvider °ø±ÞÀÚ XML ´ÜÆíÀ» º¸¿©ÁÝ´Ï´Ù.

ÄÚµå ¿¹Á¦ 11-1  DiscussionProvider °ø±ÞÀÚ µð½ºÇ÷¹ÀÌ ÇÁ·ÎÇÊ XML ´ÜÆí  

<Provider name="DiscussionProvider" class="com.sun.portal.providers.jsp.JSPProvider">

    <Properties>

        <String name="title" value="*** Discussions Provider ***"/>

        <String name="description" value="*** DESCRIPTION ***"/>

        <String name="refreshTime" value="0" advanced="true"/>

        <String name="helpURL" value="en/desktop/discussions.htm" advanced="true"/>

        <String name="fontFace1" value="Sans-serif"/>

        <String name="productName" value="Sun ONE Portal Server"/>

        <String name="contentPage" value="discussionContent.jsp"/>

        <String name="editPage" value="discussionEdit.jsp"/>

        <String name="processPage" value="discussionDoEdit.jsp"/>

        <Boolean name="isEditable" value="true" advanced="true"/>

        <String name="editType" value="edit_subset" advanced="true"/>

        <Boolean name="showExceptions" value="false"/>

        <Boolean name="showErrors" value="true"/>

        <String name="width" value="thick"/>

        <String name="column" value="2"/>

        <String name="searchServer" value=""/>

        <String name="dbname" value=""/>

        <Integer name="viewHits" value="8"/>

        <String name="defaultDiscussionDisplay" value="Threaded"/>

        <String name="defaultFilter" value="Irrelevant"/>

        <String name="defaultExpansionThreshold" value="Collapse all"/>

        <Boolean name="viewDiscussionWindow" value="false"/>

        <String name="anonymousAuthor" value="anonymous"/>

        <Boolean name="displaySearch" value="true"/>

        <Boolean name="showDescription" value="false"/>

        <String name="ratingText" value="Irrelevant,Routine,Interesting,Important,Must Read"/>

    </Properties>

</Provider>

DiscussionProvider °ü¸®

DiscussionProvider °ü¸®´Â ´ÙÀ½ »çÀÌ¿¡¼­ ¹èºÐµË´Ï´Ù.

DiscussionLite ä³Î

DiscussionLite ä³Î(±×¸² 11-9¿¡ ³ªÅ¸³¿)Àº »óÀ§ 20°³ Åä·Ð Á¦¸ñ(À籸¼º °¡´É) ¹× ³¯Â¥¸¦ Ç¥½ÃÇÕ´Ï´Ù. Åä·ÐÀº »ý¼º ³¯Â¥º°·Î(ÃÖÁ¾ ¼öÁ¤ÀÏ) Á¤·ÄµÇ°í ÃֽŠÅä·ÐÀÌ ¸ÕÀú Ç¥½ÃµË´Ï´Ù. DiscussionLite ä³Î º¸±â¿¡´Â °¢ Åä·ÐÀ» º¸±â À§ÇÑ ¸µÅ©¿Í Åä·Ð ä³ÎÀ» ´ë»óÀ¸·Î Çϰí Åä·ÐÀ» ½ÃÀÛÇÏ´Â ¸ðµç Åä·ÐÀ» º¸±â À§ÇÑ ¸µÅ©°¡ ÀÖ½À´Ï´Ù. ±âº»ÀûÀ¸·Î ä³ÎÀº ´ÜÀÏ ÄÁÅ×À̳ʿ¡ Ç¥½ÃµÇ°í ¸ðµç ¸µÅ©´Â JSPDynamicSingleContainer¿¡¼­ ºÒ·¯¿ÍÁý´Ï´Ù.

±×¸² 11-9  µ¥½ºÅ©Å¾ÀÇ ¿¹Á¦ DiscussionLite ä³Î

µ¥½ºÅ©Å¾¿¡¼­ ¿¹Á¦ DiscussionLite ä³ÎÀÇ ½ºÅ©¸°¼¦.

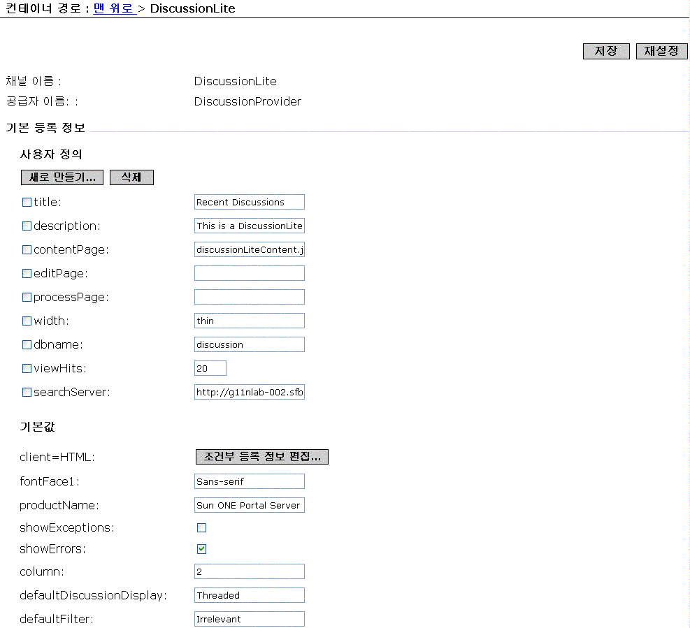
¼Ó¼ºÀº °ü¸® Äֿܼ¡¼­ ±¸¼ºÇÒ ¼ö ÀÖ½À´Ï´Ù(±×¸² 11-10 ÂüÁ¶). ±âº»ÀûÀ¸·Î ÀÌ Ã¤³Î¿¡´Â »ç¿ëÀÚ°¡ ÆíÁýÇÒ ¼ö ÀÖ´Â ¼Ó¼ºÀÌ ¾ø½À´Ï´Ù.

±×¸² 11-10  Sun One Identity Server °ü¸® ÄܼÖÀÇ ¿¹Á¦ DiscussionLite ä³Î ÆíÁý ÆäÀÌÁö

DiscussionLite ä³Î ÆíÁýÀ» À§ÇÑ °ü¸® ÀÎÅÍÆäÀ̽ºÀÇ ½ºÅ©¸°¼¦.

Åä·ÐÀº µð½ºÇ÷¹ÀÌ ÇÁ·ÎÇÊÀÇ dbname ¼Ó¼º¿¡¼­ ÁöÁ¤µÈ Åä·Ð µ¥ÀÌÅͺ£À̽º¿¡ ÀúÀåµË´Ï´Ù. °Ë»ö ¼­¹ö È£½ºÆ®(searchServer ¼Ó¼º), µ¥ÀÌÅͺ£À̽º À̸§(dbname ¼Ó¼º) ¹× Ç¥½ÃµÉ Åä·Ð ¼ö(viewHits ¼Ó¼º)¸¦ µð½ºÇ÷¹ÀÌ ÇÁ·ÎÇÊ¿¡¼­ ±¸¼ºÇÒ ¼ö ÀÖ½À´Ï´Ù(ÄÚµå ¿¹Á¦ 11-2 ÂüÁ¶).

ÄÚµå ¿¹Á¦ 11-2  DiscussionLiteProvider ä³Î µð½ºÇ÷¹ÀÌ ÇÁ·ÎÇÊ XML ´ÜÆí  

<Channel name="DiscussionLite" provider="DiscussionProvider">

    <Properties>

        <String name="title" value="Recent Discussions"/>

        <String name="description" value="This is a DiscussionLite provider example"/>

        <String name="contentPage" value="discussionLiteContent.jsp"/>

        <String name="editPage" value=""/>

        <String name="processPage" value=""/>

        <String name="width" value="thin"/>

        <String name="searchServer" value=""/>

        <String name="db" value="discussion"/>

        <Integer name="viewHits" value="20"/>

    </Properties>

</Channel>

´ÙÀ½ JSP¸¦ DiscussionLite ä³Î¿¡¼­ »ç¿ëÇÕ´Ï´Ù.

discussionLiteContent.jsp

JSP ÄÁÅÙÆ® ÆäÀÌÁö.

query.jsp

°Ë»ö Äõ¸®¸¦ ¼³Á¤ÇÏ°í ½ÇÇàÇÕ´Ï´Ù.

display.jsp

°á°ú¸¦ Ç¥½ÃÇÕ´Ï´Ù.

error.jsp

¿¹¿Ü ¹× ¿À·ù ¸Þ½ÃÁö¸¦ Ç¥½ÃÇÕ´Ï´Ù.

Åä·Ð ä³Î

Åä·Ð ä³Î¿¡´Â ´ÙÀ½ ³»¿ëÀÇ Àüü º¸±â°¡ Æ÷ÇԵ˴ϴÙ.

Åä·Ð ä³Î ¼Ó¼ºÀº Sun ONE °ü¸® Äֿܼ¡¼­ ±¸¼ºÇÒ ¼ö ÀÖ½À´Ï´Ù.

±×¸² 11-12  Sun One Identity Server °ü¸® ÄܼÖÀÇ ¿¹Á¦ Åä·Ð ä³Î ÆíÁý ÆäÀÌÁö

Åä·Ð ä³Î ÆíÁýÀ» À§ÇÑ °ü¸® ÀÎÅÍÆäÀ̽ºÀÇ ½ºÅ©¸°¼¦.

Åä·ÐÀº µð½ºÇ÷¹ÀÌ ÇÁ·ÎÇÊÀÇ dbname ¼Ó¼º¿¡¼­ ÁöÁ¤µÈ Åä·Ð µ¥ÀÌÅͺ£À̽º¿¡ ÀúÀåµË´Ï´Ù. °Ë»ö ¼­¹ö È£½ºÆ®(searchServer ¼Ó¼º), µ¥ÀÌÅͺ£À̽º À̸§(dbname ¼Ó¼º) ¹× Ç¥½ÃµÉ Åä·Ð ¼ö(viewHits ¼Ó¼º)¸¦ µð½ºÇ÷¹ÀÌ ÇÁ·ÎÇÊ¿¡¼­ ±¸¼ºÇÒ ¼ö ÀÖ½À´Ï´Ù(ÄÚµå ¿¹Á¦ 11-3 ÂüÁ¶).

ÄÚµå ¿¹Á¦ 11-3  Åä·Ð ä³Î µð½ºÇ÷¹ÀÌ ÇÁ·ÎÇÊ XML ´ÜÆí  

<Channel name="Discussions" provider="DiscussionProvider">

    <Properties>

        <String name="title" value="Discussions"/>

        <String name="description" value="This is a Discussion provider example"/>

        <String name="searchServer" value=""/>

        <String name="dbname" value="discussions"/>

        <Integer name="viewHits" value="8"/>

    </Properties>

</Channel>

´ÙÀ½ JSP¸¦ Åä·Ð ä³Î¿¡¼­ »ç¿ëÇÕ´Ï´Ù.

discussionContent.jsp

JSP ÄÁÅÙÆ® ÆäÀÌÁö

discussionEdit.jsp

ÆíÁý ÆäÀÌÁö

discussionDoEdit.jsp

ÇÁ·Î¼¼½º ÆíÁý ÆäÀÌÁö

declare.jsp

 

portal.jsp

µð½ºÇ÷¹ÀÌ ÇÁ·ÎÇÊ µ¥ÀÌÅ͸¦ ÃßÃâÇÕ´Ï´Ù.

fullDiscussion.jsp

Àüü º¸±â Ç¥½Ã¸¦ ó¸®ÇÕ´Ï´Ù.

fullDiscussionDisplay.jsp

¸ðµç Åä·Ð ÆäÀÌÁö¿¡ ´ëÇÑ »ç¿ëÀÚ ÀÎÅÍÆäÀ̽º

searchUI.jsp

¸ðµç Åä·Ð ÆäÀÌÁö¿¡ Ç¥½ÃµÇ´Â °Ë»ö Æû

viewDiscussion.jsp

Åä·Ð º¸±â

viewDiscussionBar.jsp

¸ðµç ÇÊÅͰ¡ Åä·Ð º¸±â ÆäÀÌÁö¿¡ ÀÖ´Â Áß¾ÓÀÇ ¼öÆò ¸·´ë

viewDiscussionDisplay.jsp

Åä·Ð º¸±â ÆäÀÌÁö¿¡ ´ëÇÑ »ç¿ëÀÚ ÀÎÅÍÆäÀ̽º

viewDiscussionHeader.jsp

Åä·Ð º¸±â ÆäÀÌÁöÀÇ Çì´õ ÁÖ¼® µð½ºÇ÷¹ÀÌ

viewDiscussionNavigation.jsp

Åä·Ð º¸±â ÆäÀÌÁö¿¡¼­ Çì´õ À§, ¾Æ·¡¿¡ Ç¥½ÃµÇ´Â Ž»ö ¸·´ë

feedback.jsp

ÁÖ¼®, ÀÇ°ß ¹× µî±Þ ±â´ÉÀ» Á¦°øÇÕ´Ï´Ù.

feedbackDisplay.jsp

ÀǰßÀ» Ç¥½ÃÇÕ´Ï´Ù.

feedbackForm.jsp

ÀÇ°ß ÆûÀ» Á¦°øÇÕ´Ï´Ù.

feedbackProcess.jsp

ÀǰßÀ» ó¸®ÇÕ´Ï´Ù.

error.jsp

¿¹¿Ü ¹× ¿À·ù ¸Þ½ÃÁö¸¦ Ç¥½ÃÇÕ´Ï´Ù.

query.jsp

°Ë»ö Äõ¸®ÀÇ Çü½ÄÀ» Á¤ÇÏ°í ½ÇÇàÇÕ´Ï´Ù.

pageFooter.jsp

ÆäÀÌÁö ¸Å±â±â¸¦ Á¦°øÇÕ´Ï´Ù.


ä³Î °ü¸® ¹× »ç¿ë

DiscussionProvider ä³Î °ü¸®

DiscussionProvider ä³ÎÀÇ °ü¸®´Â µ¥½ºÅ©Å¾ µð½ºÇ÷¹ÀÌ ÇÁ·ÎÇʰú Sun ONE Identity Server °ü¸® ÄܼÖÀÇ °Ë»ö ¼­ºñ½º »çÀÌ¿¡¼­ ¹èºÐµË´Ï´Ù. °ø±ÞÀÚº° Á¤º¸´Â µð½ºÇ÷¹ÀÌ ÇÁ·ÎÇÊ¿¡ ÀúÀåµË´Ï´Ù. Åä·Ð ¹®¼­ ¹× µ¥ÀÌÅͺ£À̽º °ü·Ã °ü¸®´Â °Ë»ö ¼­ºñ½º¿¡¼­ ¼öÇàÇØ¾ß ÇÕ´Ï´Ù.

Åä·ÐÀº Åä·Ð µ¥ÀÌÅͺ£À̽º¿¡ ÀúÀåµË´Ï´Ù. Åä·Ð µ¥ÀÌÅͺ£À̽º´Â Åä·Ð ¹× ÁÖ¼®¿¡ ´ëÇÑ Æ¯Á¤ ½ºÅ°¸¶¸¦ ¿¹»óÇÕ´Ï´Ù. schema.rdm ÆÄÀÏ¿¡¼­ ÀÌ ±â´ÉÀ» À§ÇÑ »õ·Î¿î ½ºÅ°¸¶ Çʵ尡 Ãß°¡µÇ¾ú½À´Ï´Ù. °Ë»ö CLI rdmgrÀ» µ¥ÀÌÅͺ£À̽º °ü¸®¿Í µð¹ö±ë¿¡ »ç¿ëÇÒ ¼ö ÀÖ½À´Ï´Ù. ¿¹¸¦ µé¾î ¸ðµç ÁÖ¼®À» ¹ö¸®·Á¸é ´ÙÀ½À» ÀÔ·ÂÇÕ´Ï´Ù.

./run-cs-cli rdmgr -y discussion

¿¹Á¦ DiscussionProvider ä³ÎÀº ±âº» °Ë»ö ¼­¹ö¸¦ »ç¿ëÇϵµ·Ï ±¸¼ºµË´Ï´Ù. Åä·Ð µ¥ÀÌÅͺ£À̽º ¹× ä³Î¿¡¼­ °¡Á®¿ÍÁö´Â ÀϺΠ¿¹Á¦ Åä·ÐÀº Áï½Ã »ç¿ëÇÒ ¼ö ÀÖ½À´Ï´Ù.

¿¹Á¦´Â S1PSBaseDir/SUNWps/samples/discussions/ µð·ºÅ丮¿¡ ÀÖ½À´Ï´Ù. ´ÙÀ½ ÅÇÀÌ ÀÖ½À´Ï´Ù.

discussions.soif

Åä·Ð µ¥ÀÌÅͺ£À̽º¿¡ ·ÎµùµÇ´Â ¿¹Á¦ SOIF ÆÄÀÏ.

dp-org.xml

Åä·Ð ä³Î µð½ºÇ÷¹ÀÌ ÇÁ·ÎÇÊ XML ´ÜÆíÀ» Æ÷ÇÔÇÕ´Ï´Ù.

dp-providers.xml

Åä·Ð °ø±ÞÀÚ µð½ºÇ÷¹ÀÌ ÇÁ·ÎÇÊ XML ´ÜÆíÀ» Æ÷ÇÔÇÕ´Ï´Ù.

dp-anon.xml

¿¹Á¦ Æ÷ÅÐ ¼³Ä¡ ½Ã¿¡ ·ÎµåµÇ´Â authlessanonymous »ç¿ëÀÚ¿¡ ´ëÇÑ XML ´ÜÆíÀ» Æ÷ÇÔÇÕ´Ï´Ù.

Åä·Ð¿¡ ´ëÇÑ ¾×¼¼½º´Â °ü¸®ÀÚ°¡ Á¦¾î(Àб⸸ ¶Ç´Â ¿ÏÀüÈ÷ ¼û±è)ÇÒ ¼ö ÀÖ½À´Ï´Ù.

DiscussionProvider¿¡¼­ ä³ÎÀ» ¸¸µé·Á¸é

  1. Sun ONE Identity Server °ü¸® Äֿܼ¡ ·Î±×ÀÎÇϰí [º¸±â] Ç®´Ù¿î ¸Þ´º¿¡¼­ [¼­ºñ½º]¸¦ ¼±ÅÃÇÕ´Ï´Ù.
  2. ¿ÞÂÊ ÇÁ·¹ÀÓ¿¡ ¼­ºñ½º ¸ñ·ÏÀÌ Ç¥½ÃµË´Ï´Ù.

  3. [µ¥½ºÅ©Å¾] ¹× [ä³Î ¹× ÄÁÅ×ÀÌ³Ê °ü¸®]¸¦ ¼±ÅÃÇÕ´Ï´Ù.
  4. ¿À¸¥ÂÊ ÇÁ·¹ÀÓ¿¡¼­ [ä³Î ¹× ÄÁÅ×ÀÌ³Ê °ü¸®] ¸µÅ©¸¦ »ç¿ëÇÒ ¼ö ÀÖ°Ô µË´Ï´Ù.

  5. ä³Î ¾Æ·¡¿¡¼­ [Ãß°¡] ¹öưÀ» ¼±ÅÃÇÕ´Ï´Ù.
  6. Ãß°¡ÇÒ Ã¤³Î À¯ÇüÀ» ÁöÁ¤Çϱâ À§ÇÑ ÆäÀÌÁö°¡ Ç¥½ÃµË´Ï´Ù.

  7. ä³Î À̸§ ÅØ½ºÆ® »óÀÚ¿¡¼­ ä³Î À̸§À» ÁöÁ¤ÇÏ°í °ø±ÞÀÚ Ç®´Ù¿î ¸Þ´º¿¡¼­ DiscussionProvider¸¦ ¼±ÅÃÇÕ´Ï´Ù.
  8. [¸¸µé±â]¸¦ ¼±ÅÃÇÕ´Ï´Ù.
  9. ±×·¯¸é ÁöÁ¤µÈ °ø±ÞÀÚ¸¦ ¹ÙÅÁÀ¸·Î ä³ÎÀÌ ¸¸µé¾îÁý´Ï´Ù. [Cancel] ¹öưÀ» Ŭ¸¯ÇÏ¸é »õ ä³ÎÀ» ¸¸µéÁö ¾Ê°í [ä³Î ¹× ÄÁÅ×ÀÌ³Ê °ü¸®] ÆäÀÌÁö·Î µ¹¾Æ°©´Ï´Ù.

  10. ä³Î Å×ÀÌºí¿¡¼­ »õ·Î ¸¸µç ä³Î ¿·¿¡ ÀÖ´Â [ÆíÁý] ¸µÅ©¸¦ ¼±ÅÃÇÕ´Ï´Ù.
  11. ä³Î ±âº»°ªÀ» ÆíÁýÇϱâ À§ÇÑ ÆäÀÌÁö°¡ Ç¥½ÃµË´Ï´Ù.

  12. ¼Ó¼ºÀ» ÆíÁýÇϰí [ÀúÀå] ¹öưÀ» ¼±ÅÃÇÏ¿© ¼öÁ¤µÈ °ªÀ» ÀúÀåÇÕ´Ï´Ù.
  13. ´ÙÀ½ µð½ºÇ÷¹ÀÌ ÇÁ·ÎÇÊ ¼Ó¼ºÀÌ ÀÌ °ø±ÞÀÚ¿¡ ƯÁ¤ÇÕ´Ï´Ù.

    searchServer

    °Ë»ö ¼­¹ö¿¡ ´ëÇÑ °æ·Î. ±âº»ÀûÀ¸·Î portal/portal/search.

    dbname

    À¯È¿ÇÑ µ¥ÀÌÅͺ£À̽º.

    viewHits

    Ç¥½ÃÇÒ Åä·Ð ¼ö.

    defaultDiscussionDisplay

    ÁÖ¼® ÇÏÀ§ Æ®¸®¸¦ ´ÜÁ¶·Ó°Ô ¶Ç´Â ½Éµµ ±í°Ô Ç¥½ÃÇÒ ¼ö ÀÖ°Ô [´ÜÁ¶·Ó°Ô] ¶Ç´Â [½Éµµ ±í°Ô]·Î ¼³Á¤ÇÒ ¼ö ÀÖ½À´Ï´Ù.

    defaultFilter

    Åä·ÐÀÇ °Ë»ö°ú Ç¥½Ã¸¦ À§ÇÑ ÇÊÅÍ¿Í ÇÏÀ§ Æ®¸®ÀÇ µð½ºÇ÷¹ÀÌ Á¦¾î. irrelevant, routine, interesting, important ¶Ç´Â must read¿Í °°Àº µî±Þ¿¡ ±âÃÊÇÒ ¼ö ÀÖ½À´Ï´Ù. ±âº»°ªÀº irrelevantÀÔ´Ï´Ù. µû¶ó¼­ µî±ÞÀÌ irrelevant ÀÌ»óÀ¸·Î ¸Å°ÜÁø ¸ðµç ÁÖ¼®ÀÌ Ç¥½ÃµË´Ï´Ù. Must read ÇÊÅÍ´Â µî±ÞÀÌ ¸Å¿ì ³ô°Ô ¸Å°ÜÁø ÁÖ¼®À» °­Á¶ Ç¥½ÃÇÕ´Ï´Ù.

    defaultExpansionThreshold

    ¸ðµÎ È®Àå ¶Ç´Â ¸ðµÎ Ãà¼Ò·Î ¼³Á¤ÇÒ ¼ö ÀÖ½À´Ï´Ù. ±âº»ÀûÀ¸·Î ÀÌ °ªÀº ¸ðµÎ Ãà¼Ò·Î ¼³Á¤µË´Ï´Ù. ¸ðµÎ È®ÀåÀ¸·Î ¼³Á¤Çϸé ÇÊÅ͸µµÈ ¸ðµç ÁÖ¼®À» È®ÀåÇÏ°í ¼³¸í ¹× µî±Þ ¸Þ´º¸¦ Ç¥½ÃÇÏ¸ç »ç¿ëÀÚ°¡ ¸µÅ©¸¦ ÅëÇØ ´äº¯À» °Ô½ÃÇÒ ¼ö ÀÖµµ·Ï ÇÕ´Ï´Ù.

    anonymousAuthor

     

    viewDiscussionWindow

     

    displaySearch

     

    showDescription

    Åä·Ð ä³ÎÀÇ °æ¿ì ±¸¼º °¡´ÉÇÕ´Ï´Ù.

    ratingText

    ±âº»ÀûÀ¸·Î Åä·ÐÀº irrelevant, routine, interesting, important ¶Ç´Â must read·Î µî±ÞÀ» ¸Å±æ ¼ö ÀÖ½À´Ï´Ù.

DiscussionProvider ¿¹Á¦ ä³Î »ç¿ë

»õ Åä·ÐÀ» ½ÃÀÛÇÏ·Á¸é

  1. µ¥½ºÅ©Å¾¿¡ ·Î±×ÀÎÇÕ´Ï´Ù.
  2. ´ÙÀ½¿¡¼­ »õ Åä·ÐÀ» ½ÃÀÛÇÏ·Á¸é
    • ä³Î: [Çù¾÷] ÅÇÀ» ¼±ÅÃÇϰí [»õ Åä·Ð ½ÃÀÛ]¿¡ ´ëÇÑ ¸µÅ©¸¦ ¼±ÅÃÇÕ´Ï´Ù.
    • °Ë»ö ä³Î: ¹®¼­ ¿·¿¡ ÀÖ´Â [»õ Åä·Ð ½ÃÀÛ] ¸µÅ©¸¦ ¼±ÅÃÇÕ´Ï´Ù.
  3. ´ÙÀ½À» ÁöÁ¤ÇÕ´Ï´Ù.
    • Á¦¸ñ - Åä·ÐÀÇ Á¦¸ñ
    • ¸Þ½ÃÁö - Åä·ÐÀÇ ³»¿ë
    • µî±Þ - Åä·ÐÀÇ µî±ÞÀ» ¸Å±é´Ï´Ù. routine, interesting, important ¶Ç´Â must read°¡ µÉ ¼ö ÀÖ½À´Ï´Ù.
  4. [ÀÇ°ß Á¦Ãâ] ¹öưÀ» ¼±ÅÃÇÕ´Ï´Ù.
  5. ±×¸² 11-13  µ¥½ºÅ©Å¾ÀÇ ¿¹Á¦ »õ Åä·Ð ½ÃÀÛ ÆäÀÌÁö


    µ¥½ºÅ©Å¾¿¡¼­ »õ Åä·Ð ½ÃÀÛÀ» À§ÇÑ ÆäÀÌÁöÀÇ ½ºÅ©¸°¼¦.



ÀÌÀü      ¸ñÂ÷      »öÀÎ      ´ÙÀ½     


Copyright 2003 Sun Microsystems, Inc. ¸ðµç ±Ç¸®´Â ÀúÀÛ±ÇÀÚÀÇ ¼ÒÀ¯ÀÔ´Ï´Ù.