JavaScript is required to for searching.
ナビゲーションリンクをスキップ
印刷ビューの終了
Oracle Solaris Cluster Data Service for Oracle ガイド     Oracle Solaris Cluster 3.3 3/13 (日本語)
search filter icon
search icon

ドキュメントの情報

はじめに

1.  HA for Oracle のインストールと構成

A.  HA for Oracle 拡張プロパティー

B.  DBMS のエラーおよび記録される警告についての事前設定アクション

C.  HA for Oracle を使用した Oracle ASM のサンプル構成

適切な Oracle ASM インスタンスの選択

個別のディスクグループを持つシングルインスタンス Oracle ASM

クラスタディスクグループを持つクラスタ Oracle ASM

非大域ゾーンに個別のディスクグループを持つシングルインスタンス Oracle ASM

索引

クラスタディスクグループを持つクラスタ Oracle ASM

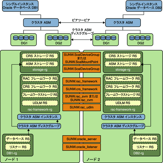
このセクションには、クラスタ Oracle ASM インスタンスおよびクラスタ Oracle ASM ディスクグループを持つ、シングルインスタンス Oracle データベースのサンプル構成が含まれています。2 つの図があり、2 番目の図は 1 番目の図の続きです。

次の図は、Node1 上の 2 つのシングルインスタンス Oracle データベース、DB1 および DB2 にサービスを提供するクラスタ Oracle ASM インスタンスを示しています。データベース DB1 または DB2 は、クラスタ Oracle ASM ディスクグループであるため、Oracle ASM ディスクグループ DG1 および DG2 のいずれか、または両方のディスクグループを使用できます。図の上の部分は、Node1 および Node2 上における、Oracle データベースインスタンスとクラスタ Oracle ASM インスタンスの関係を示しています。クラスタ Oracle ASM インスタンスは、両方のノード上にある 2 つの Oracle ASM ディスクグループを同時に管理します。図の下の部分は、シングルインスタンス Oracle データベースの既存の Oracle Solaris Cluster リソースグループとリソース、およびクラスタ Oracle ASM サービスに対する要件を示しています。

点線のボックスは、新しい Oracle ASM リソースを持つ既存の HA for Oracle リソースを示しています。矢印は、HA for Oracle とクラスタ Oracle ASM サービスの間の新しい依存関係を示しています。

図 C-4 クラスタディスクグループ [1] を持つクラスタ Oracle ASM

image:クラスタディスクグループ 1 を持つクラスタ Oracle ASM を示す図

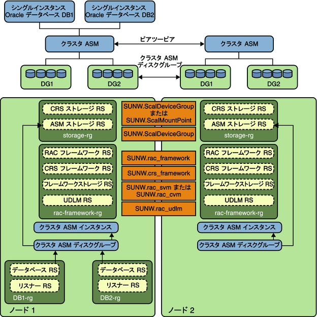
次の図では、Oracle ASM ディスクグループ DG1 および DG2 を共有するシングルインスタンス Oracle データベース DB2 は、リソースグループ DB2-rgNode2 へのフェイルオーバー後、現在 Node2 上で実行されています。図の上の部分は、Node1 および Node2 上における、Oracle データベースインスタンスとクラスタ Oracle ASM インスタンスの関係を示しています。クラスタ Oracle ASM インスタンスは、両方のノード上にある 2 つの Oracle ASM ディスクグループを同時に管理します。図の下の部分は、シングルインスタンス Oracle データベースの既存の Oracle Solaris Cluster リソースグループとリソース、およびクラスタ Oracle ASM サービスに対する要件を示しています。


注 - ストレージタイプがハードウェア RAID の場合、リソースタイプ SUNW.ScaleDeviceGroupSUNW.rac_svm、および SUNW.rac_cvm は必要ありません。


図 C-5 クラスタディスクグループ [2] を持つクラスタ Oracle ASM

image:クラスタディスクグループ 2 を持つクラスタ Oracle ASM を示す図