This chapter covers the following topics:
As part of Oracle Inventory, Copy Inventory Organization is used to create a new inventory organization or to make a copy of an existing one. Starting from a model organization, this feature enables you to create a new clone organization with a minimal amount of effort. You can also create multiple organizations as a copy of your model organization and specify what attributes in the new organizations should be different from the model.
If your enterprise model requires you to set up a large number of inventory organizations, then you can use this feature to significantly reduce your implementation time.
When you copy an organization, you specify what setup data to copy to your new organization, including:
Organization definition
Shipping networks
Hierarchy assignments
Bills of material and bills of material parameters
Departments, resources, and routings
Items and item attributes
The Subinventory, Locator, WIP Parameters, WIP accounting classes, Planning Parameters, and Shipping Parameters data from your model organization are always copied along with the other setup data select.
The setup data listed above is the only data that can be copied with the Copy Inventory Organization feature. No other organization specific data is copied to the new organization, including cost type and cost sub-element data in the Inventory Organization parameters. Copy of Process enabled, WMS enabled, and cost sharing organization entities are not supported.
The Copy Inventory Organization concurrent program (INVISCOR) will not copy the accounts set at the organization item level from the source (model) organization items to the target organization items.
Prerequisites
You can copy inventory organizations within the same operating unit. The new organization is created under the same business group that the model organization belongs to and is also assigned to the same operating unit, legal entity, and ledger as that of the model organization.
The copy inventory organization process includes the following steps:
Define a group code, which includes new organization names and new location information (optional).
Define setup data.
The Copy Organization report is run automatically, indicating results and highlighting errors.
Review the Copy Organization report and the Copy Organization concurrent log file to verify successful copying of all entities.
Copy Inventory Organization Process

The Copy Organization Interface window enables you to enter organization and location information. The setup data you specify for your new organizations is grouped into sets. Each set is identified by a group code.
After you have created and saved the new organization and the location definition in the Copy Organization Interface window, run the Copy Organization concurrent program, indicating a model organization, the group code, and optional entities to copy. The model organization is used to derive organization parameters and entity setups to be duplicated in the new organizations.
The Copy Organization concurrent program parameters include:
Model Organization: Organization code of the source inventory organization. You cannot choose an item master organization.
Assign to Existing Hierarchies: All established organization hierarchies from your model organization can be copied.
Copy Shipping Network: All shipping networks defined in the model organization.
Copy Items: All active items in the model organization.
Validate Items: Select Yes or No. When Yes is selected, item data is validated to find if any inconsistencies exist in the data, before it is copied to the new organization. When No is selected, the data is copied without performing any validations. Validating item data is performance intensive and it increases the time required for creating the new organization when a large number of items are involved. If you are certain that the item data in the model organization is free from any data inconsistencies, then select No for better performance.
Copy BOM: All BOMs and their parameters, if they have been defined in the model organization.
Copy Routings: All departments, resources, and routings if they have been defined in the model organization.
Purge: After running the copy inventory organization concurrent program, you can purge the group code.
Note: You can select the model organization attributes you want to copy to your new organization. You can specify which (if any) you want to copy. The default categories and all subinventories that are defined in the model organization are always copied into the new inventory organizations. If you copy organizations with shipping networks, then the program will copy the item-sourcing organizations and item-sourcing subinventories in the organization parameters and subinventory definitions.
Complete the following prerequisites before using the Copy Inventory Organization feature:
In addition to the item master organization, create at least one inventory organization which is the model organization. You should not use the item master organization as the model organization.
Name an existing location for each organization that you want to create, or create new locations in the XML template. If you are using existing locations, they must not already be assigned to an organization.
For High-Volume Requirements
Alternatively, for high-volume requirements, such as to mass create new organizations, you can choose to insert data directly into the MTL_COPY_ORG_INTERFACE table, and then run the Copy Organization concurrent program to complete the process.
Related Topics
Using the MTL_COPY_ORG_INTERFACE Table
Use the Copy Organization Interface window to begin the process of defining and creating your new inventory organization records.
With this window, define one new organization at a time and group together all your related organization definition records with the group code. You can create as many new inventory organization records as you need by resubmitting this window. The group code will determine which new organization definition records will be processed by the Copy Inventory Organization Concurrent Program.

To create a new inventory organization definition record, you must first open the Copy Organization Interface window. The following table describes using the Copy Organization Interface window:
| Step | Action | Description | Navigation |
|---|---|---|---|
| 1 | Open the Organization Copy Interface window | Open the window from the Inventory main menu | Inventory > Setup > Organization > Organization Copy Interface |
| 2 | Create a new organization using the Find Interface Records window | Use the New button to create new organization records | Inventory > Setup > Organization > Organization Copy Interface > Find Interface Records |
| 3 | Enter organization details on the New Interface Records window | Enter the new organization details on the New Interface Records window | Inventory > Setup > Organization > Organization Copy Interface > New Interface Records |
Using the New Interface Records window, enter the parameters to populate the interface table with your new organization's definition. The organization details you enter on this window are saved in the Copy Organization Interface table. The XML code is automatically generated for each new inventory organization record, and is inserted into the XML column of the interface table. For more information, see Using the MTL_COPY_ORG_INTERFACE Table.
One record per inventory organization, including a location definition, is created from the model organization. You can create as many inventory organizations and modifications as you need based on your model organization.
The records you create are used later in the process by the Copy Inventory Organization concurrent program. The Copy Inventory Organization concurrent program processes all records with the same Group Code.
| Step | Action | Description | Navigation |
|---|---|---|---|
| 1 | Enter Group Code | Enter a Group Code for your data. The group is a collection of individual inventory organization records that you wish to process in a single concurrent request | Inventory > Setup > Organization > Organization Copy Interface window |
| 2 | Enter organization name | Enter the organization name for the new inventory organization to be created | Inventory > Setup > Organization > Organization Copy Interface window |
| 3 | Enter organization code | Enter a unique organization code for the new organization | Inventory > Setup > Organization > Organization Copy Interface window |
| 4 | Enter location name | Enter a valid location from the List of Values | Inventory > Setup > Organization > Organization Copy Interface window |
| 5 | Populate the interface table | Use the Populate Interface Table button to save your organization data in the table | Inventory > Setup > Organization > Organization Copy Interface window |
After you save your organization data in the table, the following note is displayed:

You create additional inventory organizations for this Group Code (or any other Group Code) by entering a new Organization Name, Organization Code, and Location Name and repeating the steps in the Populating the Interface table.
XML text is created when you save your new organization definition data in the interface table. Each organization you create using the New Interface Records window will have its own XML record created. Use the Organization Copy Interface window to both create and change information about your new inventory organizations.
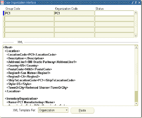
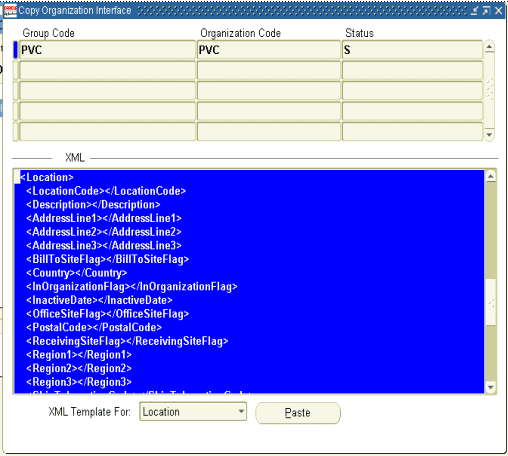
When you define your new organizations, use the Extensible Markup Language (XML) template 'XML Template For'. There are two templates available, one for Organization and the other for Location. You can see the required XML tags in the templates to define organizations or locations. The complete XML code generation occurs in the background and does not require that you have a working knowledge of XML.
When you define new organizations in the Copy Organization Interface window, new inventory organization records are saved in the Copy Organization Interface table.
The following information describes the required parameters to create new organizations:
Note: You are required to enter values for each of these parameters:
Group Code
Organization Name
Organization Code
Location Name
Enter a Group Code to identify your new organization records.
The Group Code is used by the Copy Inventory Organization concurrent program to identify and group together all the individual organization records that will be processed in a single concurrent request.
Enter an Organization Name for the new organization.
The Organization Name is the name of the organization that will be created by the Copy Inventory Organization concurrent program.
Enter an Organization Code to identify your new organization.
The Organization Code is a code that the Copy Inventory Organization concurrent program will use to uniquely identify the new organization.
Name an existing location for each organization that you want to create, or define new locations in the XML template. If you are using existing locations, they must not already be assigned to an organization. If you create a new location in the XML template, the location definition must precede the related organization definition.
The Copy Organization Interface window is divided into two sections:
Header Section
In the header section the following fields are displayed:
Group Code
Organization Code
Status
Footer Section
In the footer section you can select XML templates and paste them onto the XML section of this window.
When you paste an XML template, all the XML tags for your selection are included. Use the XML tags to change the parameters for your new inventory organization.

Note: All XML tags that do not contain data are interpreted by the system as null values and will overwrite the model organization values to null. If you do not want to change a value from the model organization, then you must delete the appropriate tag.
When you populate the interface table, the mandatory XML tags and the values for your inventory organization are created by default. The mandatory XML tags and values are:
Name: Your organization name
Organization Code
Location Code: The location code for your organization
For every new inventory organization that you create, a separate record with the mandatory XML tags and values is created. The Copy Inventory Interface window enables you to view the inventory organization information in XML format. The XML tags containing organization and location information can be modified, as necessary, on this window. If you do not enter data for any XML tag, you must delete that tag.
The following table lists the Inventory Organization XML Tags. The tags with an M are mandatory.
| Inventory Organization Field | XML Format |
|---|---|
| Name | <Name>M</Name> |
| Organization Code | <OrganizationCode>M</OrganizationCode> |
| Location Code | <LocationCode>M</LocationCode> |

When you populate the interface table, the mandatory XML tags and the values for your inventory location are created by default. The mandatory fields for the location are dependent on the Address Style you have chosen. For more information see the Oracle Inventory User's Guide. Review your specific address type and requirements before creating or copying organizations.

The following table lists the location XML tags. The tags with an M are mandatory.
Location XML tags identify to the Copy Inventory Organization Concurrent Program the locations you want to add to your new organization.
Mandatory determination of fields in the Location XML Template is dependent on the Address Style you have chosen. Review the Locations window (in Oracle Inventory) to determine which fields are required for your specific address style. The example below is for the US Style Address.
| Inventory Location Field | XML Format |
|---|---|
| Location Code | <LocationCode>M</LocationCode> |
| Description | <Description></Description> |
| Address Line 1 | <AddressLine1></AddressLine1> |
| Address Line 2 | <AddressLine2></AddressLine2> |
| Address Line 3 | <AddressLine3></AddressLine3> |
| Bill to Site Flag | <BillToSiteFlag></BillToSiteFlag> |
| Country | <Country>M</Country> |
| In Organization Flag | <InOrganizationFlag></InOrganizationFlag> |
| Inactive Date | <InactiveDate></InactiveDate> |
| Office Site Flag | <OfficeSiteFlag></OfficeSiteFlag> |
| Postal Code | <PostalCode></PostalCode> |
| Receiving Site Flag | <ReceivingSiteFlag></ReceivingSiteFlag> |
| Region 1 | <Region1></Region1> |
| Region 2 | <Region2></Region2> |
| Region 3 | <Region3></Region3> |
| Ship to Location Code | <ShipToLocationCode>M</ShipToLocationCode> |
| Ship to Site Flag | <ShipToSiteFlag></ShipToSiteFlag> |
| Style | <Style>M</Style> |
| Tax Name | <TaxName></TaxName> |
| Telephone Number 1 | <TelephoneNumber1></TelephoneNumber1> |
| Telephone Number 2 | <TelephoneNumber2></TelephoneNumber2> |
| Telephone Number 3 | <TelephoneNumber3></TelephoneNumber3> |
| Town or City | <TownOrCity></TownOrCity> |
| Location Information 13 | <LocInformation13></LocInformation13> |
| Location Information 14 | <LocInformation14></LocInformation14> |
| Location Information 15 | <LocInformation15></LocInformation15> |
| Location Information 16 | <LocInformation16></LocInformation16> |
| Location Information 17 | <LocInformation17></LocInformation17> |
| Location Information 18 | <LocInformation18></LocInformation18> |
| Location Information 19 | <LocInformation19></LocInformation19> |
| Location Information 20 | <LocInformation20></LocInformation20> |
| Attribute Descriptive Flexfield | <AttributeDescflex></AttributeDescflex> |
| Global Attribute Descriptive Flexfield | <GlobalAttributeDescflex></GlobalAttributeDescflex> |
For high-volume requirements, such as a mass creation of new organizations, you can insert records directly into the MTL_COPY_ORG_INTERFACE table (an interface table for the Copy Inventory Organizations concurrent program). After inserting the data, run the Copy Inventory Organizations concurrent program to complete the process. The following table provides a list of parameters in the MTL_COPY_ORG_INTERFACE table and their functions.
For more information on the Copy Organization Interface window, see Oracle Copy Inventory Organization Process Features.
| Parameter | Description | Type | Req?1 |
|---|---|---|---|
| group_code | Batch identifier in the Copy Inventory Organizations standard concurrent request. Identifies a set of rows that describe the organizations to be generated when the model organization is copied. | Varchar2(30) | Yes |
| organization_code | Organization Code for the new organization to be created. | Varchar2(3) | Yes |
| xml | Data describing a new organization, including deviations from the model organization, and the new location description when a new location is created. If you are inserting interface records directly into the MTL_COPY_ORG_INTERFACE table, then you need to populate the XML column with XML records that can be recognized by the concurrent program. For examples of valid XML tag structures, see Examples of XML Data. For more information on XML data structures for creating new inventory organizations, see XML Templates. |
Clob | Yes |
| created_by | User ID for the user initiating this program session. | Number | No |
| creation_date | Date this program session was created. | Date | No |
| last_updated_by | User ID for the user updating this program session. | Number | No |
| last_update_date | Date this program session was last updated. | Date | No |
| last_update_login | User login for the user updating this program session. | Number | No |
| status | Success or Failure as updated by the Copy Inventory Organization concurrent request. For internal use by the concurrent program; users should not insert this parameter. | Varchar2(1) | No |
| options | Input parameters for the Copy Inventory Organization concurrent request and their values. For internal use by the concurrent program; users should not insert this parameter. | Varchar2(200) | No |
| last_entity_number | Stores the last successfully created entity number in cases when the Copy Inventory Organization program fails. For internal use by the concurrent program; users should not insert this parameter. | Number | No |
| site_id | Associates a relationship between the inventory organization and the site after the organization is created. The site-id parameter serves as a foreign key to cross-reference the site table. For internal use by the concurrent program; users should not insert this parameter. | Number | No |
1Table Key: Req? = Required?
Examples of XML Data
The following examples show how XML tags are used to link a new organization to an existing location and then, to a new location:
New organization linked to an existing location.
<Root>
<InventoryOrganization>
<Name>PVC Manufacturing</Name>
<OrganizationCode>PVC</OrganizationCode>
<LocationCode>ExistingLocation</LocationCode>
</InventoryOrganization>
</Root> New organization linked to a new location.
<Root>
<InventoryOrganization>
<Name>PVC Manufacturing</Name>
<OrganizationCode>PVC</OrganizationCode>
<LocationCode>NewLocation</LocationCode>
</InventoryOrganization>
<Location>
<LocationCode>NewLocation </LocationCode>
<Description>New Location Created using CopyOrg</Description>
<AddressLine1>300 Oracle Parkway</AddressLine1>
<Country>US</Country>
<PostalCode>94065</PostalCode>
<Region1>San Mateo</Region1>
<Region2>CA</Region2>
<ShipToLocationCode>NewLocation </ShipToLocationCode>
<Style>US</Style>
<TownOrCity>Redwood Shores</TownOrCity>
</Location>
</Root>Execute the Copy Inventory Organization concurrent program to create the new inventory organizations that you previously defined.
Included in this section:
You must have saved at least one new organization definition in the Copy Organization Interface Table.
Submit the Copy Inventory Organization concurrent program using the Standard Report Submission window. This concurrent program has the following parameters:
Model Organization
Group Code
Assign to Existing Hierarchies
Copy Shipping Networks
Copy Items
Validate Items
Copy BOM
Copy Routings
Purge
The following table lists the Copy Inventory organization parameters.
| Parameter | Description | Required? | Default Value |
|---|---|---|---|
| Model Organization | Choose an inventory organization from the list of values as your model organization. This organization is used to derive all inventory parameters that you wish to copy. | Yes | Null |
| Group Code | Choose a Group Code from the list of values. The group is a collection of individual inventory organization records that you wish to process in a single concurrent request. | Yes | Null |
| Assign to Existing Hierarchies | If yes, all new organizations will be assigned to the same hierarchies as the model organization. If no, the organizations will not be assigned to the model organization's hierarchies. You can run the Hierarchy Exceptions report to list organizations that have not been assigned to hierarchies. |
Yes | No |
| Copy Shipping Networks | If yes, all the model inventory organization's Shipping Network setup information will be copied to the new organization. If no, the shipping network setup will not be copied. |
Yes | No |
| Copy Items | If yes, all items activated in the model organization will be copied and activated in the new organizations If no, no items will be copied. Item assignment is a one time process and can not be undone. There is a separate concurrent program that can be run to assign items. |
Yes | No |
| Validate Items | If yes, then all items are validated during the copy. If no, then items are not validated during the copy. |
Yes | No |
| Copy BOMS | If yes and if Bills of Material have been created in the model organization, all BOMs will be copied to the new organizations If no, Bills of Material will not be copied. |
Yes | No |
| Copy Routings | If yes and if routings exist in the model organization, then all routings are copied to the new organizations. If no, then routings are not copied. |
Yes | No |
| Purge | If yes, all records from the interface table will be purged. If no, the records will not be purged. Records with Fail will not be purged even if you have selected yes. |
Yes | No |

After entering the Copy Inventory Organization concurrent program parameters, submit the program and verify that it completes successfully.
Item Locator Defaults
Item Locators
Alternate Designators
Departments
Resources
Department Resources
BOMs
BOM Parameters
BOM Components
BOM Substitutes
BOM Routings
BOM Operations
BOM Operation Resources
Cost Sub-elements
WIP Parameters
WIP Accounting Classes
Planning Parameters
Shipping Parameters
To find a Copy Inventory Organization report, query it using the Find Requests window. Specify the Request Name as Report - Copy Inventory Organization and click Find.

The new organizations are organized into four categories, according to their resulting statuses:
Created with errors
Not created
Existed before copying
Created successfully: Organizations that complete with error will be listed and categorized according to its abnormal resulting status. An error summary is included that describes what problems led to the errors. The number of successfully created organizations is also included.
Overview of New Locations: The new locations specified in the XML document are organized into the following categories:
Created successfully
Not created
Existed before copying
For each of the locations created unsuccessfully, an error summary will be presented to describe the problems that lead to the failure.
Entity Level Quantitative Information: The quantitative data of the entities in the new organization is presented in a table. For each entity type, the actual and expected numbers of new entities, copied entities, and modified entities are displayed.
Entity Level Discrepancies Information: A list of the entities that caused errors is presented in a table. The names of the entities not copied from the model, the entities not created as instructed in the XML document, and the entities not modified as specified in the XML document are displayed for each new organization.
Displays the error message and text.
Displays the entire log of the execution, including error encountered. In most cases the error can be found on the last page of the log.
For more information see Submitting a Request in the Oracle Applications User's Guide.
Use the 'FND: Debug Log Enabled' and the 'FND: Debug Log Level' profile options to display error messages and the level of error detail in the log file of the Copy Inventory Organization concurrent request.
See the Oracle Applications System Administrator's Guide - Configuration for additional information on enabling these profile options.
Set the 'FND: Debug Log Enabled' = 'Yes' to enable display of error messages in the log file.
Set the level of error message detail using the 'FND: Debug Log Level'. The two levels available for use in the Copy Inventory Organization log file are:
Error Level: summary level error display. In this level, the error messages and the action required to correct the error is displayed.
Statement Level: detailed level error display. In addition to the error messages, this level displays the actual data being processed at the time of the error.
Note: It is recommended to set the above profile options at the User Level, rather than at the Site Level, to minimize performance impacts.
If any organization data fails to process, locate these records in the Organization Copy Interface window, make appropriate changes, and resubmit them by running the concurrent program again.
All records that fail to process due to errors will have a status of Failed. As described in the Create New Inventory Records section of this implementation guide, make your corrections to the XML tags (if an XML tag or value error).
To display all records with a status of Failed, use the Find Interface Records window as shown.

| Step | Action | Description | Navigation |
|---|---|---|---|
| 1 | Open the Organization Copy Interface window | Open the window from the Inventory main menu | Inventory > Setup > Organization > Organization Copy Interface |
| 2 | Enter the parameters to find your organization | Click Find to locate the organization records | Inventory > Setup > Organization > Organization Copy Interface > Find Interface Records |
| 3 | Enter Group Code | The Group Code for your data | You do not need to enter the Group Code to display FAILED records |
| 4 | Enter Organization Code | The Organization Code for your data | You do not need to enter the Organization Code to display FAILED records |
| 5 | Enter status | Enter FAILED in the Status field | You MUST enter FAILED status |
| 6 | Find | Click Find | (B) Find |
The following is a list of common errors encountered when running the Copy Inventory Organization concurrent program. These errors can be corrected and the concurrent program resubmitted.
Error: Invalid Value for XML Tag - entering an invalid value for any of the XML tags will cause an error when the concurrent program executes.
Solution: Review all the XML tags, paying particular attention to the tags that you entered a value for, and correct the value.
Error: Invalid Characters in XML Tag - entering characters not recognized by XML in mandatory fields.
Solution: Review all mandatory fields for illegal characters, particularly single or double quotes. You cannot use single or double quotes within XML text.
Error: Missing XML Tag - either omitting or deleting an XML tag corresponding with a mandatory window field will cause an error in the concurrent program.
Solution:Verify all mandatory XML tags have been entered.
Error: Missing Mandatory Value - using an empty XML tag where a value is required. An empty tag will always infer that you want a null value for that field.
Solution: Review the windows, note all required fields, and verify all required XML tags have a value for the field.
Error: Invalid Organization Name - entering an Inventory Organization Name that already exists in the system, or that exists in a previous record of your group code.
Solution: Organization names must be unique and cannot be reused.
Error: Invalid Organization Code - entering an Organization Code that already exists in the system, or that exists in a previous record of your group code.
Solution:Organization codes must be unique and can not be reuse.
Error: Invalid Location Name - entering a Location Name that is already assigned to an Inventory Organization.
Solution: Provided that you defined a valid new location in your XML document, or used the basic entry screen to populate data, you will not encounter this error.
Error: Invalid Subinventory - naming a subinventory that does not exist in the model organization.
Solution: Only subinventories that exist in the model organization can be modified for the new Inventory Organizations that you create.
Error: Invalid Resource - naming a resource that does not exist in the model organization.
Solution: Only Resources that exist in the model organization can be modified for the new Inventory Organizations that you create.
The following errors must be corrected by your system administrator. Refer the following errors to the system administrator for correction:
Incorrectly Applied Patch: Review the log file for Copy Org. If log file is really short (1 page) and the error includes text similar to "..Jdbc..", or "..class not found..", then the patch has not been applied correctly.
Locations: If new locations are created using Copy Org, the address may not be valid according to HR geocoded information, in which case Copy Org will fail. For quick tests, don't create any new locations, but use existing location codes (or none at all). If this problem occurs, the log file will contain 'HR_LOCATIONS.' at the end when the error occurs.
Program Exit Status 1: Java Language Illegal Argument Exception. This is a Patch issue.
If the log file includes text with the ‘. dbc' the $FND_TOP / Secure / XXXXXX.dbc path has not been set up correctly.