Embedding Fusion Application URL in Oracle BI EE Credit Details Report

The second task in invoking an ADF page from a Oracle BI EE report consists of embedding the Fusion Application URL in the Oracle BI EE Credit Details report with an action link.

Note:

The ADF URL https://icadfbiimplemenation/homePage/faces/AtkHomePageWelcome used in this step is static for Incentive Compensation FA. This URL may not be changed. The variable icadfbiimplemenation holds the server name and a variable used in ActionFrameworkConfig.xml.

  To embed the Fusion Application URL in the Oracle BI EE Credit Details report:

  1. Open the credit details report in edit mode as shown in Figure 48, Opening Credit Details Report in Edit Mode:

    Figure 48. Opening Credit Details Report in Edit Mode

    This screen shot shows an example of opening of a credit details report in edit mode:
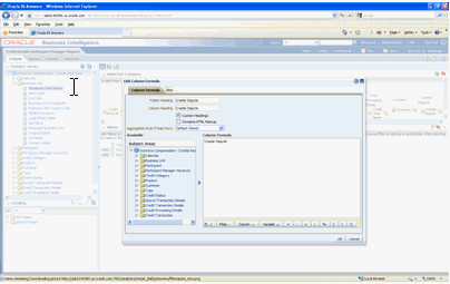
  2. Select Edit Column Formula .

  3. Select the Column Formula tab.

  4. Add a new column (derived column) to embed the URL https://icadfbiimplemenation/homePage/faces/AtkHomePageWelcome as shown in Figure 49, Adding New Column to Embed the URL:

    Figure 49. Adding New Column to Embed the URL

    This screen shot shows the process of adding a new column to embed the URL.
  5. Select Properties.

  6. Select the Interaction tab.

  7. In the Value field, select Action Links as shown in Figure 50, Selecting Action Links in Value Field.

    Figure 50. Selecting Action Links in Value Field

    This screen shot shows the process of selecting Action Links in the Value Field.
  8. Click the + button and choose the Action Navigate to a Web Page as shown in Figure 51, Selecting the Action of Navigating to Web Page:

    Figure 51. Selecting the Action of Navigating to Web Page

    This screen shot shows the process of selecting the action of Navigating to Web Page.
  9. In the Interaction Tab, embed the URL as shown in Figure 52, Embedding the URL.

    Figure 52. Embedding the URL

    The screen shot shows the process of embedding the URL.
  10. Run the report.

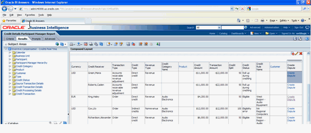
  11. Select the Create Dispute link to display the Compound Layout page as shown in Figure 53, Compound Layout Page.

    Figure 53. Compound Layout Page

    The screen shot shows the Compound Layout page.
  12. Click the ADF-Create Dispute button to display the FA page as shown in Figure 54, FA Page:

    Figure 54. FA Page

    This screen shot shows the FA Page.