本章包含下列主題:
本節概述安裝 Oracle Business Intelligence (BI) Publisher、列出必備條件,並探討如何安裝 Oracle BI Publisher 11g。新的 One View Reporting 解決方案整合 JD Edwards EnterpriseOne 互動式解決方案和 BI Publisher 互動式版面配置編輯器,以建立方便使用的一般使用者報表解決方案。
Oracle BI Publisher 是一款報表解決方案,比起傳統報表工具,它可讓您更輕鬆快速地製作、管理及交付所有的報表和文件。
對 One View Reporting 來說,您僅需要安裝 Oracle BI Publisher。您無須安裝 Oracle Business Intelligence 企業版或 Oracle Real-Time Decisions。
BI Publisher 會安裝 WebLogic,所以您不需事先安裝。BI Publisher 的 WebLogic 函數中的預設網域,因此不需要建立其他網域,除非您想要讓網域分開。
在您完成本節的任務前,請先執行下列步驟:
安裝 JD Edwards EnterpriseOne 應用程式 9.1 版。
複查 JD Edwards EnterpriseOne One View Reporting 的認證。請參閱 My Oracle Support 上的 文件 745831.1 (JD Edwards EnterpriseOne 最低技術要求參考):
https://support.oracle.com/epmos/faces/DocumentDisplay?id=745831.1
安裝和設定支援資料庫。
如需所支援之資料庫的最新資訊,請造訪「Oracle Fusion Middleware 認證」文件,網址如下:
http://www.oracle.com/technetwork/middleware/ias/downloads/fusion-certification-100350.html
尋找「Oracle Fusion Middleware 11g Release 1 Certifications」產品區,然後存取「System Requirements and Supported Platforms for Oracle Business Intelligence Suite Enterprise Edition 11gR1 (11.1.1.3.0-11.1.1.6.0) (xls)」。
安裝資料庫後,請參閱《System Requirements and Specification document for Oracle Fusion Middleware 11g Release 1 (11.1.1.x):》中的〈Repository Creation Utility (RCU) Requirements〉一節,以確定設定正確。
http://docs.oracle.com/html/E18558_01/fusion_requirements.htm#CHDJGECA
您也可以存取位於以下位置的文件:
http://www.oracle.com/technetwork/middleware/ias/downloads/fusion-requirements-100147.html
從 Oracle Software Delivery Cloud 下載 Oracle BI Publisher:
對「產品套件」欄位選取 Oracle Business Intelligence,然後選擇適當的平台。
從甲骨文全球開發者技術網路 (OTN) 的 Oracle Business Intelligence (11.1.1.x) 下載頁面下載 Oracle Repository Utility (RCU):
RCU 版本必須和 BI Publisher 版本符合。
將瀏覽器設定為允許蹦現畫面。
確定已安裝 Adobe Flash Viewer。
如果您不要變更任何預設設定 (例如連接埠和安全性登入),請遵循《Quick Installation Guide for Oracle Business Intelligence》進行安裝。如果您計畫變更某些預設設定,請遵循《Installation Guide for Oracle Business Intelligence.》請注意,雖然 Oracle BI 安裝套件包含下列產品,在備妥安裝、設定和執行它們的所有必要技術下,您只要安裝 Oracle Business Intelligence Publisher 即可。
Oracle Business Intelligence Publisher
Oracle Business Intelligence 企業版 (Oracle BI Answers、Oracle BI Interactive Dashboards、Oracle BI Delivers、Oracle BI Administration Tool、Oracle BI Add-in for Microsoft Office,以及 Oracle BI Publisher) (選擇性)
Oracle Real-Time Decisions (選擇性)
Essbase Suite (選擇性)
Oracle BI Publisher 11g (11.1.1.7) 和 WebLogic 伺服器 10.3.5.0 和 Oracle JDK 1.6.0_35 一起包裝。
重要事項!:
對 One View Reporting 來說,您僅需要安裝 Oracle BI Publisher。下列步驟提供安裝的簡短指導。先複查這些步驟,然後請使用安裝手冊《Quick Installation Guide for Oracle Business Intelligence》,如果您計劃變更部分預設設定,請參閱《Installation Guide for Oracle Business Intelligence》,瞭解詳細步驟。
備註:
即使您目前使用前一版,仍建議您安裝新版 BI Publisher 11.1.1.7。這樣做可讓您在切換至最新版本之前進行一些平行測試。若要安裝 Oracle BI Publisher:
啟動 Oracle Repository Utility (RCU) 並建立 BI Publisher Schemas。(BIPLATFORM 和 MDS)。
如需詳細資訊,請參閱《Quick Installation Guide for Oracle Business Intelligence》手冊。
建立綱目後,啟動 Oracle Business Intelligence 安裝程式。
注意事項:
請勿使用包含特殊字元的使用者 ID 來安裝該軟體。
BI Publisher 伺服器和 HTML 伺服器都必須在相同的防火牆內,以具有雙向網路服務和 http 通訊。
如果安裝機器上執行防毒軟體,安裝程序可能需要更長時間。
選取適當的安裝類型:
「簡單安裝」會以最少的步驟數目在單一電腦上以預設設定安裝 Oracle Business Intelligence 元件。不會安裝「受管理的伺服器」。本安裝的目標為示範、評估及使用案例的概念驗證。
「企業安裝」安裝您選取的 Oracle Business Intelligence 元件並和您指定的中介軟體、Oracle 資料來源及 WebLogic 伺服器本位目錄建立關聯。企業安裝類型會建立個別的「受管理的伺服器」、bi_server1,以及「管理伺服器」。如果您已經安裝前一版 BI Publisher,您應該使用此安裝類型。
建議對生產環境使用此安裝類型。
「僅限軟體安裝」會在現有「中介軟體」本位目錄安裝軟體二進位檔案,供以後進行組態。
顯示「Oracle Business Intelligence 元件安裝」畫面時,僅選取 Business Intelligence Publisher 選項:
備註:
如需關於如何安裝 Oracle BI Publisher 的詳細指示,請參閱《Oracle Business Intelligence 快速安裝手冊》。完成安裝與組態後,登入 WebLogic 管理主控台和 BI 伺服器並使用以下 URL 以確定伺服器已啟動並在執行中:
http://host:port/console (WebLogic 管理主控台)
http://host:9704/xmlpserver (BI Publisher 登入頁面,連接埠 9704 是「企業安裝」類型的預設連接埠)
複查「認證」以檢查有無任何更新或其他需求。
若要設定 EnterpriseOne HTML 伺服器和 Oracle BI Publisher 伺服器之間的 SSL 連線,請參閱《JD Edwards EnterpriseOne 工具安全管理手冊》中的〈Configuring an SSL Connection Between the EnterpriseOne HTML Server and Oracle BI Publisher Server for One View Reporting〉。
如果您是從前一版升級 Oracle BI Publisher 版本 (例如,從 Oracle BI Publisher 11.1.1.5 移至 11.1.1.7),您必須在安裝後將 WebLogic 使用者從現有版本移轉至新伺服器。
若要將使用者移轉至新版 Oracle BI Publisher:
從現有 BI 伺服器匯出使用者資訊。
登入 BI Publisher WebLogic 管理主控台。
選取「安全性領域」。
選取「從移轉匯出」頁籤。
輸入匯出檔案的位置。
按一下「儲存」。
將使用者資訊匯入至新伺服器。
登入 BI Publisher WebLogic 管理主控台。
選取「安全性領域」。
從「移轉」頁籤選取「匯入」。
輸入匯出檔案的位置。
按一下「儲存」。
下載與匯入 BI Publisher 的 JD Edwards EnterpriseOne 報表。
備註:
來自舊版 BI Publisher 的現有報表將不會成功執行;您必須手動轉換至新版本。對於個人報表,這會在您選取現有報表並使用「報表定義」頁籤上的「儲存」、「另存新檔」、「複製」、「升級」或「同步」選項時完成。
對於共用報表,這會在您選取現有報表然後使用「報表定義」頁籤上的「複製」、「保留」和「同步」選項時完成。
如需詳細資訊,請參閱《JD Edwards EnterpriseOne 應用程式 One View Reporting 使用手冊》中的〈啟用十進位格式功能〉一節。
上傳 JD Edwards EnterpriseOne 標準語言範本。
範本檔案是用來建立 JD Edwards EnterpriseOne 報表版面配置。BI Publisher 經過完整安裝後,您可能要安裝 JD Edwards 所建立的標準語言範本。這些範本不是執行 One View 報表的必要條件,不過歡迎您使用以便讓外觀與風格與所交付的 One View 報表一致。
若要安裝 BI Publisher 的 JD Edwards EnterpriseOne 標準語言範本,請執行下列動作:
從 My Oracle Support 的「更新中心」下載 One View 標準語言元件 (JDE_Boilerplates.zip)。
使用解壓縮程式從 JDE_Boilerplates.zip 檔案擷取四個 .xpt 檔案,並儲存到硬碟。
以管理員權限登入 BI Publisher 並導覽至「型錄」。
在「資料夾」窗格中,開啟「共用資料夾」目錄,然後開啟「元件」資料夾。
備註:
如果您已經在同一伺服器上安裝 OBIEE 和 BI Publisher,您可能看不到「元件」資料夾和「標準語言」功能。若要更正此問題,請參閱BI Publisher 的元件資料夾中遺漏標準語言。尋找標準語言報表並選取「編輯」。

從畫面右上角選取「新增版面配置」。
選取「上傳」然後在出現提示時,選取儲存在硬碟中的 EnterpriseOne 標準語言檔案 (.xpt 檔案)。
為範本命名,再選取「BI Publisher 範本」作為類型,然後選取「英文」為語言環境。
選取「上傳」以儲存範本。
重複以上步驟以新增其餘 EnterpriseOne 範本檔案。
備註:
所有新增至標準語言報表中的 BI Publisher 範本 (.xpt 檔案) 都會作為共用範本向所有使用者顯示。上傳標準語言之後,您必須確認所有具備 BIAuthor 角色的使用者都能存取標準語言。視您的特定設定而定,您可能還要將其他角色指派給您的使用者。只有 BIAuthor 角色才是必要的角色。
若要將 BIAuthor 角色存取權提供給標準語言,請執行下列動作:
以管理員權限登入 BI Publisher 並導覽至「型錄」。
在「共用資料夾」目錄中,開啟「元件」資料夾。
選取「其他」下拉式功能表,然後選取「權限」。
選取 "+" 符號 (建立) 然後選取「搜尋」按鈕。
新增 BIAuthor 角色然後按一下「確定」。
勾選 BIAuthor 角色的所有核取方塊,然後按一下「確定」。
備註:
您如果是「系統管理員」時,應該決定是否將刪除標準語言權限授與使用者。當配置 BI Publisher 使用者時,您必須為每個設計或製作 One View 報表的 JD Edwards EnterpriseOne 使用者建立 BI Publisher 使用者。您可以為所有 JD Edwards EnterpriseOne 使用者設定 BI Publisher 的一個代理使用者,此代理使用者只能執行報表不能製作報表。這會最小化設定所需的數量。不過,如果您想要個別追蹤每位使用者的製作目的,則可以為每位 JD Edwards EnterpriseOne 使用者設定一個 BI Publisher 使用者,以建立一對一的關係。
下圖顯示兩種類型的使用者及其在 BI Publisher 中的設定方式。
圖表 2-2 JD Edwards EnterpriseOne 和 BI Publisher 中的使用者設定

若要配置 BI Publisher 使用者,請執行下列動作:
登入 WebLogic 伺服器管理主控台。
導覽至「安全性領域」,然後導覽至「myrealm」。
選取「使用者和群組」頁籤,然後按一下「新建」。
提供名稱、說明及密碼,然後按一下「確定」以建立新 BIP 帳戶。
備註:
請勿使用包含特殊字元的 BIP 帳戶名稱或密碼。若要將新建的使用者新增至「BI 作者」群組:
尋找並選取您的新建使用者。
導覽至「群組」頁籤。
選取 BIAuthor 群組,然後將它移至「已選擇」下。
按一下「儲存」。
備註:
所有 BI Publisher 使用者都必須屬於 BIAuthor 群組。按一下「儲存」。
驗證您使用新的使用者資訊可以登入 Oracle BI Publisher 伺服器。
如需更多資訊,請參閱《適用 Oracle Business Intelligence Publisher 的 Oracle Fusion Middleware 管理手冊》。
> 教學課程:
按一下此處即可檢視此功能的錄製視訊。您需要設定的對應是,每位 JD Edwards EnterpriseOne 使用者搭配對應的 BI Publisher 使用者。本資訊之後將在此章的將 JD Edwards EnterpriseOne 使用者對應至 BI Publisher 使用者中出現。
備註:
在 WebLogic 伺服器管理主控台中建立所有 BI Publisher 使用者後,您必須依上一個步驟議將每個使用者登入 Oracle BI Publisher 伺服器,或者重新啟動 BI Publisher 伺服器。必須先完成其中一項,那些使用者才能夠從 JD Edwards EnterpriseOne 進行連線。One View 報表會當成輕量型物件管理;在其完整生命週期中不會經過物件管理工作台。
每個 One View 報表都是由以下元件組成:
資料模型檔案。
報表範本檔案。(此檔案與資料模型檔案同名。)
這兩個檔案都儲存在 BI Publisher 伺服器上。
在 BI Publisher 伺服器上,這些報表都是由路徑代碼所組織的。例如,在 DV910 路徑代碼 (與環境無閞) 中的「One View 工作查詢」應用程式 (P51220) 中建立的個人報表會儲存在下列 BI Publisher 資料夾:\BIP_user_id\DV910\P51200\。
同一應用程式之 PY900 路徑代碼的公用報表儲存在此處:\Shared Folder\PY910\P51200\。
您可以使用匯入、匯出或轉移功能來移動報表。您可以將來自任何路徑代碼的報表匯出為 zip 檔案。然後您便可以將報表匯入至任何路徑代碼。轉移功能可讓您將報表從某個路徑代碼轉移至另一個路徑代碼。不過,來源路徑代碼和目標路徑代碼都必須透過非固定編碼應用程式指向同一個 BI Publisher 伺服器。
在非固定編碼應用程式中,請注意非固定編碼記錄是在環境層級中完成,而非路徑代碼層級。您需要為特定路徑代碼的所有環境設定非固定編碼記錄。
當使用者登入 JD Edwards EnterpriseOne 中的特定環境時,系統會使用登入環境和使用者認證的非固定編碼記錄,來查詢非固定編碼記錄。非固定編碼記錄會提供 BI Publisher 伺服器其所連線的內容,以及連線至 BI Publisher 伺服器所需的使用者 ID 和密碼。假設是 BI Publisher 伺服器 BIP_A,那麼如果使用者建立報表,該報表將會儲存在 BIP_A 伺服器。如果使用者後來執行了報表,則系統將會連線至 BIP_A 伺服器以執行報表。如果使用者執行匯出,則系統將會從 BIP_A 伺服器匯出。如果使用者後來匯出了 BI Publisher 報表,則系統會將 BI Publisher 報表上傳至 BIP_A 伺服器。如果使用者將報表從登入路徑代碼轉移至目標路徑代碼,則系統會將報表從 BIP_A 的登入路徑代碼資料夾複製至同一伺服器 BIP_A 的目標路徑代碼資料夾。
如果使用者想要將報表轉移至其他 BI Publisher 伺服器,例如 BIP_B,那麼使用者需要先匯出報表,再使用指向 BIP_A 的非固定編碼記錄登入為使用者和環境。然後使用者將需要登出,再以指向 BIP_B 的非固定編碼記錄登入為其他使用者和環境。此時使用者即可匯入報表。系統會將報表上傳至 BIP_B 伺服器,確實完成從 BIP_A 至 BIP_B 複製報表的任務。
從「導覽器」下拉式選單選取下列,以存取「Web 服務非固定編碼範本」應用程式 (P953000):「EnterpriseOne 選單」、「EnterpriseOne 生命週期工具」、「系統管理」、「工具」、「非固定編碼管理」、「非固定編碼範本」。使用 P953000 確認 One View Reporting BI Publisher 非固定編碼範本內含這些值:
| 欄位 |
值 |
|---|---|
| 範本名稱 | JDE_ONEVIEW_CONNECTION |
| 說明 | One View Reporting 連線範本 |
| SoftCoding 金鑰 | ONEVIEW_BIP_CONN
重要事項:SoftCoding 金鑰的值必須為 ONEVIEW_BIP_CONN。您無法使用此欄位的任一其他值。 |
| 值 | <webservice>
<endpoint>http://bip_server:bip_port</endpoint> <username>bip_user_name</username> <password>_||_BIP_PASSWORD_||_</password> <properties> <property><name>root catalog</name><value>JD Edwards</value></property> <property><name>bip version</name><value>11.1.1.7.0</value></property> </properties> </webservice> 若要完成此欄位,請參閱以下非固定編碼值指導方針。 |
備註:
版本特性僅適用於 9.1 版更新 3.3 及以上版本。本節提供非固定編碼記錄的概述,並討論如何建立非固定編碼記錄。
您必須設定 BI Publisher 非固定編碼記錄,以便建立從 HTML 伺服器到 BI Publisher 伺服器的連線。您以環境和使用者 (或角色或 *PUBLIC) 設定非固定編碼記錄。若非固定編碼記錄設定為 *PUBLIC 和特定環境時,則登入該環境的任何人將會使用同一個非固定編碼記錄,以尋找並連線至 BI Publisher 伺服器。使用非固定編碼記錄 (P954000) 應用程式以設定非固定編碼記錄。
您設定的非固定編碼記錄號碼取決於您要設定使用者的方法。您可以設定不同的非固定編碼記錄。建議您將使用者分為兩個群組:
此群組包含的 JD Edwards EnterpriseOne 使用者,只會關注檢視報表而非設計報表。若是此使用者群組,只需設定一個代理 BI Publisher 使用者,並讓他們以通用個人認證共用非固定編碼記錄中的代理使用者設定。請勿在使用者設定檔中對這些使用者設定 JD Edwards EnterpriseOne to BI Publisher 使用者對應。設定權限時,請在「執行時期功能授權」應用程式 (P958974) 中將執行 One View 報表的權限指派其 JD Edwards EnterpriseOne 帳戶或其通用 JD Edwards EnterpriseOne 角色。
此群組包含的 JD Edwards EnterpriseOne 使用者,會設計全新和現有的報表。若是此使用者群組,請在 BI Publisher 伺服器上設定個別的 BI Publisher 帳戶,並在其 JD Edwards EnterpriseOne 使用者設定檔中設定個別 JD Edwards EnterpriseOne to BI Publisher 使用者對應。使用者設定檔中 JD Edwards EnterpriseOne to BI Publisher 使用者對應的優先順序較非固定編碼記錄中代理使用者設定的優先順序高。在「執行時期功能授權」應用程式 (P958974) 中將設計和共用 One View 報表的權限指派給這些使用者。
系統會根據下列規則同時檢查使用者設定檔和非固定編碼記錄:
如果非固定編碼記錄不包含可選的代理使用者和代理密碼設定,且使用者設定檔中未設定 JD Edwards EnterpriseOne to BI Publisher 使用者對應,則會停用該使用者的 One View Reporting。
如果非固定編碼記錄不包含可選的代理使用者和代理密碼設定,而使用者設定檔中已設定 JD Edwards EnterpriseOne to BI Publisher 使用者對應,則該使用者須使用個人 BI Publisher 帳戶存取 BI Publisher。
如果非固定編碼記錄包含可選的代理使用者和代理密碼設定,而使用者設定檔中未設定 JD Edwards EnterpriseOne to BI Publisher 使用者對應,則該使用者須使用代理使用者存取 BI Publisher。
如果非固定編碼記錄包含可選的代理使用者和代理密碼設定,而使用者設定檔中已設定 JD Edwards EnterpriseOne to BI Publisher 使用者對應,則該使用者須使用個人 BI Publisher 帳戶存取 BI Publisher。
重要事項:
請務必為您預計使用的所有使用者或角色設定非固定編碼記錄。若要建立 One View Reporting BI Publisher 非固定編碼記錄,請執行下列動作:
從「導覽器」下拉式選單選取下列以存取 P954000 應用程式:「EnterpriseOne 選單」、「EnterpriseOne 生命週期工具」、「系統管理工具」、「非固定編碼管理」、「非固定編碼記錄」。
選取「新增」。
輸入下列資訊:
| 欄位 |
值 |
|---|---|
| 使用者/角色 | 輸入 JD Edwards EnterpriseOne 使用者、角色或 *PUBLIC。使用 *PUBLIC 對所有使用者設定一個記錄。
注意:這必須為管理使用者 ID。請務必為您預計使用的所有使用者和角色設定非固定編碼記錄。 |
| 環境名稱 | 輸入您要為其建立此非固定編碼記錄的 JD Edwards EnterpriseOne 環境。 |
| 範本名稱 | JDE_ONEVIEW_CONNECTION |
| SoftCoding 金鑰 | ONEVIEW_BIP_CONN |
重要事項:
SoftCoding 金鑰的值必須為 ONEVIEW_BIP_CONN。您無法使用此欄位的任一其他值。按一下「植入非固定編碼值」按鈕以將 JDE_ONEVIEW_CONNECTION 範本的資訊植入「非固定編碼說明」和「非固定編碼值」欄位。
在任何「遮罩」欄位中輸入遮罩值 (例如,輸入 BI_PASSWORD 的值)。
如果您打算使用代理使用者,請輸入代理使用者和代理密碼的值。這些值都是可選的。需要新增兩個新的屬性作為根型錄屬性後面的同級標籤。
備註:
屬性名稱必須為 "proxy user" 和 "proxy password"。例如:<property><name>proxy user</name><value>_||_PROXY_USER_||_</value></property>
<property><name>proxy password</name><value>_||_PROXY_PASSWORD_||_</value></property>
在方格中輸入 _||_PROXY_USER_||_ 和 _||_PROXY_PASSWORD_||_ 的值。
(9.1 版更新 3.3) 輸入 bip 版本特性的值:
<property><name>bip version</name><value>11.1.1.7.0</value></property>
修改伺服器和連接埠以反映您的特定安裝。
按一下「確定」以儲存記錄。
備註:
您必須對每個路徑代碼新增非固定編碼記錄。更新 One View Reporting BI Publisher 連線範本時,請使用下列指導方針以確認有效的非固定編碼值參數:
管理員為 Oracle BI 使用者供應密碼的方法有兩種:
使用非固定編碼值中的佔位符號參數 (遮罩參數),並將值指派給方格中的參數。先前範例使用了稱為 "BI_PASSWORD" 的佔位符號參數,並定義了方格中的 BI_PASSWORD 變數。"_||_" 字首和字尾都是佔位符號變數的標記。
使用此方法時,會先將值加密,再儲存至資料庫並遮罩以供日後顯示。
直接在非固定編碼值中使用純文字。
> 教學課程:
按一下此處即可檢視此功能的錄製視訊。本節包含以下主題:
驗證執行時期功能定義
設定功能授權
依使用者或環境複製功能授權
使用執行時期功能定義應用程式 (P958973) 以檢視或設定 One View Reporting 使用量功能,例如執行報表或更新共用報表。One View Reporting 提供四個使用量記錄類型:其為:
不允許使用者存取 One View。
僅允許使用者執行 One View 報表。
允許使用者執行、新增、編輯及移除 One View 報表。
允許使用者執行、新增、編輯及移除 One View 報表,並允許要求升級報表。
若要檢視這些記錄,請執行下列動作:
從「執行時期功能管理 (GH9098)」選單或者在 Fastpath 中輸入 P958973 以存取「執行時期功能定義」應用程式。
您也可以從「導覽器」下拉式選單選取下列,來移至該位置:「EnterpriseOne 選單」、「EnterpriseOne 生命週期工具」、「系統管理工具」、「執行時期功能管理」、「執行時期功能定義」。
選取「One View 報表」選項。
選取「尋找」。
備註:
One View Reporting 僅使用這四個記錄。您不需要新增其他記錄。使用執行時期功能授權應用程式 (P958974) 以設定使用者的存取控制。您可以為不同層級上的個別使用者、角色或 *Public 設定特定 One View Reporting 功能,例如系統代碼、應用程式層級、畫面格式層級或 *ALL。
您可能要考慮新增授權產品 (例如,「庫存」、「財務」或「銷售」) 特定的角色。
您也可以輸入 DATABROWSE 作為應用程式 ID 和在其他欄位輸入 *ALL,以設定 Databrowser 的存取控制。
若要為使用者設定存取控制,請執行下列動作:
從 P958973 選取「畫面格式功能表」,「功能授權」以存取 P958974 應用程式,或直接從「執行時期功能管理 (GH9098)」選單存取。
您也可以從「導覽器」下拉式選單選取下列,來移至該位置:「EnterpriseOne 選單」、「EnterpriseOne 生命週期工具」、「系統管理工具」、「執行時期功能管理」、「執行時期功能授權」。
選取「新增」。
在「功能授權修訂」畫面格式上,輸入您要新增記錄的功能名稱 (例如,JDE_RUNONEVIEW),然後選取「尋找」。這樣就不需來回捲動過多的記錄,就能新增記錄。
往下捲動到第一個空白格線,然後輸入下列資訊:
| 欄位 |
值 |
|---|---|
| 環境名稱 | 輸入環境名稱。 |
| 使用者/角色/*Public | 輸入您要為其建立授權記錄的使用者或角色。您也可以輸入 *Public。 |
| 功能名稱 | 輸入功能名稱,以提供其中的適當權限給使用者。
這是您在上一節驗證或新增的四個功能之一。 |
| 畫面格式名稱 | 輸入畫面格式名稱或 *ALL。 |
| 物件名稱 | 此欄位會根據畫面格式自動植入。您也可以在此欄位中輸入 "DATABROWSE" 以開啟 Databrowser 的功能。 |
| 產品代碼 | 輸入產品代碼。 |
按一下「確定」以儲存記錄。
> 教學課程:
按一下此處即可檢視此功能的錄製視訊。您建立功能授權記錄之後,可能要將所有功能授權從某個使用者或角色中複製到另一個使用者、角色或 *Public。或者,您可能要將所有功能授權記錄從某個環境中複製到另一個環境。
若要依使用者複製,請執行下列動作:
從「執行時期功能管理 (GH9098)」選單存取 P958974 應用程式。
從「畫面格式」選單中選取「依使用者複製」。
在「複製功能授權」畫面格式中,請輸入要從其中複製功能授權的使用者或角色。然後將使用者、角色或 *PUBLIC 輸入到您要複製功能授權的地方。
按一下「儲存」按鈕。
若要依環境複製,請執行下列動作:
從「執行時期功能管理 (GH9098)」選單存取 P958974 應用程式。
從「畫面格式」選單中選取「依環境複製」。
在「複製功能授權」畫面格式中,請輸入要從其中複製功能授權的來源環境,然後輸入目標環境。
按一下「儲存」按鈕。
您必須為需要建立和編輯報表的 JD Edwards EnterpriseOne 使用者,將其每個 JD Edwards EnterpriseOne 使用者對應至 BI Publisher 使用者。若是只執行公共報表的 JD Edwards EnterpriseOne 使用者,您可以使用非固定編碼參數 <代理使用者> 和 <代理密碼> 以連線至 BI Publisher,而不需要對應那些 JD Edwards EnterpriseOne 使用者。
備註:
如果您使用代理使用者,則 JD Edwards EnterpriseOne 使用者設定檔中不需要密碼。本節討論如何在 JD Edwards EnterpriseOne 的使用者設定檔中輸入 BI Publisher 使用者 ID 和密碼,讓系統可以使用 BI Publisher 使用者 ID 和密碼以代表 EnterpriseOne 使用者連線至 BI Publisher 伺服器。
若要將 JD Edwards EnterpriseOne 使用者對應至 BI Publisher 使用者,請執行下列動作:
從「JD Edwards EnterpriseOne 個人化」選單中選取「我的系統選項」。
選取「使用者設定檔修訂」。
從「畫面格式功能表」中,選取「BI Publisher 密碼」。
在「BI Publisher 使用者 ID」和「BI Publisher 密碼」欄位中輸入您 BI Publisher 帳戶的資訊。
登出再登入 JD Edwards EnterpriseOne 以便讓設定生效。
每次您在 BI Publisher 伺服器上變更使用者 ID 和密碼時,也必須在此處進行變更。
> 教學課程:
按一下此處即可檢視此功能的錄製視訊。備註:
在 BI Publisher 建立所有 BI Publisher 使用者之後,您必須在這些使用者可以從 JD Edwards EnterpriseOne 連線之前,先重新啟動 BI Publisher 伺服器。從「更新中心」下載您的 JD Edwards EnterpriseOne 版本和 BI Publisher 版本所適用的 One View 報表 zip 檔案。
以具有對應 BI Publisher 使用者的 JD Edwards EnterpriseOne 使用者身分登入 HTML 伺服器。
備註:
驗證使用者具有存取 One View Reporting 功能的權限,如設定功能授權一節所述。啟動應用程式並嘗試新增報表,以驗證正確的組態。如果 BI Publisher 連線已正確設定,您將會在儲存新報表之後看到 BI Publisher 版面配置編輯器出現。
導覽至「EnterpriseOne 選單」、「EnterpriseOne 生命週期工具」、「One View 報表」,然後開啟「使用匯入 One View 報表」(P982402)。
選取「新增」。
在「使用匯入的 One View 報表 - 匯入使用者產生的內容」畫面格式上,選取「載入匯入檔案」按鈕。
尋找並選取您下載的 One View 報表 zip 檔案。
在「檔案上傳」畫面格式上,選取「載入」按鈕。
將會匯入檔案。
選取匯入記錄以複查匯入結果。
在「匯入的物件明細」畫面格式上,確定所有項目的「狀態說明」欄中顯示「已完成處理程序」。
如果您需要將匯入的 One View 報表移轉至其他路徑代碼,請參閱轉移 One View 報表。
若要最大化一般使用者體驗,您可以使用這些 Web 執行時期組態設定。您可在「Web 執行時期」、「Web 物件設定」下的 Server Manager 中存取及變更這些設定。該設定為:
當 One View 報表執行時,三個選項會控制報表將執行多少記錄。您在 One View 報表的使用者介面或「版面配置頁籤」中看到的三個選項為:
擷取記錄計數:X
使用目前方格中的資料
擷取所有記錄
選取第一個選項「擷取記錄計數」時,系統會使用此 Server Manager 設定為報表設定預設的記錄計數。
這是系統擷取任何 One View 報表的記錄上限數。
這是在啟動第一個 One View 報表之前,連線至 BI Publisher 伺服器的預設等待時間 (以毫秒為單位)。您可以依據網路速度的快慢來增加或減少此數值。
伺服器管理員的執行時期和矩陣參數介面會提供適用於該參數的各個設定使用量明細。按一下所想要參數的 "i" (資訊) 圖示即可存取。
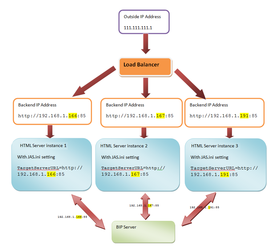
若要讓 One View Reporting 可以和 HTML 伺服器叢集 (例如,Oracle HTTP 伺服器 (OHS)) 一起運作,您必須:
確定「工具版本」為 9.1.2.3 或更高版本,或者 9.1.3 或更高版本。
更新 jas.ini,以便所有 HTML 伺服器執行個體都指向實際後端 HTML 伺服器 URL。您可在「Web 執行時期」的「Web 物件設定」區段中,使用 Server Manager 的參數完成這些設定。
各個 HTML 伺服器的值格式必須為 http://<伺服器>:<連接埠>,其中 <伺服器> 代表完整有效的主機名稱或後端 HTML 伺服器的 IP 位址。
重要事項:
對於透過 Oracle HTTP 伺服器進行的垂直與水平叢集伺服器設定,必須在每次 Server Manager 同步所有 .ini 檔案之後手動新增此設定。以下圖表說明典型的叢集化或負載平衡設定: