Siebel CRM Desktop for Microsoft Outlook Administration Guide > Customizing Picklists >

Overview of Customizing Picklists


You can customize the following types of picklists in Siebel CRM Desktop:

  • Static. Values in this picklist are constant. CRM Desktop gets these values from a simple list of values. For example, the Account Status picklist includes static values, such as Candidate, Active, or Inactive. CRM Desktop typically displays a static picklist as a dropdown list that includes static values.
  • Dynamic. Values in this picklist vary. CRM Desktop gets these values from another business component. For example, the accounts that CRM Desktop displays vary depending on if the user picks an account for a contact or picks an account for an opportunity. In this situation, the target business component might contain different values this week compared to last week because users enter new data over time. CRM Desktop typically displays a dynamic picklist as a pick applet that includes values that change.

For more information about picklists, see Configuring Siebel Business Applications.

Picklist Object Structure That Siebel CRM Desktop Uses

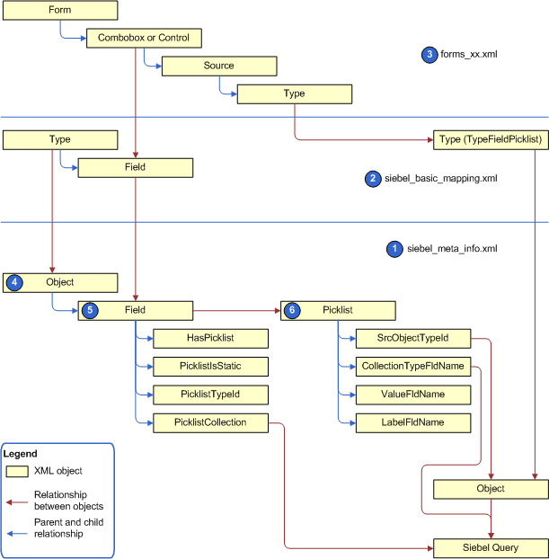
Figure 14 illustrates a hierarchy of the XML objects that Siebel CRM Desktop uses to create a picklist.

Figure 14. Picklist Object Structure That Siebel CRM Desktop Uses
Explanation of Callouts

The picklist object structure that Siebel CRM Desktop uses includes the following items:

  1. siebel_meta_info.xml. Includes a representation of the field that CRM Desktop gets from the integration object in Siebel CRM. It defines the picklist object.
  2. siebel_basic_mapping.xml. Maps the field that CRM Desktop gets from the integration object in Siebel CRM to the Outlook field. It includes the object that stores the picklist values in Outlook.
  3. forms_xx.xml. Includes the definition for the user interface. You add a control for the new field and link it to the picklist data.
  4. Object. The CRM Desktop representation of the integration object that it receives from Siebel CRM. For example, the Opportunity Object integration object. This object includes one or more fields.
  5. Field. A Siebel CRM field, such as Channel. Each field includes the following attributes for the picklist:
    • HasPicklist. Specifies to include a picklist for the field. The value for HasPicklist must be yes.
    • PicklistIsStatic. Specifies to use a static picklist.
    • PicklistTypeId. Specifies the name of the Picklist object in CRM Desktop.
    • PicklistCollection. Specifies the name of the list of values in Siebel CRM that contains the values for the picklist. For example, the value of the PicklistCollection attribute for the Channel field of the Opportunity object is OPTY_CHANNEL_TYPE.
  6. Picklist. Provides an interface to the list of values. It exposes these values and associated labels and does the translation. The Picklist object includes the following attributes:
    • SrcObjectTypeId. References the object in the siebel_meta_info.xml file that CRM Desktop uses to get data from Siebel CRM.
    • CollectionTypeFldName. Defines the field in Siebel CRM that CRM Desktop queries to use the PicklistCollection property on the object level. For example, if the PicklistCollection property on the Channel field on the Opportunity object is set to OPTY_CHANNEL_TYPE, and if the CollectionTypeFldName attribute is set to List_Of_Values, Type, then CRM Desktop uses the following query:

    [Type]='OPTY_CHANNEL_TYPE'

    • ValueFldName. Specifies the name of the field that CRM Desktop uses to get the values for the list of values from Siebel CRM.
    • LabelFldName. Specifies the name of the label for the field that the ValueFldName attribute identifies.
Siebel CRM Desktop for Microsoft Outlook Administration Guide Copyright © 2018, Oracle and/or its affiliates. All rights reserved. Legal Notices.