JavaScript is required to for searching.
Omitir Vínculos de navegación
Salir de la Vista de impresión
Guía de Oracle Solaris Cluster Data Service para Oracle     Oracle Solaris Cluster 3.3 3/13 (Español)
search filter icon
search icon

Información del documento

Prefacio

1.  Instalación y configuración de HA para Oracle

A.  Propiedades de extensión de HA para Oracle

B.  Acciones preestablecidas para errores de DBMS y alertas registradas

C.  Configuraciones de ejemplo de Oracle ASM con HA para Oracle

Selección de la instancia adecuada de Oracle ASM

Oracle ASM de única instancia con grupos de discos separados

Oracle ASM en cluster con grupos de discos en cluster

Oracle ASM de única instancia con grupos de discos separados en una zona no global

Índice

Oracle ASM de única instancia con grupos de discos separados

Esta sección contiene dos diagramas de configuración de ejemplo para las bases de datos de instancia única de Oracle con grupos de discos Oracle ASM y Oracle ASM de instancia única. El segundo diagrama es la continuación del primero.


Nota - La función Oracle ASM de instancia única no es compatible con Oracle 11g versión 2 o 12c. Para estas versiones, sólo debe utilizar ASM Oracle en cluster.


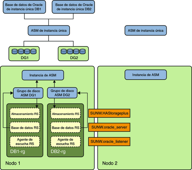
El siguiente diagrama representa un Oracle ASM de única instancia que ofrece servicio a dos bases de datos Oracle DB1 y DB2 en un nodo Node1. La base de datos DB1 utiliza de manera exclusiva un grupo de discos Oracle ASM DG1 y la base de datos DB2 utiliza de manera exclusiva un grupo de discos Oracle ASM DG2. En la parte superior del diagrama, se muestran las relaciones de las instancias de la base de datos Oracle con Oracle ASM de única instancia en Node1 y Node2. Oracle ASM de instancia única gestiona dos grupos de discos de Oracle ASM DG1 y DG2 en Node1. La parte inferior del diagrama representa el grupo de recursos y los recursos existentes de Oracle Solaris Cluster para las bases de datos Oracle de única instancia, así como sus requisitos para servicios de Oracle ASM de única instancia.

En el diagrama con puntos, se representa los recursos existentes de HA para Oracle con los nuevos servicios de Oracle ASM. Dentro de los nodos, se representan con flechas las nuevas dependencias entre los recursos de HA para Oracle y los servicios de Oracle ASM de única instancia.

Figura C-2 Oracle ASM de única instancia con grupos de discos separados [1]

image:El diagrama muestra datos de Oracle ASM única instancia con grupos de discos separados 1

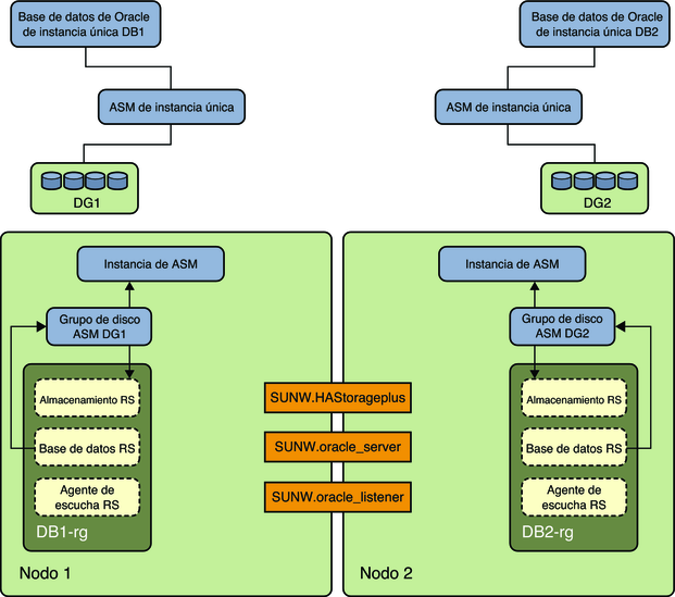
El siguiente diagrama es una continuación del diagrama anterior de esta sección. En este diagrama, la base de datos Oracle de única instancia DB2 que usa el grupo de discos DG2 de forma exclusiva se ejecuta en Node2 después de una conmutación por error del grupo de recursos DB2–rg a Node2. En la parte superior del diagrama, se muestran las relaciones de las instancias de la base de datos Oracle con Oracle ASM de única instancia en Node1 y Node2. El grupo de discos Oracle ASM DG2 recibe servicio de Oracle ASM de única instancia en Node2 mientras el grupo de discos Oracle ASM DG1 recibe servicio de Oracle ASM de única instancia en Node1.

La parte inferior del diagrama representa los grupos de recursos de Oracle Solaris Cluster existentes y los recursos de bases de datos Oracle de instancia única y sus requisitos para servicios de Oracle ASM de única instancia.

Figura C-3 Oracle ASM de única instancia con grupos de discos separados [2]

image:El diagrama muestra datos de Oracle ASM única instancia con grupos de discos separados 2