JavaScript is required to for searching.
Omitir Vínculos de navegación
Salir de la Vista de impresión
Guía de Oracle Solaris Cluster Data Service para Oracle     Oracle Solaris Cluster 3.3 3/13 (Español)
search filter icon
search icon

Información del documento

Prefacio

1.  Instalación y configuración de HA para Oracle

A.  Propiedades de extensión de HA para Oracle

B.  Acciones preestablecidas para errores de DBMS y alertas registradas

C.  Configuraciones de ejemplo de Oracle ASM con HA para Oracle

Selección de la instancia adecuada de Oracle ASM

Oracle ASM de única instancia con grupos de discos separados

Oracle ASM en cluster con grupos de discos en cluster

Oracle ASM de única instancia con grupos de discos separados en una zona no global

Índice

Oracle ASM en cluster con grupos de discos en cluster

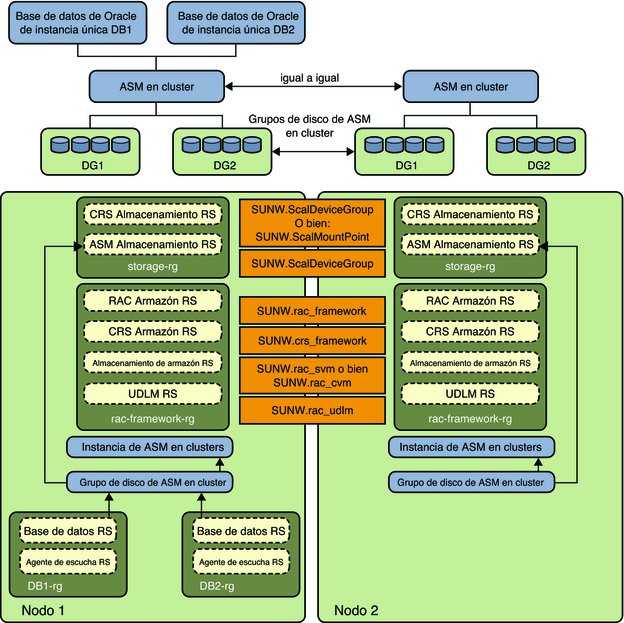
Esta sección contiene configuraciones de ejemplo de bases de datos Oracle de única instancia con instancias de Oracle ASM en cluster y grupos de discos de Oracle ASM en cluster. Hay dos diagramas, y el segundo es la continuación del primero.

El siguiente diagrama representa instancias de Oracle ASM en cluster que atienden a dos bases de datos Oracle de única instancia, DB1 y DB2, en Node1. Las bases de datos DB1 o DB2 pueden utilizar uno de los grupos de discos de Oracle ASM DG1 y DG2, o ambos grupos de discos, puesto que son grupos de discos de Oracle ASM en cluster. En la parte superior del diagrama, se muestran las relaciones de las instancias de base de datos Oracle con las instancias de Oracle ASM en cluster de Node1 y Node2. Las instancias de Oracle ASM en cluster gestionan dos grupos de discos de Oracle ASM en ambos nodos al mismo tiempo. La parte inferior del diagrama representa el grupo de recursos y los recursos existentes de Oracle Solaris Cluster para las bases de datos Oracle de única instancia, así como sus requisitos para servicios de Oracle ASM en cluster.

El cuadro con puntos representa los recursos existentes de HA para Oracle con los nuevos recursos de Oracle ASM. Las flechas representan las nuevas dependencias entre servicios de HA para Oracle y servicios de Oracle ASM en cluster.

Figura C-4 Oracle ASM en cluster con grupos de discos en cluster [1]

image:Diagrama en el que se muestra a Oracle ASM en cluster con grupos de discos en cluster 1

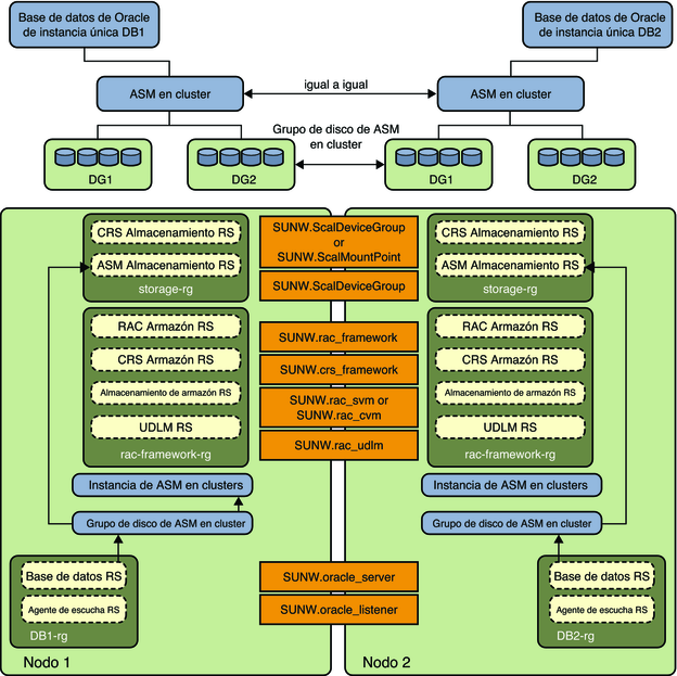
En el diagrama siguiente, una base de datos Oracle de única instancia DB2 que comparte grupos de discos de Oracle ASM DG1 y DG2 se ejecuta en Node2 después de una conmutación por error de los grupos de recursos DB2-rg a Node2. En la parte superior del diagrama, se muestran las relaciones de las instancias de base de datos Oracle con las instancias de Oracle ASM en cluster de Node1 y Node2. Las instancias de Oracle ASM en cluster gestionan dos grupos de discos de Oracle ASM en ambos nodos al mismo tiempo. La parte inferior del diagrama representa el grupo de recursos y los recursos existentes de Oracle Solaris Cluster para las bases de datos Oracle de única instancia, así como sus requisitos para servicios de Oracle ASM en cluster.


Nota - Si el tipo de almacenamiento es RAID de hardware, no se requieren los tipos de recursos SUNW.ScaleDeviceGroup, SUNW.rac_svm y SUNW.rac_cvm.


Figura C-5 Oracle ASM en cluster con grupos de discos en cluster [2]

image:Diagrama en el que se muestra a Oracle ASM en cluster con grupos de discos en cluster 2