割引リストのバッチのインポートのガイドライン
時間を節約し、より効率的に作業できます。 割引リストのバッチを個別にインポートするかわりにインポートします。
Oracle Pricingの外部にあるソース・システムで価格設定詳細を保守するとします。 割引リストをデータ・ファイルにより定期的に価格設定にインポートする必要があります。 価格設定データ・ファイルを受け入れて検証し、Oracle Pricingにデータを格納する自動プロセスを使用することを希望します。
次のことが可能です
-
1つのバッチで複数の割引リストのデータを管理します。
-
後続のインポート中にバッチを再利用します。
-
複数の割引リストのエンティティをインポートします。
-
ヘッダーおよびアクセス・セット
-
品目
-
簡易ルールの価格設定条件
-
属性の価格設定条件、マトリックス・ディメンションおよびマトリックス・ルール
-
付加フレックスフィールド
-
-
出力ファイルとエラー・ログを使用して、インポートされたレコードおよびエラーとなったレコードの数を調べるとともに、エラー修正方法に関する提示を取得します。
確立されたインポート・プロシージャの使用
インポート方法のサマリーを次に示します。

DISCOUNT_LIST_1という名前の割引リストをインポートするとします。
-
割引リスト・データをソース・システムからDiscountListImportTemplate.xlsm Excelワークブックにコピーします。
-
DiscountListImportTemplate.xlsmの「CSVファイルの生成」をクリックして、.zipファイルを作成します。
-
インポート用のインタフェース・ファイルのロード・スケジュール済プロセスを実行します。
DiscountListImportTemplateの各ワークシートは、インタフェース表を表します。 たとえば、QP_DISCOUNT_LISTS_INTシートでは、OracleサーバーのQP_DISCOUNT_LISTS_INTインタフェース表で使用される構造と同じ構造が使用されます。 インポート用のインタフェース・ファイルのロード・プロセスでは、.zipファイルからインタフェース表にデータがインポートされます。
-
「割引リストのインポート」スケジュール済プロセスを実行します。 この親プロセスでは、2つの子スケジュール済プロセスが作成されます。
-
割引リスト・ヘッダーおよびアクセス・セットのインポート
-
割引リスト品目およびルールのインポート
インタフェース表からOracleデータベースに価格設定データをインポートします。
-
-
価格設定管理作業領域に移動し、インポートを確認します。
作業領域には、Oracleデータベースからの価格設定データが表示されます。 DISCOUNT_LIST_1には、インポートした子オブジェクト(品目、価格設定条件、価格設定マトリックスなど)が含まれます。
割引リスト・インポート・テンプレートで使用されるインタフェース表
-
QP_DISCOUNT_LISTS_INT
-
QP_DISCOUNT_LIST_SETS_INT
-
QP_DISCOUNT_LIST_ITEMS_INT
-
QP_PRICING_TERMS_INT
-
QP_MATRIX_DIMENSIONS_INT
-
QP_MATRIX_RULES_INT
説明
-
QPは価格設定のコードです。
-
INTは、interfaceという単語の略語です。
割引リストの追加

ノート
-
DiscountListImportTemplate.xlsmテンプレートを使用します。
-
QP_DISCOUNT_LISTS_INTワークシートを使用します。
-
名前と説明を読み、追加する必要があるデータを明確にします。
-
割引リストごとに1行追加します。
-
ワークシートにアスタリスク( *)が含まれている場合は、列に値を含める必要があります。 たとえば、インポートする各リストのBATCH_NAME列に値を含める必要があります。
-
二重アスタリスク( **)は、一連の必須列を示します。 各セットに少なくとも1つの列の値を含める必要があります。 たとえば、テンプレートでは、シートQP_DISCOUNT_LISTS_INTのBUSINESS_UNIT_IDおよびBUSINESS_UNIT_NAMEに二重のアスタリスクを使用して、1つのセットを構成することを示します。 これらの列の少なくとも1つに値を含める必要があります。
-
値を設定します。
属性
値
バッチ名
任意の英数字の値を入力します。 インポートでは、入力した値が、インポートするデータの一意の識別子として使用されます。
このバッチ名は、割引リストのインポート・スケジュール済プロセスを実行するときに選択します。
バッチは繰り返し再利用できます。
工程コード
値を設定します。
-
CREATE. 割引リストの新規レコードを作成します。
-
UPDATE. すでに存在する割引リストを更新します。
-
NO-OP. これは、OPerationがないか、操作を実行しないことを意味します。 これを使用して、別のワークシートとの関係を作成します。
- たとえば、既存の価格表と、そのリストに対する料金があるとします。 手数料のみを更新する場合は、価格表に対してNo-Opを使用し、手数料に対してUpdateを使用します。
-
割引リスト・ヘッダーでNO-OPを使用し、リスト内のエンティティでCREATEを使用します。 たとえば、割引リスト1001のQP_DISCOUNT_LISTS_INTワークシートでNO-OPを使用し、割引リスト1001のQP_DISCOUNT_LIST_ITEMS_INTワークシートの品目にCREATEを使用します。
-
各ワークシートで同じ工程コードのセットを使用します。
SOURCE_DISCOUNT_LIST_ID
任意の数値を入力します。
値がワークシート全体で一意であることを確認してください。
NAME
DESCRIPTION
任意の英数字の値を入力します。
価格設定管理作業領域にこれらの値が表示されます。
BUSINESS_UNIT_ID
割引リストに使用するビジネス・ユニットのIDを入力します。
たとえば、Vision Operationsビジネス・ユニットのIDを取得する方法を次に示します。
-
「設定および保守」作業領域で、タスクに移動します。
-
オファリング: オーダー管理
-
機能領域: 組織構造
-
タスク: ビジネス・ユニット・セット割当の管理
-
-
ダイアログで、ビジネス・ユニット・セット割当の管理を選択し、ビジネス・ユニットを選択して追加に設定し、「適用してタスクに進む」をクリックします。
-
「ビジネス・ユニットの管理」ページで、Vision Operationsを検索します。
-
「表示」>「列」をクリックし、BusinessUnitIdにチェック・マークを追加します。
-
BusinessUnitId列の値に注意してください。 Vision Operationsの204年です。
BUSINESS_UNIT_NAME
ビジネス・ユニットの名前を入力します。
CURRENCY_CODE
通貨コードを取得する方法を次に示します。
-
設定およびメンテナンス作業領域に移動し、通貨の管理タスクを検索して開きます。
-
「通貨の管理」ページで、検索属性を空のままにして、「検索」をクリックします。
-
検索結果を確認します。 各行には、USドルなどの通貨名とUSDなどの通貨コードが含まれます。
必要に応じて、「表示」>「列」を使用して必要な列を表示します。
START_DATE
各割引リストの日付を入力します。
yyyy/mm/dd hh:mm:ss
たとえば:
2019/01/15 10:15:20
説明
-
2019は年
-
01は月
-
15は当日
-
10は時間で、24時間制を使用します。 たとえば、10は10 AM、23は11 PMを意味します。
-
15は分です
-
20は秒
STATUS_CODE
APPROVEDまたはIN_PROGRESSを入力する必要があります。
APPROVEDでインポートする場合は、インポートするアクセス・セットがOracle Financialsに存在し、ビジネス・ユニットに割り当てられていることを確認します。
ATTRIBUTE_CATEGORY
ATTRIBUTE_CHARx
ATTRIBUTE_NUMBERx
ATTRIBUTE_DATEx
ATTRIBUTE_TIMESTAMPx
これらの列は、割引リストとともにフレックスフィールドを使用する場合にのみ使用します。
-
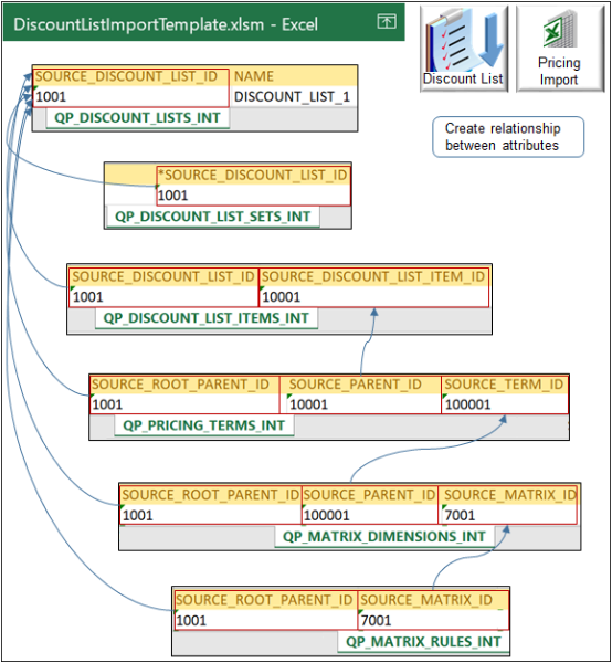
エンティティ間の関係の作成
識別子を使用して、親エンティティと各子エンティティ間の関係を作成します。

ノート
-
QP_DISCOUNT_LISTS_INTワークシートのSOURCE_DISCOUNT_LIST_IDは、他のすべてのエンティティのルート親です。 階層に親、子、孫などの複数のレベルが含まれている場合は、「ルート」という語を使用します。
-
必要なシートは、QP_DISCOUNT_LISTS_INTのみです。 インポートするデータに応じて、他のシートを使用します。
このワークシート
このワークシートの親です
QP_DISCOUNT_LISTS_INT
QP_DISCOUNT_LIST_SETS_INT
QP_DISCOUNT_LISTS_INT
QP_DISCOUNT_LIST_ITEMS_INT
QP_DISCOUNT_LIST_ITEMS_INT
QP_PRICING_TERMS_INT
QP_PRICING_TERMS_INT
QP_MATRIX_DIMENSIONS_INT
QP_MATRIX_DIMENSIONS_INT
QP_MATRIX_RULES_INT
エンティティ間の関係を作成します。
列の使用 |
子ワークシート内 |
参照列:至 |
親ワークシート内 |
---|---|---|---|
SOURCE_ROOT_PARENT_ID たとえば、 1001 |
QP_MATRIX_RULES_INT |
SOURCE_DISCOUNT_LIST_ID |
QP_DISCOUNT_LISTS_INT |
SOURCE_MATRIX_ID たとえば、 7001 |
QP_MATRIX_RULES_INT |
SOURCE_MATRIX_ID |
QP_MATRIX_DIMENSIONS_INT |
SOURCE_ROOT_PARENT_ID たとえば、 1001 |
QP_MATRIX_DIMENSIONS_INT |
SOURCE_DISCOUNT_LIST_ID |
QP_DISCOUNT_LISTS_INT |
SOURCE_PARENT_ID たとえば、 100001 |
QP_MATRIX_DIMENSIONS_INT |
SOURCE_TERM_ID |
QP_PRICING_TERMS_INT |
SOURCE_ROOT_PARENT_ID たとえば、 1001 |
QP_PRICING_TERMS_INT |
SOURCE_DISCOUNT_LIST_ID |
QP_DISCOUNT_LISTS_INT |
SOURCE_PARENT_ID たとえば、 10001 |
QP_PRICING_TERMS_INT |
SOURCE_DISCOUNT_LIST_ITEM_ID |
QP_DISCOUNT_LIST_ITEMS_INT |
SOURCE_DISCOUNT_LIST_ID たとえば、 1001 |
QP_DISCOUNT_LIST_ITEMS_INT |
SOURCE_DISCOUNT_LIST_ID |
QP_DISCOUNT_LISTS_INT |
SOURCE_DISCOUNT_LIST_ID たとえば、 1001 |
QP_DISCOUNT_LIST_SETS_INT |
SOURCE_DISCOUNT_LIST_ID |
QP_DISCOUNT_LISTS_INT |
関係を作成するのは、必要な場合のみです。 たとえば:
行を追加しない場合 |
次の間に関係を作成しない |
---|---|
QP_MATRIX_RULES_INT |
QP_MATRIX_RULES_INTおよびQP_MATRIX_DIMENSIONS_INT QP_MATRIX_RULES_INTおよびQP_DISCOUNT_LISTS_INT。 |
QP_MATRIX_DIMENSIONS_INT |
QP_MATRIX_DIMENSIONS_INTおよびQP_PRICING_TERMS_INT QP_MATRIX_DIMENSIONS_INTおよびQP_DISCOUNT_LISTS_INT |
アクセス・セットの追加
QP_DISCOUNT_LIST_SETS_INTを使用して、アクセス・セットを指定します。 ほとんどの場合、COMMONを使用します。
OPERATION_CODE |
SET_CODE |
---|---|
CREATE |
COMMON |
CREATEコマンドでは、新しいアクセス・セットは作成されません。 割引リストにすでに存在するアクセス・セットが追加されます。
使用可能な他のアクセス・セットを確認する方法を次に示します。
-
価格設定管理作業領域に移動し、割引リストを作成します。
-
ビジネス・ユニットを設定します。
-
「アクセス・セット」をクリックします。
-
「アクション」→「行の追加」をクリックします。
-
Set Code(セット・コード)列で必要なセットを検索します。
-
ワークシートのSET_CODE列の作業領域にあるセット・コード列の値を使用します。
品目の追加
-
QP_DISCOUNT_LIST_ITEMS_INTワークシートを使用します。
-
品目ごとに1行追加します。
-
値を設定します。
属性 |
値 |
---|---|
SOURCE_ROOT_PARENT_ID |
ルールは、親割引リストの孫です。 シートQP_DISCOUNT_LISTS_INTのSOURCE_DISCOUNT_LIST_IDに入力した値と同じ値を入力します。 |
SOURCE_PARENT_ID |
ルールは親品目の子です。 シートQP_DISCOUNT_LIST_ITEMS_INTのSOURCE_DISCOUNT_LIST_ITEM_IDに入力した値と同じ値を入力します。 |
SOURCE_TERM_ID |
任意の数値を入力します。 値がワークシート全体で一意であることを確認してください。 |
NAME |
任意の英数字の値を入力します。 |
PRICING_RULE_TYPE_CODE |
いずれか1つを入力します。
これらの値は、「割引ルール」領域で「処理」→「作成」をクリックしたときに「価格設定管理」作業領域で選択できる処理と同じ処理に対応しています。 |
PRICE_TYPE_CODE |
いずれか1つを入力します。
|
CHARGE_TYPE_CODE |
これを試してください。
|
CHARGE_SUBTYPE_CODE |
「価格設定参照の管理」ページで、ORA_QP_CHARGE_SUBTYPESの参照タイプを検索します。 ORA_PRICE、ORA_FEEなど、ルックアップ・コード・カラムに表示される任意の値を使用できます。 |
PRICE_PERIODICITY PRICE_PERIODICITY_CODE |
PRICE_TYPE_CODEをRECURRINGに設定した場合にのみ値を含めます。 これを試してください。
|
ADJUSTMENT_TYPE_CODE |
「価格設定参照の管理」ページで、ORA_QP_LINE_ADJ_TYPESの参照タイプを検索します。 ルックアップ・コード・カラムに表示される任意の値を使用できます。
|
ADJUSTMENT_AMOUNT |
任意の数値を入力します。 |
ADJUSTMENT_BASIS ADJUSTMENT_BASIS_ID |
選択できる値はどれですか。
基準または基準IDを使用します。 たとえば:
|
APPLY_TO_ROLLUP_FLAG |
値を設定します。
詳細は、「構成モデルの価格設定の設定」を参照してください。 |
インポートの確認
スケジュール済プロセスが正常に終了したことの確認

ノート
-
スケジュール済プロセスを実行し、「ログの表示」をクリックしてログを調べて、インポートしたレコードを確認します。
-
階層オプションを選択すると、親と子のビジュアル化に役立ちます。
-
親の割引リストのインポート・プロセスおよび各子プロセスのログを確認します。
-
スケジュール済プロセスが正常に終了したことを確認します。
たとえば、10の割引リストを含む1つのバッチをインポートし、これらの10のリストに1,000の品目と1,000の価格設定条件が含まれている場合、親のログには、このような値が含まれている必要があります。
エンティティ
値
ヘッダー
合計 10
インポート済10
品目
合計 1000
インポート済1000
用語
合計 1000
インポート済1000
-
プロセスは、UTCタイム・ゾーンを持つデータをサーバーからスタンプします。 タイム・ゾーンは変更できません。
-
このプロセスでは、翻訳に英語が使用されます。 複数の言語は使用できません。
-
ログには、NO-OP操作を含むレコードも含め、インポートするレコードの合計数が含まれます。
-
スケジュール済プロセスのステータスがエラーの場合。
-
ステータス列の「エラー」をクリックします。
-
ログおよび出力領域のアタッチメントの横にある「リンク」(ESS_O_112369など)をクリックし、ログを確認します。 「その他」をクリックして、ログおよび詳細な手順を含むテキスト・ファイルを確認します。
-
親および各子スケジュール済プロセスのログを確認します。 通常、子プロセスのログには、より役立つ詳細が含まれています。
-
ヘッダー値の検証
ヘッダー値を正常にインポートしたことを確認します。

インポートを完了してから、価格設定管理作業領域に移動し、インポートによって名前、ステータス、通貨、ビジネス・ユニット、開始日などの割引リストおよびヘッダー値がQP_DISCOUNT_LISTS_INTワークシートからインポートされたことを確認します。
品目を検証

ノート
-
割引明細領域で品目を検索します。
-
QP_DISCOUNT_LIST_ITEMS_INTワークシートからインポートされた値(品目レベル、名前、価格設定単位、明細タイプなど)がインポートされたことを確認します。
-
一部の値はインポートされませんが、摘要などの製品情報管理から取得されます。
-
複数の品目をインポートする場合は、各品目を検索して確認します。
ルールの検証

ノート
-
割引ルール領域でインポートするルールを確認します。
-
QP_PRICING_TERMS_INTワークシートからインポートされた値(ルール名、ルール・タイプ、ルール開始日、価格タイプなど)がインポートされたことを確認します。
-
複数のルールをインポートする場合は、各ルールを確認します。
割引リストの更新
UPDATE操作を使用して、すでに存在する割引リストを更新します。 BATCH_NAME、SOURCE_DISCOUNT_LIST_IDおよびNAME列に値を含める必要があります。
たとえば、現在の割引リストのヘッダーに値が含まれているとします。
SOURCE_DISCOUNT_LIST_ID |
NAME |
説明 |
BUSINESS_UNIT_ID |
BUSINESS_UNIT_NAME |
CURRENCY_CODE |
START_DATE |
END_DATE |
STATUS_CODE |
---|---|---|---|---|---|---|---|---|
1001 |
DISCOUNT_LIST_1 |
DISCOUNT_LIST_1 |
204 |
Vision Operations |
USD |
2014/01/15 10:10:10 |
2020/01/15 10:10:10 |
APPROVED |
END_DATE属性のテンプレートに値を含め、リストに現在値が含まれている他の属性を空のままにした場合、UPDATEはEND_DATEを更新し、行内の他の属性は更新せず、割引リストは置換しません。
現在のリストに含まれるすべての属性の値を含めると、割引リストが新しい値を含む新しいリストに置換されます。 この例では、現在のリストを置き換えるには、これらの各属性に値を追加する必要があります。
-
NAME
-
DESCRIPTION
-
BUSINESS_UNIT_ID
-
BUSINESS_UNIT_NAME
-
CURRENCY_CODE
-
START_DATE
-
END_DATE
-
STATUS_CODE
更新または置換がテンプレートでどのように表示されるかを次に示します。
更新のタイプ |
BATCH_NAME |
OPERATION_CODE |
SOURCE_DISCOUNT_LIST_ID |
NAME |
説明 |
BUSINESS_UNIT_ID |
BUSINESS_UNIT_NAME |
CURRENCY_CODE |
START_DATE |
END_DATE |
STATUS_CODE |
---|---|---|---|---|---|---|---|---|---|---|---|
更新 |
DL_IMPORT_2 |
UPDATE |
1001 |
DISCOUNT_LIST_1 |
- |
- |
- |
- |
- |
2020/01/15 10:10:10 |
- |
置換 |
DL_IMPORT_2 |
UPDATE |
1001 |
DISCOUNT_LIST_1 |
DISCOUNT_LIST_1 |
204 |
Vision Operations |
USD |
2014/01/15 10:10:10 |
2020/01/15 10:10:10 |
APPROVED |
ノート
-
ビジネス・ユニットなど、更新できない属性があります。
-
通貨コードは、割引リストに価格設定条件が含まれていない場合にのみ更新できます。
-
ステータス・コードは進行中から承認済に更新できますが、承認済から進行中には更新できません。
更新可能な属性
ワークシート |
更新可能な属性 |
---|---|
QP_DISCOUNT_LISTS_INT |
ステータス・コード 通貨コード 開始日 終了日 付加フレックスフィールド |
QP_DISCOUNT_LIST_ITEMS_INT |
付加フレックスフィールド |
QP_PRICING_TERMS_INT |
価格タイプ 手数料タイプ 手数料サブタイプ 価格周期 価格周期コード 修正基準 調整基準ID 調整タイプ 調整額 開始日 終了日 付加フレックスフィールド |
QP_MATRIX_DIMENSIONS_INT |
- |
QP_MATRIX_RULES_INT |
値文字列1から10 開始日 終了日 |