Oracle 데이터베이스용 Oracle® Solaris Cluster 데이터 서비스 설명서

인쇄 보기 종료

업데이트 날짜: 2016년 1월
 
 

Oracle ASM과 HA for Oracle Database의 샘플 구성

이 부록은 Oracle Automatic Storage Management(Oracle ASM)와 HA for Oracle Database의 다양한 샘플 구성을 설명하는 다이어그램을 포함합니다. 이 절의 다이어그램은 HA for Oracle Database 리소스와 Oracle ASM 서비스 사이의 종속성에 대한 정보를 제공합니다.

Oracle ASM과 클러스터화된 디스크 그룹

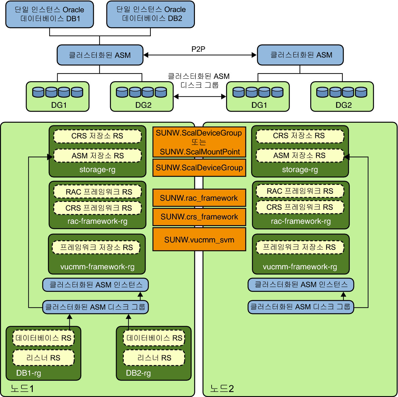
이 절은 단일 인스턴스 Oracle 데이터베이스와 클러스터화된 Oracle ASM 인스턴스 및 클러스터화된 Oracle ASM 디스크 그룹의 샘플 구성을 포함합니다. 두 개의 다이어그램이 있으며 두번째 다이어그램은 첫번째 다이어그램의 연장선입니다.

다음 다이어그램은 Node1에서 두 개의 단일 인스턴스 Oracle 데이터베이스 DB1 DB2를 서비스하는 클러스터화된 Oracle ASM 인스턴스를 나타냅니다. DB1 또는 DB2 데이터베이스는 Oracle ASM 디스크 그룹 DG1DG2 중 하나를 사용하거나 (클러스터화된 Oracle ASM 디스크 그룹이므로) 디스크 그룹을 둘 다 사용할 수 있습니다. 다이어그램의 위쪽은 Node1Node2에서 Oracle 데이터베이스 인스턴스와 클러스터화된 Oracle ASM 인스턴스의 관계를 보여줍니다. 클러스터화된 Oracle ASM 인스턴스는 양쪽 노드에서 동시에 두 Oracle ASM 디스크 그룹을 관리합니다. 다이어그램의 하부는 단일 인스턴스 Oracle 데이터베이스에 대한 기존 Oracle Solaris Cluster 리소스 그룹 및 리소스와 이들의 클러스터화된 Oracle ASM 서비스에 대한 요구 사항을 나타냅니다.

점선 상자는 기존 HA for Oracle Database 리소스와 새 Oracle ASM 리소스를 나타냅니다. 화살표는 HA for Oracle Database과 클러스터화된 Oracle ASM 서비스 사이의 새 종속성을 나타냅니다.

그림 1  Oracle ASM과 클러스터화된 디스크 그룹 [1]

image:Oracle ASM과 클러스터화된 디스크 그룹을 보여주는 다이어그램 1

다음 다이어그램에서 Oracle ASM 디스크 그룹 DG1DG2를 공유하는 단일 인스턴스 Oracle Database DB2는 리소스 그룹 DB2-rgNode2로 페일오버한 후 Node2에서 지금 실행 중입니다. 다이어그램의 위쪽은 Node1Node2에서 Oracle 데이터베이스 인스턴스와 클러스터화된 Oracle ASM 인스턴스의 관계를 보여줍니다. 클러스터화된 Oracle ASM 인스턴스는 양쪽 노드에서 동시에 두 Oracle ASM 디스크 그룹을 관리합니다. 다이어그램의 하부는 단일 인스턴스 Oracle 데이터베이스에 대한 기존 Oracle Solaris Cluster 리소스 그룹 및 리소스와 이들의 클러스터화된 Oracle ASM 서비스에 대한 요구 사항을 나타냅니다. 저장소 유형이 하드웨어 RAID인 경우 리소스 유형 SUNW.ScaleDeviceGroupSUNW.rac_svm이 필요하지 않습니다.

그림 2  클러스터화된 Oracle ASM과 클러스터화된 디스크 그룹 [2]

image:Oracle ASM과 클러스터화된 디스크 그룹을 보여주는 다이어그램 2