Siebel Loyalty Administration Guide > Siebel Loyalty Workflow, Task Flow, and Methods Reference > Siebel Loyalty Workflows >

LOY User Registration Member Process Workflow


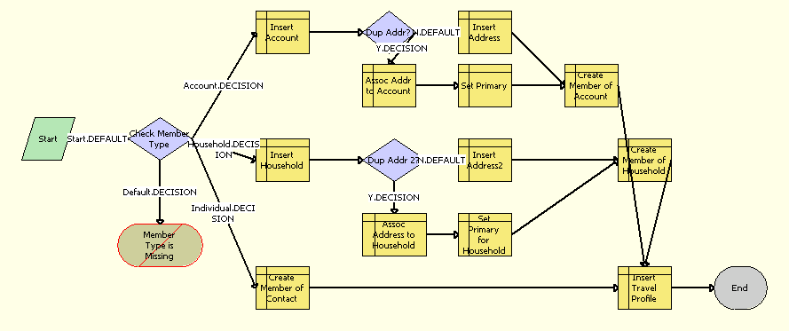
The LOY User Registration Member Process workflow, shown in Figure 49, creates and registers a new member.

Figure 49. LOY User Registration Member Process Workflow

Workflow Description. This workflow performs the following actions:

  • Check Member Type. This step checks the Member Type and calls the following steps accordingly. If the member type is not given, then it displays an error message saying that member type is missing.
  • Insert Account. This step inserts the account details into the business component.
  • Dup Addr? This step checks whether the address already exists. If it already exists, then it calls the step Assoc Addr to Account. Otherwise, it calls Insert Address.
  • Assoc Addr to Account. This step associates the address with the account.
  • Set Primary. This step sets the primary address for the account.
  • Insert Address. This step inserts the address for the account.
  • Create Member of Account. This step creates the member of the type Account.
  • Insert Household. This step inserts the household details.
  • Dup Addr 2? This step checks whether the address already exists. If it already exists, then it calls the step Assoc Address to Household. Otherwise, it calls Insert Address2.
  • Assoc Address to Household. This step associates the address with the household.
  • Set Primary for Household. This step sets the primary address for the household.
  • Insert Address2. This step inserts the address for the household.
  • Create Member of Household. This step creates the member of the type Household.
  • Create Member of Contact. If the Member Type is Individual, then this step creates a member of type Individual.
  • Insert Travel Profile. This step associates a travel profile with the member.
Siebel Loyalty Administration Guide Copyright © 2016, Oracle and/or its affiliates. All rights reserved. Legal Notices.