Skip Headers
Oracle® Retail Category Management Implementation Guide
Release 14.1.1
E61606-01
  Go To Table Of Contents
Contents

Previous
Previous
 
Next
Next
 

4 Data Flow

This chapter describes the flow of data between RCM and other applications.

Overview of the Category Management Data Flow

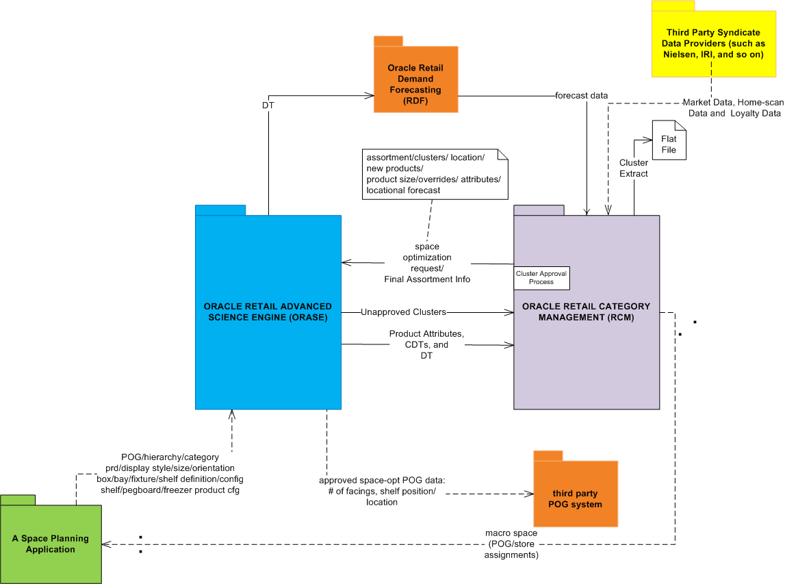
Figure 4-1 shows the data flow between Category Management and other applications. It is important to note that the dotted lines in the data flow diagram indicate that there are no established interfaces between RCM and the respective, connected applications. For a detailed description of the data flow, see "Data Flow Descriptions".

Figure 4-1 Category Management Data Flow

Surrounding text describes Figure 4-1 .

Data Flow Descriptions

The RCM application is integrated with the Oracle Retail Advanced Science Engine (ORASE) and sources key information that is used in the Category Management process flow. Key integration points include the following:

  1. Import of Assortment Cluster Data: Stores are grouped into Assortment Clusters or Clusters to be used to create Assortment Plans at the cluster level. ORASE and RCM share a common location hierarchy specifically in terms of stores and Trading Area mapping. RCM sources assortment clusters in the form of .csv files from the Modeling Engine module of ORASE. Grouping of stores or Assortment Clustering in the Modeling Engine module is based on various parameters such as Consumer Segment Profiles, Store Attributes, Performance Attributes, Product Attributes, and so on.

  2. Import and Export of Product Attributes: Product Attributes, or simply Attributes, consist of attribute names and attribute values at the SKU/Item level. RCM sources attributes from the Modeling Engine module of ORASE in the form of .csv files. RCM provides the facility to add and modify attribute values that map to SKUs/Items. There is an export facility available to communicate the changes to the Master Data Management system and to eventually reach ORASE.

  3. Import of Consumer Decision Trees (CDTs): CDTs are used to understand the consumer buying process and to identify key product attributes that influence consumer buying decisions from a consumer segment profile perspective. This ensures that key product attribute based products are present in the assortment. The CDT is expected to be in the form of a .XML file and use categories, trading areas, consumer segments, and attributes consistent with those found in RCM. CDTs are sourced from the Modeling Engine module of ORASE.

  4. Import of Demand Transference (DT) Data: An Application Programming Interface (API) consisting of Java libraries is used to perform DT calculations in RCM. This API requires measures such as assortment elasticity for categories, similarity between SKUs/Items, DT-specific Attribute Weights, and Functional Fitment of attributes to categories. This information is sourced from the Modeling Engine module of ORASE in the form of .csv files.

  5. Export to ORASE: RCM exports category plan, assortment plan, and space management related information to ORASE. There are two types of exports provided to ORASE:

    • An export with an assortment optimization request to ORASE from a space management perspective

    • An update to ORASE in the form of a final approved assortment and category plans for eventual implementation

Data Flow from External Sources to RCM

RCM has a special data requirement that brings in consumer-centricity and the retailer's market standing into the Category Management practice. A lot of this data is sourced from third-party syndicated data suppliers, also referred to as external market data providers. Examples of external market data providers include AC Nielsen, Symphony IRI, Axciom, and FICO. The standard RPAS import facility is used to bring this data in from external sources. This is not depicted in Figure 4-1.

Data Flow between Master Data Management System and RCM

RCM is much like other RPAS-based planning products in that it shares information with a Master Data Management System (MDM) or Oracle Retail Merchandising System (RMS). RMS, in general, acts as an MDM system. This is not depicted in Figure 4-1. Although there no direct integrations or interfaces available for data flow between RMS and RCM, it sources the foundation data and key operational data from RMS like any other application. The following information is sourced from the MDM system:

  • Product and Location hierarchy data

  • Operational data such as sales, promotional sales, private label sales, sales by consumer segment, cost, space planning and data, collectively referred to as actuals data.

  • Product attributes data.

  • Placeholder Formalize data. Formalized SKU and Placeholder SKU mapping data will be provided by MDM.

Master Data Management system is used in a general sense here, meaning it could be an actual merchandising system or a data warehouse that draws from a merchandising system.