Implementation Guide for Oracle Billing Insight > Customizing Payment >

About Payment Plug-Ins


The Oracle Billing Insight Payment plug-in is a callback, which allows you to add code to extend the functionality of Oracle Billing Insight. The following payment plug-ins are included with Oracle Billing Insight:

  • IAchPlugIn. This plug-in is for the ACH cartridge when submitting checks to ACH and processing the return file provided by ACH. For details on creating a custom ACH plug-in, see Creating an ACH Plug-In.
  • ICreditCardPlugIn. This plug-in is provided for use with all credit cards when submitting to a credit card gateway. For details on creating a custom credit card plug-in, see Creating a Credit Card Plug-In.
  • IPaymentReminderPlugIn. This plug-in is provided for use with the pmtPaymentReminder job. For details on creating a custom the payment reminder plug-in, see Creating a Payment Reminder Plug-In.
  • IRecurringPaymentPlugIn. This plug-in is provided for use with the pmtRecurPayment job. For details on creating a custom recurring payment plug-in, see Creating a Recurring Payment Plug-In.

Each plug-in comes with a default implementation. It is recommended that you derive your plug-in from the default implementation to ensure that future updates to the plug-in do not break your code.

Job Plug-Ins

Table 69 lists the plug-ins available for the payment jobs.

Table 69. Payment Job Plug-Ins
Job
Plug-In Code

pmtCheckSubmit

DefaultAchPlugin.java

AddendaCheckSubmitPlugIn.java

A sample implementation is included in Oracle Billing Insight.

pmtCreditCardSubmit

DefaultCreditCardPlugin.java

pmtPaymentReminder

PaymentReminderPlugIn.java

pmtRecurringPayment

RecurringPaymentPlugIn.java

SampleRecurringPlugIn.java

A sample implementation is included in Oracle Billing Insight.

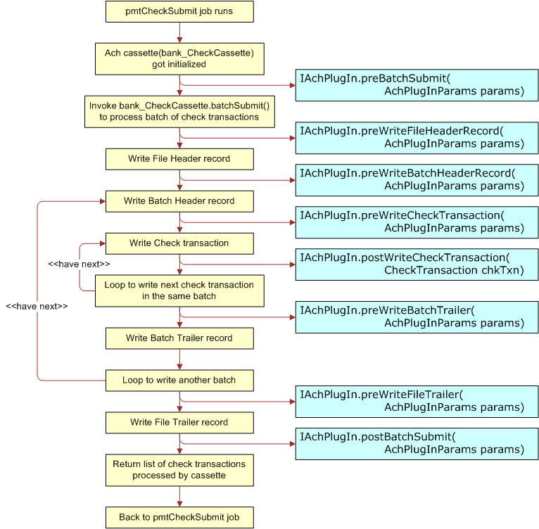
Check Submit Job with Plug-In Workflow

Figure 15 shows the workflow for the pmtCheckSubmit job when using the IAchPlugin plug-in.

Figure 15. Workflow for the pmtCheckSubmit job with the IAchPlugin Plug-In

Instant Credit Card Payment with Plug-In Workflow

Figure 16 shows the workflow of the ICreditCardPlugin plug-in when a user submits an instant payment.

Figure 16. Workflow of the ICreditCardPlugin Plug-In When an Instant Credit Card Payment is Submitted

Credit Card Batch Payment Job with Plug-In Workflow

Figure 17 shows the workflow for the credit card batch payment processing job, pmtCreditCard Submit, with the ICreditCardPlugin plug-in.

Figure 17. Workflow for the pmtCreditCardSubmit Batch Job with the ICreditCardPlugin Plug-In

Recurring Payment Job with Plug-In Workflow

Figure 18 shows the workflow of the recurring payment job and how the plug-in works.

Figure 18. Recurring Payment Job with Plug-In Workflow

Payment Reminder Job with Plug-In Workflow

Figure 19 shows the workflow for the pmtPaymentReminder job plug-in.

Figure 19. Payment Reminder Job Plug-In Workflow

Implementation Guide for Oracle Billing Insight Copyright © 2016, Oracle and/or its affiliates. All rights reserved. Legal Notices.