目次 前 次 PDF


Enterprise Manager for Oracle Tuxedoのデプロイ

Enterprise Manager for Oracle Tuxedoのデプロイ
この章では、初回インストール作業を行う手順と、Enterprise Manager for Oracle TuxedoをOracle Enterprise Manager Cloud Controlシステム上にデプロイする方法について説明します。
この章には次の項が含まれます。
前提条件
Enterprise Manager for Oracle Tuxedoをデプロイする前に、次の前提条件が満たされている必要があります。
Oracle Enterprise Manager Cloud Control 13.1.0.0.0以上およびEnterprise Manager Cloud Control管理エージェントがインストールされていて、インストール後の必要な手順が実行されている。詳細は、Enterprise Manager Cloud Controlのドキュメントを参照してください。
Enterprise Managerソフトウェア・ライブラリがセットアップされている。ソフトウェア・ライブラリがインストール中に自動的に設定されている必要があります。
Enterprise Manager for Oracle TuxedoパッケージがEnterprise Managerサーバーにインポート済である。次の方法のいずれかを選択できます。
emcliツールをセットアップします。詳細は、https://<Enterprise Manager console hostname>:<port>/em/console/emcli/downloadを参照してください。次のコマンドを実行します。
emcli import_update -file=<Enterprise Manager for Oracle Tuxedo package absolute path> -omslocal
デフォルトでは、Enterprise Manager for Oracle Tuxedoパッケージは<TSAM Plusのインストール・ディレクトリ>/em/13.1.2.0.0_oracle.fmw.txdo_2000_0.oparにあります。
注意:
ソフトウェア・ライブラリのセットアップ・プロセスで問題が発生すると、インポート・プロセスは成功しません。
または
Enterprise Managerコンソールの右上から、「設定」「拡張性」「自己更新」を順にクリックします。「タイプ」列で「プラグイン」をクリックし、リストの中からOracle Tuxedoを選択してから「ダウンロード」をクリックします。
管理サーバーへのEnterprise Manager for Oracle Tuxedoのデプロイ
管理サーバーにEnterprise Manager for Oracle Tuxedoをデプロイするには、次の手順に従います。
1.
Enterprise Manager Cloud Controlにログインします。
2.
ホーム・ページから、「設定」>「拡張性」>「プラグイン」の順に選択します。
3.
「ミドルウェア」フォルダをクリックして、リストを展開します。
4.
リストの中からEnterprise Manager for Oracle Tuxedoを選択して、「デプロイ先」→「管理サーバー」をクリックします。
管理エージェントへのEnterprise Manager for Oracle Tuxedoのデプロイ
Enterprise Manager for Oracle Tuxedoを管理エージェントにデプロイしないかぎり、Enterprise Manager Cloud ControlはOracle Tuxedoドメイン・ターゲットを検出できません。実行する手順は次のとおりです。
1.
Enterprise Manager Cloud Controlにログインします。
2.
ホーム・ページから、「設定」>「拡張性」>「プラグイン」の順に選択します。
3.
「ミドルウェア」フォルダをクリックして、リストを展開します。
4.
リストの中からEnterprise Manager for Oracle Tuxedoを選択して、「デプロイ先」→「管理エージェント」をクリックします。
注意:
詳細は、Oracle Enterprise Manager Cloud Control管理者ガイドプラグイン・マネージャに関する項を参照してください。
一般的なデプロイ・シナリオ
この項では、いくつかの典型的なデプロイメント事例を詳述して、異なる状況でのEnterprise Manager for Oracle Tuxedoのデプロイ方法について説明します。
注意:
Enterprise Manager for Oracle Tuxedoのモニタリング環境のすべてのノード(Tuxedoアプリケーション、Enterprise Managerエージェント、Enterprise Manager OMS、Enterprise Managerリポジトリが実行中であるマシンを含む)では、これらのクロックを同期させることを強くお薦めします。
基本モニタリング
図2-1に、Enterprise Manager for Oracle Tuxedoの一般的なデプロイメント・シナリオを示します。
Enterprise Repositoryエージェントが、Tuxedoドメインが実行中である特定のプラットフォームをサポートする場合、パフォーマンスとセキュリティを考慮して、Tuxedoドメインをモニターする個々の物理マシンにEnterprise Repositoryエージェントをデプロイすることをお薦めします。
図2-1 Enterprise Manager for Oracle Tuxedoの一般的なデプロイメント・シナリオ
Enterpriseリポジトリ・エージェントからのリモート・モニタリング
図2-2に、TuxedoドメインがEnterprise Repositoryエージェントによってリモートでモニタリングされているシナリオを示します。このデプロイメント・トポロジは、Enterprise RepositoryエージェントよりもTuxedoでサポートされるプラットフォームで役立ちます。
図2-2 Enterprise Repositoryエージェントからのリモート・モニタリング
1台の物理マシン上での複数のtlistenプロセス
場合によっては、次の理由により、1台の物理マシンに複数のtlistenインスタンスをデプロイする必要があります。
セキュリティ上の理由: 各tlistenプロセスは、異なるユーザーとして異なる権限を持って起動します。
管理上の理由: 各tlistenプロセスは、それぞれ異なる部門を表します。
図2-3では、1台の物理マシンに複数のtlistenプロセスをデプロイする方法を示します。なお、ローカルとリモートのどちらで実行されていても、各tlistenプロセスは、異なるEnterprise Repositoryエージェントに相互接続できます。
図2-3 1台の物理マシン上での複数のtlistenプロセスの実行
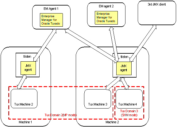
1つのtlistenへ同時に接続する複数のエージェントとクライアント
JMXエージェントが埋め込まれたtlistenプロセスは、同時に複数のEnterprise Repositoryエージェントと相互接続が可能です。図2-4は、マシン2で実行中のtlistenプロセスが、EnterpriseManagerエージェント1およびEnterpriseManagerエージェント2によって同時に接続されモニターされていることを示しています。
このシナリオでは、 tlistenプロセスに関連するEnterprise RepositoryエージェントとTuxedoドメインを2つのグループに分離できます(たとえば、EnterpriseManagerエージェント1にTuxドメイン2をモニターさせ、EnterpriseManagerエージェント2にTuxドメイン3をモニターさせます)。
また、EnterpriseManagerエージェント1およびEnterpriseManagerエージェント2に、同時にTuxドメイン2とTuxドメイン3の両方をモニターさせることもできます。
JMXは広く使用されサポートされるJREの標準であるため、いくつかのサード・パーティ製のJMXクライアントまたはJMXコネクタは潜在的にEnterprise Manager for Oracle Tuxedoによってサポートされています。これにより、Tuxedoのモニタリングと管理の機能をより柔軟に利用できます。
図2-4 1つのtlistenへ同時に接続する複数のエージェントとクライアント
注意:
このシナリオでは、Enterprise Manager for Oracle Tuxedoがアクティブ・ドメインを検出すると、後でそのドメインが停止しても、(tlistenが再起動されるまで)Enterprise Manager for Oracle Tuxedoはそのドメインを検出し続けます。
 

Copyright ©1994, 2017,Oracle and/or its affiliates. All rights reserved