Rubriques
Ce chapitre se compose des sections suivantes :
Utilisation des modes de modification et de visualisation dans l'éditeur de scorecard
Présentation de l'évaluation des performances des initiatives et des objectifs
Définition des correspondances d'évaluation pour les scorecards
Attribution d'une pondération aux KPI, aux initiatives et aux objectifs enfant
Oracle Scorecard and Strategy Management est un outil de gestion des performances qui vous permet de décrire et de communiquer votre stratégie d'entreprise.
Vous pouvez piloter et évaluer la stratégie et les performances d'entreprise, du haut de l'organisation vers le bas ou inversement.
Oracle Scorecard and Strategy Management vous permet également d'aligner vos objectifs et initiatives sur les perspectives traditionnelles en matière d'équilibre de scorecard, ou de créer vos propres objectifs pour qu'ils reflètent vos compétences fondamentales. Pour plus d'informations, reportez-vous à Balanced Scorecard : définition.
Utilisez Oracle Scorecard and Strategy Management pour effectuer les opérations suivantes :
Définir simultanément les objectifs (par exemple, la réduction des coûts de fonctionnement) et les initiatives (c'est-à-dire, des processus ou des tâches comme Former une équipe chargée de la réduction des coûts) qui définissent la stratégie à laquelle vous affectez des indicateurs clés de performances afin de mesurer les progrès accomplis et les performances. Pour plus d'informations sur :
les objectifs, reportez-vous à Qu'est-ce que les objectifs ?
les initiatives, reportez-vous à Qu'est-ce que les initiatives ?
les KPI, reportez-vous à Utilisation des KPI et des listes de contrôle correspondantes
Aligner des objectifs et des initiatives sur des perspectives traditionnelles ou personnalisées (compétences fondamentales et domaines tels que les finances et les relations client). Cela permet ensuite de représenter dans quelle mesure la stratégie d'entreprise prend en charge ces perspectives. Pour plus d'informations, reportez-vous à Qu'est-ce que les perspectives ?
Définir des plages de valeurs numériques cible pour évaluer les valeurs des indicateurs clés de performances figurant dans les objectifs et initiatives de niveau service ou entreprise. Pour plus d'informations, reportez-vous à Définition des correspondances d'évaluation pour les scorecards.
Communiquer sous forme de graphique la stratégie et la dynamique de la stratégie à l'aide de cartes des stratégies, de cartes des causes et effets, de vues personnalisées et d'arborescences des stratégies. Pour plus d'informations, voir :
Discuter de l'implémentation et du statut des objectifs et des initiatives en ajoutant des commentaires, en les lisant et en y répondant. Pour plus d'informations, reportez-vous à A propos des commentaires.
Remarque :
Comme vous utilisez des indicateurs clés de performances dans les scorecards afin de mesurer les progrès réalisés et les performances dans le temps, vous devez inclure les dimensions Temps appropriées lors de la définition des KPI à utiliser dans les scorecards. Pour obtenir des informations sur les dimensions Temps, contactez l'administrateur.La création d'une scorecard équilibrée fournit une vue claire de différents aspects d'une organisation.
Aujourd'hui encore, les entreprises se concentrent essentiellement sur des stratégies financières sans accorder suffisamment d'importance à d'autres facteurs. Puisque les objectifs financiers se basent généralement sur des performances passées, en définissant la croissance à partir de chiffres historiques, ils ne tiennent pas compte des conditions financières à venir, ni des objectifs d'effet de levier. Balanced Scorecard est un système de gestion stratégique de l'organisation qui met en correspondance la stratégie d'une entreprise avec des objectifs, des indicateurs, des cibles et des initiatives bien définis, eux-mêmes organisés selon quatre perspectives : Finances, Client, Business process internes, et Formation et croissance. Ces perspectives sont généralement définies à l'aide de questions, telles que "Pour réaliser notre vision, quelle image devons-nous donner à nos clients ?" ou "Pour réussir sur le plan financier, quelle image devons-nous donner à nos actionnaires ?" Comme méthodologie, Balanced Scorecard offre aux entreprises un langage permettant de définir des stratégies qui répondent à plusieurs perspectives pertinentes. Un peu à la manière dont les états financiers (compte de résultat, relevé des flux de trésorerie et bilan) décrivent la santé financière d'une entreprise, Balanced Scorecard offre une structure permettant de communiquer la stratégie de façon cohérente et pertinente. L'illustration offre une représentation de ces quatre perspectives.
"Les quatre perspectives de la scorecard permettent un équilibre entre les objectifs à court terme et à long terme, entre les résultats souhaités et les inducteurs de performances de ces résultats, et entre les indicateurs purement objectifs et les indicateurs un peu plus subjectifs." (Robert S. Kaplan, David P. Norton, "Linking the Balanced Scorecard to Strategy", California Management Review Reprint Series, (1996) Regents of the University of California CMR, vol. 39, n° 1, automne 1996).
Oracle Scorecard and Strategy Management fournit quatre perspectives par défaut ; il permet ainsi de définir des stratégies qui incluent toutes les perspectives pertinentes et d'élaborer des structures de stratégies garantissant la stabilité et le succès de toutes les perspectives.
Ces quatre perspectives par défaut, qui soutiennent la méthodologie de Balanced Scorecard développée par le Dr Kaplan et le Dr David Norton, sont les suivantes :
Finances : permet d'identifier les indicateurs financiers qui répondent à la question "Quelle image projetons-nous à nos actionnaires ?"
Client : permet d'identifier les indicateurs qui répondent à la question "Quelle image projetons-nous à nos clients ?"
Processus internes : permet d'identifier les indicateurs qui répondent à la question "Dans quels processus devons-nous exceller ?"
Formation et croissance : permet d'identifier les indicateurs qui répondent à la question "Comment pouvons-nous nous améliorer et créer davantage de valeur ?"
Vous pouvez personnaliser les perspectives fournies ou en créer d'autres pour mieux aligner les objectifs, les initiatives clés et les KPI sur les compétences de votre entreprise.
Remarque :
Les quatre perspectives de Kaplan et Norton reflètent une stratégie d'entreprise spécifique. Ces perspectives et stratégies ne conviendraient pas nécessairement à des institutions, au secteur public, ni à des organismes à but non lucratif. Par conséquent, il convient de modifier et de développer les objectifs et les questions pour capturer les stratégies appropriées.Pour plus d'informations sur Oracle Scorecard and Strategy Management, reportez-vous à Qu'est-ce qu'Oracle Scorecard and Strategy Management ?
Remarque :
Traitez la scorecard équilibrée comme un document vivant. Le processus qui consiste à évaluer les objectifs, les initiatives et les autres facteurs est réitératif. Le processus doit fournir des informations non seulement quantitatives, mais aussi qualitatives, sur la santé de l'entreprise et doit vous aider à atteindre les résultats escomptés dans les meilleurs délais.L'éditeur de scorecard permet de créer une scorecard de l'ensemble de l'organisation ou de chaque service.
L'éditeur de scorecard est composé de nombreux panneaux et onglets :
Dans la partie gauche de l'éditeur figurent les panneaux permettant de créer les objets que comportent la scorecard. Par exemple, elle inclut le panneau Stratégie, qui permet de créer, d'organiser et d'exploiter les objectifs qui forment la structure stratégique (également appelée arborescence des stratégies) de l'entreprise (un service, par exemple) que vous voulez évaluer.
Dans la partie droite de l'éditeur figure la zone des onglets. Lorsque vous créez une scorecard pour la première fois, vous avez accès à l'onglet Aperçu. Celui-ci permet de visualiser des informations récapitulatives pour l'initiative, l'objectif ou l'indicateur clé de performances sélectionné.
Lors de la création des objets de scorecard, des onglets détaillés sont générés de manière dynamique pour chaque objet. Par exemple, lorsque vous créez un objectif, un onglet associé est généré. Cet onglet permet de définir l'objectif et de visualiser des informations détaillées le concernant, par exemple, les indicateurs clés de performances à utiliser pour l'évaluer et les initiatives qui le stimulent.
Dans la partie supérieure de l'éditeur sont présents des boutons de barre d'outils et la zone de point de vue. Cette dernière affiche les dimensions des indicateurs clés de performances utilisés dans la scorecard pour évaluer la progression et les performances d'initiatives et d'objectifs. Cette zone permet d'associer (ou de définir) les valeurs des dimensions. Lorsque vous associez une dimension, les données de la scorecard sont filtrées de façon à offrir un nouveau point de vue (c'est-à-dire une nouvelle vue des données). Pour plus d'informations, reportez-vous à A propos de la zone Point de vue.
L'illustration présente un exemple d'éditeur de scorecard pour Sample Scorecard-Lite.
Les objets Scorecard peuvent effectuer différentes opérations.
Les objets Scorecard sont des éléments que vous créez ou réorganisez pour :
Représenter et évaluer la stratégie d'entreprise, y compris :
Objectifs
Pour plus d'informations, reportez-vous à Qu'est-ce que les objectifs ?
Initiatives
Pour plus d'informations, reportez-vous à Qu'est-ce que les initiatives ?
Perspectives
Pour plus d'informations, reportez-vous à Qu'est-ce que les perspectives ?
KPI
Pour plus d'informations, reportez-vous à Que sont les indicateurs clés de performances (KPI) ?
Présenter et analyser la stratégie d'entreprise, y compris :
Déclarations de vision
Pour plus d'informations, reportez-vous à Qu'est-ce que les déclarations de vision ?
Déclarations de mission
Pour plus d'informations, reportez-vous à Que sont les déclarations de mission ?
Arborescences des stratégies
Pour plus d'informations, reportez-vous à Arborescence des stratégies : définition.
Cartes des stratégies
Pour plus d'informations, reportez-vous à Qu'est-ce que les cartes des stratégies ?
Cartes des causes et des effets
Pour plus d'informations, reportez-vous à Carte des causes et des effets : définition.
Vues personnalisées
Pour plus d'informations, reportez-vous à Qu'est-ce que les vues personnalisées ?
Listes de contrôle des KPI
Pour plus d'informations, reportez-vous à Qu'est-ce que les listes de KPI à surveiller ?
Listes de contrôle intelligentes
Pour plus d'informations, reportez-vous à Qu'est-ce que les listes de contrôle intelligentes ?
Agents
Pour plus d'informations, reportez-vous à Création d'agents à partir des KPI.
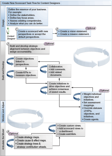
Dans la mesure où Oracle Scorecard and Strategy Management vous offre une multitude d'objets grâce auxquels créer votre scorecard, vous disposez de la description et du flux complet du processus pour vous guider.
Il est recommandé d'exécuter chaque tâche du flux de processus dans l'ordre. L'illustration offre une représentation graphique de l'ensemble du flux de processus permettant de créer une scorecard.

La capacité à effectuer certaines tâches lors de la création de KPI et de listes de contrôle de KPI, ou dans Oracle Scorecard and Strategy Management (comme la création de scorecards ou l'entrée en contact avec des propriétaires), est contrôlée par des privilèges.
Les privilèges sont gérés par l'administrateur. Pour obtenir des informations générales, reportez-vous à Managing Presentation Services Privileges dans le manuel Security Guide for Oracle Business Intelligence Enterprise Edition.
De nombreuses tâches exigent une combinaison de privilèges. Trois tableaux, Privileges Required for KPI Tasks et Privileges Required for Scorecard and Scorecard Object Tasks dans le manuel Security Guide for Oracle Business Intelligence Enterprise Edition :
Listent l'objet de tâche (par exemple, lien d'action ou document lié).
Listent les tâches et les privilèges correspondants que vous pouvez gérer.
Supposent que l'administrateur a octroyé à votre ID utilisateur ou groupe des droits d'accès en lecture ou en écriture sur les objets et dossiers de catalogue nécessaires.
Remarque :
Ces tables ne traitent pas les droits d'accès. Pour modifier les droits d'accès de la scorecard ou des éléments qu'elle contient (c'est-à-dire les utilisateurs qui y ont accès), vous avez besoin d'un droit d'accès Contrôle total sur la scorecard. Pour plus d'informations sur les droits d'accès, reportez-vous à Gestion des objets dans le catalogue de présentation Oracle BI.Vous devez :
vous reporter à Privileges Required for KPI Tasks et à Privileges Required for Scorecard and Scorecard Object Tasks dans le manuel Security Guide for Oracle Business Intelligence Enterprise Edition pour vous assurer que vous disposez de privilèges suffisants pour accomplir votre tâche et, si nécessaire, contactez l'administrateur afin qu'il vous octroie des privilèges supplémentaires ;
disposer des droits d'accès appropriés pour l'objet de couche Oracle BI Presentation Services afin de supprimer tout objet Scorecard, Liste de contrôle de KPI ou KPI à l'aide du navigateur du catalogue. Reportez-vous à Setting Permissions for Presentation Layer Objects dans le manuel Metadata Repository Builder's Guide for Oracle Business Intelligence Enterprise Edition.
Le mode de modification utilisé dans l'éditeur de scorecard dépend de l'opération que vous tentez d'effectuer.
L'éditeur de scorecard possède deux modes :
Mode de modification : permet de créer ou de modifier des déclarations de vision et de mission, des initiatives, des perspectives, des objectifs, des KPI, des listes de contrôle des KPI, des listes de contrôle intelligentes et des vues, et de créer des agents à partir des KPI.
Remarque :
Vous ne devez pas supprimer les objectifs, les initiatives ou les perspectives de scorecard en dehors de l'éditeur de scorecard car cela peut entraîner des problèmes dans la scorecard.Mode de visualisation : permet de parcourir et d'afficher les déclarations de vision et de mission, les initiatives, les perspectives, les objectifs, les KPI, les listes de contrôle de KPI et les vues, mais pas d'en ajouter ni de les modifier. Vous pouvez également ajouter des commentaires, remplacer des statuts, créer des agents à partir de KPI et interagir avec des listes de contrôle intelligentes.
En outre, les informations auxquelles vous avez accès et les tâches que vous pouvez effectuer dans ces modes dépendent des facteurs suivants :
Des privilèges affectés à votre compte
Des autorisations associées à chaque objet et dossier de scorecard
Pour plus d'informations, reportez-vous à A propos des privilèges et des droits d'accès de scorecard.
Les scorecards permettent d'afficher des analyses de données pour décrire et communiquer vos stratégies d'entreprise.
La création d'une scorecard permet à l'audience de comprendre le lien entre les performances et les objectifs.
La procédure permettant d'ouvrir ou de modifier des scorecards est la même.
La modification d'une scorecard garantit que les informations qui s'y trouvent sont à jour.
Remarque :
Si vous avez besoin que l'administrateur modifie vos métadonnées (par exemple, renomme une dimension ou supprime un domaine), enlevez toutes les références à l'objet dans vos KPI et vos scorecards avant de le contacter.Vous pouvez visualiser un récapitulatif des informations sur les initiatives, les objectifs ou les KPI.
Les informations récapitulatives affichées dépendent de l'objet que vous avez sélectionné en dernier dans le panneau Initiatives ou le panneau Stratégie. Si le dernier élément sélectionné est :
une initiative ou un objectif, les paramètres de base de cette initiative ou de cet objectif sont affichés (par exemple, le statut, le propriétaire BI, etc.) avec un récapitulatif des statuts, qui indique le nombre d'indicateurs clés de performances et d'initiatives, ou avec les indicateurs clés de performances et les objectifs, qui évaluent la progression dans chaque plage d'évaluation des performances.
S'il existe au moins un objectif, une initiative ou un indicateur clé de performances enfant ou descendant pour un statut particulier, le nom du statut est un lien hypertexte qui affiche l'onglet Répartition de l'éditeur de scorecard. Vous pouvez y voir les objectifs, les initiatives et les indicateurs clés de performances descendants ou enfant.
un indicateur clé de performances, les paramètres de base de cet indicateur sont affichés (par exemple, le statut, le propriétaire BI, etc.) avec les données et un graphique de performances.
La zone de point de vue de l'éditeur de scorecard affiche les commandes relatives aux dimensions de KPI utilisées dans la scorecard pour mesurer l'état d'avancement et les performances des initiatives et des objectifs.
Pour plus d'informations sur les dimensions de KPI, reportez-vous à Qu'est-ce que les dimensions et les valeurs de dimensions associées ?
Les commandes sont affichées pour chaque dimension de KPI référencée dans une scorecard, à l'exception de celles dont vous bloquez explicitement l'affichage. Si la même dimension est référencée dans plusieurs KPI, une commande peut être partagée par ces KPI. Pour plus d'informations sur la façon de configurer les contrôles dans la zone de point de vue, reportez-vous à Configuration des contrôles de point de vue.
La figure présente une zone de point de vue affichant les dimensions Region Hierarchy, Customer Segments, Offices Hierarchy, Products Hierarchy et 2010/Q3.
Chaque commande comprend un libellé et une flèche vers le bas qui affiche la liste des valeurs de dimension parmi lesquelles vous pouvez effectuer une sélection, ainsi qu'un lien Rechercher (reportez-vous à la boîte de dialogue Rechercher des membres pour plus d'informations). Le libellé est le nom de la base de données de la dimension (par défaut), un libellé convivial (si vous en avez indiqué un pour la commande) ou des valeurs (si la dimension est associée à une valeur spécifique ou à plusieurs valeurs).
Cette zone permet d'associer ou de définir temporairement les valeurs des dimensions. Lorsque vous associez une dimension, les données de la scorecard sont filtrées de façon à offrir un nouveau point de vue (c'est-à-dire une nouvelle vue des données). Vous pouvez ainsi vous concentrer sur les données précises de votre choix, comme le domaine fonctionnel dont vous êtes responsable.
Les paramètres de la zone de point de vue sont temporaires et ne sont pas conservés lorsque la scorecard est enregistrée. Pour conserver les associations, vous pouvez utiliser les éléments suivants :
L'onglet Paramètres de dimension de la boîte de dialogue Paramètres pour affecter toutes les utilisations de KPI d'une scorecard.
La zone Dimensionnalité du panneau Analyse de l'onglet Détails de KPI de l'éditeur de scorecard pour associer les valeurs en vue d'une utilisation de KPI spéciale.
La boîte de dialogue Ajouter un KPI (également intitulée Modifier l'entrée de liste de contrôle) dans l'éditeur de liste de contrôle des KPI pour associer les valeurs pour certains KPI.
La boîte de dialogue Associations de dimension pour associer les valeurs dans une vue ajoutée à un tableau de bord.
La page Dimensionnalité de l'éditeur de KPI (également affiché en tant qu'onglet KPI de l'éditeur de scorecard) pour associer des valeurs dans une définition de KPI. Cette approche est moins souple que lorsque vous permettez de réutiliser une définition de KPI dans différents contextes et que vous n'associez les valeurs que dans les vues qui référencent le KPI.
L'éditeur de scorecard contient également les boutons Précédent et Suivant qui vous permettent de vous déplacer vers l'avant ou vers l'arrière dans l'historique des points de vue pour sélectionner un point de vue précédent ou celui par lequel vous avez débuté.
Pour associer temporairement une dimension, procédez comme suit :
Cliquez sur la flèche vers le bas à droite de la dimension.
Pour :
Sélectionner une valeur spécifique, cliquez dessus.
Sélectionner plusieurs valeurs, cliquez sur le lien Rechercher afin d'afficher la boîte de dialogue Rechercher des membres, effectuez vos sélections et cliquez sur le bouton OK. Vous pouvez également sélectionner plusieurs valeurs en maintenant la touche Ctrl enfoncée, puis en cliquant sur les valeurs de votre choix.
Si la valeur est une colonne hiérarchique, cliquez sur le bouton latéral représentant un triangle pour développer les niveaux. Maintenez la touche Ctrl enfoncée, puis cliquez sur les valeurs de votre choix.
Cliquez sur la flèche du bas ou en dehors de la boîte de dialogue pour la fermer.
Les données sont filtrées et un nouveau point de vue apparaît.
L'onglet Paramètres de dimension de la boîte de dialogue Paramètres permet de configurer les contrôles des dimensions dans la zone de point de vue d'une scorecard.
En particulier, vous pouvez indiquer les éléments suivants :
Des valeurs par défaut pour la dimension.
Si un contrôle de la dimension doit être affiché dans la zone de point de vue
Le libellé à afficher dans la zone de point de vue pour la dimension.
Pour plus d'informations sur le point de vue, reportez-vous à A propos de la zone Point de vue.
Pour configurer les contrôles de point de vue, procédez comme suit :
Modifiez la scorecard pour laquelle vous voulez configurer les contrôles de point de vue. Pour plus d'informations, reportez-vous à Ouverture ou modification de scorecards.
Cliquez sur le bouton Paramètres de scorecard dans l'éditeur de scorecard.
L'onglet Correspondances d'évaluation de la boîte de dialogue Paramètres est affiché.
Cliquez sur l'onglet Paramètres de dimension.
Configurez les contrôles de chaque dimension comme vous le souhaitez. Pour configurer le contrôle d'une dimension, procédez comme suit :
Sélectionnez la dimension, puis cliquez sur le bouton Modifier une ligne pour afficher la boîte de dialogue Modifier les paramètres de dimension.
Spécifiez les paramètres de votre choix.
Cliquez sur OK.
Cliquez sur OK.
Une déclaration de vision consiste en un bref énoncé qui décrit les ambitions de votre entreprise pour son avenir.
Par exemple, il peut s'agir de devenir la société la plus dynamique en Amérique du Sud sur le marché du polypropylène. (Cette déclaration est facultative.)
Souvent, à partir cette déclaration, vous définissez les principaux objectifs et priorités qui définissent la déclaration de mission. Pour plus d'informations, reportez-vous à Que sont les déclarations de mission ?
Pour plus d'informations sur la définition d'une déclaration de vision, reportez-vous à Définition des déclarations de vision.
Remarque :
La création de déclarations de mission et de vision exige un ensemble spécifique de privilèges. Si le bouton de la barre d'outils de déclaration de mission ou de vision est désactivé, contactez l'administrateur. Pour plus d'informations, reportez-vous à Identifying Privileges for KPIs, KPI Watchlists, and Scorecarding dans le manuel Security Guide for Oracle Business Intelligence Enterprise Edition.Une déclaration de vision consiste en un bref énoncé qui décrit les ambitions de votre entreprise pour son avenir.
La définition d'une déclaration de vision aide à aligner les résultats de données sur les objectifs de l'organisation.
Une déclaration de mission indique les principaux objectifs et priorités professionnels qui sont nécessaires à la réalisation de votre vision.
La déclaration de mission est facultative. Pour plus d'informations, reportez-vous à Définition des déclarations de mission.
Vous définissez votre vision dans une déclaration de vision. Pour plus d'informations sur les déclarations de vision, reportez-vous à Qu'est-ce que les déclarations de vision ?
La définition d'une déclaration de mission fournit un objectif global avec lequel comparer les analyses de données.
Vous pouvez créer une déclaration de mission pour aligner les utilisateurs sur les objectifs globaux de l'organisation.
Les perspectives sont des catégories de l'organisation, auxquelles associer des initiatives, des objectifs et des KPI.
Une perspective peut représenter une partie prenante clé (client, employé ou actionnaire/partenaire financier) ou un facteur concurrentiel clé (délai, coût ou qualité).
Vous associez une initiative et un objectif avec une perspective lorsque vous créez ou modifiez ces éléments. Pour plus d'informations, reportez-vous à Création d'initiatives et Création d'objectifs. Vous associez un KPI à une perspective lorsque vous modifiez les détails du KPI. Pour plus d'informations, reportez-vous à Utilisation des détails d'indicateur clé de performances.
Par exemple, lorsque vous créez un objectif nommé Temps de réponse client amélioré, vous pouvez l'associer à la perspective Client, puisque cet objectif est lié aux opérations relatives au client.
Il existe quatre perspectives standard définies par la méthodologie de scorecard équilibrée :
Finances : objectifs de groupes, initiatives et KPI qui concernent ou appuient la santé économique ou monétaire et le développement de l'entreprise.
Client : objectifs de groupes, initiatives et KPI qui se rapportent à la base de clientèle ou la soutiennent.
Processus internes : objectifs de groupes, initiatives et KPI qui catégorisent et appuient les politiques et les procédures internes de l'entreprise.
Formation et croissance : objectifs de groupes, initiatives et KPI qui se rapportent à la formation et à l'évolution professionnelle des employés.
En outre, vous pouvez créer des perspectives personnalisées pour la scorecard.
Pour plus d'informations, reportez-vous à Création de perspectives personnalisées.
Lors de la création d'une scorecard, indiquez si vous voulez utiliser les perspectives par défaut qui sont définies par la méthodologie Balanced Scorecard à l'aide de la case à cocher Utiliser les perspectives par défaut ?
Si vous :
N'utilisez pas les perspectives par défaut, vous devez créer vos propres perspectives.
Utilisez les perspectives par défaut, vous pouvez créer au moins une perspective personnalisée à utiliser avec les perspectives par défaut.
Vous pouvez maintenant associer des initiatives, des objectifs et des KPI (indicateurs clés de performances) à cette perspective personnalisée. L'association d'une initiative et d'un objectif à une perspective se fait lors de la création ou de la modification de l'initiative ou de l'objectif en question. Pour plus d'informations, reportez-vous à Création d'initiatives et Création d'objectifs. Vous associez un KPI à une perspective lorsque vous modifiez les détails du KPI. Pour plus d'informations, reportez-vous à Utilisation des détails d'indicateur clé de performances.
Un indicateur clé de performances est le résultat d'un indicateur d'activité des ventes de produits ou des coûts d'exploitation, par exemple, évalué par rapport à une valeur cible.
Vous pouvez utiliser les KPI pour évaluer la progression des objectifs et des initiatives qui constituent les niveaux de la stratégie d'entreprise.
Vous pouvez créer les KPI dont vous avez besoin :
Dans une scorecard. Ceci vous permet de créer les KPI au fur et à mesure que vous créez ou modifiez la scorecard.
En dehors d'une scorecard. Ceci vous permet de créer les KPI avant de créer ou de modifier une scorecard.
Pour obtenir des informations sur les KPI et leur création, reportez-vous à Utilisation des KPI et des listes de contrôle correspondantes.
Les objectifs représentent les résultats requis ou souhaités qui définissent la stratégie de l'entreprise.
Vous pouvez créer un objectif pour chacun des éléments suivants :
L'ensemble de l'entreprise ; par exemple, Oracle Corporation
Un service ; par exemple, le service des ventes
Lorsque vous créez un objectif, vous lui affectez des KPI qui serviront à mesurer sa progression et ses performances. Par exemple, vous pouvez mesurer la progression et les performances d'un objectif d'amélioration de la satisfaction client en lui affectant les KPI suivants :
Un score moyen à une enquête sur la satisfaction client
Le nombre de réclamations déposées par les clients
Pour plus d'informations sur les KPI, reportez-vous à Utilisation des KPI et des listes de contrôle correspondantes.
Dans une scorecard, vous pouvez également créer les initiatives nécessaires pour atteindre les objectifs. Pour plus d'informations sur les initiatives, reportez-vous à Qu'est-ce que les initiatives ?
Les objectifs créés apparaissent sous forme de hiérarchie dans le panneau Stratégie. L'objectif racine représente l'entité sur laquelle porte la scorecard, c'est-à-dire l'entreprise dans son ensemble ou un service. Les KPI affectés pour évaluer les performances des objectifs figurent sous les objectifs dans le panneau Stratégie.
Le panneau Stratégie indique également les statuts des objectifs et des KPI à l'aide des couleurs et des icônes que vous avez spécifiées pour les mappings d'évaluation. Pour plus d'informations sur les correspondances d'évaluation, reportez-vous à Définition des correspondances d'évaluation pour les scorecards.
Remarque :
Lors de la création d'objectifs, si possible, utilisez des sous-objectifs mesurés par des KPI pour surveiller les résultats. L'action corrective devient incrémentielle, réitérative et plus facilement exécutable. Par exemple : l'objectif, Improve Financial Results, peut inclure Increase Sales, Reduce Costs, Increase Employee Effectiveness et Streamline Operations comme sous-objectifs.Utilisez les documents associés pour fournir des informations annexes pour l'objectif, l'initiative, etc.
Pour plus d'informations sur la création des objectifs, reportez-vous à Création d'objectifs.
Vous pouvez créer un objectif, au moins.
Les objectifs que vous créez doivent être pertinents sur le plan stratégique et mesurables à l'aide des KPI.
Pour plus d'informations sur les objectifs, reportez-vous à Qu'est-ce que les objectifs ?
Lorsque vous créez un objectif ou une initiative, vous devez spécifier les analyses correspondantes en remplissant le panneau Analyse.
Utilisez le panneau Analyses pour indiquer les différents paramètres d'un objectif ou d'une initiative.
Les initiatives sont des tâches ou des projets correspondant à un moment précis, nécessaires à la réalisation des objectifs.
Vous pouvez utiliser les initiatives soutenant les objectifs en guise de jalons, puisqu'elles reflètent la progression par rapport aux cibles de la stratégie. Par exemple, pour implémenter un objectif d'amélioration de la satisfaction des clients, vous pouvez créer ces initiatives :
Créer un forum de commentaires en ligne
Constituer une équipe dédiée aux réponses
En règle générale, une initiative prend en charge plusieurs objectifs.
Lorsque vous créez une initiative, vous lui affectez des KPI qui doivent être utilisés pour mesurer la progression. Pour plus d'informations sur les KPI, reportez-vous à Utilisation des KPI et des listes de contrôle correspondantes.
Les initiatives que vous créez apparaissent dans l'ordre hiérarchique dans le panneau Initiatives L'initiative racine représente toutes les initiatives que vous implémentez pour atteindre les objectifs et les buts. Les KPI affectés à une initiative apparaissent sous celle-ci, dans le panneau Initiatives.
Le panneau Initiatives indique également le statut des initiatives et des KPI en utilisant les couleurs et les icônes appropriées que vous avez spécifiées pour les correspondances d'évaluation. Pour plus d'informations sur les correspondances d'évaluation, reportez-vous à Définition des correspondances d'évaluation pour les scorecards.
Pour plus d'informations sur la création d'initiatives, reportez-vous à Création d'initiatives.
Vous pouvez créer des initiatives.
Celles-ci doivent être mesurables à l'aide de KPI et pertinentes sur le plan stratégique.
Pour plus d'informations sur les initiatives, reportez-vous à Qu'est-ce que les initiatives ?
Vous pouvez envoyer un message au propriétaire BI d'un objet Scorecard.
Le propriétaire BI est la personne chargée de gérer et d'améliorer la valeur commerciale et les performances d'un objet Scorecard. (Le propriétaire BI peut être celui qui crée la scorecard ou l'indicateur clé de performances, ou une autre personne.) Vous indiquez le propriétaire BI d'un objet lors de sa création.
Pour contacter le propriétaire BI, utilisez le bouton ou l'option de menu Contacter le propriétaire. Ce bouton est disponible à plusieurs endroits dans une scorecard ; par exemple, dans la barre d'outils de la plupart des onglets, notamment l'onglet Détails d'objectif de l'éditeur de scorecard.
Oracle BI EE utilise un agent, ainsi que les périphériques de diffusion et les profils que le propriétaire BI a spécifiés dans l'onglet Options de diffusion de la boîte de dialogue Mon compte pour déterminer la destination du message (par exemple, courriel, téléphone ou pageur).
Les commentaires offrent aux utilisateurs la possibilité de discuter des initiatives, des objectifs ou des KPI.
La collaboration entre les utilisateurs est essentielle pour obtenir un consensus et atteindre les résultats escomptés. Les commentaires (également appelés annotations) permettent de discuter des changements de performances et de la progression d'une initiative, d'un objectif ou d'un indicateur clé de performances pour un ensemble spécifique de valeurs de dimension (c'est-à-dire pour un point de vue spécifique).
Remarque :
Avant de pouvoir utiliser les commentaires, l'administrateur doit activer cette fonctionnalité. Pour plus d'informations, reportez-vous à Configuring the Repository for Oracle Scorecard and Strategy Management dans le manuel Metadata Repository Builder's Guide for Oracle Business Intelligence Enterprise Edition.Vous pouvez ajouter des commentaires, les visualiser ou y répondre à plusieurs endroits dans une scorecard. Par exemple, vous pouvez ajouter un commentaire à un objectif directement dans l'onglet Détails des objectifs de l'éditeur de scorecard. Vous pouvez également ajouter un commentaire à un objectif dans l'onglet Diagramme d'une vue, une liste de contrôle intelligente ou une perspective dans laquelle il est référencé. Vous ne pouvez pas supprimer d'annotations de KPI.
Un commentaire est associé à :
Une initiative, un objectif ou un KPI mesurant la progression d'une initiative et d'un objectif.
Lorsqu'une initiative, un objectif ou un indicateur clé de performances qui comporte un commentaire est référencé ailleurs dans une scorecard et que le point de vue affiché correspond à celui du commentaire, un indicateur de commentaire apparaît de la sorte :
Dans une liste de contrôle, un triangle bleu apparaît sur la ligne qui contient l'initiative, l'objectif ou le KPI.
Dans un noeud de l'onglet Diagramme d'une vue, le bouton Commentaire apparaît dans l'angle supérieur droit du noeud.
Une colonne donnée.
Un commentaire est normalement associé à la colonne Statut d'un objectif, d'une initiative ou d'un indicateur clé de performances, à moins que (pour les KPI uniquement) ce commentaire soit ajouté à une autre colonne telle que Tendance ou Variance.
Un point de vue spécifique.
Les commentaires sont filtrés en fonction des valeurs de zone de point de vue dans l'éditeur de scorecard qui sont actives pour l'objet visualisé. En conséquence, le commentaire associé à Eastern Region Sales peut être différent de celui associé à Western Region Sales. (Pour plus d'informations, reportez-vous à A propos de la zone Point de vue.)
Toute association de dimension sur le KPI.
Les commentaires sont filtrés en fonction de n'importe quelle autre association de dimension actif (sur un indicateur clé de performances, une scorecard, un diagramme de scorecard, une invite de tableau de bord ou une liste de contrôle des KPI).
Remarque :
Utilisez des annotations et des remplacements pour accroître la collaboration, la participation et la responsabilité des employés, et pour éviter la survenue future de failles identifiées.Pour plus d'informations sur l'utilisation des commentaires, reportez-vous à Utilisation des commentaires.
Il est possible d'ajouter des commentaires complémentaires sur les éléments d'une scorecard.
Vous pouvez utiliser des commentaires à de nombreux endroits dans une scorecard, notamment dans les éléments suivants :
Panneau Collaboration des onglets Détails de l'initiative, Détails de l'objectif et Détails de KPI de l'éditeur de scorecard.
Pour plus d'informations, reportez-vous à Utilisation des commentaires dans le panneau Collaboration.
Listes de contrôle
Pour plus d'informations, reportez-vous à Utilisation des commentaires dans les listes de contrôle.
Onglet Diagramme d'une vue.
Pour plus d'informations, reportez-vous à Utilisation des commentaires dans l'onglet Diagramme d'une vue.
Remarque :
Pour que vous puissiez ajouter des commentaires à une initiative ou à un objectif, au moins un KPI doit être affecté à l'initiative ou à l'objectif en question.Lorsque vous utilisez des commentaires, gardez à l'esprit qu'ils demeurent associés à un point de vue spécifique. Pour plus d'informations sur le point de vue, reportez-vous à A propos de la zone Point de vue.
Pour plus d'informations sur les commentaires, reportez-vous à A propos des commentaires.
Vous pouvez ajouter et modifier des commentaires dans le panneau Collaboration.
Dans le panneau Collaboration de l'onglet Détails d'initiative, de l'onglet Détails d'objectif et de l'onglet Détails de KPI de l'éditeur de scorecard, vous pouvez afficher les commentaires sur une initiative, un objectif ou un KPI spécifique, en ajouter ou y répondre.
Pour utiliser des commentaires dans le panneau Collaboration, procédez comme suit :
Dans une liste de contrôle, vous pouvez afficher les commentaires, en ajouter ou y répondre pour les initiatives, les objectifs et les KPI apparaissant dans la liste.
Pour utiliser les commentaires dans une liste de contrôle, procédez comme suit :
Ouvrez et modifiez la scorecard. Pour plus d'informations, reportez-vous à Ouverture ou modification de scorecards.
Ouvrez l'objet dans lequel utiliser les commentaires et accédez au panneau ou à l'onglet approprié. Pour plus d'informations sur l'ouverture d'un objet, reportez-vous à Ouverture d'objets Scorecard.
Assurez-vous que les valeurs affichées dans la zone de point de vue reflètent le contexte souhaité pour le commentaire. (Par exemple, vous souhaiterez peut-être commenter le statut d'un KPI de la région Eastern.)
Pour ajouter un nouveau commentaire, procédez comme suit :
Dans la liste de contrôle, cliquez avec le bouton droit de la souris sur la cellule Statut dans laquelle vous voulez ajouter le commentaire et sélectionnez Ajouter un commentaire. La boîte de dialogue Ajouter un commentaire apparaît.
Renseignez la boîte de dialogue Ajouter un commentaire, puis cliquez sur OK.
Pour utiliser des commentaires précédemment ajoutés à un objet, passez le pointeur de la souris sur le triangle bleu dans l'angle supérieur droit de la cellule dans la colonne Statut ou, dans le cas d'un KPI, l'une de ses colonnes.
La fenêtre Statut s'affiche. Dans cette fenêtre, vous pouvez effectuer les opérations suivantes :
Lire les commentaires précédemment ajoutés.
Afficher la boîte de dialogue Nouveau commentaire pour ajouter un nouveau commentaire en cliquant sur Nouveau commentaire.
Afficher la boîte de dialogue Répondre pour répondre à un commentaire en cliquant sur le lien Répondre.
Associer la fenêtre afin qu'elle reste ouverte, en cliquant sur le bouton Code PIN.
Dans l'onglet Diagramme d'une vue, vous pouvez visualiser les commentaires portant sur des objectifs et des KPI affichés dans la vue, en ajouter et répondre aux commentaires existants.
Par exemple, vous pouvez utiliser des commentaires dans l'onglet Diagramme de l'onglet Arborescence des stratégies.
Remarque :
Vous pouvez également utiliser des commentaires de cette façon lorsqu'une vue est représentée sous la forme d'un diagramme dans un tableau de bord.Pour utiliser des commentaires dans l'onglet Diagramme d'une vue, procédez comme suit :
Ouvrez et modifiez la scorecard. Pour plus d'informations, reportez-vous à Ouverture ou modification de scorecards.
Ouvrez la vue dans laquelle utiliser les commentaires et accédez à l'onglet Diagramme approprié. Pour plus d'informations sur l'ouverture d'un objet, reportez-vous à Ouverture d'objets Scorecard.
Assurez-vous que les valeurs affichées dans la zone de point de vue reflètent le contexte souhaité pour le commentaire. (Par exemple, vous souhaiterez peut-être commenter le statut d'un KPI de la région Eastern.)
Pour ajouter un nouveau commentaire, procédez comme suit :
Cliquez sur le bouton Options à droite du noeud auquel ajouter le commentaire, puis sélectionnez Ajouter un commentaire dans le menu Options de noeud. La boîte de dialogue Nouveau commentaire apparaît.
Renseignez la boîte de dialogue Ajouter un commentaire, puis cliquez sur OK.
Pour utiliser les commentaires précédemment ajoutés à un objet, déplacez le pointeur de la souris sur le bouton Commentaire dans l'angle supérieur droit du noeud.
La fenêtre Statut s'affiche ; elle contient tous les commentaires associés à l'initiative, à l'objectif ou au KPI. Dans cette fenêtre, vous pouvez effectuer les opérations suivantes :
Lire les commentaires précédemment ajoutés.
Afficher la boîte de dialogue Nouveau commentaire pour ajouter un nouveau commentaire en cliquant sur Nouveau commentaire.
Afficher la boîte de dialogue Répondre pour répondre à un commentaire en cliquant sur le lien Répondre.
Associer la fenêtre afin qu'elle reste ouverte, en cliquant sur le bouton Code PIN.
La visualisation des évaluations de performances des initiatives ou des objectifs fournit une vue globale d'une famille d'initiatives ou d'objectifs.
Oracle Business Intelligence évalue les performances d'une initiative ou d'un objectif en agrégeant les évaluations de ses enfants. Les éléments impliqués dans ce processus sont les suivants :
Mappings d'évaluation de scorecard (que vous définissez). Pour plus d'informations, reportez-vous à A propos des correspondances d'évaluation.
Formules d'évaluation (telles que Pondéré ou Maximum) affectées à tous les objectifs et à toutes les initiatives. En voici la liste :
Minimum : indique que le statut à utiliser est celui de l'objectif ou du KPI enfant le moins performant.
Maximum : indique que le statut à utiliser est celui de l'objectif ou du KPI enfant le plus performant.
Le plus fréquent (minimum) : indique que, si la moitié des objectifs et des KPI enfant démontrent de faibles performances et l'autre moitité des performances élevées, le statut à utiliser est celui de l'objectif ou du KPI enfant le moins performant.
Le plus fréquent (maximum) : indique que, si la moitié des objectifs et des KPI enfant démontrent de faibles performances et l'autre moitité des performances élevées, le statut à utiliser est celui de l'objectif ou du KPI enfant le plus performant.
Pondéré : indique qu'il faut utiliser une moyenne pondérée basée sur les pondérations affectées aux objectifs et aux KPI enfant. Pour plus d'informations, reportez-vous à Attribution d'une pondération aux KPI, aux initiatives et aux objectifs enfant.
Si un KPI enfant ne comporte pas de données, il n'est pas inclus dans l'agrégation. En revanche, les pondérations associées sont réparties entre les autres objectifs et KPI enfant.
Vous affectez des formules d'évaluation lorsque vous créez un objectif ou une initiative. Pour plus d'informations sur la création d'un objectif ou d'une initiative, reportez-vous à Création d'objectifs ou Création d'initiatives.
Pondérations que vous affectez à des initiatives, objectifs et KPI enfant (à condition que la règle d'évaluation du parent soit définie sur Pondéré) pour savoir dans quelle mesure chaque enfant contribue aux performances globales du parent. Pour plus d'informations, reportez-vous à Attribution d'une pondération aux KPI, aux initiatives et aux objectifs enfant.
Pour obtenir des exemples d'évaluations des performances, reportez-vous à Exemple d'évaluation des performances d'un objectif en fonction des objectifs enfant et Exemple d'évaluation des performances d'un objectif en fonction d'un KPI enfant.
Les mappings d'évaluation correspondent aux seuils de score et aux plages d'évaluation selon lesquelles Oracle Business Intelligence évalue les performances des objectifs et des initiatives.
Oracle Business Intelligence utilise ces seuils de score et ces plages d'évaluation pour effectuer les opérations suivantes :
Déterminer le statut et le score d'un objectif ou d'une initiative selon l'agrégation des évaluations de ses enfants.
Remarque :
Si la formule d'évaluation d'un objectif ou d'une initiative est Maximum, Minimum, Le plus fréquent (minimum) ou Le plus fréquent (maximum), le score sera l'un des seuils de score défini (par exemple, 0, 33 ou 66). Si la formule d'évaluation est Pondéré, le score est calculé à partir des pondérations affectées aux enfants.
Mapper les scores des KPI utilisés pour mesurer la progression des initiatives et des objectifs avec les scores de scorecard, et ainsi pouvoir s'en servir pour mesurer les performances des objectifs ou des initiatives.
L'illustration présente un exemple de seuils de score situés dans des plages d'évaluation spécifiques. Les plages d'évaluation sont définies de la manière suivante :
67 à 100 : plage d'évaluation OK
34 à 66 : plage d'évaluation Avertissement
0 à 33 : plage d'évaluation Critique
Pour plus d'informations sur l'évaluation des performances des initiatives et des objectifs, reportez-vous à Présentation de l'évaluation des performances des initiatives et des objectifs.
Pour savoir comment définir les correspondances d'évaluation, reportez-vous à Définition des correspondances d'évaluation pour les scorecards.
Les objectifs enfant peuvent aider à calculer une évaluation de performances.
Basons cet exemple sur un objectif nommé Improve Financial Results, dont les caractéristiques sont les suivantes :
Sa règle d'évaluation est Minimum.
Les correspondances d'évaluation définies pour la scorecard qui contient l'objectif sont les mêmes que celles présentées dans A propos des correspondances d'évaluation.
Il possède les deux objectifs enfant suivants :
Increase Sales, dont le statut est Critique et le score 0.
Reduce Cost, dont le statut est Avertissement et le score 50.
Dans ce cas, l'évaluation des performances de l'objectif Improve Financial Results utiliserait le statut et le score de l'enfant le plus mal noté, c'est-à-dire Increase Sales, dont le statut de scorecard est Critique et la valeur 0.
Vous pouvez utiliser des KPI enfant pour évaluer les performances.
Basons cet exemple sur un objectif nommé Enhance Stockholder Satisfaction, dont les caractéristiques sont les suivantes :
Sa formule d'évaluation est Maximum.
Les correspondances d'évaluation définies pour la scorecard qui contient l'objectif sont les mêmes que celles présentées dans l'illustration.
Il possède un KPI enfant nommé Revenue KPI, dont le statut de scorecard est OK et le score 66.
Revenue KPI a le statut 4 étoiles et un score de 80 en fonction des scores et des seuils KPI affichés dans l'illustration :
Lorsque Revenue KPI a été ajouté à l'objectif Enhance Stockholder Satisfaction, Oracle Business Intelligence a mis en correspondance le score de KPI avec un score de scorecard, afin de l'utiliser pour mesurer les performances de l'objectif. Puisque le score KPI de 80 est compris dans la plage d'évaluation de scorecard 66-100, il correspond à un score de scorecard de 66 et au statut OK.
Dans ce cas, l'évaluation des performances de l'objectif Enhances Stockholder Satisfaction utiliserait le statut et le score de l'enfant le mieux noté, c'est-à-dire Revenue KPI (dans le cas présent, le seul enfant), qui a le statut de scorecard OK et un score de 66.
Utilisez l'onglet Correspondances d'évaluation de la boîte de dialogue Paramètres afin de définir les correspondances d'évaluation pour une scorecard.
Pour plus d'informations sur l'évaluation des performances des initiatives et des objectifs, reportez-vous à Présentation de l'évaluation des performances des initiatives et des objectifs.
Vous affectez des pondérations aux KPI, aux initiatives et aux objectifs enfant d'un objectif ou d'une initiative pour indiquer leur incidence sur les performances de l'objectif parent.
Pour affecter des pondérations aux KPI, aux initiatives et aux objectifs enfant, vous devez définir la règle d'évaluation de l'objectif ou de l'initiative parent sur Pondéré.
Pour plus d'informations sur les performances des initiatives et des objectifs, reportez-vous à Présentation de l'évaluation des performances des initiatives et des objectifs.
Vous pouvez remplacer le statut des initiatives, des objectifs ou des KPI qui mesurent les performances des initiatives et des objectifs.
Pour ce faire, vous devez être le propriétaire BI de l'initiative, de l'objectif ou du KPI. Vous pouvez également annuler un remplacement.
Remarque :
Pour que vous puissiez remplacer des statuts, l'administrateur doit activer cette fonctionnalité. Pour plus d'informations, reportez-vous à Configuring the Repository for Oracle Scorecard and Strategy Management dans le manuel Metadata Repository Builder's Guide for Oracle Business Intelligence Enterprise Edition.Vous pouvez remplacer des statuts à de nombreux endroits dans une scorecard. Par exemple, vous pouvez appliquer un remplacement de statut à un objectif dans l'onglet Détails d'objectif de l'éditeur de scorecard. Vous pouvez également appliquer un remplacement de statut à un objectif dans l'onglet Diagramme d'une vue, d'une liste de contrôle intelligente ou d'une perspective dans laquelle il est référencé.
Un remplacement de statut est associé aux éléments suivants :
Une initiative, un objectif ou un KPI mesurant la progression d'une initiative et d'un objectif.
Lorsqu'une initiative, un objectif ou un KPI associé à un remplacement de statut est référencé ailleurs dans une scorecard, et que le point de vue affiché correspond à celui du remplacement de statut, un indicateur de remplacement, un astérisque rouge (*), apparaît comme suit :
Dans une liste de contrôle, il apparaît à droite du symbole de statut correspondant à la ligne qui contient l'initiative, l'objectif ou le KPI.
Dans un noeud de l'onglet Diagramme d'une vue, il est affiché à droite du symbole de statut dans l'angle inférieur gauche du noeud.
La colonne de statut d'une initiative, d'un objectif ou d'un KPI.
Un point de vue spécifique.
Les remplacements de statut sont filtrés en fonction des valeurs dans la zone de point de vue de l'éditeur de scorecard qui sont actuellement en vigueur pour l'objet affiché. Par conséquent, le remplacement de statut d'Eastern Region Sales peut être différent de celui de Western Region Sales. (Pour plus d'informations sur le point de vue, reportez-vous à A propos de la zone Point de vue.)
Toute association de dimension sur le KPI.
Les remplacements de statut sont filtrés en fonction des autres associations de dimension en vigueur (sur un KPI, une scorecard, un diagramme de scorecard, une invite de tableau de bord ou une liste de KPI à surveiller).
Pour plus d'informations sur l'utilisation des remplacements de statut, reportez-vous à Utilisation des remplacements de statut.
Vous pouvez remplacer un statut dans des zones spécifiques.
Vous pouvez utiliser des remplacements de statut à de nombreux endroits dans une scorecard, notamment dans les éléments suivants :
Listes de contrôle
Pour plus d'informations, reportez-vous à Utilisation des commentaires dans les listes de contrôle
Onglet Diagramme d'une vue.
Pour plus d'informations, reportez-vous à Utilisation des remplacements de statut dans l'onglet Diagramme d'une vue.
Lorsque vous utilisez des remplacements de statut, gardez à l'esprit qu'ils demeurent associés à un point de vue spécifique. Pour plus d'informations, reportez-vous à A propos de la zone Point de vue.
Conseil :
Avant de remplacer un statut, assurez-vous que le propriétaire BI a été défini pour le KPI, l'initiative ou l'objectif. Pour plus d'informations sur l'ajout d'un propriétaire BI à un KPI, reportez-vous à Création de KPI.Pour plus d'informations sur les remplacements de statuts, reportez-vous à A propos des remplacements de statut.
La conservation des remplacements de statut garantit leur application correcte.
Dans une liste de contrôle, vous pouvez afficher les remplacements de statut (et leurs annulations) précédemment appliqués, et appliquer ou annuler des nouveaux remplacements sur les initiatives, les objectifs et les KPI de la liste de contrôle.
Pour utiliser les remplacements de statut dans une liste de contrôle, procédez comme suit :
Ouvrez et modifiez la scorecard. Pour plus d'informations, reportez-vous à Ouverture ou modification de scorecards.
Ouvrez l'objet dans lequel utiliser le remplacement de statut et accédez au panneau ou à l'onglet approprié. Pour plus d'informations sur l'ouverture d'un objet, reportez-vous à Ouverture d'objets Scorecard.
Assurez-vous que les valeurs affichées dans la zone de point de vue reflètent le contexte souhaité pour le remplacement de statut. (Par exemple, vous souhaiterez peut-être remplacer le statut d'un KPI de la région Eastern.)
Pour remplacer un statut ou annuler un remplacement, procédez comme suit :
Dans la liste de contrôle, cliquez avec le bouton droit de la souris sur la cellule Statut dans laquelle vous voulez remplacer le statut ou annuler le remplacement et sélectionnez Remplacer le statut. La boîte de dialogue Remplacement du statut apparaît.
Renseignez la boîte de dialogue Remplacement du statut, puis cliquez sur OK.
Pour afficher des remplacements de statut ou des annulations de remplacement précédemment appliqués à un objet, déplacez le pointeur de la souris sur l'astérisque rouge à droite du symbole de statut.
La fenêtre Statut s'affiche. Dans cette fenêtre, vous pouvez effectuer les opérations suivantes :
Visualiser les remplacements de statut et les annulations de remplacement précédemment appliqués.
Afficher la boîte de dialogue Remplacement du statut pour appliquer un nouveau remplacement ou annuler un remplacement en cliquant sur Nouveau remplacement.
Associer la fenêtre afin qu'elle reste ouverte, en cliquant sur le bouton Code PIN.
Les remplacements de statuts peuvent être superposés afin de garantir qu'un statut est affiché quel que soit son statut d'origine.
Dans l'onglet Diagramme d'une vue, vous pouvez afficher les remplacements de statut (et leurs annulations) précédemment appliqués, et appliquer de nouveaux remplacements ou annuler des remplacements existants sur des objectifs et des KPI affichés dans la vue. Par exemple, vous pouvez utiliser des remplacements de statut dans l'onglet Diagramme de l'onglet Arborescence des stratégies.
Pour utiliser des remplacements de statut dans l'onglet Diagramme d'une vue, procédez comme suit :
Ouvrez et modifiez la scorecard. Pour plus d'informations, reportez-vous à Ouverture ou modification de scorecards.
Ouvrez la vue dans laquelle utiliser le remplacement de statut et accédez à l'onglet Diagramme approprié. Pour plus d'informations sur l'ouverture d'un objet, reportez-vous à Ouverture d'objets Scorecard.
Assurez-vous que les valeurs affichées dans la zone de point de vue reflètent le contexte souhaité pour le remplacement de statut. (Par exemple, vous souhaiterez peut-être remplacer le statut d'un KPI de la région Eastern.)
Pour appliquer un nouveau remplacement de statut, procédez comme suit :
Cliquez sur le bouton Options à droite du noeud auquel appliquer le remplacement de statut, puis sélectionnez Remplacer le statut dans le menu Options de noeud. La boîte de dialogue Remplacement du statut apparaît.
Renseignez la boîte de dialogue Remplacement du statut, puis cliquez sur OK.
Pour afficher des remplacements de statut précédemment appliqués à un objet, déplacez le pointeur de la souris sur l'astérisque rouge à droite du symbole de statut.
La fenêtre Statut s'affiche. Dans cette fenêtre, vous pouvez effectuer les opérations suivantes :
Visualiser les remplacements de statut précédemment appliqués.
Afficher la boîte de dialogue Remplacement du statut pour appliquer un nouveau remplacement en cliquant sur Nouveau remplacement.
Associer la fenêtre afin qu'elle reste ouverte, en cliquant sur le bouton Code PIN.
Une arborescence des stratégies présente un objectif ainsi que les objectifs enfant et KPI associés de façon hiérarchique.
Elle fournit également des informations annexes pour l'objectif (par exemple, le propriétaire BI et les documents associés).
Une arborescence des stratégies permet d'explorer et de naviguer dans les éléments suivants :
La stratégie pour l'ensemble d'une scorecard (c'est-à-dire l'objectif racine) ; par exemple, ABC Corporation.
La stratégie pour un objectif individuel ; par exemple, Decrease Support Turnaround.
Les deux types de diagramme suivants sont disponibles dans une arborescence des stratégies :
Diagramme d'arborescence des stratégies. Pour plus d'informations, reportez-vous à Présentation des diagrammes d'arborescence des stratégies.
Diagramme circulaire de contribution des stratégies. Pour plus d'informations, reportez-vous à Présentation des diagrammes circulaires de contribution de stratégie.
Pour plus d'informations sur la création d'une arborescence des stratégies, reportez-vous à Création d'arborescences des stratégies.
Vous pouvez utiliser un diagramme d'arborescence des stratégies pour afficher un objectif ainsi que les objectifs enfant et KPI associés dans l'ordre hiérarchique sous la forme d'une arborescence.
Une arborescence des stratégies contient les composants suivants :
Diagramme d'arborescence : il est composé de noeuds qui représentent un objectif ainsi que les objectifs et KPI associés. Chaque noeud présente le statut de l'objectif ou du KPI en affichant l'icône et la couleur représentant la plage d'évaluation. Un noeud de KPI affiche également la valeur réelle du KPI et la variance en pourcentage par rapport à la cible.
Vue d'ensemble : elle fournit une vue générale du diagramme d'arborescence.
L'illustration présente un exemple de diagramme d'arborescence des stratégies.
Vous pouvez utiliser un diagramme circulaire de contribution de stratégie pour afficher un objectif ainsi que les objectifs enfant et KPI associés dans l'ordre hiérarchique, dans un diagramme circulaire appelé diagramme circulaire de contribution de stratégie.
Le diagramme circulaire de contribution de stratégie facilite la visualisation de la contribution (ou de l'impact) d'un objectif ou d'un KPI spécifique sur un objectif parent. Elle propose plusieurs options :
Diagramme circulaire de contribution de stratégie : il est composé d'un cercle central (ou noeud de focus) qui représente l'objectif de départ du diagramme. Il est entouré de cercles concentriques divisés en secteurs. Chaque secteur correspond à un noeud qui représente un objectif enfant ou un KPI.
La taille d'un secteur est déterminée par la pondération affectée à l'objectif ou au KPI représenté dans la règle d'évaluation pondérée de son parent. Pour plus d'informations sur l'attribution des pondérations, reportez-vous à Attribution d'une pondération aux KPI, aux initiatives et aux objectifs enfant. Si le parent n'est associé à aucune règle d'évaluation pondérée, les secteurs enfant d'un parent ont tous la même taille.
Panneau Informations : affiche les informations suivantes sur le noeud en cours
icône de statut et score (pour un objectif), ou valeurs réelles et pourcentage de variance (pour un KPI) ;
statut des enfants ;
pondération attribuée dans la règle d'évaluation pondérée du parent associé.
Piste de focus : elle est composée d'un groupe de petits cercles qui représentent le noeud au centre du diagramme circulaire de contribution de stratégie ainsi que tous les ancêtres inclus dans le diagramme. Chaque cercle affiche la couleur du statut du noeud correspondant.
L'illustration présente un exemple de diagramme circulaire de contribution de stratégie pour l'objectif Improve Financial Results. L'objectif subordonné Reduce Cost est mis en surbrillance.
Une arborescence des stratégies présente un objectif ainsi que les objectifs enfant et KPI associés de façon hiérarchique.
Vous pouvez créer une arborescence des stratégies pour l'ensemble de la scorecard ou pour un objectif particulier de la manière suivante :
En mode de modification, vous pouvez créer et enregistrer une arborescence des stratégies pour l'ensemble d'une scorecard et pour des objectifs spécifiques.
En mode de visualisation, vous pouvez créer une arborescence des stratégies temporaire en lecture seule, uniquement pour des objectifs spécifiques. Vous ne pouvez pas enregistrer l'arborescence des stratégies.
Pour plus d'informations sur les modes de modification et de visualisation, reportez-vous à Utilisation des modes de modification et de visualisation dans l'éditeur de scorecard.
Une carte des stratégies indique comment ont été définis les objectifs d'une scorecard et comment les KPI qui mesurent leur progression sont alignés par perspectives.
Une carte des stratégies montre également les relations de cause à effet entre les objectifs et d'autres objectifs ou KPI à l'aide de lignes connectées. Vous créez des relations de cause à effet lorsque vous créez (ou modifiez) un objectif (reportez-vous à Création d'objectifs) ou utilisez des détails de KPI (reportez-vous à Utilisation des détails d'indicateur clé de performances). Il est également possible de créer des relations de cause à effet dans une carte des stratégies.
L'illustration présente un exemple de carte des stratégies.
Vous pouvez créer plusieurs cartes des stratégies pour représenter la stratégie de différents domaines de votre entreprise.
Vous ne pouvez créer de cartes des stratégies qu'en mode de modification. Pour plus d'informations sur les modes de modification et de visualisation, reportez-vous à Utilisation des modes de modification et de visualisation dans l'éditeur de scorecard.
Pour plus d'informations sur la création de cartes des stratégies, reportez-vous à Création de cartes des stratégies.
Remarque :
Vérifiez que seuls les objectifs et KPI associés sont liés les uns aux autres et identifiez les relations de cause à effet. Examinez ces relations à intervalles réguliers afin d'identifier les aspects à améliorer pour augmenter la collaboration et la communication, car cela a une incidence sur les objectifs et les KPI existants.Une carte des stratégies indique comment ont été définis les objectifs d'une scorecard et comment les KPI qui mesurent leur progression sont alignés par perspectives.
Les cartes de stratégie permettent aux utilisateurs de comparer les résultats réels aux objectifs.
Si l'objectif ou le KPI est aligné avec une perspective particulière, déposez-le où vous voulez dans le graphique. Il apparaît automatiquement dans la section de la perspective à laquelle est associé l'objectif ou le KPI.
Vous alignez un objectif ou un KPI avec une perspective lorsque vous créez (ou modifiez) cet objectif ou ce KPI. Pour plus d'informations, reportez-vous à Création d'objectifs. Pour plus d'informations sur les perspectives, reportez-vous à Qu'est-ce que les perspectives ?
Si l'objectif ou le KPI n'est associé à aucune perspective, vous devez le déposer dans la section de la perspective à laquelle il doit être associé. Cela n'affecte pas de façon permanente la perspective à cet objectif ou à ce KPI.
Pour ajouter une relation de cause à effet, cliquez sur le bouton Tracer un lien de cause entre deux objectifs dans la barre d'outils de l'onglet Carte des stratégies. Sélectionnez un premier noeud, puis un second. Une ligne reliant les noeuds s'affiche.
Pour supprimer un noeud de la carte, cliquez dessus avec le bouton droit de la souris et sélectionnez Enlever du diagramme.
Passez le pointeur de la souris sur le bouton Commentaire situé dans l'angle supérieur droit d'un noeud pour afficher la fenêtre Statut, dans laquelle vous pouvez lire les commentaires qui ont été précédemment ajoutés, ajouter un autre commentaire ou répondre à un commentaire.
Cliquez sur le bouton Options à droite du noeud auquel ajouter un commentaire, puis sélectionnez Ajouter un commentaire dans le menu Options de noeud. La boîte de dialogue Nouveau commentaire apparaît, dans laquelle vous pouvez ajouter un commentaire ou lire les commentaires précédemment ajoutés.
Pour plus d'informations, reportez-vous à A propos des commentaires et Utilisation des commentaires.
Passez le pointeur de la souris sur l'astérisque rouge (le cas échéant) dans un noeud pour afficher la fenêtre Statut dans laquelle vous pouvez visualiser les remplacements précédemment appliqués ou en appliquer un autre.
Cliquez sur le bouton Options à droite du noeud auquel appliquer le remplacement de statut, puis sélectionnez Remplacer le statut dans le menu Options de noeud. La boîte de dialogue Remplacement du statut apparaît, dans laquelle vous pouvez appliquer un autre remplacement ou visualiser les remplacements précédemment appliqués. Pour plus d'informations, reportez-vous à A propos des remplacements de statut et Utilisation des remplacements de statut.
Une carte des causes et des effets permet d'illustrer les relations cause/effet d'un objectif ou d'un indicateur clé de performances qui figure dans le panneau Stratégie. (Les cartes des causes et des effets sont des diagrammes utilisés dans les scorecards et elles ne sont pas associées aux vues de carte qui sont présentées dans Ajout de vues à afficher dans des tableaux de bord.)
L'illustration présente un exemple de carte des causes et des effets pour l'objectif Improve Financial Results.
Vous pouvez créer des relations cause/effet pour :
un objectif, lorsque vous créez ou modifiez l'objectif et que vous identifiez :
d'autres objectifs ou indicateurs clés de performances qui ont un impact sur l'objectif (causes) ou le prennent en charge ;
d'autres objectifs ou indicateurs clés de performances sur lesquels cet objectif a un impact ou qu'il prend en charge (effets).
Pour plus d'informations, reportez-vous à Création d'objectifs.
un KPI lorsque vous utilisez des détails de KPI.
d'autres objectifs ou indicateurs clés de performances qui ont un impact sur le KPI (causes) ou le prennent en charge
d'autres objectifs ou indicateurs clés de performances sur lesquels ce KPI a un impact ou qu'il prend en charge (effets)
(Pour plus d'informations, reportez-vous à Utilisation des détails d'indicateur clé de performances.
Une carte des causes et des effets indique également la proportionnalité (c'est-à-dire, si les changements de performances ou de valeurs dans la relation cause/effet sont directement proportionnels (directs) ou inversement proportionnels (inverses), ainsi que la force (fort, modéré ou faible) des relations cause/effet en utilisant les symboles.
Une carte des causes et des effets aide à mieux comprendre les implications de futurs changements stratégiques.
Vous pouvez créer une carte des causes et des effets en mode de modification ou de visualisation :
En mode de modification, vous pouvez créer et enregistrer une carte des causes et des effets.
En mode de visualisation, vous pouvez créer une carte temporaire des causes et des effets en lecture seule. Vous ne pouvez pas l'enregistrer.
Pour plus d'informations sur les modes de modification et de visualisation, reportez-vous à Utilisation des modes de modification et de visualisation dans l'éditeur de scorecard.
Remarque :
Créez des liens de cause à effet pour afficher automatiquement les mesures opérationnelles et les dépendances.Pour plus d'informations sur la création de cartes des causes et des effets, reportez-vous à Création de cartes des causes et des effets.
Vous pouvez créer une carte des causes et des effets pour un objectif ou un indicateur clé de performances qui figure dans le panneau Stratégie
Pour plus d'informations sur les cartes des causes et des effets, reportez-vous à Carte des causes et des effets : définition.
Une liste de contrôle est une table qui répertorie les objets de scorecard (c'est-à-dire, les objectifs, les initiatives et les KPI) associés à un aspect particulier d'une scorecard ou regroupés dans un but particulier.
Certaines listes de contrôle sont des composants d'objets Scorecard. Les suivantes en font partie :
Liste de contrôle Initiatives et KPI : répertorie les initiatives enfant et les KPI utilisés pour évaluer les performances de l'initiative.
Cette liste de contrôle est affichée dans le panneau Analyse de l'onglet Détails d'initiative.
Liste de contrôle Objectifs et KPI : répertorie les objectifs enfant et les KPI utilisés pour évaluer les performances de l'objectif ou affichés dans une vue (carte des causes et des effets, vue personnalisée, arborescence des stratégies ou carte des stratégies).
Cette liste apparaît dans les onglets suivants :
panneau Analyses de l'onglet Détails de l'objectif dans l'éditeur de scorecard,
onglet Détails de l'onglet Carte des causes et des effets,
onglet Détails de l'onglet Vue personnalisée,
onglet Détails de l'onglet Carte des stratégies,
onglet Détails de l'onglet Arborescence des stratégies.
Liste de contrôle Objectifs, initiatives et KPI : répertorie les initiatives, les objectifs et les KPI associés à une perspective.
Cette liste de contrôle est affichée dans l'onglet Perspective de l'éditeur de scorecard.
Vous pouvez créer d'autres listes de contrôle dans un but particulier. Les suivantes en font partie :
Liste de contrôle des KPI : répertorie les KPI dont vous voulez surveiller les performances.
Cette liste de contrôle est affichée dans l'onglet Performances de l'éditeur de liste de contrôle des KPI.
Pour plus d'informations sur les listes de contrôle de KPI, reportez-vous à Qu'est-ce que les listes de KPI à surveiller ?
Liste de contrôle intelligente : répertorie les initiatives, les objectifs et les KPI figurant dans une scorecard et répondant aux critères spécifiés dans le panneau Filtre.
Cette liste de contrôle est affichée dans l'onglet Liste de contrôle intelligente de l'éditeur de scorecard.
Pour plus d'informations sur les listes de contrôle intelligentes, reportez-vous à Qu'est-ce que les listes de contrôle intelligentes ?
Liste de contrôle de répartition : répertorie les initiatives ou objectifs enfant ou descendants et les KPI utilisés pour évaluer les performances d'une initiative ou d'un objectif.
Cette liste de contrôle est affichée dans l'onglet Répartition de l'éditeur de scorecard.
Une liste de contrôle inclut des colonnes décrivant les objets Scorecard (tels que le statut, le % de variance, etc.) et les composants (tels que Vue ou Récapitulatif) qui vous permettent de visualiser et de gérer ces objets.
Par exemple, vous pouvez créer une liste de contrôle des objectifs et des KPI comportant deux objectifs (% Early Shipped et Fulfillment Days) utilisés pour évaluer les performances d'un objectif nommé Enhance Customer Satisfaction.
Vous pouvez utiliser l'onglet Styles de liste de contrôle de la boîte de dialogue Paramètres de scorecard pour personnaliser des listes de contrôle utilisées dans les scorecards, objectifs, initiatives, perspectives, listes de contrôle intelligentes, vues personnalisées, vues d'arborescence des stratégies, cartes des stratégies et cartes cause/effet.
Pour chaque liste de contrôle dans une scorecard, vous pouvez personnaliser les styles de liste de contrôle, modifier l'ordre des colonnes, afficher ou masquer des colonnes et modifier les libellés de colonne aux différents niveaux suivants :
Scorecard : applicable à toutes les listes de contrôle de la scorecard qui ne possèdent pas de style individuel ni de personnalisation de colonne.
Liste de contrôle individuelle : applicable à une liste de contrôle individuelle. Le style de liste de contrôle individuelle remplace le style de niveau scorecard.
Si aucun style de liste de contrôle n'est défini, le style par défaut est utilisé.
Vous pouvez inclure les options de format suivantes pour personnaliser les listes de contrôle :
Nom de police : vous devez entrer le nom de la police manuellement. Vous devez utiliser un nom de police pris en charge par un navigateur Web utilisé dans votre environnement.
Gras : Oui, Non ou valeur par défaut
Italique : Oui, Non ou valeur par défaut
Style de bordure
Couleur de bordure
Couleur de police
Couleur d'arrière-plan
Vous pouvez définir les formats ci-dessus pour les types de cellule individuelle (ligne et colonne) de manière indépendante et vous pouvez appliquer différents styles à d'autres lignes de la liste de contrôle.
Vous pouvez copier et coller des styles d'une cellule à une autre et appliquer le style d'une cellule à la ligne entière en un seul clic. Vous pouvez également définir les styles de la ligne d'en-tête et de la ligne sélectionnée.
Pour personnaliser des listes de contrôle, procédez comme suit :
Une liste de contrôle des KPI est un ensemble de KPI dont vous souhaitez surveiller les performances.
Vous pouvez créer des listes de contrôle des KPI :
Dans une scorecard. Vous créez une liste de contrôle des KPI dans une scorecard pour vous aider à visualiser et à étudier la progression des objectifs et des initiatives. Les listes de contrôle des KPI que vous créez dans une scorecard sont enregistrées en même temps que celle-ci. Pour plus d'informations, reportez-vous à Qu'est-ce que les listes de contrôle intelligentes ?
En dehors d'une scorecard. Vous créez ainsi une liste de contrôle des KPI avant de créer ou de modifier une scorecard. Les listes de contrôle des KPI créées de cette manière sont enregistrées en tant qu'objets autonomes dans le catalogue de présentation Oracle BI.
Pour obtenir des informations sur les listes de contrôle des KPI et leur création, reportez-vous à Utilisation des KPI et des listes de contrôle correspondantes.
Lorsque vous créez des initiatives et des objectifs, vous pouvez leur affecter des indicateurs clés de performances pour évaluer leur progression et leurs performances.
Vous pouvez utiliser ces indicateurs clés de performances dans une scorecard à l'aide de l'onglet Détails de KPI de l'éditeur de scorecard.
Vous pouvez notamment effectuer les actions suivantes :
Visualiser les paramètres d'indicateur clé de performances de base, ainsi qu'un graphique qui présente les valeurs réelles et les valeurs cible
Remplacer le libellé, la description et le propriétaire BI définis pour l'indicateur clé de performances
Associer des dimensions. Pour plus d'informations sur les dimensions d'indicateur clé de performance et les associations de dimension, reportez-vous à Qu'est-ce que les dimensions et les valeurs de dimensions associées ?
Visualiser les documents qui fournissent des informations annexes à l'indicateur clé de performances
Exécuter des actions associées à l'indicateur clé de performances
Associer l'indicateur clé de performances à une perspective
Spécifier un type d'indicateur (par exemple, Leading) pour indiquer si les performances du KPI pilote d'autres KPI ou si elles sont affectées par les performances d'autres indicateurs clés de performances, ou d'autres données ou processus
Visualiser des commentaires, en ajouter ou y répondre
Identifier les initiatives et les indicateurs clés de performances (pour un indicateur clé de performances répertorié dans le panneau Initiatives), ou les objectifs et indicateurs clés de performances (pour un KPI figurant dans le panneau Stratégie) qui ont un impact de type cause ou effet sur l'indicateur clé de performances.
Pour utiliser les détails de KPI, procédez comme suit :
Une liste de contrôle intelligente est une vue dans une scorecard particulière basée sur les critères que vous spécifiez.
Par exemple, une liste de contrôle intelligente peut afficher les dix premiers KPI d'une scorecard en fonction des meilleures performances ou tous les objectifs, initiatives et KPI d'une scorecard d'un propriétaire BI donné.
L'illustration présente un exemple de liste de contrôle intelligente pour l'objectif Improve Financial Results et tous ses descendants.
Une liste de contrôle intelligente est constituée des composants suivants :
Panneau Filtre : ce panneau est affiché comme panneau de configuration, comme récapitulatif au format texte ou est masqué, en fonction de la définition du composant Affichage des critères du filtre dans la boîte de dialogue Propriétés de liste de contrôle intelligente. S'il est affiché sous forme de :
Panneau de configuration, il contient des onglets qui permettent de spécifier les critères à utiliser pour filtrer la liste de contrôle intelligente. Vous pouvez la filtrer en fonction des relations d'objet, des types d'objet, des associations de perspectives, des performances et des affectations de propriétaire BI.
Récapitulatif au format texte, il affiche un récapitulatif texte en lecture seule des critères de filtre en cours.
Liste de contrôle intelligente : répertorie les objectifs, initiatives et KPI d'une scorecard qui répondent aux critères spécifiés dans le panneau Filtre.
Barre d'outils de liste de contrôle intelligente : contient des boutons permettant d'enregistrer la liste de contrôle intelligente et de spécifier ses propriétés, notamment l'affichage du panneau Filtre (panneau de configuration, récapitulatif au format texte en lecture seule ou masqué).
Vous pouvez créer des listes de contrôle intelligentes en mode de modification uniquement.
En mode de visualisation, vous pouvez afficher une liste de contrôle intelligente et, si elle a été enregistrée alors que le panneau Filtre était affiché sous forme de panneau de configuration, vous pouvez spécifier des critères de filtre pour modifier de façon dynamique ce qui apparaît dans la liste.
Pour plus d'informations, reportez-vous à Utilisation des modes de modification et de visualisation dans l'éditeur de scorecard.
Remarque :
Créez des listes de contrôle spécifiques afin d'aligner au mieux les inducteurs de performances (objectifs et initiatives) aux propriétaires BI adéquats, et de trouver un consensus entre les acteurs qui se chargeront d'adapter les objectifs pour atteindre les résultats souhaités.Vous pouvez également ajouter des listes de contrôle intelligentes aux tableaux de bord. Si la liste de contrôle intelligente a été enregistrée alors que le panneau Filtre était affiché sous forme de panneau de configuration, les utilisateurs finaux peuvent spécifier des critères de filtre pour modifier de façon dynamique ce qui apparaît dans la liste.
Pour plus d'informations, reportez-vous à Création de listes de contrôle intelligentes.
Une liste de contrôle intelligente est une vue dans une scorecard particulière basée sur les critères que vous spécifiez.
Les listes de contrôle intelligentes alertent les utilisateurs en cas de modifications importantes des données.
Une vue personnalisée est un aperçu des données de stratégie et d'activité adapté à vos besoins.
Par exemple, vous pouvez présenter des informations concernant les objectifs et les KPI sur une image d'arrière-plan de votre choix, telle que le logo de votre société.
Vous ne pouvez créer de vues personnalisées qu'en mode de modification. Pour plus d'informations, reportez-vous à Utilisation des modes de modification et de visualisation dans l'éditeur de scorecard.
Pour plus d'informations, reportez-vous à Création de vues personnalisées.
Les scorecards peuvent contenir des vues personnalisées pour modifier la manière dont les analyses de données sont présentées.
Vous pouvez créer une vue pour une scorecard personnalisée en fonction de votre audience.
Différentes options sont disponibles lors de l'ouverture d'objets Scorecard.
Pour ouvrir un objet Scorecard, procédez comme suit :
onglet Carte des causes et des effets,
onglet Vue personnalisée,
onglet Carte des stratégies,
onglet Arborescence des stratégies,
onglet Liste de contrôle des indicateurs clés de performance,
onglet Liste de contrôle intelligente,
onglet Mission,
onglet Vision.
le panneau Stratégie ou le panneau Initiatives. L'onglet Détails de KPI apparaît.
Panneau Catalogue d'une scorecard. L'onglet KPI est affiché.
Vous pouvez modifier des objets de scorecard dans l'éditeur de scorecard.
Vous pouvez également modifier les objets de scorecard à partir de la page Catalogue. Pour plus d'informations, reportez-vous à Gestion des objets dans le catalogue de présentation Oracle BI.
Vous pouvez supprimer des objets Scorecard de l'éditeur de scorecard.
Vous pouvez également supprimer des objets Scorecard de la page Catalogue. Pour plus d'informations, reportez-vous à Gestion des objets dans le catalogue de présentation Oracle BI.
Prudence :
Avant de supprimer une initiative, assurez-vous qu'elle est terminée et qu'elle n'est plus nécessaire pour atteindre un objectif. Avant de supprimer un objectif, examinez les objectifs enfant ou d'autres objectifs auxquels ils sont liés pour vous assurer que sa suppression n'a aucun impact négatif sur eux.Des types spécifiques d'objets Scorecard peuvent être ajoutés à des tableaux de bord.
Vous pouvez ajouter les objets Scorecard suivants aux tableaux de bord :
Cartes des causes et des effets. Reportez-vous à Carte des causes et des effets : définition
Vues personnalisées. Reportez-vous à Qu'est-ce que les vues personnalisées ?
Cartes des stratégies. Reportez-vous à Qu'est-ce que les cartes des stratégies ?
Arborescences des stratégies. Reportez-vous à Arborescence des stratégies : définition.
Listes de contrôle des KPI. Reportez-vous à Qu'est-ce que les listes de KPI à surveiller ?
Listes de contrôle intelligentes. Reportez-vous à Qu'est-ce que les listes de contrôle intelligentes ?
Remarque :
Imbriquez des visualisations de scorecard (par exemple, des listes de contrôle intelligentes ou des cartes des causes et des effets) dans des tableaux de bord pour favoriser l'analyse interactive.Pour plus d'informations, reportez-vous à Ajout de contenu à des tableaux de bord.
Vous pouvez trouver des informations de dépannage dans différentes sources.
Lors de la résolution des problèmes que vous pouvez rencontrer pendant l'utilisation d'Oracle Scorecard and Strategy Management, les informations suivantes peuvent s'avérer intéressantes :
Pour plus d'informations sur la connexion, reportez-vous à Diagnosing and Resolving Issues in Oracle Business Intelligence dans le manuel System Administrator's Guide for Oracle Business Intelligence Enterprise Edition.
Si les fonctionnalités permettant d'ajouter des commentaires et de remplacer des statuts ne sont pas activées, reportez-vous à Configuring the Repository for Oracle Scorecard and Strategy Management dans le manuel Metadata Repository Builder's Guide for Oracle Business Intelligence Enterprise Edition.
En cas de problème concernant la création d'objets Scorecard ou l'accès à ces derniers, reportez-vous aux informations sur les privilèges et les droits d'accès dans Gestion des objets dans le catalogue de présentation Oracle BI et Managing Presentation Services Privileges dans le manuel Security Guide for Oracle Business Intelligence Enterprise Edition.